kettle之 创建作业和转换
1.创建转换

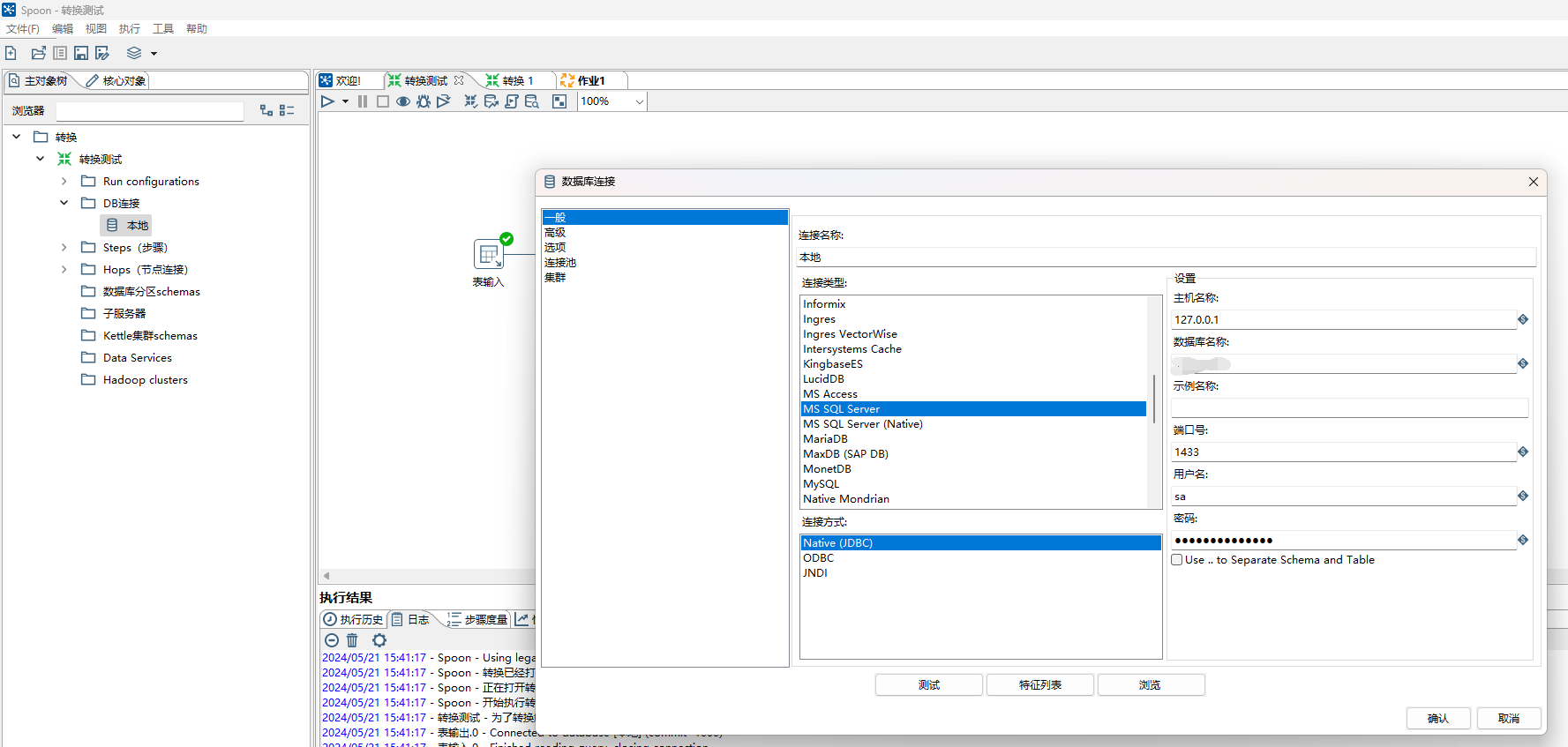
连接数据库


找到表输入 和 表输出 拖动到右侧



点击表输入,进入配置

点击表输出 配置

我这里是把一张表的前10条数据复制到另一张表,
点击运行,可看到日志中提示运行成功还是失败,成功后,可在数据库查看对应的数据。

2.作业
新建作业

拖入控件

设置定时

设置执行的内容,使用我们刚才创建的转换

运行,这里我设置的是在某个时间点执行,运行起来后,到了固定时间点会自动执行

1.创建转换

连接数据库


找到表输入 和 表输出 拖动到右侧



点击表输入,进入配置

点击表输出 配置

我这里是把一张表的前10条数据复制到另一张表,
点击运行,可看到日志中提示运行成功还是失败,成功后,可在数据库查看对应的数据。

2.作业
新建作业

拖入控件

设置定时

设置执行的内容,使用我们刚才创建的转换

运行,这里我设置的是在某个时间点执行,运行起来后,到了固定时间点会自动执行
