AJ学IOS(23)UI之控制器管理
AJ分享,必须精品
控制器以及view的多种创建方式
控制器view的加载
通过storyboard创建
1:先加载storyboard⽂件(Test是storyboard的⽂文件名)
UIStoryboard *storyboard = [UIStoryboard
storyboardWithName:@"Test" bundle:nil];
2:初始化storyboard中的控制器
初始化“初始控制器”(箭头所指的控制器)
NYViewController *NY = [storyboard instantiateInitialViewController];
3: 通过⼀个标识初始化对应的控制器
NYViewController *NY = [storyboard
instantiateViewControllerWithIdentifier:@”NY"];
代码直接创建
NYViewController *ny = [[NYViewController alloc] init];
指定xib⽂文件来创建
NYViewController *ny = [[NYViewController alloc]
initWithNibName:@”NYViewController" bundle:nil];
多控制器
⼀个iOS的app很少只由一个控制器组成,除非这个app极其简单, 当app中有多个控制器的时候,我们就需要对这些控制器进⾏管理 ,控制器也是如此:
用1个控制器去管理其他多个控制器。
比如:⽤一个控制器A去管理3个控制器B、C、D
控制器A被称为控制器B、C、D的“⽗父控制器”
控制器B、C、D的被称为控制器A的“⼦子控制器”
为了便于管理控制器,iOS提供了2个⽐较特殊的控制器
**
➢ UINavigationController
➢ UITabBarController
**
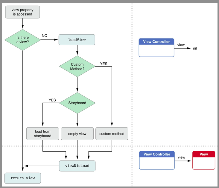
控制器view的延迟加载:
控制器view的延迟加载:
控制器的view是延迟加载的:用到时再加载。
可以用isViewLoaded⽅法判断一个UIViewController的view是否已经被加载。
控制器的view加载完毕就会调用viewDidLoad方法。
UINavigationController
用UINavigationController,可以轻松地管理多个控制器,轻松完成控制器之间的切 换,典型例子就是系统自带的“设置”应⽤。
UINavigationController的使用步骤
1:初始化UINavigationController
2:设置UIWindow的rootViewController为UINavigationController
3:根据具体情况,通过push⽅方法添加对应个数的子控制器
UINavigationController的子控制器特点
1: UINavigationController以栈的形式保存子控制器
@property(nonatomic,copy) NSArray *viewControllers; @property(nonatomic,readonly) NSArray *childViewControllers;
2:使用push⽅法能将某个控制器压入栈
- (void)pushViewController:(UIViewController *)viewController
animated:(BOOL)animated;
3:使⽤pop方法可以移除控制器
将栈顶的控制器移除
- (UIViewController *)popViewControllerAnimated:(BOOL)animated;
回到指定的⼦子控制器
- (NSArray *)popToViewController:(UIViewController
*)viewController animated:(BOOL)animated;
回到根控制器(栈底控制器)
- (NSArray *)popToRootViewControllerAnimated:(BOOL)animated;
UINavigationBar内容的设置
如何修改导航栏的内容
导航栏的内容由栈顶控制器的navigationItem属性决定 UINavigationItem有以下属性影响着导航栏的内容。
1:左上角的返回按钮
@property(nonatomic,retain) UIBarButtonItem *backBarButtonItem;
2: 中间的标题视图
@property(nonatomic,retain) UIView *titleView;
3: 中间的标题⽂文字
@property(nonatomic,copy) NSString *title;
4:左上角的视图
@property(nonatomic,retain) UIBarButtonItem *leftBarButtonItem;
5:UIBarButtonItem *rightBarButtonItem 右上角的视图
@property(nonatomic,retain) UIBarButtonItem *rightBarButtonItem;
Segue
Storyboard上每⼀根用来界面跳转的线,都是一个UIStoryboardSegue对象(简称Segue)
Segue的属性
每一个Segue对象,都有3个属性
1: 唯一标识
@property (nonatomic, readonly) NSString *identifier;
2: 来源控制器
@property (nonatomic, readonly) id sourceViewController;
3:目标控制器
@property (nonatomic, readonly) id destinationViewController;
Segue的类型
根据Segue的执行(跳转)时刻,Segue可以分为2⼤大类型
1: 自动型:点击某个控件后(⽐如按钮),自动执行Segue,⾃动完成界⾯跳转。
● 按住Control键,直接从控件拖线到目标控制器
例如:
点击“登录”按钮后,就会自动跳转到右边的控制器,如果点击某个控件后,不需要做任何判断,一定要跳转到下一个界⾯面,建议使⽤用“⾃动型Segue”
2:手动型:需要通过写代码手动执⾏Segue,才能完成界面跳转。
按住Control键,从来源控制器拖线到目标控制器
需要唯一标示符:
在恰当的时刻,使用perform方法执行对应的Segue
[self performSegueWithIdentifier:@"login2contacts" sender:nil];
// Segue必须由来源控制器来执行,也就是说,这个perform⽅法必须由来源控制器来调⽤
如果点击某个控件后,需要做一些判断,也就是说:满足⼀定条件后才跳转到下⼀个界⾯, 建议使用“⼿动型Segue”
所以 要不要判断或者说能不能直接跳转,是判断使用那种类型的segue的重要标准。
performSegueWithIdentifier:sender:
1:利用performSegueWithIdentifier:⽅法可以执⾏行某个Segue,完成界⾯面跳转。
2:performSegueWithIdentifier:sender:⽅法的完整执行过程
[self performSegueWithIdentifier:@“login2contacts” sender:nil];
// 这个self是来源控制器
3:根据identifier去storyboard中找到对应的线,新建UIStoryboardSegue对象
➢ 设置Segue对象的sourceViewController(来源控制器)
➢ 新建并且设置Segue对象的destinationViewController(⽬标控制器)
4:调用sourceViewController的下面方法,做一些跳转前的准备工作并且传入创建好的 Segue对象
- (void)prepareForSegue:(UIStoryboardSegue *)segue sender:
(id)sender;
// 这个sender是当初performSegueWithIdentifier:sender:中传⼊入的sender
5:调⽤Segue对象的- (void)perform;方法开始执⾏界面跳转操作
➢ 取得sourceViewController所在的UINavigationController
➢ 调⽤用UINavigationController的push方法将destinationViewController压入栈中,完成跳转。
控制器的数据传递
原理:Sender参数的传递
[self performSegueWithIdentifier:@“login2contacts” sender:@“jack”];
//@“jack”指的是下面的sender
//- (void)prepareForSegue:(UIStoryboardSegue *)segue sender:(id)sender;
控制器之间的数据传递主要有2种情况:顺传和逆传
➢ 顺传
控制器的跳转方向: A–》C
数据的传递方向 : A–》C
数据的传递⽅方式 : 在A的prepareForSegue:sender:⽅法中根据segue参数取得 destinationViewController, 也就是控制器C, 直接给控制器C传递数据
(要在C的viewDidLoad⽅法中取得数据,来赋值给界⾯上的UI控件)
➢ 逆传
控制器的跳转⽅向: A–》C
数据的传递⽅向: C–》A
数据的传递⽅式: 让A成为C的代理, 在C中调用A的代理⽅法,通过代理⽅法的参数传递数据给A。
扩展
UITabBarController:
跟UINavigationController类似,UITabBarController也可以轻松地管理多个控制器,轻松 完成控制器之间的切换,典型例⼦就是QQ、微信等应⽤。
控制器的生命周期方法
简单一个图:方法都在里面

浙公网安备 33010602011771号