idea中的常用设置eg:查看引用结构,编码格式配置,maven仓库配置
从git或者其他地方打开新的项目的时候需要检查如下配置
1.文件编码是否与之前的文件编码相同

2.检查maven相关设置,是否是自己电脑的配置

3.检查jdk的配置的版本,是否与编译环境要求的编码格式相同


常用配置
1.设置编辑字体大小

允许滚轮调整idea字体大小
2.设置maven环境

3.设置项目编码格式

参考blog:IntelliJ IDEA 设置编码为utf-8编码_Amber的博客-CSDN博客_idea设置编码格式为utf8
4.设置maven中文件的导包数量

Class count to use import with '*':设置500
Names count to use static import with '*':设置300
此处设置为500所表示的含义为:设置:当同时导入相同的包的 类的次数超过500次时,则自动更改为*的方式进行导入,不超过该所设定设置时,则默认为导入当前包中的类!
5将控制台的打开切换为git文件打开

编辑idea中的class文件中的header头部的信息:

/**
*
* @description ${NAME}
* @author ${USER}
* @date ${DATE} ${TIME}
*/
IDEA中如何设置文件头注释和方法注释(详解)_逝不等琴生的博客-CSDN博客_idea设置注释
idea设置鼠标悬浮事件

idea提示不区分大小写设置

设置java的编译环境的时候方便切换环境

idea 使用RunDashboard 多模块进行启动

<component name="RunDashboard">
<option name="configurationTypes">
<set>
<option value="SpringBootApplicationConfigurationType" />
</set>
</option>
<option name="ruleStates">
<list>
<RuleState>
<option name="name" value="ConfigurationTypeDashboardGroupingRule" />
</RuleState>
<RuleState>
<option name="name" value="StatusDashboardGroupingRule" />
</RuleState>
</list>
</option>
</component>
结果如下:

优化导包

Add unambiguous imports on the fly:快速添加明确的导入。
Optimize imports on the fly:快速优化导入,优化的意思即自动帮助删除无用的导入。
关闭idea自动更新
Automatically check updates

idea设置打包跳过测试


效果是这样的 然后取消test了
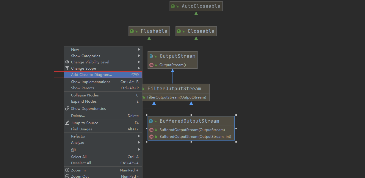
查看代码的引用格式

注意左上角的操作栏

右键添加额外的类,如果有依赖关系会自动添加到该显示的引用中

ide eval reset 当idea 的试用期完成之后,可以自动进行续期,一直在免费试用的30天之内

双斜杠注释改成紧跟代码头
显示行号和方法分割线

本文来自博客园,作者:diligently,转载请注明原文链接:https://www.cnblogs.com/luo12828-foxmail/p/16963981.html


浙公网安备 33010602011771号