数据库可视化编辑软件DateGrip下载安装
下载地址https://www.jetbrains.com/zh-cn/datagrip/

下载后点击安装--安装过程默认,中途选择创建桌面快捷方式

汉化:

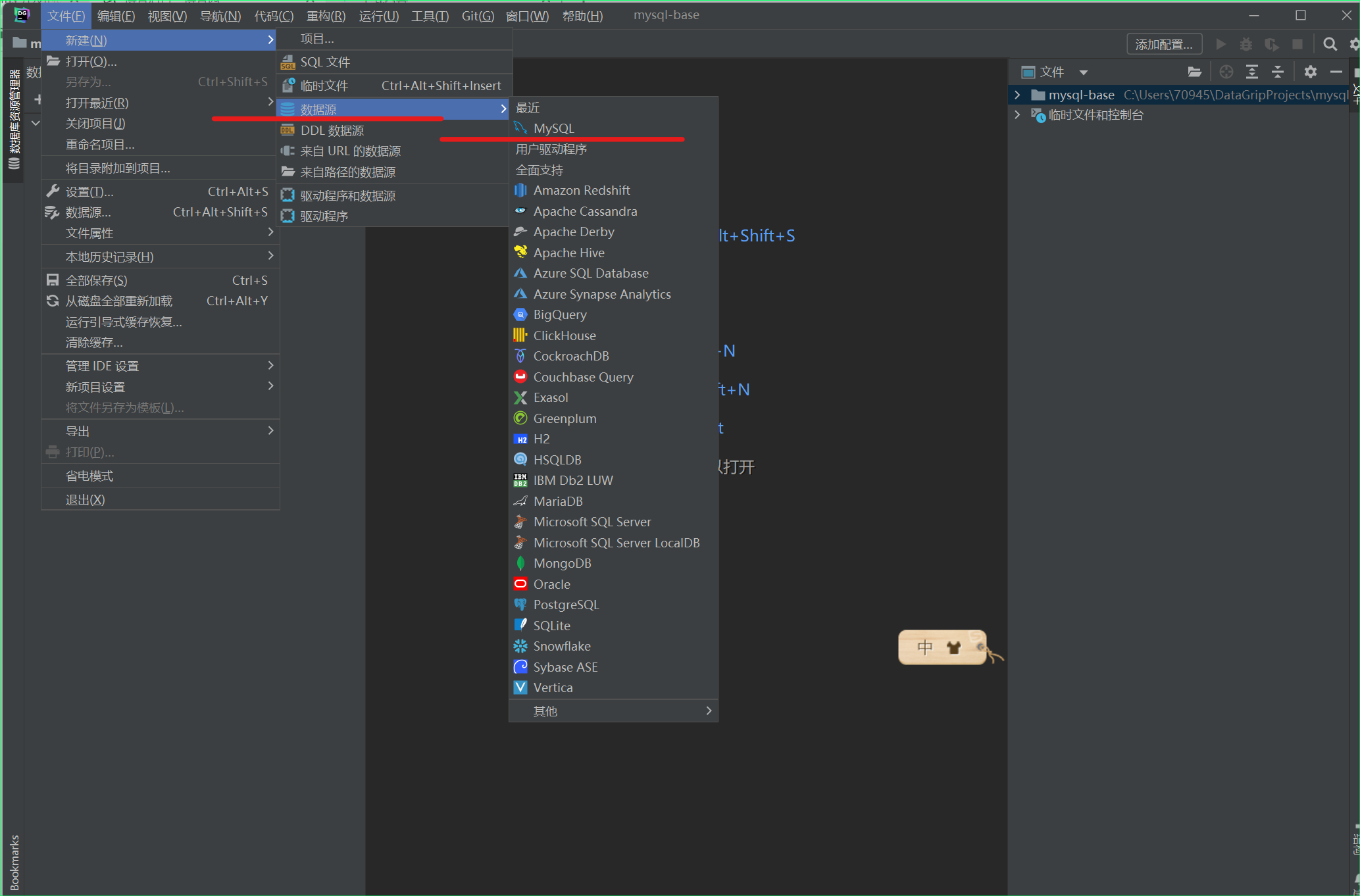
打开后首先选择数据源

创建项目
本地创建: 名称:可自定义 => 默认主机 和端口 => 输入用户名 密码 => 测试链接 成功 => 应用/确认
公网:名称:可自定义 => 主机:公网IP 端口:公网端口 => 输入用户名 密码 => 测试链接 成功 => 应用/确认

链接后 左键 选择所有框架

注: schema 等效 database
创建 数据库(架构)、表、字段
右键菜单创建

调出控制台
控制台:使用SQL语句执行数据库命令,快捷键 ctrl + shift +q 调出控制台
执行语句:ctrl + enter


浙公网安备 33010602011771号