java集合框架还不学习起来??
很多新入门的小伙伴们都在问:java的集合框架有哪些??其实在这里我想说的是新手小白呢首先第一步是学习打好基础,经过系统的学习后,对java有了一定的了解,接下来就是把知识划分,再根据划分的领域进行进一步的复习与探索。这时候又有小伙伴问了:我学到啥地步才是学习好基础了呢?
这套视频是比较适合初学者的,大家可以看看里面老师讲的知识点自己是否了解,如果把这300集的知识都整懂的话,恭喜你基础打的不错了,可以进入到下个阶段的学习。
这篇文章呢给大家分享一些java集合框架,有不足的地方呢也请大家多多指正

说明:对于以上的框架图有如下几点说明
1.所有集合类都位于java.util包下。Java的集合类主要由两个接口派生而出:Collection和Map,Collection和Map是Java集合框架的根接口,这两个接口又包含了一些子接口或实现类。
2. 集合接口:6个接口(短虚线表示),表示不同集合类型,是集合框架的基础。
3. 抽象类:5个抽象类(长虚线表示),对集合接口的部分实现。可扩展为自定义集合类。
4. 实现类:8个实现类(实线表示),对接口的具体实现。
5. Collection 接口是一组允许重复的对象。
6. Set 接口继承 Collection,集合元素不重复。
7. List 接口继承 Collection,允许重复,维护元素插入顺序。
8. Map接口是键-值对象,与Collection接口没有什么关系。
9.Set、List和Map可以看做集合的三大类:
List集合是有序集合,集合中的元素可以重复,访问集合中的元素可以根据元素的索引来访问。
Set集合是无序集合,集合中的元素不可以重复,访问集合中的元素只能根据元素本身来访问(也是集合里元素不允许重复的原因)。
Map集合中保存Key-value对形式的元素,访问时只能根据每项元素的key来访问其value。
一. Collection接口
Collection接口定义了一个包含一批对象的集合。接口的主要方法包括:
- size() - 集合内的对象数量
- add(E)/addAll(Collection) - 向集合内添加单个/批量对象
- remove(Object)/removeAll(Collection) - 从集合内删除单个/批量对象
- contains(Object)/containsAll(Collection) - 判断集合中是否存在某个/某些对象
- toArray() - 返回包含集合内所有对象的数组
Collection接口有两个主要的子接口List和Set,注意Map不是Collection的子接口,这个要牢记。

其中,有几个比较常用的方法,比如方法add()添加一个元素到集合中,addAll()将指定集合中的所有元素添加到集合中,contains()方法检测集合中是否包含指定的元素,toArray()方法返回一个表示集合的数组。
另外,Collection中有一个iterator()函数,它的作用是返回一个Iterator接口。通常,我们通过Iterator迭代器来遍历集合。ListIterator是List接口所特有的,在List接口中,通过ListIterator()返回一个ListIterator对象。
二. Map接口

Map接口在Collection的基础上,为其中的每个对象指定了一个key,并使用Entry保存每个key-value对,以实现通过key快速定位到对象(value)。Map接口的主要方法包括:
- size() - 集合内的对象数量
- put(K,V)/putAll(Map) - 向Map内添加单个/批量对象
- get(K) - 返回Key对应的对象
- remove(K) - 删除Key对应的对象
- keySet() - 返回包含Map中所有key的Set
- values() - 返回包含Map中所有value的Collection
- entrySet() - 返回包含Map中所有key-value对的EntrySet
- containsKey(K)/containsValue(V) - 判断Map中是否存在指定key/value
Map与List、Set接口不同,它是由一系列键值对组成的集合,提供了key到Value的映射。同时它也没有继承Collection。在Map中它保证了key与value之间的一一对应关系。也就是说一个key对应一个value,所以它不能存在相同的key值,当然value值可以相同。
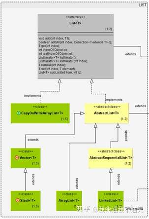
三. List类:

List接口继承自Collection,用于定义以列表形式存储的集合,List接口为集合中的每个对象分配了一个索引(index),标记该对象在List中的位置,并可以通过index定位到指定位置的对象。
List在Collection基础上增加的主要方法包括:
- · get(int) - 返回指定index位置上的对象
- · add(E)/add(int, E) - 在List末尾/指定index位置上插入一个对象
- · set(int, E) - 替换置于List指定index位置上的对象
- · indexOf(Object) - 返回指定对象在List中的index位置
- · subList(int,int) - 返回指定起始index到终止index的子List对象
1. ArrayList
ArrayList基于数组来实现集合的功能,其内部维护了一个可变长的对象数组,集合内所有对象存储于这个数组中,并实现该数组长度的动态伸缩
ArrayList使用数组拷贝来实现指定位置的插入和删除:


2.LinkedList
LinkedList基于链表来实现集合的功能,其实现了静态类Node,集合中的每个对象都由一个Node保存,每个Node都拥有到自己的前一个和后一个Node的引用

ArrayList和LinkedList的异同点:
- ArrayList是实现了基于动态数组的数据结构,LinkedList基于链表的数据结构。
- 对于随机访问get和set,ArrayList绝对优于LinkedList,因为LinkedList要移动指针。
- 对于新增和删除操作add和remove,LinedList比较占优势,因为ArrayList要移动数据。
这一点要看实际情况的。若只对单条数据插入或删除,ArrayList的速度反而优于LinkedList。但若是批量随机的插入删除数据,LinkedList的速度大大优于ArrayList. 因为ArrayList每插入一条数据,要移动插入点及之后的所有数据。
3. Vector
Vector和ArrayList很像,都是基于数组实现的集合,它和ArrayList的主要区别在于
- · Vector是线程安全的,而ArrayList不是
- · 由于Vector中的方法基本都是synchronized的,其性能低于ArrayList
- · Vector可以定义数组长度扩容的因子,ArrayList不能
4. CopyOnWriteArrayList
与 Vector一样,CopyOnWriteArrayList也可以认为是ArrayList的线程安全版,不同之处在于 CopyOnWriteArrayList在写操作时会先复制出一个副本,在新副本上执行写操作,然后再修改引用。这种机制让 CopyOnWriteArrayList可以对读操作不加锁,这就使CopyOnWriteArrayList的读效率远高于Vector。 CopyOnWriteArrayList的理念比较类似读写分离,适合读多写少的多线程场景。但要注意,CopyOnWriteArrayList只能保证数据的最终一致性,并不能保证数据的实时一致性,如果一个写操作正在进行中且并未完成,此时的读操作无法保证能读到这个写操作的结果。
Vector 和 CopyOnWriteArrayList的异同点:
- · 二者均是线程安全的、基于数组实现的List
- · Vector是【绝对】线程安全的,CopyOnWriteArrayList只能保证读线程会读到【已完成】的写结果,但无法像Vector一样实现读操作的【等待写操作完成后再读最新值】的能力
- · CopyOnWriteArrayList读性能远高于Vector,并发线程越多优势越明显
- · CopyOnWriteArrayList占用更多的内存空间
四. Map类:

Map将key和value封装至一个叫做Entry的对象中,Map中存储的元素实际是Entry。只有在keySet()和values()方法被调用时,Map才会将keySet和values对象实例化。
每一个Map根据其自身特点,都有不同的Entry实现,以对应Map的内部类形式出现。
1.HashMap
HashMap将Entry对象存储在一个数组中,并通过哈希表来实现对Entry的快速访问:

由每个Entry中的key的哈希值决定该Entry在数组中的位置。以这种特性能够实现通过key快速查找到Entry,从而获得该key对应的value。在不发生哈希冲突的前提下,查找的时间复杂度是O(1)。
如果两个不同的key计算出的index是一样的,就会发生两个不同的key都对应到数组中同一个位置的情况,也就是所谓的哈希冲突。HashMap处理哈 希冲突的方法是拉链法,也就是说数组中每个位置保存的实际是一个Entry链表,链表中每个Entry都拥有指向链表中后一个Entry的引用。在发生哈希冲突时,将冲突的Entry追加至链表的头部。当HashMap在寻址时发现某个key对应的数组index上有多个Entry,便会遍历该位置上的 Entry链表,直到找到目标的Entry。

HashMap由于其快速寻址的特点,可以说是最经常被使用的Map实现类
2. Hashtable
Hashtable 可以说是HashMap的前身(Hashtable自JDK1.0就存在,而HashMap乃至整个Map接口都是JDK1.2引入的新特性),其实现思 路与HashMap几乎完全一样,都是通过数组存储Entry,以key的哈希值计算Entry在数组中的index,用拉链法解决哈希冲突。二者最大的不同在于,Hashtable是线程安全的,其提供的方法几乎都是同步的。
HashTable与HashMap的异同点:
相同点:
(1)都实现了Map、Cloneable、java.io.Serializable接口。
(2)都是存储"键值对(key-value)"的散列表,而且都是采用拉链法实现的。
不同点:
(1)历史原因:HashTable是基于陈旧的Dictionary类的,HashMap是Java 1.2引进的Map接口的一个实现 。
(2)同步性:HashTable是线程安全的,也就是说是同步的,而HashMap是线程序不安全的,不是同步的 。
(3)对null值的处理:HashMap的key、value都可为null,HashTable的key、value都不可为null 。
(4)基类不同:HashMap继承于AbstractMap,而Hashtable继承于Dictionary。
Dictionary是一个抽象类,它直接继承于Object类,没有实现任何接口。Dictionary类是JDK 1.0的引入的。虽然Dictionary也支持“添加key-value键值对”、“获取value”、“获取大小”等基本操作,但它的API函数比Map少;而且Dictionary一般是通过Enumeration(枚举类)去遍历,Map则是通过Iterator(迭代M器)去遍历。 然而由于Hashtable也实现了Map接口,所以,它即支持Enumeration遍历,也支持Iterator遍历。
AbstractMap是一个抽象类,它实现了Map接口的绝大部分API函数;为Map的具体实现类提供了极大的便利。它是JDK 1.2新增的类。
(5)支持的遍历种类不同:HashMap只支持Iterator(迭代器)遍历。而Hashtable支持Iterator(迭代器)和Enumeration(枚举器)两种方式遍历。
3. LinkedHashMap
LinkedHashMap与HashMap非常类似,唯一的不同在于前者的Entry在HashMap.Entry的基础上增加了到前一个插入和后一个插入的Entry的引用,以实现能够按Entry的插入顺序进行遍历。

4. TreeMap
TreeMap是基于红黑树实现的Map结构,其Entry类拥有到左/右叶子节点和父节点的引用,同时还记录了自己的颜色:
红黑树实际是一种算法复杂但高效的平衡二叉树,具备二叉树的基本性质,即任何节点的值大于其左叶子节点,小于其右叶子节点,利用这种特性,TreeMap能够实现Entry的排序和快速查找。

HashMap、Hashtable、LinkedHashMap和TreeMap比较:
- Hashmap 是一个最常用的Map,它根据键的HashCode 值存储数据,根据键可以直接获取它的值,具有很快的访问速度。遍历时,取得数据的顺序是完全随机的。HashMap最多只允许一条记录的键为Null;允许多条记录的值为Null;HashMap不支持线程的同步,即任一时刻可以有多个线程同时写HashMap;可能会导致数据的不一致。如果需要同步,可以用Collections的synchronizedMap方法使HashMap具有同步的能力。
- Hashtable 与 HashMap类似,不同的是:它不允许记录的键或者值为空;它支持线程的同步,即任一时刻只有一个线程能写Hashtable,因此也导致了Hashtale在写入时会比较慢。
- LinkedHashMap保存了记录的插入顺序,在用Iterator遍历LinkedHashMap时,先得到的记录肯定是先插入的,也可以在构造时用带参数,按照应用次数排序。在遍历的时候会比HashMap慢,不过有种情况例外,当HashMap容量很大,实际数据较少时,遍历起来可能会比LinkedHashMap慢,因为LinkedHashMap的遍历速度只和实际数据有关,和容量无关,而HashMap的遍历速度和他的容量有关。如果需要输出的顺序和输入的相同,那么用LinkedHashMap可以实现,它还可以按读取顺序来排列,像连接池中可以应用。LinkedHashMap实现与HashMap的不同之处在于,后者维护着一个运行于所有条目的双重链表。此链接列表定义了迭代顺序,该迭代顺序可以是插入顺序或者是访问顺序。对于LinkedHashMap而言,它继承与HashMap、底层使用哈希表与双向链表来保存所有元素。其基本操作与父类HashMap相似,它通过重写父类相关的方法,来实现自己的链接列表特性。
- TreeMap实现SortMap接口,内部实现是红黑树。能够把它保存的记录根据键排序,默认是按键值的升序排序,也可以指定排序的比较器,当用Iterator 遍历TreeMap时,得到的记录是排过序的。TreeMap不允许key的值为null。非同步的。
- 一般情况下,我们用的最多的是HashMap,HashMap里面存入的键值对在取出的时候是随机的,它根据键的HashCode值存储数据,根据键可以直接获取它的值,具有很快的访问速度。在Map 中插入、删除和定位元素,HashMap 是最好的选择。
TreeMap取出来的是排序后的键值对。但如果您要按自然顺序或自定义顺序遍历键,那么TreeMap会更好。
LinkedHashMap 是HashMap的一个子类,如果需要输出的顺序和输入的相同,那么用LinkedHashMap可以实现,它还可以按读取顺序来排列,像连接池中可以应用。
五.Set类:
Set接口
Set不允许包含相同的元素,如果试图把两个相同元素加入同一个集合中,add方法返回false。
Set判断两个对象相同不是使用==运算符,而是根据equals方法。也就是说,只要两个对象用equals方法比较返回true,Set就不会接受这两个对象。
1.HashSet
HashSet有以下特点:
不能保证元素的排列顺序,顺序有可能发生变化。
不是同步的。
集合元素可以是null,但只能放入一个null。
当向HashSet结合中存入一个元素时,HashSet会调用该对象的hashCode()方法来得到该对象的hashCode值,然后根据 hashCode值来决定该对象在HashSet中存储位置。简单的说,HashSet集合判断两个元素相等的标准是两个对象通过equals方法比较相等,并且两个对象的hashCode()方法返回值也相等。
注意:如果要把一个对象放入HashSet中,重写该对象对应类的equals方法,也应该重写其hashCode()方法。其规则是如果两个对象通过equals方法比较返回true时,其hashCode也应该相同。另外,对象中用作equals比较标准的属性,都应该用来计算 hashCode的值。
2.LinkedHashSet
LinkedHashSet集合同样是根据元素的hashCode值来决定元素的存储位置,但是它同时使用链表维护元素的次序。这样使得元素看起来像是以插入顺序保存的,也就是说,当遍历该集合时候,LinkedHashSet将会以元素的添加顺序访问集合的元素。
LinkedHashSet在迭代访问Set中的全部元素时,性能比HashSet好,但是插入时性能稍微逊色于HashSet。
六. TreeSet类
TreeSet是SortedSet接口的唯一实现类,TreeSet可以确保集合元素处于排序状态。TreeSet支持两种排序方式,自然排序和定制排序,其中自然排序为默认的排序方式。向TreeSet中加入的应该是同一个类的对象。
TreeSet判断两个对象不相等的方式是两个对象通过equals方法返回false,或者通过CompareTo方法比较没有返回0。
自然排序
自然排序使用要排序元素的CompareTo(Object obj)方法来比较元素之间大小关系,然后将元素按照升序排列。
Java提供了一个Comparable接口,该接口里定义了一个compareTo(Object obj)方法,该方法返回一个整数值,实现了该接口的对象就可以比较大小。obj1.compareTo(obj2)方法如果返回0,则说明被比较的两个对象相等,如果返回一个正数,则表明obj1大于obj2,如果是负数,则表明obj1小于obj2。如果我们将两个对象的equals方法总是返回true,则这两个对象的compareTo方法返回应该返回0。
定制排序
自然排序是根据集合元素的大小,以升序排列,如果要定制排序,应该使用Comparator接口,实现 int compare(T o1,T o2)方法。
七. Queue/Deque类:

Queue和Deque接口继承Collection接口,实现FIFO(先进先出)的集合。二者的区别在于,Queue只能在队尾入队,队头出队,而Deque接口则在队头和队尾都可以执行出/入队操作
Queue接口常用方法:
- · add(E)/offer(E):入队,即向队尾追加元素,二者的区别在于如果队列是有界的,add方法在队列已满的情况下会抛出IllegalStateException,而offer方法只会返回false
- · remove()/poll():出队,即从队头移除1个元素,二者的区别在于如果队列是空的,remove方法会抛出NoSuchElementException,而poll只会返回null
- · element()/peek():查看队头元素,二者的区别在于如果队列是空的,element方法会抛出NoSuchElementException,而peek只会返回null
Deque接口常用方法:
- · addFirst(E) / addLast(E) / offerFirst(E) / offerLast(E)
- · removeFirst() / removeLast() / pollFirst() / pollLast()
- · getFirst() / getLast() / peekFirst() / peekLast()
- · removeFirstOccurrence(Object) / removeLastOccurrence(Object)
Queue接口的常用实现类:
1. ConcurrentLinkedQueue
ConcurrentLinkedQueue是基于链表实现的队列,队列中每个Node拥有到下一个Node的引用:

由于Node类的成员都是volatile的,所以ConcurrentLinkedQueue自然是线程安全的。能够保证入队和出队操作的原子性和一致性,但在遍历和size()操作时只能保证数据的弱一致性。
2. LinkedBlockingQueue
与ConcurrentLinkedQueue不同,LinkedBlocklingQueue是一种无界的阻塞队列。所谓阻塞队列,就是在入队时如果队列已满,线程会被阻塞,直到队列有空间供入队再返回;同时在出队时,如果队列已空,线程也会被阻塞,直到队列中有元素供出队时再返回。LinkedBlocklingQueue同样基于链表实现,其出队和入队操作都会使用ReentrantLock进行加锁。所以本身是线程安全的,但同样的,只能保证入队和出队操作的原子性和一致性,在遍历时只能保证数据的弱一致性。
3. ArrayBlockingQueue
ArrayBlockingQueue是一种有界的阻塞队列,基于数组实现。其同步阻塞机制的实现与LinkedBlocklingQueue基本一致,区别仅在于前者的生产和消费使用同一个锁,后者的生产和消费使用分离的两个锁。
ConcurrentLinkedQueue vsLinkedBlocklingQueue vs ArrayBlockingQueue
· ConcurrentLinkedQueue是非阻塞队列,其他两者为阻塞队列
· 三者都是线程安全的
· LinkedBlocklingQueue是无界的,适合实现不限长度的队列, ArrayBlockingQueue适合实现定长的队列
4. SynchronousQueue
SynchronousQueue算是JDK实现的队列中比较奇葩的一个,它不能保存任何元素,size永远是0,peek()永远返回null。向其中插入元素的线程会阻塞,直到有另一个线程将这个元素取走,反之从其中取元素的线程也会阻塞,直到有另一个线程插入元素。
这种实现机制非常适合传递性的场景。也就是说如果生产者线程需要及时确认到自己生产的任务已经被消费者线程取走后才能执行后续逻辑的场景下,适合使用SynchronousQu

浙公网安备 33010602011771号