实现一个自动生成小学四则运算题目的命令行程序
github地址
| 软件工程 | https://edu.cnblogs.com/campus/gdgy/informationsecurity1812 |
|---|---|
| 作业要求 | https://edu.cnblogs.com/campus/gdgy/informationsecurity1812/homework/11157 |
| 作业目标 | 四则运算生成算法+单元测试+Jprofiler使用+psp表格+github使用+如何与同学合作完成项目 |
结对成员
姓名:罗耿城 学号:3118005376
姓名:刘志鸿 学号:3118005375 博客园首页
PSP表格
| PSP2.1 | Personal Software Process Stages | 预估耗时(分钟 | 实际耗时(分钟) |
|---|---|---|---|
| Planning | 计划 | 20 | 25 |
| · Estimate | · 估计这个任务需要多少时间 | 200 | 300 |
| Development | 开发 | 1000 | 1500 |
| · Analysis | · 需求分析 (包括学习新技术) | 10 | 15 |
| · Design Spec | · 生成设计文档 | 25 | 25 |
| · Design Review | · 设计复审 | 15 | 15 |
| · Coding Standard | · 代码规范 (为目前的开发制定合适的规范) | 20 | 30 |
| · Design | · 具体设计 | 30 | 40 |
| · Coding | · 具体编码 | 120 | 180 |
| · Code Review | · 代码复审 | 20 | 30 |
| · Test | · 测试(自我测试,修改代码,提交修改) | 30 | 60 |
| Reporting | 报告 | 30 | 45 |
| · Test Repor | · 测试报告 | 30 | 45 |
| · Size Measurement | · 计算工作量 | 30 | 30 |
| · Postmortem & Process Improvement Plan | · 事后总结, 并提出过程改进计划 | 20 | 25 |
| total | · 合计 | 1600 | 2320 |
整体流程
首先写四种不同的运算方法,通过随机调用随机生成字符串数组,[0]为题目,[1]为答案。分别将题目与答案分别写入两个txt文档中。
主要的类
-
Creator类用于生成表达式与答案
-
Main类调用与运行
-
ReadWriTeTxt类进行写入与读取操作
主要的函数
/**
* 题目生成函数
*
* @param n 需要输出的题目数量
* @param r 题目的数值范围
* @return exerciseArray 返回值为一个二位数组,[0]为题目,[1]为答案
*/
public String[][] createExercise(int n, int r) {
String[][] exerciseArray = new String[n][2];
String[][] exerciseCheckingArray = new String[n][4];
String[] checkingArray = new String[4];
StringBuilder exercise;
String part = "";
String ans = "-1";
String num1;
String num2;
double type = 0;
Boolean repeat = false;
for (int i = 0; i < n; i++) {
do {
num1 = getNum(r);
ans = "-1";
exercise = new StringBuilder(num1);
for (int j = 0; j < 3; j++) {
do {
type = Math.random();
num2 = getNum(r);
if (type < 0.25) {
part = num1 + " + " + num2;
ans = plusNum(num1, num2);
} else if (type < 0.5) {
part = num1 + " - " + num2;
ans = minusNum(num1, num2);
} else if (type < 0.75) {
while ("1".equals(num2)) {
num2 = getNum(r);
}
part = num1 + " * " + num2;
ans = multiplyNum(num1, num2);
} else {
while ("1".equals(num2)) {
num2 = getNum(r);
}
part = num1 + " / " + num2;
ans = divideNum(num1, num2);
}
} while (!ifPositive(ans));
if (type >= 0.5 && (exercise.toString().contains("+") || exercise.toString().contains("-"))
&& (!exercise.toString().contains("*") || !exercise.toString().contains("/"))) {
exercise = new StringBuilder("( " + exercise + " )");
}
checkingArray[j] = num1;
num1 = ans;
exercise = new StringBuilder(exercise + part.substring(part.indexOf(" ")));
}
exerciseArray[i][0] = exercise.toString();
exerciseArray[i][1] = ans;
checkingArray[3] = ans;
sortArray(checkingArray);
if (i != 0) {
repeat = ifRepeat(checkingArray, exerciseCheckingArray, i);
}
if (!repeat) {
exerciseCheckingArray[i][0] = checkingArray[0];
exerciseCheckingArray[i][1] = checkingArray[1];
exerciseCheckingArray[i][2] = checkingArray[2];
exerciseCheckingArray[i][3] = checkingArray[3];
}
} while (repeat);
}
return exerciseArray;
}
程序运行结果
练习题
答案
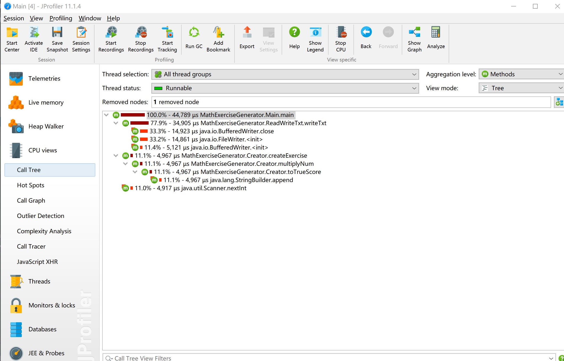
性能分析
代码的改良
**最初为每一种类型的数分别设计其的四则运算,**
**后直接将所有数都先化为假分数,设计一种四则运算,计算结果后进行约分化简。**
/**
* 取最大公约数函数
*
* @param m 分子
* @param n 分母
* @return 最大公约数
*/
static int getGreatestCommonDivisor(int m, int n) {
if (n == 0) {
return m;
}
return getGreatestCommonDivisor(n, m % n);
}
/**
* 约分函数
*
* @param str 需要约分的分数
* @return 约分完后的分数
*/
static String reduction(String str) {
if (getType(str) == GREATER_TRUE_SCORE) {
String[] s = str.split("['/]");
int m = Integer.parseInt(s[1]);
int n = Integer.parseInt(s[2]);
int gcd = getGreatestCommonDivisor(m, n);
String m1 = String.valueOf(m / gcd);
String n1 = String.valueOf(n / gcd);
if (Integer.parseInt(m1) == 0) {
return s[0];
} else if (Integer.parseInt(m1) > Integer.parseInt(n1)) {
int integer = Integer.parseInt(s[0]) + Integer.parseInt(m1) / Integer.parseInt(n1);
return String.valueOf(integer) + "'" + String.valueOf(Integer.parseInt(m1) % Integer.parseInt(n1)) + "/"
+ n1;
}
return s[0] + "'" + m1 + "/" + n1;
} else if (getType(str) == TRUE_SCORE) {
int m = Integer.parseInt(str.substring(0, str.indexOf("/")));
int n = Integer.parseInt(str.substring(str.indexOf("/") + 1));
int gcd = getGreatestCommonDivisor(m, n);
String m1 = String.valueOf(m / gcd);
String n1 = String.valueOf(n / gcd);
if (Integer.parseInt(m1) > Integer.parseInt(n1)) {
if (Integer.parseInt(m1) % Integer.parseInt(n1) == 0) {
return String.valueOf(Integer.parseInt(m1) / Integer.parseInt(n1));
}
return String.valueOf(Integer.parseInt(m1) / Integer.parseInt(n1)) + "'"
+ String.valueOf(Integer.parseInt(m1) % Integer.parseInt(n1)) + "/" + n1;
}
return m1 + "/" + n1;
} else {
return str;
}
}
单元测试
结语
本次作业是由我与刘志鸿同学一起完成的,他负责方法的内部实现,我负责方法的外部调用,刘志鸿同学非常优秀,负责大量的代码,
内部实现是复杂且繁琐的,但仍然能很好的写完,我要向其好好学习,而且本次的作业,也让我对github的使用有了更加清晰的认知。
结对作业不是一个人的作业,团队的合作更加重要。
浙公网安备 33010602011771号