事务失效
现象:
1、ServiceA类为Web层的Action服务
2、Action调用ServiceA的方法A,而方法A没有声明事务(原因是方法A本身比较耗时而又不需要事务)
3、ServiceA的方法A调用自己的方法B,而方法B声明事务,但是方法B的事务声明在这种情况失效
4、如果在方法A上也声明事务,则在Action调用方法A时,事务生效,而方法B则自动参与这个事务
Spring的AOP实现方式有两种:1、Java代理方式;2、Cglib动态增强方式,两种方式在Spring中是可以无缝自由切换的。Java代理方式的优点是不依赖第三方jar包,缺点是不能代理类,只能代理接口
Spring通过AopProxy接口,抽象了这两种实现,实现了一致的AOP方式:

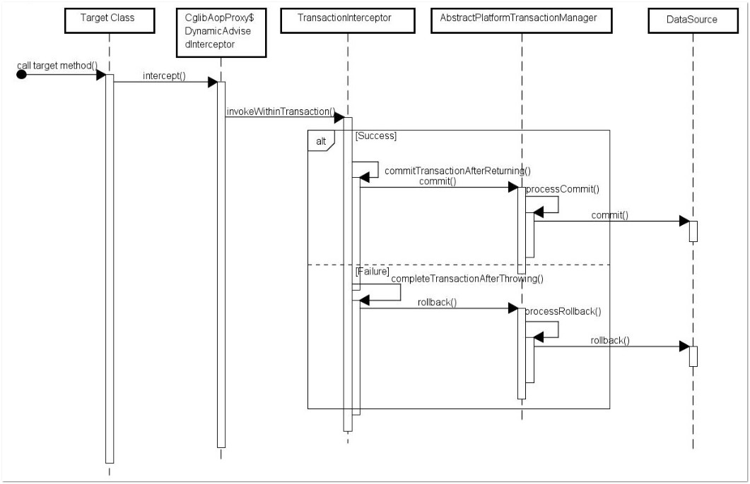
在应用系统调用声明@Transactional 的目标方法时,Spring Framework 默认使用 AOP 代理,在代码运行时,生成一个代理对象,根据@Transactional 的属性配置信息,这个代理对象决定该声明@Transactional 的目标方法是否由拦截器 TransactionInterceptor 来使用拦截,在 TransactionInterceptor 拦截时,会在在目标方法开始执行之前创建并加入事务,并执行目标方法的逻辑, 最后根据执行情况是否出现异常,利用抽象事务管理器AbstractPlatformTransactionManager 操作数据源 DataSource 提交或回滚事务, 如图 1 所示。

Spring AOP 代理有 CglibAopProxy 和 JdkDynamicAopProxy 两种,图 1 是以 CglibAopProxy 为例,对于 CglibAopProxy,需要调用其内部类的 DynamicAdvisedInterceptor 的 intercept 方法。对于 JdkDynamicAopProxy,需要调用其 invoke 方法。
正如上文提到的,事务管理的框架是由抽象事务管理器 AbstractPlatformTransactionManager 来提供的,而具体的底层事务处理实现,由 PlatformTransactionManager 的具体实现类来实现,如事务管理器 DataSourceTransactionManager。不同的事务管理器管理不同的数据资源 DataSource,比如 DataSourceTransactionManager 管理 JDBC 的 Connection。
PlatformTransactionManager,AbstractPlatformTransactionManager 及具体实现类关系如图 2 所示
默认情况下,如果在事务中抛出未检查异常(继承自 RuntimeException 的异常)或者 Error,则 Spring 将回滚事务;除此之外,Spring 不会回滚事务。
如果在事务中抛出其他类型的异常,并期望 Spring 能够回滚事务,可以指定 rollbackFor。例:
@Transactional(propagation= Propagation.REQUIRED,rollbackFor= MyException.class)
@Transactional 只能应用到 public 方法才有效
只有@Transactional 注解应用到 public 方法,才能进行事务管理。这是因为在使用 Spring AOP 代理时,Spring 在调用在图 1 中的 TransactionInterceptor 在目标方法执行前后进行拦截之前,DynamicAdvisedInterceptor(CglibAopProxy 的内部类)的的 intercept 方法或 JdkDynamicAopProxy 的 invoke 方法会间接调用 AbstractFallbackTransactionAttributeSource(Spring 通过这个类获取表 1. @Transactional 注解的事务属性配置属性信息)的 computeTransactionAttribute 方法。
清单 4. AbstractFallbackTransactionAttributeSource
protected TransactionAttribute computeTransactionAttribute(Method method,Class<?> targetClass) { // Don't allow no-public methods as required. if (allowPublicMethodsOnly() && !Modifier.isPublic(method.getModifiers())) { return null;
}
这个方法会检查目标方法的修饰符是不是 public,若不是 public,就不会获取@Transactional 的属性配置信息,最终会造成不会用 TransactionInterceptor 来拦截该目标方法进行事务管理。
避免 Spring 的 AOP 的自调用问题
在 Spring 的 AOP 代理下,只有目标方法由外部调用,目标方法才由 Spring 生成的代理对象来管理,这会造成自调用问题。若同一类中的其他没有@Transactional 注解的方法内部调用有@Transactional 注解的方法,有@Transactional 注解的方法的事务被忽略,不会发生回滚。见清单 5 举例代码展示。
save 方法首先调用了 method1 方法,然后抛出了异常,就会导致事务回滚,如下两条数据都不会插入数据库。
@Transactional(propagation = Propagation.REQUIRED) @Override public void save() { method1(); User user = new User("服"); userMapper.insertSelective(user); if (true) { throw new RuntimeException("save 抛异常了"); } } public void method1() { User user = new User("宫"); userMapper.insertSelective(user); }
有需求如下,就算 save 方法的后面抛异常了,也不能影响 method1 方法的数据插入。或许很多人的想法如下,给 method1 页加入一个新的事务,这样 method1 就会在这个新的事务中执行,原来的事务不会影响到新的事务。比如 method1 方法上面再加入注解 @Transactional,设置 propagation 属性为 Propagation.REQUIRES_NEW,代码
@Transactional(propagation = Propagation.REQUIRED) @Override public void save() { method1(); User user = new User("服部半藏"); userMapper.insertSelective(user); if (true) { throw new RuntimeException("save 抛异常了"); } } @Transactional(propagation = Propagation.REQUIRES_NEW) public void method1() { User user = new User("宫本武藏"); userMapper.insertSelective(user); }
运行之后,数据也是没有插入数据库
在默认的代理模式下,只有目标方法由外部调用,才能被 Spring 的事务拦截器拦截。在同一个类中的两个方法直接调用,是不会被 Spring 的事务拦截器拦截
为了解决这个问题,我们可以新建一个类。
@Service public class OtherServiceImpl implements OtherService { @Autowired private UserMapper userMapper; @Transactional(propagation = Propagation.REQUIRES_NEW) @Override public void method1() { User user = new User("风魔小太郎"); userMapper.insertSelective(user); } }
save 方法中调用 otherService.method1 方法
@Autowired private OtherService otherService; @Transactional(propagation = Propagation.REQUIRED) @Override public void save() { otherService.method1(); User user = new User("服部半藏"); userMapper.insertSelective(user); if (true) { throw new RuntimeException("save 抛异常了"); } }
otherService.method1 方法的数据插入成功,save 方法的数据未插入,事务回滚。
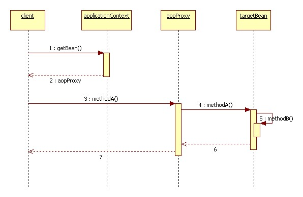
下图显示了Spring的AOP代理类的实际调用过程:

从上面的分析看出,methodB没有被AopProxy通知到,导致最终结果是:被Spring的AOP增强的类,在同一个类的内部方法调用时,其被调用方法上的增强通知将不起作用。
而这种结果,会造成什么影响呢:
1:内部调用时,被调用方法的事务声明将不起作用
2:换句话说,在某个方法上声明它需要事务的时候,如果这个类还有其他开发者,将不能保证这个方法真的会在事务环境中
3:再换句话说,Spring的事务传播策略在内部方法调用时将不起作用。不管你希望某个方法需要单独事务,是RequiresNew,还是要嵌套事务,要Nested,等等,统统不起作用。
4:不仅仅是事务通知,所有你自己利用Spring实现的AOP通知,都会受到同样限制
至于前面的事务问题,只要避开Spring目前的AOP实现上的限制,要么都声明要事务,要么分开成两个类,要么直接在方法里使用编程式事务,那么一切OK。
浙公网安备 33010602011771号