Blog3
一:前言
1.题目集七的7-1和7-2考察的都是差不多的知识点,也并没有前面最难的几次难,尽管题目集八和题目集九都就是一道题目,但是我觉得很难,这就是少则精炼,浓缩才是精华,然后题目集八的话,就开始进入到了主题就是ATM机的存款,然后题目集九是在老师的发的题目集八代码上修改,满足更多的条件(也就是题目集九在题目集八上添加了一点难度,但这里老师给了题目集八的源码,那也就没那么难),主要是题目集八需要把代码写出来,然后题目集九只是添加功能,并没有题目集八难。
2.知识点考察:
题目集七:
(1):这一题考察的是继承、多态的应用;ArrayList泛型的应用方法,Comparable接口及泛型的应用,单一职责原则的应用“开-闭”原则的应用,掌握类的继承、多态性使用方法以及接口的应用,这道题属于一般难度,并不会很难。
(2):这一题考察的知识点是必须在作业7-1的基础上进行进一步改进和完善,考虑面向对象设计的“单一职责原则”,思考该程序是否能够符合“开-闭”原则,掌握类的继承、多态性使用方法以及接口的应用,这道题的本质其实和题目集7-1差不了多少,都是差不多的做法,所以这道题的难度最多比上一题难一点,也不是很难。
题目集八:
(1):这道题就一个要求,设计ATM仿真系统,但他考察的知识点却很多,可以说把以前很多的知识点都考察进去了,所以不懂时就会觉得这道题目很难,但是这道题目也是真的很难,他需要把每个数值都赋值对才会正确,所以需要很细心,这处主要考察的就是这个。
题目集九:
(1):这道题就一个要求,设计ATM仿真系统,本题重点考察继承、多态及抽象类的应用,这道题是题目集八的加强版,他有两种卡(信用卡和借记卡),这里是这道题最难的地方,也是比题目集八难的地方,多了几个判断,但是老师给了源码,所以并没有很难,主要是看你题目集八学的怎么样。
二:设计与分析
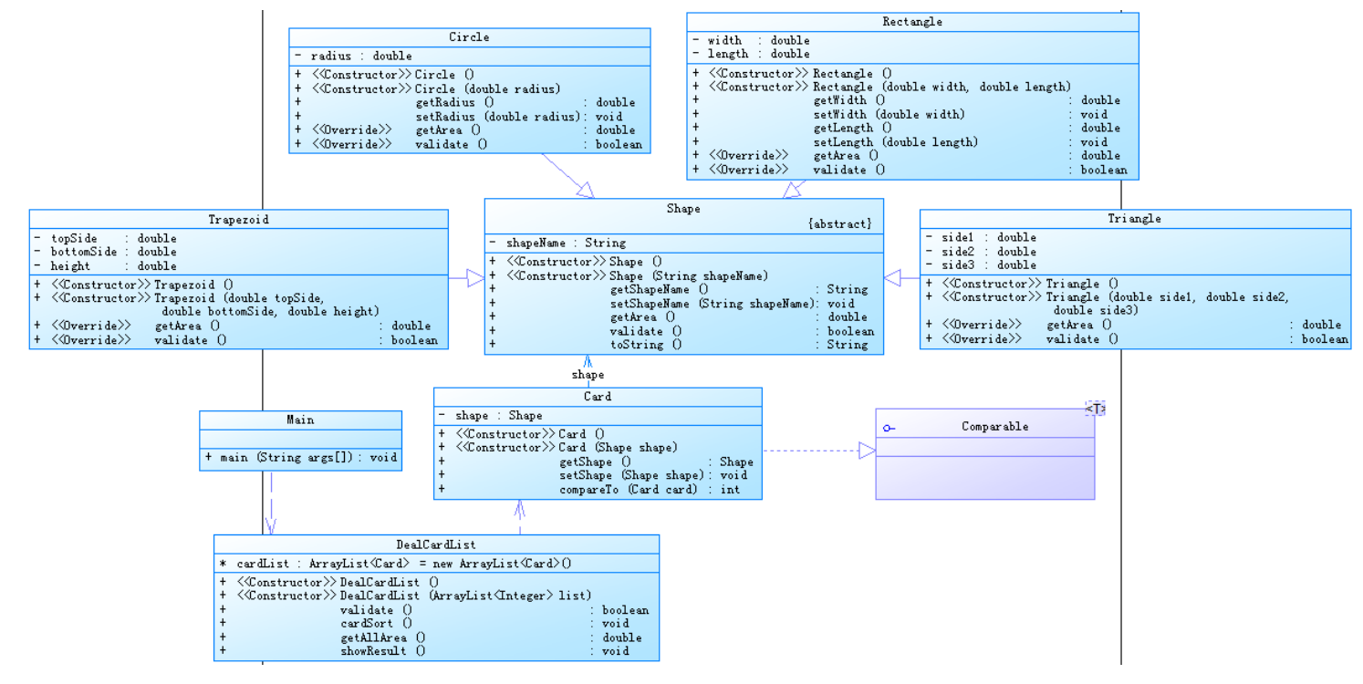
1.题目集七中的7-1和7-2其实是递进关系的,7-2是在7-1的基础上递进,接下俩看一下题目的要求和源码:
先看一下题目集七7-1的要求及源码:
输入格式:
- 首先,在一行上输入一串数字(1~4,整数),其中,1代表圆形卡片,2代表矩形卡片,3代表三角形卡片,4代表梯形卡片。各数字之间以一个或多个空格分隔,以“0”结束。例如:
1 3 4 2 1 3 4 2 1 3 0 - 然后根据第一行数字所代表的卡片图形类型,依次输入各图形的相关参数,例如:圆形卡片需要输入圆的半径,矩形卡片需要输入矩形的宽和长,三角形卡片需要输入三角形的三条边长,梯形需要输入梯形的上底、下底以及高。各数据之间用一个或多个空格分隔。
输出格式:
- 如果图形数量非法(小于0)或图形属性值非法(数值小于0以及三角形三边不能组成三角形),则输出
Wrong Format。 - 如果输入合法,则正常输出,所有数值计算后均保留小数点后两位即可。输出内容如下:
- 排序前的各图形类型及面积,格式为
图形名称1:面积值1图形名称2:面积值2 …图形名称n:面积值n,注意,各图形输出之间用空格分开,且输出最后存在一个用于分隔的空格; - 排序后的各图形类型及面积,格式同排序前的输出;
- 所有图形的面积总和,格式为
Sum of area:总面积值。
输入样例1:
在这里给出一组输入。例如:
1 5 3 2 0
输出样例1:
在这里给出相应的输出。例如:
Wrong Format
输入样例2:
在这里给出一组输入。例如:
4 2 1 3 0
3.2 2.5 0.4 2.3 1.4 5.6 2.3 4.2 3.5
输出样例2:
在这里给出相应的输出。例如:
The original list:
Trapezoid:1.14 Rectangle:3.22 Circle:98.52 Triangle:4.02
The sorted list:
Circle:98.52 Triangle:4.02 Rectangle:3.22 Trapezoid:1.14
Sum of area:106.91
输入样例3:
在这里给出一组输入。例如:
4 2 1 3 0
3.2 2.5 0.4 2.3 1.4 5.6 2.3 4.2 8.4
输出样例3:
在这里给出相应的输出。例如:
Wrong Format
import java.util.Scanner;
import java.util.ArrayList;
import java.util.Collections;
import java.util.Comparator;
import java.util.List;
public class Main {
public static Scanner input = new Scanner(System.in);
public static void main(String[] args){
ArrayList<Integer> list = new ArrayList<Integer>();
int num = input.nextInt();
while(num != 0){
if(num < 0 || num > 4){
System.out.println("Wrong Format");
System.exit(0);
}
list.add(num);
num = input.nextInt();
}
DealCardList dealCardList = new DealCardList(list);
if(!dealCardList.validate()){
System.out.println("Wrong Format");
System.exit(0);
}
dealCardList.showResult();
input.close();
}
}
interface Comparable{
}
class DealCardList{
ArrayList<Card> cardList = new ArrayList<Card>();
public DealCardList() {
super();
}
public DealCardList(ArrayList<Integer> list) {
for(int i = 0;i < list.size();i ++) {
switch(list.get(i)) {
case 1: double r = Main.input.nextDouble();
Circle circle = new Circle(r);
Card card1 = new Card(circle);
card1.getShape().setShapeName("Circle");
cardList.add(card1);
break;
case 2:double a = Main.input.nextDouble();
double b = Main.input.nextDouble();
Rectangle rectangle = new Rectangle(a,b);
Card card2 = new Card(rectangle);
card2.getShape().setShapeName("Rectangle");
cardList.add(card2);
break;
case 3:double side1 = Main.input.nextDouble();
double side2 = Main.input.nextDouble();
double side3 = Main.input.nextDouble();
Triangle triangle = new Triangle(side1,side2,side3);
Card card3 = new Card(triangle);
card3.getShape().setShapeName("Triangle");
cardList.add(card3);
break;
case 4:double topSide = Main.input.nextDouble();
double bottomSide = Main.input.nextDouble();
double height = Main.input.nextDouble();
Traperoid traperoid = new Traperoid(topSide,bottomSide,height);
Card card4 = new Card(traperoid);
card4.getShape().setShapeName("Trapezoid");
cardList.add(card4);
break;
}
}
}
public boolean validate() {
for(int i = 0;i < cardList.size();i ++){
if(!cardList.get(i).getShape().validate())
return false;
}
return true;
}
public void cardSort(){
for(int i = 0;i < cardList.size();i ++)
for(int j = i+1;j < cardList.size();j ++)
{
if(cardList.get(i).getShape().getArea() < cardList.get(j).getShape().getArea())
Collections.swap(cardList,i,j);
}
}
public void showResult() {
System.out.println("The original list:");
for(int i = 0;i < cardList.size();i ++)
System.out.print(cardList.get(i).getShape().getShapeName() +
":" + String.format("%.2f",cardList.get(i).getShape().getArea()) + " ");
System.out.println();
System.out.println("The sorted list:");
cardSort();
for(int i = 0;i < cardList.size();i ++)
System.out.print(cardList.get(i).getShape().getShapeName() +
":" + String.format("%.2f",cardList.get(i).getShape().getArea()) + " ");
System.out.println();
System.out.println("Sum of area:" + String.format("%.2f",getAllArea()));
}
public double getAllArea() {
double n = 0;
for (Card card : cardList) {
n += card.getShape().getArea();
}
return n;
}
}
class Card{
Shape shape;
public Card() {
super();
// TODO 自动生成的构造函数存根
}
public Card(Shape shape) {
super();
this.shape = shape;
}
public Shape getShape() {
return shape;
}
public void setShape(Shape shape) {
this.shape = shape;
}
public int compareTo(Card card) {
return 0;
}
}
abstract class Shape{
String shapeName;
public Shape() {
super();
// TODO 自动生成的构造函数存根
}
public Shape(String shapeName) {
super();
this.shapeName = shapeName;
}
public String getShapeName() {
return shapeName;
}
public void setShapeName(String shapeName) {
this.shapeName = shapeName;
}
public double getArea() {
return 0;
}
public boolean validate(){
return true;
}
@Override
public String toString() {
return getShapeName() + ":" + String.format("%.2f ",getArea());
}
}
class Circle extends Shape{
double radius;
public Circle(double radius) {
this.radius = radius;
}
public double getRadius() {
return radius;
}
public void setRadius(double radius) {
this.radius = radius;
}
public double getArea() {
return Math.PI * radius * radius;
}
public boolean validate() {
if(radius > 0)
return true;
else return false;
}
}
class Rectangle extends Shape{
double width;
double length;
public Rectangle(double width, double length) {
super();
this.width = width;
this.length = length;
}
public double getWidth() {
return width;
}
public void setWidth(double width) {
this.width = width;
}
public double getLength() {
return length;
}
public void setLength(double length) {
this.length = length;
}
public double getArea(){
return width * length;
}
public boolean validate() {
if(width > 0&&length > 0)
return true;
else return false;
}
}
class Triangle extends Shape{
double side1;
double side2;
double side3;
public Triangle(double side1, double side2, double side3) {
this.side1 = side1;
this.side2 = side2;
this.side3 = side3;
}
public double getSide1() {
return side1;
}
public void setSide1(double side1) {
this.side1 = side1;
}
public double getSide2() {
return side2;
}
public void setSide2(double side2) {
this.side2 = side2;
}
public double getSide3() {
return side3;
}
public void setSide3(double side3) {
this.side3 = side3;
}
@Override
public double getArea() {
return Math.sqrt((side1 + side2 + side3) * (side1 + side2 - side3)
* (side1 + side3 -side2) * (side2 + side3 - side1)) / 4;
}
public boolean validate() {
if(side1 + side2 > side3&&side1 + side3 > side2&&side2 + side3 > side1
&&side1 > 0&&side2 > 0&&side3 > 0)
return true;
else return false;
}
}
class Traperoid extends Shape{
double topSide;
double bottomSide;
double height;
public Traperoid() {
super();
// TODO 自动生成的构造函数存根
}
public Traperoid(String shapeName) {
super(shapeName);
// TODO 自动生成的构造函数存根
}
public Traperoid(double topSide, double bottomSide, double height) {
super();
this.topSide = topSide;
this.bottomSide = bottomSide;
this.height = height;
}
public double getArea() {
return (topSide + bottomSide) * height / 2.0;
}
public boolean validate() {
if(topSide > 0&&bottomSide > 0&&height > 0)
return true;
else return false;
}
}
然后看一下题目集题目集七7-2:
输入格式:
- 在一行上输入一串数字(1~4,整数),其中,1代表圆形卡片,2代表矩形卡片,3代表三角形卡片,4代表梯形卡片。各数字之间以一个或多个空格分隔,以“0”结束。例如:
1 3 4 2 1 3 4 2 1 3 0 - 根据第一行数字所代表的卡片图形类型,依次输入各图形的相关参数,例如:圆形卡片需要输入圆的半径,矩形卡片需要输入矩形的宽和长,三角形卡片需要输入三角形的三条边长,梯形需要输入梯形的上底、下底以及高。各数据之间用一个或多个空格分隔。
输出格式:
- 如果图形数量非法(<=0)或图形属性值非法(数值<0以及三角形三边不能组成三角形),则输出
Wrong Format。 - 如果输入合法,则正常输出,所有数值计算后均保留小数点后两位即可。输出内容如下:
- 排序前的各图形类型及面积,格式为
[图形名称1:面积值1图形名称2:面积值2 …图形名称n:面积值n ],注意,各图形输出之间用空格分开,且输出最后存在一个用于分隔的空格,在结束符“]”之前; - 输出分组后的图形类型及面积,格式为
[圆形分组各图形类型及面积][矩形分组各图形类型及面积][三角形分组各图形类型及面积][梯形分组各图形类型及面积],各组内格式为图形名称:面积值。按照“Circle、Rectangle、Triangle、Trapezoid”的顺序依次输出; - 各组内图形排序后的各图形类型及面积,格式同排序前各组图形的输出;
- 各组中面积之和的最大值输出,格式为
The max area:面积值。
import java.util.Scanner;
import java.util.ArrayList;
import java.util.Arrays;
import java.util.Collections;
import java.util.Comparator;
import java.util.List;
public class Main {
public static Scanner input = new Scanner(System.in);
public static void main(String[] args){
ArrayList<Integer> list = new ArrayList<Integer>();
int num = input.nextInt();
if(num == 0){
System.out.println("Wrong Format");
System.exit(0);
}
while(num != 0){
if(num < 0 || num > 4){
System.out.println("Wrong Format");
System.exit(0);
}
list.add(num);
num = input.nextInt();
}
DealCardList dealCardList = new DealCardList(list);
if(!dealCardList.validate()){
System.out.println("Wrong Format");
System.exit(0);
}
dealCardList.showResult();
input.close();
}
}
interface Comparable{
}
class DealCardList{
ArrayList<Card> cardList = new ArrayList<Card>();
ArrayList<Card> cardList1 = new ArrayList<Card>();
ArrayList<Card> cardList2 = new ArrayList<Card>();
ArrayList<Card> cardList3 = new ArrayList<Card>();
ArrayList<Card> cardList4 = new ArrayList<Card>();
public DealCardList() {
super();
}
public DealCardList(ArrayList<Integer> list) {
for(int i = 0;i < list.size();i ++) {
switch(list.get(i)) {
case 1: double r = Main.input.nextDouble();
Circle circle = new Circle(r);
Card card1 = new Card(circle);
card1.getShape().setShapeName("Circle");
cardList.add(card1);
cardList1.add(card1);
break;
case 2:double a = Main.input.nextDouble();
double b = Main.input.nextDouble();
Rectangle rectangle = new Rectangle(a,b);
Card card2 = new Card(rectangle);
card2.getShape().setShapeName("Rectangle");
cardList.add(card2);
cardList2.add(card2);
break;
case 3:double side1 = Main.input.nextDouble();
double side2 = Main.input.nextDouble();
double side3 = Main.input.nextDouble();
Triangle triangle = new Triangle(side1,side2,side3);
Card card3 = new Card(triangle);
card3.getShape().setShapeName("Triangle");
cardList.add(card3);
cardList3.add(card3);
break;
case 4:double topSide = Main.input.nextDouble();
double bottomSide = Main.input.nextDouble();
double height = Main.input.nextDouble();
Traperoid traperoid = new Traperoid(topSide,bottomSide,height);
Card card4 = new Card(traperoid);
card4.getShape().setShapeName("Trapezoid");
cardList.add(card4);
cardList4.add(card4);
break;
}
}
}
public boolean validate() {
for(int i = 0;i < cardList.size();i ++){
if(!cardList.get(i).getShape().validate())
return false;
}
return true;
}
public void cardSort1(){
for(int i = 0;i < cardList1.size();i ++)
for(int j = i+1;j < cardList1.size();j ++)
{
if(cardList1.get(i).getShape().getArea() < cardList1.get(j).getShape().getArea())
Collections.swap(cardList1,i,j);
}
}
public void cardSort2(){
for(int i = 0;i < cardList2.size();i ++)
for(int j = i+1;j < cardList2.size();j ++)
{
if(cardList2.get(i).getShape().getArea() < cardList2.get(j).getShape().getArea())
Collections.swap(cardList2,i,j);
}
}
public void cardSort3(){
for(int i = 0;i < cardList3.size();i ++)
for(int j = i+1;j < cardList3.size();j ++)
{
if(cardList3.get(i).getShape().getArea() < cardList3.get(j).getShape().getArea())
Collections.swap(cardList3,i,j);
}
}
public void cardSort4(){
for(int i = 0;i < cardList4.size();i ++)
for(int j = i+1;j < cardList4.size();j ++)
{
if(cardList4.get(i).getShape().getArea() < cardList4.get(j).getShape().getArea())
Collections.swap(cardList4,i,j);
}
}
public void showResult() {
System.out.println("The original list:");
System.out.print("[");
for(int i = 0;i < cardList.size();i ++)
System.out.print(cardList.get(i).getShape().getShapeName() +
":" + String.format("%.2f",cardList.get(i).getShape().getArea()) + " ");
System.out.println("]");
System.out.println("The Separated List:");
System.out.print("[");
for(int i = 0;i < cardList1.size();i ++)
System.out.print(cardList1.get(i).getShape().getShapeName() +
":" + String.format("%.2f",cardList1.get(i).getShape().getArea()) + " ");
System.out.print("]");
System.out.print("[");
for(int i = 0;i < cardList2.size();i ++)
System.out.print(cardList2.get(i).getShape().getShapeName() +
":" + String.format("%.2f",cardList2.get(i).getShape().getArea()) + " ");
System.out.print("]");
System.out.print("[");
for(int i = 0;i < cardList3.size();i ++)
System.out.print(cardList3.get(i).getShape().getShapeName() +
":" + String.format("%.2f",cardList3.get(i).getShape().getArea()) + " ");
System.out.print("]");
System.out.print("[");
for(int i = 0;i < cardList4.size();i ++)
System.out.print(cardList4.get(i).getShape().getShapeName() +
":" + String.format("%.2f",cardList4.get(i).getShape().getArea()) + " ");
System.out.println("]");
System.out.println("The Separated sorted List:");
System.out.print("[");
cardSort1();
for(int i = 0;i < cardList1.size();i ++)
System.out.print(cardList1.get(i).getShape().getShapeName() +
":" + String.format("%.2f",cardList1.get(i).getShape().getArea()) + " ");
System.out.print("]");
cardSort2();
System.out.print("[");
for(int i = 0;i < cardList2.size();i ++)
System.out.print(cardList2.get(i).getShape().getShapeName() +
":" + String.format("%.2f",cardList2.get(i).getShape().getArea()) + " ");
System.out.print("]");
cardSort3();
System.out.print("[");
for(int i = 0;i < cardList3.size();i ++)
System.out.print(cardList3.get(i).getShape().getShapeName() +
":" + String.format("%.2f",cardList3.get(i).getShape().getArea()) + " ");
System.out.print("]");
cardSort4();
System.out.print("[");
for(int i = 0;i < cardList4.size();i ++)
System.out.print(cardList4.get(i).getShape().getShapeName() +
":" + String.format("%.2f",cardList4.get(i).getShape().getArea()) + " ");
System.out.println("]");
System.out.println("The max area:" + String.format("%.2f",getAllArea()));
}
public double getAllArea() {
double[] q = new double[4];
for(int i = 0;i < 4;i ++) {
q[i] = 0;
}
for (Card card : cardList1) {
q[0] += card.getShape().getArea();
}
for (Card card : cardList2) {
q[1] += card.getShape().getArea();
}
for (Card card : cardList3) {
q[2] += card.getShape().getArea();
}
for (Card card : cardList4) {
q[3] += card.getShape().getArea();
}
Arrays.sort(q);
return q[3];
}
}
class Card{
Shape shape;
public Card() {
super();
// TODO 自动生成的构造函数存根
}
public Card(Shape shape) {
super();
this.shape = shape;
}
public Shape getShape() {
return shape;
}
public void setShape(Shape shape) {
this.shape = shape;
}
public int compareTo(Card card) {
return 0;
}
}
abstract class Shape{
String shapeName;
public Shape() {
super();
// TODO 自动生成的构造函数存根
}
public Shape(String shapeName) {
super();
this.shapeName = shapeName;
}
public String getShapeName() {
return shapeName;
}
public void setShapeName(String shapeName) {
this.shapeName = shapeName;
}
public double getArea() {
return 0;
}
public boolean validate(){
return true;
}
@Override
public String toString() {
return getShapeName() + ":" + String.format("%.2f ",getArea());
}
}
class Circle extends Shape{
double radius;
public Circle(double radius) {
this.radius = radius;
}
public double getRadius() {
return radius;
}
public void setRadius(double radius) {
this.radius = radius;
}
public double getArea() {
return Math.PI * radius * radius;
}
public boolean validate() {
if(radius > 0)
return true;
else return false;
}
}
class Rectangle extends Shape{
double width;
double length;
public Rectangle(double width, double length) {
super();
this.width = width;
this.length = length;
}
public double getWidth() {
return width;
}
public void setWidth(double width) {
this.width = width;
}
public double getLength() {
return length;
}
public void setLength(double length) {
this.length = length;
}
public double getArea(){
return width * length;
}
public boolean validate() {
if(width > 0&&length > 0)
return true;
else return false;
}
}
class Triangle extends Shape{
double side1;
double side2;
double side3;
public Triangle(double side1, double side2, double side3) {
this.side1 = side1;
this.side2 = side2;
this.side3 = side3;
}
public double getSide1() {
return side1;
}
public void setSide1(double side1) {
this.side1 = side1;
}
public double getSide2() {
return side2;
}
public void setSide2(double side2) {
this.side2 = side2;
}
public double getSide3() {
return side3;
}
public void setSide3(double side3) {
this.side3 = side3;
}
@Override
public double getArea() {
return Math.sqrt((side1 + side2 + side3) * (side1 + side2 - side3)
* (side1 + side3 -side2) * (side2 + side3 - side1)) / 4;
}
public boolean validate() {
if(side1 + side2 > side3&&side1 + side3 > side2&&side2 + side3 > side1
&&side1 > 0&&side2 > 0&&side3 > 0)
return true;
else return false;
}
}
class Traperoid extends Shape{
double topSide;
double bottomSide;
double height;
public Traperoid() {
super();
}
public Traperoid(String shapeName) {
super(shapeName);
}
public Traperoid(double topSide, double bottomSide, double height) {
super();
this.topSide = topSide;
this.bottomSide = bottomSide;
this.height = height;
}
public double getArea() {
return (topSide + bottomSide) * height / 2.0;
}
public boolean validate() {
if(topSide > 0&&bottomSide > 0&&height > 0)
return true;
else return false;
}
}
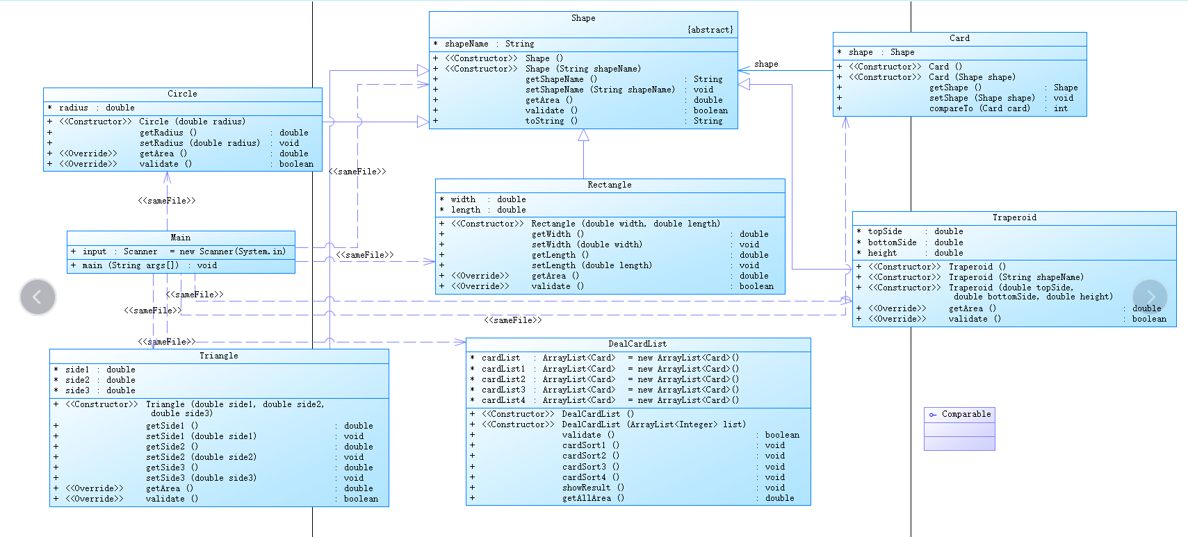
接下来看一下亮度生成报表类图和复杂度的对比:
题目集七7-1:


接下来看一下题目集七7-2:


两个题目之间存在递进关系,题目集七7-2比7-1更多的功能在于它可以分类,按图形的形状分类,然后再按大小排序,而7-1并没有这些功能,也就是因为这些使得7-1和7-2之间存在递进关系,它们的类其实差不了多少,主要差的是类其中代码,多了一些排序方法,分类的方法。
2.分析题目集8和题目集9两道ATM机仿真题目的设计思路,首先看一下这两道题目的要求以及源码:
首先先看一下题目集八:
输入格式:
每一行输入一次业务操作,可以输入多行,最终以字符#终止。具体每种业务操作输入格式如下:
- 存款、取款功能输入数据格式:
卡号 密码 ATM机编号 金额(由一个或多个空格分隔), 其中,当金额大于0时,代表取款,否则代表存款。 - 查询余额功能输入数据格式:
卡号
输出格式:
①输入错误处理
- 如果输入卡号不存在,则输出
Sorry,this card does not exist.。 - 如果输入ATM机编号不存在,则输出
Sorry,the ATM's id is wrong.。 - 如果输入银行卡密码错误,则输出
Sorry,your password is wrong.。 - 如果输入取款金额大于账户余额,则输出
Sorry,your account balance is insufficient.。 - 如果检测为跨行存取款,则输出
Sorry,cross-bank withdrawal is not supported.。
②取款业务输出
输出共两行,格式分别为:
[用户姓名]在[银行名称]的[ATM编号]上取款¥[金额]
当前余额为¥[金额]
其中,[]说明括起来的部分为输出属性或变量,金额均保留两位小数。
③存款业务输出
输出共两行,格式分别为:
[用户姓名]在[银行名称]的[ATM编号]上存款¥[金额]
当前余额为¥[金额]
其中,[]说明括起来的部分为输出属性或变量,金额均保留两位小数。
④查询余额业务输出
¥[金额]
金额保留两位小数。
输入样例1:
在这里给出一组输入。例如:
6222081502001312390 88888888 06 -500.00
#
输出样例1:
在这里给出相应的输出。例如:
张无忌在中国工商银行的06号ATM机上存款¥500.00
当前余额为¥10500.00
输入样例2:
在这里给出一组输入。例如:
6217000010041315709 88888888 02 3500.00
#
输出样例2:
在这里给出相应的输出。例如:
杨过在中国建设银行的02号ATM机上取款¥3500.00
当前余额为¥6500.00
输入样例3:
在这里给出一组输入。例如:
6217000010041315715
#
输出样例3:
在这里给出相应的输出。例如:
¥10000.00
输入样例4:
在这里给出一组输入。例如:
6222081502001312390 88888888 06 -500.00
6222081502051320786 88888888 06 1200.00
6217000010041315715 88888888 02 1500.00
6217000010041315709 88888888 02 3500.00
6217000010041315715
#
输出样例4:
在这里给出相应的输出。例如:
张无忌在中国工商银行的06号ATM机上存款¥500.00
当前余额为¥10500.00
韦小宝在中国工商银行的06号ATM机上取款¥1200.00
当前余额为¥8800.00
杨过在中国建设银行的02号ATM机上取款¥1500.00
当前余额为¥8500.00
杨过在中国建设银行的02号ATM机上取款¥3500.00
当前余额为¥5000.00
¥5000.00
import java.util.ArrayList;
import java.util.Iterator;
import java.util.Scanner;
public class Main {
public static void main(String[] args) {
ArrayList<Card> cardList = new ArrayList<Card>();
ArrayList<Card> cardList1 = new ArrayList<Card>();
ArrayList<Card> cardList2 = new ArrayList<Card>();
ArrayList<Card> cardList3 = new ArrayList<Card>();
ArrayList<Card> cardList4 = new ArrayList<Card>();
ArrayList<Card> cardList5 = new ArrayList<Card>();
ArrayList<Card> cardList6 = new ArrayList<Card>();
ArrayList<Card> cardList7 = new ArrayList<Card>();
ArrayList<Card> cardList8 = new ArrayList<Card>();
ArrayList<Bank> bankList = new ArrayList<Bank>();
ArrayList<User> userList1 = new ArrayList<User>();
ArrayList<User> userList2 = new ArrayList<User>();
ArrayList<Account> accountList1 = new ArrayList<Account>();
ArrayList<Account> accountList2 = new ArrayList<Account>();
ArrayList<Account> accountList3 = new ArrayList<Account>();
ArrayList<Account> accountList4 = new ArrayList<Account>();
ArrayList<Atm> atmList = new ArrayList<Atm>();
ArrayList<Atm> atmList1 = new ArrayList<Atm>();
ArrayList<Atm> atmList2 = new ArrayList<Atm>();
ArrayList<UnionPay> unionpay = new ArrayList<UnionPay>();
Atm atm1 = new Atm("01");
atmList1.add(atm1);
Atm atm2 = new Atm("02");
atmList1.add(atm2);
Atm atm3 = new Atm("03");
atmList1.add(atm3);
Atm atm4 = new Atm("04");
atmList1.add(atm4);
Atm atm5 = new Atm("05");
atmList2.add(atm5);
Atm atm6 = new Atm("06");
atmList2.add(atm6);
Card card1 = new Card("6217000010041315709","88888888");
cardList1.add(card1);
Card card2 = new Card("6217000010041315715","88888888");
cardList1.add(card2);
Card card3 = new Card("6217000010041315718","88888888");
cardList2.add(card3);
Card card4 = new Card("6217000010051320007","88888888");
cardList3.add(card4);
Card card5 = new Card("6222081502001312389","88888888");
cardList4.add(card5);
Card card6 = new Card("6222081502001312390","88888888");
cardList5.add(card6);
Card card7 = new Card("6222081502001312399","88888888");
cardList6.add(card7);
Card card8 = new Card("6222081502001312400","88888888");
cardList6.add(card8);
Card card9 = new Card("6222081502051320785","88888888");
cardList7.add(card9);
Card card10 = new Card("6222081502051320786","88888888");
cardList8.add(card10);
Account account1 = new Account(10000.00,"3217000010041315709",cardList1);
accountList1.add(account1);
Account account2 = new Account(10000.00,"3217000010041315715",cardList2);
accountList1.add(account2);
Account account3 = new Account(10000.00,"3217000010051320007",cardList3);
accountList2.add(account3);
Account account4 = new Account(10000.00,"3222081502001312389",cardList4);
accountList3.add(account4);
Account account5 = new Account(10000.00,"3222081502001312390",cardList5);
accountList3.add(account5);
Account account6 = new Account(10000.00,"3222081502001312399",cardList6);
accountList3.add(account6);
Account account7 = new Account(10000.00,"3222081502051320785",cardList7);
accountList4.add(account7);
Account account8 = new Account(10000.00,"3222081502051320786",cardList8);
accountList4.add(account8);
User user1 = new User("杨过",accountList1);
userList1.add(user1);
User user2 = new User("郭靖",accountList2);
userList1.add(user2);
User user3 = new User("张无忌",accountList3);
userList2.add(user3);
User user4 = new User("韦小宝",accountList4);
userList2.add(user4);
Bank bank1 = new Bank("中国建设银行",userList1,atmList1);
bankList.add(bank1);
Bank bank2 = new Bank("中国工商银行",userList2,atmList2);
bankList.add(bank2);
UnionPay unionpay1 = new UnionPay(bankList);
unionpay.add(unionpay1);
Scanner input = new Scanner(System.in);
Suan suan = new Suan();
String name = input.next();
String num1 = input.next();
String num2 = input.next();
double num3 = input.nextDouble();
if(num1 == null&&num2 == null) {
System.out.print("¥" + account1.getNum());
}
String a = null,b = null;
double c;
while(input.next() != "#") {
if(suan.isExistCard1(unionpay1, name)) {
if(suan.isExistAtm(unionpay1, num2)) {
if(suan.isExistCard2(unionpay1, num1)) {
for(int i = 0;i < bankList.size();i ++) {
if(suan.isBankAtm(bankList.get(i), num2)) {
for(int k = 0;k < unionpay1.getBankList().get(i)
.getUserlist().size();k ++) {
for(int j = 0;j < bankList.size();j ++) {
if(suan.isExitAccount(unionpay1.getBankList().get(i)
.getUserlist().get(k).getAccountList().get(j), num3)) {
a = unionpay1.getBankList().get(1).getUserlist().get(0).getName();
b = unionpay1.getBankList().get(1).getName();
break;
}
}
}
}
}
}
}
}
if(!(suan.isExistCard1(unionpay1, name))) {
System.out.print("Sorry,this card does not exist.");
System.exit(0);
}
if(!(suan.isExistAtm(unionpay1, num2))) {
System.out.print("Sorry,the ATM's id is wrong.");
System.exit(0);
}
if(!(suan.isExistCard2(unionpay1, num1))) {
System.out.print("Sorry,your password is wrong.");
System.exit(0);
}
if(suan.isBankAtm(bankList.get(0), num2)) {
System.out.print("Sorry,cross-bank withdrawal is not supported.");
System.exit(0);
}
/*for(int i = 0;i < bankList.size();i ++) {
for(int k = 0;k < unionpay1.getBankList().get(i)
.getUserlist().size();k ++) {
for(int j = 0;j < bankList.size();j ++) {
if(suan.isExitAccount(unionpay1.getBankList().get(i)
.getUserlist().get(k).getAccountList().get(j), num3)) {
System.out.print("Sorry,your account balance is insufficient.");
}
}
}
}*/
c = account1.getNum() - num3;
System.out.println(a + "在" + b + "的" + num2 + "号ATM机上存款¥" + Math.abs(num3));
System.out.printf("当前余额为¥" + String.format("%.2f", c));
}
}
}
class Suan{
public boolean isExistCard1(UnionPay unionpay,String card) {
Iterator<Bank> bankItr = unionpay.getBankList().iterator();
while(bankItr.hasNext()) {
Iterator<User> userItr = bankItr.next().getUserlist().iterator();
while(userItr.hasNext()) {
Iterator<Account> accountItr = userItr.next().getAccountList().iterator();
while(accountItr.hasNext()) {
Iterator<Card> cardItr = accountItr.next().getCardList().iterator();
while(cardItr.hasNext()) {
if(cardItr.next().getNum1().equals(card))
return true;
}
}
}
}
return false;
}
public boolean isExistCard2(UnionPay unionpay,String card) {
Iterator<Bank> bankItr = unionpay.getBankList().iterator();
while(bankItr.hasNext()) {
Iterator<User> userItr = bankItr.next().getUserlist().iterator();
while(userItr.hasNext()) {
Iterator<Account> accountItr = userItr.next().getAccountList().iterator();
while(accountItr.hasNext()) {
Iterator<Card> cardItr = accountItr.next().getCardList().iterator();
while(cardItr.hasNext()) {
if(cardItr.next().getNum2().equals(card))
return true;
}
}
}
}
return false;
}
public boolean isExistAtm(UnionPay unionpay,String atm) {
Iterator<Bank> bankItr = unionpay.getBankList().iterator();
while(bankItr.hasNext()) {
Iterator<Atm> atmItr = bankItr.next().getAtmList().iterator();
while(atmItr.hasNext()) {
if(atmItr.next().getId().equals(atm))
return true;
}
}
return false;
}
public boolean isBankAtm(Bank bank,String num){
String name = null;
if(num.equals("01")||num.equals("02")||num.equals("03")||num.equals("04")) {
name = "中国建设银行";
}
else if(num.equals("05")||num.equals("06")) {
name = "中国工商银行";
}
if(bank.getName().equals(name)) {
return true;
}
else return false;
}
public boolean isExitAccount(Account account,double num) {
if(account.getNum() - num >= 0) {
account.setNum(account.getNum() - num);
return true;
}
else return false;
}
}
class Card{
String num1;
String num2;
public Card() {
super();
// TODO 自动生成的构造函数存根
}
public Card(String num1, String num2) {
super();
this.num1 = num1;
this.num2 = num2;
}
public String getNum1() {
return num1;
}
public void setNum1(String num1) {
this.num1 = num1;
}
public String getNum2() {
return num2;
}
public void setNum2(String num2) {
this.num2 = num2;
}
}
class Atm{
String id;
public Atm() {
super();
// TODO 自动生成的构造函数存根
}
public Atm(String id) {
super();
this.id = id;
}
public String getId() {
return id;
}
public void setId(String id) {
this.id = id;
}
}
class Account{
double num;
String name;
ArrayList<Card> cardList = new ArrayList<Card>();
public Account() {
super();
// TODO 自动生成的构造函数存根
}
public Account(double num, String name, ArrayList<Card> cardList) {
super();
this.num = num;
this.name = name;
this.cardList = cardList;
}
public double getNum() {
return num;
}
public void setNum(double num) {
this.num = num;
}
public String getName() {
return name;
}
public void setName(String name) {
this.name = name;
}
public ArrayList<Card> getCardList() {
return cardList;
}
public void setCardList(ArrayList<Card> cardList) {
this.cardList = cardList;
}
}
class User{
String name;
ArrayList<Account> accountList = new ArrayList<Account>();
public User() {
super();
// TODO 自动生成的构造函数存根
}
public User(String name,ArrayList<Account> accountList) {
super();
this.name = name;
this.accountList = accountList;
}
public String getName() {
return name;
}
public void setName(String name) {
this.name = name;
}
public ArrayList<Account> getAccountList() {
return accountList;
}
public void setAccountList(ArrayList<Account> accountList) {
this.accountList = accountList;
}
}
class Bank{
String name;
ArrayList<User> userlist = new ArrayList<User>();
ArrayList<Atm> atmList = new ArrayList<Atm>();
public Bank(String name) {
}
public Bank(String name, ArrayList<User> userlist, ArrayList<Atm> atmList) {
super();
this.name = name;
this.userlist = userlist;
this.atmList = atmList;
}
public String getName() {
return name;
}
public void setName(String name) {
this.name = name;
}
public ArrayList<User> getUserlist() {
return userlist;
}
public void setUserlist(ArrayList<User> userlist) {
this.userlist = userlist;
}
public ArrayList<Atm> getAtmList() {
return atmList;
}
public void setAtmList(ArrayList<Atm> atmList) {
this.atmList = atmList;
}
}
class UnionPay{
ArrayList<Bank> bankList = new ArrayList<Bank>();
public UnionPay() {
super();
// TODO 自动生成的构造函数存根
}
public UnionPay(ArrayList<Bank> bankList) {
super();
this.bankList = bankList;
}
public ArrayList<Bank> getBankList() {
return bankList;
}
public void setBankList(ArrayList<Bank> bankList) {
this.bankList = bankList;
}
}
再看一下题目集九:
输入格式:
每一行输入一次业务操作,可以输入多行,最终以字符#终止。具体每种业务操作输入格式如下:
- 取款功能输入数据格式:
卡号 密码 ATM机编号 金额(由一个或多个空格分隔) - 查询余额功能输入数据格式:
卡号
输出格式:
①输入错误处理
- 如果输入卡号不存在,则输出
Sorry,this card does not exist.。 - 如果输入ATM机编号不存在,则输出
Sorry,the ATM's id is wrong.。 - 如果输入银行卡密码错误,则输出
Sorry,your password is wrong.。 - 如果输入取款金额大于账户余额,则输出
Sorry,your account balance is insufficient.。
②取款业务输出
输出共两行,格式分别为:
业务:取款 [用户姓名]在[银行名称]的[ATM编号]上取款¥[金额]
当前余额为¥[金额]
其中,[]说明括起来的部分为输出属性或变量,金额均保留两位小数。
③查询余额业务输出
业务:查询余额 ¥[金额]
金额保留两位小数。
输入样例1:
在这里给出一组输入。例如:
6222081502001312390 88888888 06 500.00
#
输出样例1:
在这里给出相应的输出。例如:
业务:取款 张无忌在中国工商银行的06号ATM机上取款¥500.00
当前余额为¥9500.00
输入样例2:
在这里给出一组输入。例如:
6217000010041315709 88888888 06 3500.00
#
输出样例2:
在这里给出相应的输出。例如:
业务:取款 杨过在中国工商银行的06号ATM机上取款¥3500.00
当前余额为¥6395.00
输入样例3:
在这里给出一组输入。例如:
6217000010041315715
#
输出样例3:
在这里给出相应的输出。例如:
业务:查询余额 ¥10000.00
输入样例4:
在这里给出一组输入。例如:
6222081502001312390 88888888 01 500.00
6222081502051320786 88888888 06 1200.00
6217000010041315715 88888888 02 1500.00
6217000010041315709 88888888 02 3500.00
6217000010041315715
#
输出样例4:
在这里给出相应的输出。例如:
业务:取款 张无忌在中国建设银行的01号ATM机上取款¥500.00
当前余额为¥9490.00
业务:取款 韦小宝在中国工商银行的06号ATM机上取款¥1200.00
当前余额为¥8800.00
业务:取款 杨过在中国建设银行的02号ATM机上取款¥1500.00
当前余额为¥8500.00
业务:取款 杨过在中国建设银行的02号ATM机上取款¥3500.00
当前余额为¥5000.00
业务:查询余额 ¥5000.00
输入样例5:
在这里给出一组输入。例如:
6640000010045442002 88888888 09 3000
6640000010045442002 88888888 06 8000
6640000010045442003 88888888 01 10000
6640000010045442002
#
输出样例5:
在这里给出相应的输出。例如:
业务:取款 张三丰在中国农业银行的09号ATM机上取款¥3000.00
当前余额为¥6880.00
业务:取款 张三丰在中国工商银行的06号ATM机上取款¥8000.00
当前余额为¥-1416.00
业务:取款 张三丰在中国建设银行的01号ATM机上取款¥10000.00
当前余额为¥-11916.00
业务:查询余额 ¥-11916.00
import java.util.ArrayList;
import java.util.Scanner;
import java.util.Iterator;
import java.util.regex.Matcher;
import java.util.regex.Pattern;
public class Main {
public static void main(String[] args) {
Scanner input = new Scanner(System.in);
UnionPay unionPay = new UnionPay();
Bank ccb = new Bank("1001","中国建设银行");
Bank icbc = new Bank("1002","中国工商银行");
Bank abc = new Bank("1003","中国农业银行");
unionPay.addBank(ccb);
unionPay.addBank(icbc);
unionPay.addBank(abc);
ATM aTM1 = new ATM("01",ccb);
ATM aTM2 = new ATM("02",ccb);
ATM aTM3 = new ATM("03",ccb);
ATM aTM4 = new ATM("04",ccb);
ATM aTM5 = new ATM("05",icbc);
ATM aTM6 = new ATM("06",icbc);
ATM aTM7 = new ATM("07",abc);
ATM aTM8 = new ATM("08",abc);
ATM aTM9 = new ATM("09",abc);
ATM aTM10 = new ATM("10",abc);
ATM aTM11 = new ATM("11",abc);
ccb.addATM(aTM1);
ccb.addATM(aTM2);
ccb.addATM(aTM3);
ccb.addATM(aTM4);
icbc.addATM(aTM5);
icbc.addATM(aTM6);
abc.addATM(aTM7);
abc.addATM(aTM8);
abc.addATM(aTM9);
abc.addATM(aTM10);
abc.addATM(aTM11);
User Yangguo = new User("360101200102122324","杨过","1");
User Guojing = new User("360101200012302552","郭靖","1");
User Zhangwuji = new User("360502199805163221","张无忌","1");
User Weixiaobao = new User("360201200513243326","韦小宝","1");
User Zhangsanfeng = new User("3640000010045442002","张三丰","2");
User Linghuchong = new User("3640000010045441009","令狐冲","2");
User Qiaofeng = new User("3630000010033431001","乔峰","2");
User Hongqigong = new User("3630000010033431008","洪七公","2");
Account ccbAcc1 = new DebitAccount("3217000010041315709",10000.00,Yangguo,ccb);
Account ccbAcc2 = new DebitAccount("3217000010041315715",10000.00,Yangguo,ccb);
Account ccbAcc3 = new DebitAccount("3217000010051320007",10000.00,Guojing,ccb);
Account icbcAcc1 = new DebitAccount("3222081502001312389",10000.00,Zhangwuji,icbc);
Account icbcAcc2 = new DebitAccount("3222081502001312390",10000.00,Zhangwuji,icbc);
Account icbcAcc3 = new DebitAccount("3222081502001312399",10000.00,Zhangwuji,icbc);
Account icbcAcc4 = new DebitAccount("3222081502051320785",10000.00,Weixiaobao,icbc);
Account icbcAcc5 = new DebitAccount("3222081502051320786",10000.00,Weixiaobao,icbc);
Account ccbAcc4 = new CreditAccount("3640000010045442002",10000.00,Zhangsanfeng,ccb);
Account icbcAcc6 = new CreditAccount("3640000010045441009",10000.00,Linghuchong,icbc);
Account abcAcc1 = new CreditAccount("3630000010033431001",10000.00,Qiaofeng,abc);
Account abcAcc2 = new CreditAccount("3630000010033431008",10000.00,Hongqigong,abc);
ccb.addAccount(ccbAcc1);
ccb.addAccount(ccbAcc2);
ccb.addAccount(ccbAcc3);
ccb.addAccount(ccbAcc4);
icbc.addAccount(icbcAcc1);
icbc.addAccount(icbcAcc2);
icbc.addAccount(icbcAcc3);
icbc.addAccount(icbcAcc4);
icbc.addAccount(icbcAcc5);
icbc.addAccount(icbcAcc6);
abc.addAccount(abcAcc1);
abc.addAccount(abcAcc2);
Yangguo.addAccount(ccbAcc1);
Yangguo.addAccount(ccbAcc2);
Guojing.addAccount(ccbAcc3);
Zhangwuji.addAccount(icbcAcc1);
Zhangwuji.addAccount(icbcAcc2);
Zhangwuji.addAccount(icbcAcc3);
Weixiaobao.addAccount(icbcAcc4);
Weixiaobao.addAccount(icbcAcc5);
Zhangsanfeng.addAccount(ccbAcc4);
Linghuchong.addAccount(icbcAcc6);
Qiaofeng.addAccount(abcAcc1);
Hongqigong.addAccount(abcAcc2);
Card ccbCard1 = new DebitCard("6217000010041315709","88888888",ccbAcc1);
Card ccbCard2 = new DebitCard("6217000010041315715","88888888",ccbAcc1);
Card ccbCard3 = new DebitCard("6217000010041315718","88888888",ccbAcc2);
Card ccbCard4 = new DebitCard("6217000010051320007","88888888",ccbAcc3);
Card icbcCard5 = new DebitCard("6222081502001312389","88888888",icbcAcc1);
Card icbcCard6 = new DebitCard("6222081502001312390","88888888",icbcAcc2);
Card icbcCard7 = new DebitCard("6222081502001312399","88888888",icbcAcc3);
Card icbcCard8 = new DebitCard("6222081502001312400","88888888",icbcAcc3);
Card icbcCard9 = new DebitCard("6222081502051320785","88888888",icbcAcc4);
Card icbcCard10 = new DebitCard("6222081502051320786","88888888",icbcAcc5);
Card icbcCard11 = new CreditCard("6640000010045442002","88888888",ccbAcc4);
Card icbcCard12 = new CreditCard("6640000010045442003","88888888",ccbAcc4);
Card icbcCard13 = new CreditCard("6640000010045441009","88888888",icbcAcc6);
Card icbcCard14 = new CreditCard("6630000010033431001","88888888",abcAcc1);
Card icbcCard15 = new CreditCard("6630000010033431008","88888888",abcAcc2);
ccbAcc1.addCard(ccbCard1);
ccbAcc1.addCard(ccbCard2);
ccbAcc2.addCard(ccbCard3);
ccbAcc3.addCard(ccbCard4);
icbcAcc1.addCard(icbcCard5);
icbcAcc2.addCard(icbcCard6);
icbcAcc3.addCard(icbcCard7);
icbcAcc3.addCard(icbcCard8);
icbcAcc4.addCard(icbcCard9);
icbcAcc5.addCard(icbcCard10);
ccbAcc4.addCard(icbcCard11);
ccbAcc4.addCard(icbcCard12);
icbcAcc6.addCard(icbcCard13);
abcAcc1.addCard(icbcCard14);
abcAcc2.addCard(icbcCard15);
StringBuilder sb = new StringBuilder();
String data;
while(!((data = input.nextLine()).equals("#"))) {
sb.append(data + "\n");
}
String[] dt = sb.toString().split("\n");
for(int i = 0; i < dt.length; i++) {
String[] dataLine = dt[i].toString().split("\\s+");
if(dataLine.length == 1) {
GetBalance gb = new GetBalance(unionPay);
System.out.println("业务:查询余额 ¥" + String.format("%.2f", gb.getBalance(dataLine[0])));
}
else {
Withdraw wd = new Withdraw(unionPay,dataLine[0],dataLine[1],dataLine[2],Double.parseDouble(dataLine[3]));
wd.withdraw();
}
}
}
}
class Bank {
private String bankNO;
private String bankName;
private ArrayList<Account> accountList = new ArrayList<Account>();
private ArrayList<ATM> ATMList = new ArrayList<ATM>();
public Bank() {
super();
// TODO Auto-generated constructor stub
}
public Bank(String bankNO, String bankName) {
super();
this.bankNO = bankNO;
this.bankName = bankName;
}
public String getBankNO() {
return bankNO;
}
public void setBankNO(String bankNO) {
this.bankNO = bankNO;
}
public String getBankName() {
return bankName;
}
public void setBankName(String bankName) {
this.bankName = bankName;
}
public void addAccount(Account account) {
this.accountList.add(account);
}
public void removeAccount(Account account) {
this.accountList.remove(account);
}
public void addATM(ATM aTM) {
this.ATMList.add(aTM);
}
public void removeATM(ATM aTM) {
this.ATMList.remove(aTM);
}
public ArrayList<Account> getAccountList() {
return accountList;
}
public void setAccountList(ArrayList<Account> accountList) {
this.accountList = accountList;
}
public ArrayList<ATM> getATMList() {
return ATMList;
}
public void setATMList(ArrayList<ATM> aTMList) {
ATMList = aTMList;
}
}
class User {
private String ID;
private String name;
private String attribute;
ArrayList<Account> list = new ArrayList<Account>();
public User() {
super();
// TODO Auto-generated constructor stub
}
public User(String iD, String name, String attribute) {
super();
ID = iD;
this.name = name;
this.attribute = attribute;
}
public String getID() {
return ID;
}
public void setID(String iD) {
ID = iD;
}
public String getAttribute() {
return attribute;
}
public void setAttribute(String attribute) {
this.attribute = attribute;
}
public String getName() {
return name;
}
public void setName(String name) {
this.name = name;
}
public void addAccount(Account account) {
this.list.add(account);
}
public void removeAccount(Account account) {
this.list.remove(account);
}
}
abstract class Account {
private String accountNO;
private double balance = 0;
private User user = null;
private Bank bank = null;
private static ArrayList<Card> list = new ArrayList<Card>();
public Account() {
super();
// TODO Auto-generated constructor stub
}
public Account(String accountNO, double balance, User user, Bank bank) {
super();
this.accountNO = accountNO;
this.balance = balance;
this.user = user;
this.bank = bank;
}
public void addCard(Card card) {
list.add(card);
}
public void removeCard(Card card) {
list.remove(card);
}
public double getBalance() {
return balance;
}
public void setBalance(double balance) {
this.balance = balance;
}
public String getAccountNO() {
return accountNO;
}
public void setAccountNO(String accountNO) {
this.accountNO = accountNO;
}
public User getUser() {
return user;
}
public void setUser(User user) {
this.user = user;
}
public Bank getBank() {
return bank;
}
public void setBank(Bank bank) {
this.bank = bank;
}
public ArrayList<Card> getList() {
return list;
}
public void setList(ArrayList<Card> list) {
Account.list = list;
}
public static Account getAmountbyCardNO(String cardNO) {
Iterator<Card> cardItr = Account.list.iterator();
Card card = null;
while(cardItr.hasNext()) {
card = cardItr.next();
if(card.getCardNO().equals(cardNO)) {
return card.getAccount();
}
}
return null;
}
}
class DebitAccount extends Account{
private String accountNO;
private double balance = 0;
private User user = null;
private Bank bank = null;
private static ArrayList<Card> list = new ArrayList<Card>();
public DebitAccount(String accountNO, double balance, User user, Bank bank) {
this.setAccountNO(accountNO);
this.setBalance(balance);
this.setUser(user);
this.setBank(bank);
}
}
class CreditAccount extends Account{
private static ArrayList<Card> list = new ArrayList<Card>();
public CreditAccount(String accountNO, double balance, User user, Bank bank) {
this.setAccountNO(accountNO);
this.setBalance(balance);
this.setUser(user);
this.setBank(bank);
}
}
abstract class Card {
private String cardNO;
private String cardPassword;
private Account account = null;
public Card() {
super();
// TODO Auto-generated constructor stub
}
public Card(String cardNO, String cardPassword, Account account) {
super();
this.cardNO = cardNO;
this.cardPassword = cardPassword;
this.account = account;
}
public String getCardNO() {
return cardNO;
}
public void setCardNO(String cardNO) {
this.cardNO = cardNO;
}
public String getCardPassword() {
return cardPassword;
}
public Account getAccount() {
return account;
}
public void setAccount(Account account) {
this.account = account;
}
public void setCardPassword(String cardPassword) {
this.cardPassword = cardPassword;
}
public boolean checkCard() {
Pattern p = Pattern.compile("\\d{16}+");
Matcher m = p.matcher(this.cardNO);
return m.matches();
}
public boolean checkPassword(String password) {
return this.cardPassword.equals(password);
}
}
class DebitCard extends Card{
private String cardNO;
private String cardPassword;
private Account account = null;
public DebitCard() {
super();
// TODO Auto-generated constructor stub
}
public DebitCard(String cardNO, String cardPassword, Account account) {
super();
this.setCardNO(cardNO);
this.setCardPassword(cardPassword);
this.setAccount(account);
}
}
class CreditCard extends Card{
private String cardNO;
private String cardPassword;
private Account account = null;
public CreditCard() {
super();
// TODO Auto-generated constructor stub
}
public CreditCard(String cardNO, String cardPassword, Account account) {
super();
this.setCardNO(cardNO);
this.setCardPassword(cardPassword);
this.setAccount(account);
}
}
class ATM {
private String ATMID;
private Bank bank = null;
public ATM() {
super();
// TODO Auto-generated constructor stub
}
public ATM(String aTMID, Bank bank) {
super();
ATMID = aTMID;
this.bank = bank;
}
public String getATMID() {
return ATMID;
}
public void setATMID(String aTMID) {
ATMID = aTMID;
}
public Bank getBank() {
return bank;
}
public void setBank(Bank bank) {
this.bank = bank;
}
}
class Withdraw {
private UnionPay unionPay;
private String cardNO;
private String cardPassword;
private String ATMID;
private double amount;
public Withdraw() {
super();
// TODO Auto-generated constructor stub
}
public Withdraw(UnionPay unionPay, String cardNO, String cardPassword, String aTMID, double amount) {
super();
this.unionPay = unionPay;
this.cardNO = cardNO;
this.cardPassword = cardPassword;
ATMID = aTMID;
this.amount = amount;
}
public Withdraw(String cardNO, String cardPassword, String aTMID, double amount) {
super();
this.cardNO = cardNO;
this.cardPassword = cardPassword;
ATMID = aTMID;
this.amount = amount;
}
public boolean Amount(double amount,double balance1) {
if(amount - balance1 > 0)
return true;
else return false;
}
public double A(double amount,double balance1) {
if(Amount(amount,balance1)) {
return amount - balance1;
}
return 0;
}
public void withdraw() {
/**
* 校验该卡是否存在
*/
Card card = ValidateData.getCardbyCardNO(unionPay, cardNO);
if(card == null) {
System.out.println("Sorry,this card does not exist.");
System.exit(0);
}
/**
* 校验ATM是否存在
*/
ATM aTM = ValidateData.getATMbyATMID(unionPay, ATMID);
if(aTM == null) {
System.out.println("Sorry,the ATM's id is wrong.");
System.exit(0);
}
Account account = Account.getAmountbyCardNO(cardNO);
double balance = account.getBalance();
/**
* 校验卡密码是否正确
*/
if(!card.getCardPassword().equals(cardPassword)) {
System.out.println("Sorry,your password is wrong.");
System.exit(0);
}
/**
* 校验取款金额是否大于余额
*/
if(account.getUser().getAttribute() != "2") {
if (amount >= balance) {
System.out.println("Sorry,your account balance is insufficient.");
System.exit(0);
}
}
else if(account.getUser().getAttribute() != "1") {
if (balance - amount <= -50000.00||amount >= 50000.00) {
System.out.println("Sorry,your account balance is insufficient.");
System.exit(0);
}
}
/**
* 校验是否为跨行取款
*/
if (account.getBank().getBankNO() != aTM.getBank().getBankNO()) {
if(aTM.getBank().getBankNO()=="1001") {
if(Amount(amount,balance))
account.setBalance(balance - 1.02 * amount - 0.05 * A(amount,balance));
else{
account.setBalance(balance - 1.02 * amount);
}
}
if(aTM.getBank().getBankNO()=="1002") {
if(Amount(amount,balance))
account.setBalance(balance - 1.03 * amount - 0.05 * A(amount,balance));
else {
account.setBalance(balance - 1.03 * amount);
}
}
if(aTM.getBank().getBankNO()=="1003") {
if(Amount(amount,balance))
account.setBalance(balance - 1.04 * amount - 0.05 * A(amount,balance));
else{
account.setBalance(balance - 1.04 * amount);
}
}
}
else {
if(Amount(amount,balance)) {
if(balance <= 0) {
account.setBalance(balance - 1.05 * amount);
}
else{
account.setBalance(balance - amount - 0.05 * A(amount,balance));
}
}
else{
account.setBalance(balance - amount);//取款更新余额操作
}
}
if(balance <= -50000) {
System.out.println("Sorry,your account balance is insufficient.");
System.exit(0);
}
if(amount >= 0) {
showResult(account,1);
}
else {
showResult(account,0);
}
}
public void showResult(Account account,int flag) {
ATM aTM = ValidateData.getATMbyATMID(unionPay, ATMID);
String type = "";
if(flag == 1) {
type = "取款";
}else {
type = "存款";
amount *= -1;
}
String userName = account.getUser().getName();
String bankName = aTM.getBank().getBankName();
System.out.println("业务:" + type + " " + userName + "在" +
bankName + "的" + ATMID + "号ATM机上" + type + String.format("¥%.2f", amount));
System.out.println("当前余额为" + String.format("¥%.2f", account.getBalance()));
}
}
class ValidateData {
/**
* 校验卡号是否存在
* @param unionPay
* @param cardNO
* @return
*/
public static Card getCardbyCardNO(UnionPay unionPay,String cardNO) {
Card card = null;
Iterator<Bank> bankItr = unionPay.getBankList().iterator();
while(bankItr.hasNext()) {
ArrayList<Account> accountList = bankItr.next().getAccountList();
Iterator<Account> accountItr = accountList.iterator();
while(accountItr.hasNext()) {
ArrayList<Card> cardList = accountItr.next().getList();
Iterator<Card> cardItr = cardList.iterator();
while(cardItr.hasNext()) {
card = cardItr.next();
if(card.getCardNO().equals(cardNO)) {
return card;
}
}
}
}
return null;
}
/**
* 校验ATM ID是否存在
* @param unionPay
* @param ATMID
* @return
*/
public static ATM getATMbyATMID(UnionPay unionPay,String ATMID) {
Iterator<Bank> bankItr = unionPay.getBankList().iterator();
Bank bank = null;
ATM aTM = null;
while(bankItr.hasNext()) {
bank = bankItr.next();
Iterator<ATM> aTMItr = bank.getATMList().iterator();
while(aTMItr.hasNext()) {
aTM = aTMItr.next();
if(aTM.getATMID().equals(ATMID)) {
return aTM;
}
}
}
return null;
}
}
class UnionPay {
private ArrayList<Bank> bankList = new ArrayList<Bank>();
public UnionPay() {
super();
// TODO Auto-generated constructor stub
}
public UnionPay(ArrayList<Bank> bankList) {
super();
this.bankList = bankList;
}
public ArrayList<Bank> getBankList() {
return bankList;
}
public void setBankList(ArrayList<Bank> bankList) {
this.bankList = bankList;
}
public void addBank(Bank bank) {
this.bankList.add(bank);
}
public void removeBank(Bank bank) {
this.bankList.remove(bank);
}
}
class GetBalance {
private UnionPay unionPay;
public GetBalance() {
super();
// TODO Auto-generated constructor stub
}
public GetBalance(UnionPay unionPay) {
super();
this.unionPay = unionPay;
}
public double getBalance(String cardNO) {
return ValidateData.getCardbyCardNO(unionPay, cardNO).getAccount().getBalance();
}
}
这两道题都是围绕ATM机来写的,题目集八时只要写借记卡,并不需要写信用卡,所以并没有太难,因为信用卡需要写更多的判断语句还有数据初始化,接下来看一下生成报表类图和复杂度:


这两道题都采用了抽象类Account,Card等,

其实这两道题主要还是要初始化数据正确,其他的就按题目要求的来写,例如添加类和方法,其他的就例如Accout类,它里面的private String accountNO;private double balance =0;privateUser user = null;private Bank bank = znull;private static ArrayList<Card> list = new ArrayList<Card>();这些数据就需要扫初始化变量,其他的也一样。
三:采坑心得
1. 在每次提交的时候,都需要去测试一下,因为你可能只是过了其中的一个点,其他的点并没有过,因为我每次用一个数据测试,发现过了,但提交就错了,然后用其他的,数据测试就发现了问题所在,所以每次需要将多个数据测试才能发现问题。
2.因为代码都是在eclipse中写的,所以每次报错都能看到,也就能及时的修改,但提交源码是有时候还有些测试点是不会过的,所以要学会根据测试点来优化自己的代码。
3.在许多地方你会发现用到了if-else语句,但这些都只是增加复杂度的语法,所以在日期类型题目,能不用if-else语句就不用,多使用swith语句,他的复杂程度会下降很多,所以if-else语句是一种增加复杂程度的语句,毕竟每家公司对复杂度的要求有明确的规定,所以按这些要求来,if-else语句必是不可以用的,所以以后都少用if-else语句。
四:改进建议
1.于题目集八和题目集九我认为可以加强代码的优化,让代码的复杂度降低,同样题目集七也可以加强代码的优化,降低复杂度;少使用if-else语句,除非必须,多将一些语句放进类里面。
2.将代码写的符合一些公司的要求,例如阿里巴巴,按照更好的规则要求自己,使代码更整齐完善,也方便其他人观看你的代码,也更有利于你之后发现代码错误然后修改你的代码,所以以更高的要求要求自己,写出更好的代码。
五:总结
这三次的题目集主要还是题目集八有难度,其他两次还行,题目九是因为老师发了题目集八的源码,只需要添加修改即可,,难度在于题目集八,这道题主要是当时初始化数据好像搞错了,导致后面就都不正确,所以我找到自己的缺陷,这就是进步的第一步—发现问题。最后的题目让我了解到Java的学习之路并不是一帆风顺,也是磕磕绊绊的,但这并不是放弃的理由,所以需要我更加的努力学习,希望在下次作业中继续进步努力学习。教师、课程、作业、实验、课上及课下组织方式都很好。
浙公网安备 33010602011771号