会员
众包
新闻
博问
闪存
赞助商
HarmonyOS
Chat2DB
所有博客
当前博客
我的博客
我的园子
账号设置
会员中心
简洁模式
...
退出登录
注册
登录
ljnljn
博客园
首页
新随笔
联系
订阅
管理
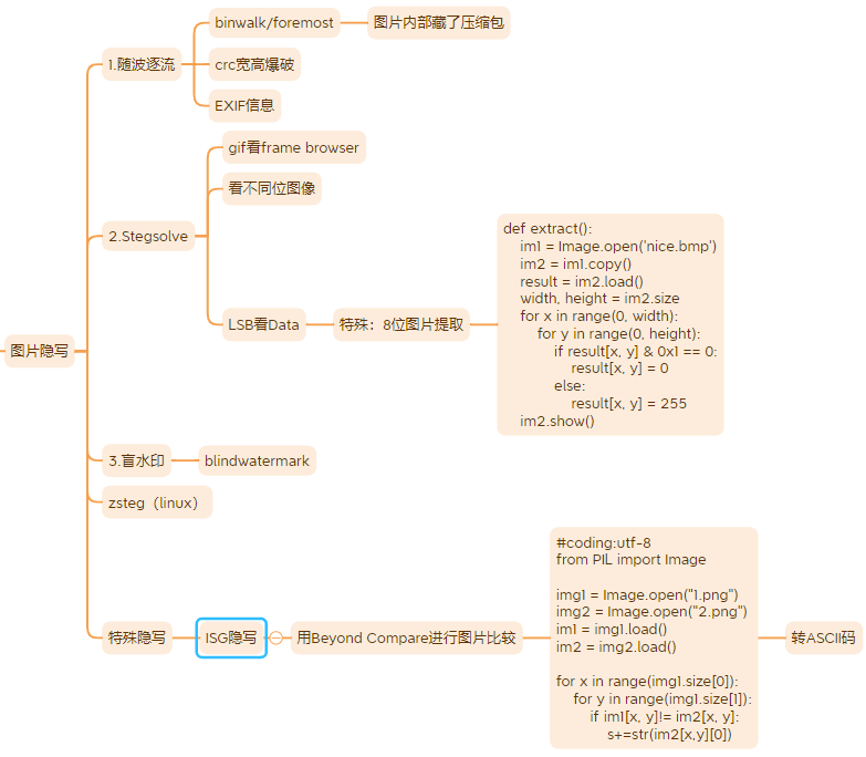
图片隐写快解
1.把图片拖到随波逐流,binwalk显示多个文件直接分离出其他文件,同时看文件有没有自带flag
2.分析不出再用stegsolve
2.1 gif文件用Frame Browser找隐藏
2.2 选择Data找LSB
2.3 选用滤镜找隐藏点
3.用blindwatermark看图片是否存在盲水印
posted @
2024-11-18 09:35
_ljnljn
阅读(
70
) 评论(
0
)
收藏
举报
刷新页面
返回顶部
公告