idea使用mybatisX插件生成代码

配置mysql连接的ip,数据库和账号密码:

第二步:使用MybatisX插件
1. 选择要生成的表

2. 设置实体类

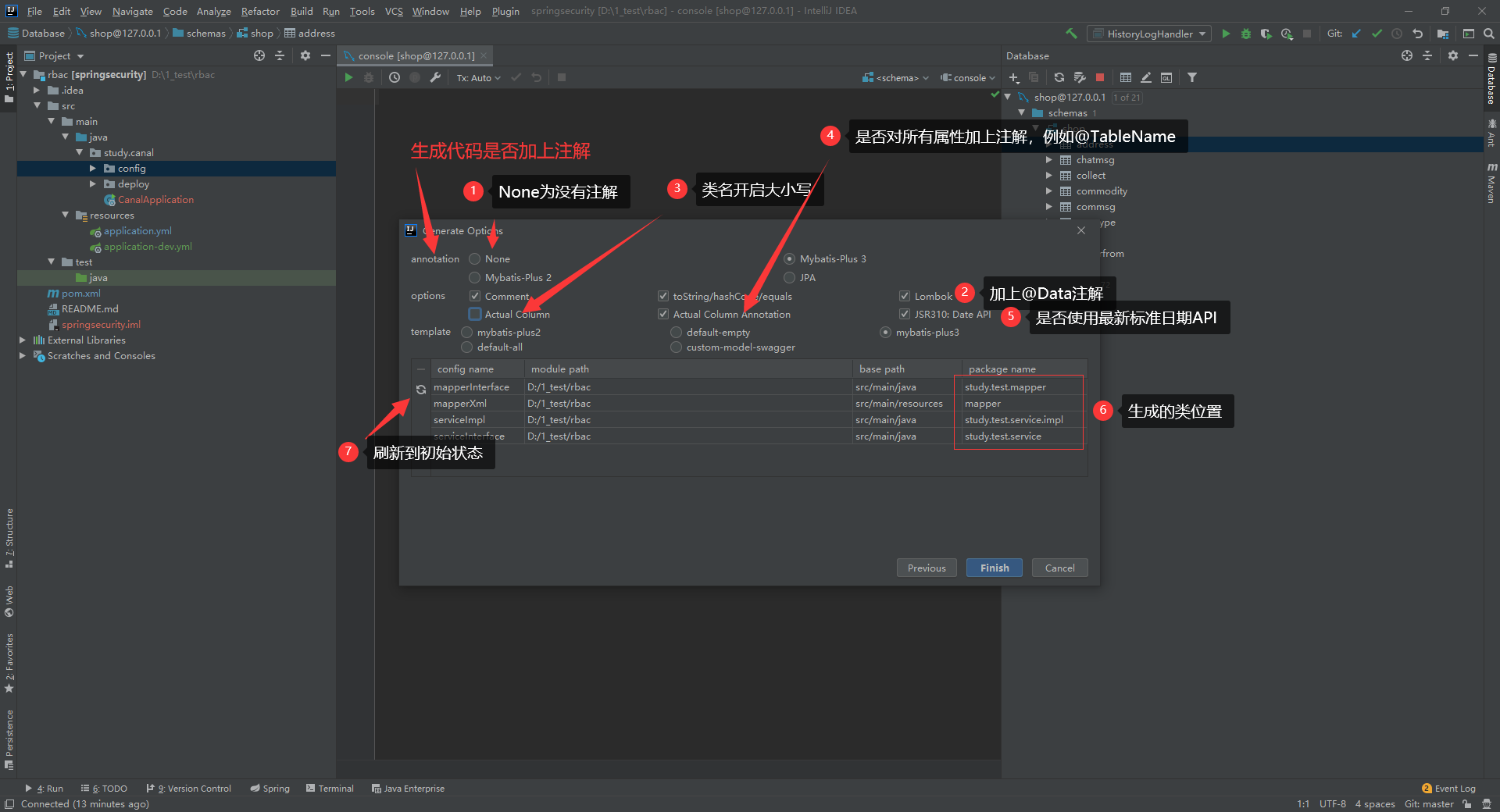
各个字段含义:

3. mapper,service的生成
Actual Column表示生成属性名是不是按真实列名命名。(勾选为与列名相同,不勾选为用驼峰法命名)

完成。
附录一:连接时报serverTimezone错误
问题描述

解决方法
在Advanced中修改serverTimezone的值为Hongkong。

解决后的效果:

附录二:自定义模板( freemarker 语法)
模板修改位置:


浙公网安备 33010602011771号