kube-proxy源码走读
https://blog.csdn.net/cbmljs/article/details/102688708

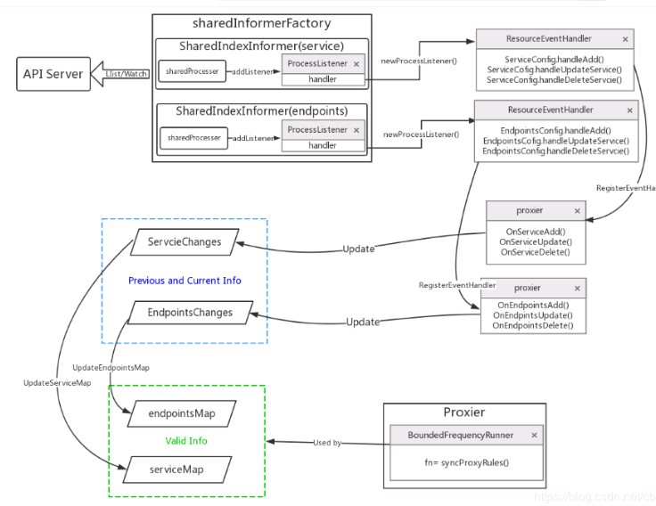
kube-proxy更新的四种情况:
1、初始化时,第一次拉取;
2、更新service或者endpoint时
3、iptables生成失败,需要重试时
4、更新时间到时
    ---当才华撑不起你的野心的时候,请努力!---跑起来。
https://blog.csdn.net/cbmljs/article/details/102688708

kube-proxy更新的四种情况:
1、初始化时,第一次拉取;
2、更新service或者endpoint时
3、iptables生成失败,需要重试时
4、更新时间到时