题目 7-8总结
前言
在完成题目集 7 - 8 的过程中,经历了对电路相关知识结合编程实现的进一步深入探索,涉及到的知识点丰富多样,题量与难度也各有特点,以下是对这两次题目集的整体情况总结。
知识点覆盖
题目集 7:
面向对象编程基础巩固:延续了之前对面向对象编程的运用,通过各类设备类(如Switch、MutualSwitch、ControlledDevice及其子类等)的继承、多态特性展现,进一步强化了对类的设计、方法重写以及对象间关系处理的理解。例如不同控制设备类(Switch、MutualSwitch)和受控设备类(像IncandescentLight、CeilingFan等)基于共同的抽象类(Device)构建,有着各自独特的行为和属性,体现了面向对象中抽象、封装、继承和多态的核心概念。
电路知识与编程融合:大量融入了电路相关知识,包括串联电路(SerialCircuit)、并联电路(ParallelCircuit)的构建与电压计算逻辑。要依据电路中开关的开闭状态、各设备的电阻等情况,准确计算出每个设备两端的电压,这要求将电路的串联、并联特性以及欧姆定律等物理知识巧妙地转化为程序代码逻辑。比如在串联电路电压计算中,需先判断开关状态确定电路是否导通,再根据各设备电阻占总电阻的比例来分配总电压,涉及到循环遍历设备列表、电阻累加以及按比例分配电压等编程操作。
数据结构运用:使用了如HashMap、ArrayList等常见数据结构来管理设备、电路以及它们之间的关系。例如,通过HashMap存储不同 ID 的设备对象,方便根据设备 ID 快速查找设备;ArrayList用于存储串联电路中的多个设备或者并联电路中的多个串联支路,便于遍历和操作这些设备集合。
输入处理与命令解析:需要解析不同格式的输入命令,按照命令前缀(如#T表示串联电路、#M表示并联电路、#K表示开关操作等)来执行相应的处理逻辑。这涉及到字符串的分割、提取关键信息以及根据不同情况进行条件判断和方法调用,确保程序能正确响应各种用户输入指令。
题目集 8:
电路设备模型拓展与细化:在已有电路设备类的基础上进行了拓展,新增了如Diode(二极管)等设备类型,并且对各设备类的属性和行为描述更加细致。像二极管类需要考虑其导通和截止状态的判断及更新,这依赖于引脚电压差值等因素,进一步加深了对不同电路元件特性在程序中如何体现的理解。
电路分析深入化:不仅关注电路的连接和设备状态控制,还着重于电路故障情况的判断,比如短路检测。通过在代码中实现相应逻辑来判断电路是否出现短路,例如检查开关闭合时是否直接连接电源正负极等情况,增加了电路分析的全面性和复杂性。
数据管理与操作优化:继续运用合适的数据结构来管理众多的电路设备和复杂的电路连接关系,同时在数据的更新和状态同步方面做了更多考量。例如,电路管理类(CircuitManager)需要实时更新设备的引脚电压、状态等信息,并根据这些变化来判断电路整体的运行情况,涉及到对多个设备数据的有效管理和准确更新操作。
逻辑处理严谨性要求提升:整体代码逻辑需要更加严谨,特别是在处理各种边界情况和异常情况时。例如,在处理设备引脚电压设置、设备状态切换以及电路状态判断等环节,要充分考虑到各种可能出现的非法输入、特殊电路连接情况等,确保程序在任何情况下都能稳定、准确地运行。
题量与难度分析
题量方面:
题目集 7:题量相对较为充实,围绕构建一个完整的电路模拟系统展开,涵盖了从设备定义、电路搭建到设备控制和状态输出等多个环节。需要实现多个类来表示不同类型的电路设备以及不同结构的电路(串联、并联),并且要处理较多的输入命令来操作电路中的设备、构建电路连接,整体代码的行数和功能模块数量都有一定规模。
题目集 8:在题目集 7 的基础上进一步拓展功能,虽然从代码文件来看整体代码量的增幅不算特别巨大,但由于增加了新的设备类型和更复杂的电路分析功能(如短路判断等),实际上需要编写和调试的逻辑细节增多了,要考虑更多的特殊情况和边界条件,使得实际完成题目所需要花费的精力和时间有所增加。
难度方面:
题目集 7:难度呈现出逐步递进的特点。一开始理解并设计好各类设备的类结构以及它们之间的继承关系是基础,这部分如果能扎实掌握面向对象编程的相关知识,难度尚可应对。但随着要实现电路的连接构建以及电压计算等功能,尤其是串联、并联电路中复杂的电压分配逻辑以及考虑开关对电路的影响等,难度就有所上升,需要对电路知识和编程逻辑的结合有较好的把握才能准确实现。
题目集 8:整体难度较题目集 7 又有提升,新增的设备(如二极管)有着独特的电学特性需要准确在程序中模拟出来,这对电路知识的深度理解提出了更高要求。而且短路检测等电路故障判断功能的加入,使得代码的逻辑复杂度大大增加,需要在多个设备、不同电路连接情况下准确判断是否出现短路情况,并且要处理好短路发生后对整个电路系统的影响以及正确输出相应提示信息等,任何一处逻辑的疏漏都可能导致程序运行结果不符合预期。
设计与分析
题目集 7 重点题目源码分析(以实现电路连接与设备控制功能相关部分为例,通常这部分在题目集中分值占比较高)
类图概览

顺序图概览

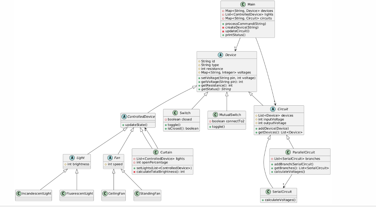
核心类关系:以抽象类Device为根基,派生出了控制设备类(Switch、MutualSwitch)和受控设备类(Light及其子类、Fan及其子类、Curtain等)。同时,SerialCircuit和ParallelCircuit类继承自Circuit类,它们分别用于表示串联电路和并联电路,并且内部包含了多个Device对象来构成具体的电路结构。Main类则作为程序的入口和总控类,协调各个类之间的交互,实现整体的电路模拟功能。
关键属性与方法关联:例如,Device类定义了如id、type、resistance等基本属性以及setVoltage、getVoltage、getStatus等通用方法,其各个子类继承这些属性和方法并根据自身特性进行扩展或重写。像Switch类新增了closed属性表示开关状态,并实现了toggle方法用于切换开关状态,getStatus方法中根据开关的开闭返回不同的状态字符串;而SerialCircuit类中的calculateVoltages方法则会遍历其所包含的设备,依据电路连接情况和设备属性来计算各设备的电压值,与Device类中的电压相关方法有着紧密的交互。
关键方法详细解读(以SerialCircuit类的calculateVoltages方法为例)
功能概述:该方法的核心功能是计算串联电路中各个设备两端的电压值。在考虑电路中开关状态、设备电阻以及输入输出电压等因素的基础上,依据串联电路的电压分配原理(欧姆定律的应用)来准确设置每个设备的引脚电压,以此模拟串联电路在不同情况下的实际工作状态。
代码逻辑步骤分析:
初始化与准备阶段:首先判断当前串联电路中的设备列表是否为空,如果为空则直接返回,因为没有设备就不存在电压分配计算的必要(if (devices.isEmpty()) return;)。接着创建了两个辅助变量,totalResistance用于累加电路中所有处于工作状态的设备的电阻值(初始化为 0),activeDevices列表用于存储当前处于导通状态的设备(开关闭合的情况下),后续的电压计算将基于这些有效设备来进行。
开关状态检查与总电阻计算:通过循环遍历串联电路中的所有设备(for (Device device : devices)),检查每个设备是否为开关(instanceof Switch),如果开关处于断开状态(!((Switch)device).isClosed()),意味着整个串联电路断开,此时将电路中所有设备的引脚 1 和引脚 2 的电压都设置为输入电压(模拟开路时各点电位相等),然后直接返回,终止后续的电压计算流程。如果设备不是断开的开关,则将其添加到activeDevices列表中,并将其电阻累加到totalResistance中,这样就得到了串联电路中有效部分的总电阻值。
短路情况处理:在计算完总电阻后,判断totalResistance是否为 0,如果为 0 则表示出现短路情况(例如电路中可能只有导线连接等情况),此时将输入电压直接赋值给所有有效设备的引脚 1 和引脚 2 电压,同时设置电路的输出电压等于输入电压,然后返回,因为短路时整个电路各点电压相同。
电压分配计算阶段:如果不是短路情况,先计算剩余电压(remainingVoltage = inputVoltage - outputVoltage;),它表示可供分配到各个设备上的电压差值,然后设定初始电压值为输入电压(currentVoltage = inputVoltage;),开始逐个设备计算电压分配。通过循环遍历activeDevices列表中的每个设备,先将当前设备的引脚 1 电压设置为currentVoltage,接着根据欧姆定律计算该设备的电压降(voltageDrop = (int)((double)device.getResistance() / totalResistance * remainingVoltage);),即按照设备电阻占总电阻的比例来确定该设备分担的电压值,再用当前电压减去电压降得到下一个设备引脚 1 的电压(currentVoltage -= voltageDrop;),最后将当前设备的引脚 2 电压设置为更新后的currentVoltage,如此循环,完成整个串联电路中所有设备的电压分配计算。
心得体会
面向对象设计优势体现:通过合理的类设计,代码的可读性和可维护性得到了很好的保障。例如,不同类型的设备各自有对应的类来管理其属性和行为,当需要添加新的设备类型或者修改某个设备的特定功能时,只需要在相应的设备类中进行操作,对其他部分的影响相对较小。比如后续如果要增加一种新的特殊控制设备,只需继承自ControlDevice类,按照其规则实现特定的方法(如toggle等)即可,不会破坏整个电路模拟系统的整体架构。
电路知识与编程逻辑结合的重要性:在实现calculateVoltages这样的方法时,深刻体会到对电路原理理解的深度直接影响代码的准确性。只有准确掌握串联电路的电压分配、开关对电路通断的影响等知识,才能将其正确地转化为程序中的条件判断、循环遍历以及数学计算等逻辑。任何对电路知识的一知半解或者误解,都会导致电压计算结果出现偏差,进而影响整个电路模拟的真实性和正确性。
代码细节决定成败:在处理各种边界情况(如开关断开、短路情况等)时,需要特别细致地编写代码逻辑,哪怕遗漏一个小小的条件判断,都可能使程序在特定输入下出现错误。这让我明白在编写复杂功能代码时,要充分考虑到所有可能出现的情况,进行严谨的逻辑设计和细致的代码实现。
题目集 8 重点题目源码分析(以电路短路检测功能相关部分为例,通常这部分涉及到较复杂的逻辑判断,分值相对较高)
类图概览

顺序图概览

类层次与关联拓展:在题目集 7 的类结构基础上,新增了Diode类等设备类丰富了电路设备体系,并且CircuitManager类成为了整个电路管理的核心枢纽类。它与各类设备类(如Switch、Diode等)存在紧密关联,负责处理输入命令、创建和管理电路中的设备、更新设备状态以及判断电路整体状态(包括短路检测等)。Circuit类则主要用于存储电路的连接信息,通过其connections属性记录各个连接情况,为电路的构建和分析提供基础数据支持。
关键属性与方法交互:例如,CircuitManager类中的devices属性(类型为Map<String, CircuitDevice>)用于存储所有已创建的电路设备,方便根据设备 ID 快速查找和操作设备。processCommand方法根据输入命令的不同前缀调用不同的处理方法,如处理电路连接(processCircuit)、处理设备开关切换(processToggle)等,这些方法内部又会与各个设备类的方法进行交互来实现具体的功能,比如在processToggle方法中调用Switch类的toggle方法来切换开关状态,然后再通过checkShortCircuit方法来检查电路是否因为开关操作而出现短路情况,各部分代码逻辑相互关联、协同工作。
关键方法详细解读(以CircuitManager类的checkShortCircuit方法为例)
功能概述:该方法旨在全面检测电路中是否存在短路情况,需要考虑多种可能导致短路的因素,例如开关闭合时直接连接电源正负极、电路中某些特殊连接导致电流绕过正常的负载设备等情况,通过对电路中各个设备的状态、引脚电压以及连接关系等进行分析,准确判断出电路是否处于短路状态,并相应地更新类中的hasShortCircuit属性来记录短路情况,以便后续根据这个状态输出正确的电路状态信息。
代码逻辑步骤分析:
开关短路情况检查:首先通过循环遍历devices集合中的所有设备(for (CircuitDevice device : devices.values())),判断设备是否为开关(instanceof Switch),如果是开关且处于闭合状态(sw.state == 1),接着进一步检查开关的引脚电压情况,看是否存在引脚电压分别为电源电压(220V)和接地电压(0V)的情况((sw.getPin(0) == 220 && sw.getPin(1) == 0) || (sw.getPin(0) == 0 && sw.getPin(1) == 220)),若满足这样的条件,则说明出现了开关直接连接电源正负极导致的短路情况,此时将hasShortCircuit属性设置为true,并直接返回,终止后续的检测流程,因为一旦发现短路就无需再进行其他不必要的检测了。
二极管状态更新与相关短路判断:在完成开关短路检查后,继续遍历所有设备,当遇到二极管(Diode)设备时,需要根据其引脚电压情况来更新二极管的导通状态(isConduction)。如果二极管的两个引脚电压都为 0,需要进一步调用isConnectedToVCC方法(根据简化的逻辑判断二极管引脚是否靠近电源来确定导通情况)来判断其是否应该导通;如果引脚电压有差值,则根据电压差值大于 0 来确定二极管导通(diode.isConduction = diode.getPin(0) > diode.getPin(1);)。这一步骤虽然主要是更新二极管状态,但也是短路检测的一部分,因为二极管的导通与否会影响整个电路的电流路径,进而关系到是否会出现短路情况。例如,如果二极管本不应导通却因为错误的逻辑判断而导通了,可能会使电流绕过一些本应有的负载设备,导致短路假象或者实际的短路情况出现,所以准确更新二极管状态对短路检测至关重要。
心得体会
功能扩展与代码结构演变的考量:随着题目集 8 新增短路检测等功能,代码结构需要在原有的基础上进行合理拓展和调整。这让我认识到在软件开发过程中,功能的不断增加要求我们要提前规划好代码的扩展性,使得新功能能够相对平滑地融入已有的代码体系中,避免出现代码结构混乱、难以维护的情况。例如,在CircuitManager类中添加checkShortCircuit方法以及相关的状态变量(hasShortCircuit)时,要考虑好与其他已有的方法(如processCommand、processToggle等)之间的交互关系,确保在处理各种输入命令和设备操作的过程中,短路检测功能能够适时、准确地发挥作用。
复杂逻辑调试的挑战与应对:短路检测涉及到对多个设备、多种电路连接情况的复杂逻辑判断,在调试过程中遇到了很多问题,比如起初对二极管导通状态判断不准确导致误判短路情况,或者在处理多个开关、不同连接顺序时遗漏了某些可能出现短路的组合情况等。这使我明白在面对复杂逻辑代码时,要采用逐步调试、分情况测试的方法,通过打印关键变量的值、模拟不同的输入情况等手段,仔细排查逻辑错误出现的环节,耐心地不断优化代码逻辑,直至实现准确的短路检测功能。
跨学科知识深度融合的要求提升:相较于题目集 7,题目集 8 中电路知识在编程中的应用更加深入和细致,像二极管这种具有特定电学特性的元件在程序中的模拟需要更准确地结合其物理原理(如导通条件、对电路电流的影响等)。这让我深刻体会到在解决这类涉及跨学科知识的编程问题时,不仅要掌握编程技能,更要对相关学科知识(如电路知识)有透彻的理解,并且能够灵活地将两者融合起来,才能编写出符合实际

浙公网安备 33010602011771号