使用IDEA创建SSM程序框架(一)
1.IDEA版本2019.2.4,创建webapp


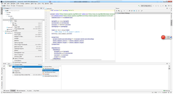
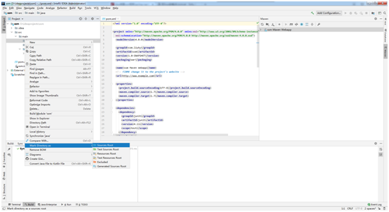
2.在main下创建一个directory名为java和resourses,并设置


3.pom.xml文件中的设置
<?xml version="1.0" encoding="UTF-8"?> <project xmlns="http://maven.apache.org/POM/4.0.0" xmlns:xsi="http://www.w3.org/2001/XMLSchema-instance" xsi:schemaLocation="http://maven.apache.org/POM/4.0.0 http://maven.apache.org/xsd/maven-4.0.0.xsd"> <modelVersion>4.0.0</modelVersion> <groupId>com.liuhy</groupId> <artifactId>ssm</artifactId> <version>1.0-SNAPSHOT</version> <packaging>war</packaging> <name>ssm Maven Webapp</name> <!-- FIXME change it to the project's website --> <url>http://www.example.com</url> <properties> <project.build.sourceEncoding>UTF-8</project.build.sourceEncoding> <maven.compiler.source>1.7</maven.compiler.source> <maven.compiler.target>1.7</maven.compiler.target> </properties> <dependencies> <!--spring相关--> <dependency> <groupId>org.springframework</groupId> <artifactId>spring-context</artifactId> <version>4.3.18.RELEASE</version> </dependency> <dependency> <groupId>org.springframework</groupId> <artifactId>spring-core</artifactId> <version>4.3.18.RELEASE</version> </dependency> <dependency> <groupId>org.springframework</groupId> <artifactId>spring-beans</artifactId> <version>4.3.18.RELEASE</version> </dependency> <dependency> <groupId>org.springframework</groupId> <artifactId>spring-web</artifactId> <version>4.3.18.RELEASE</version> </dependency> <dependency> <groupId>org.springframework</groupId> <artifactId>spring-webmvc</artifactId> <version>4.3.18.RELEASE</version> </dependency> <!--mybatis--> <dependency> <groupId>org.mybatis</groupId> <artifactId>mybatis</artifactId> <version>3.4.6</version> </dependency> <!--mysql-connector-java --> <dependency> <groupId>mysql</groupId> <artifactId>mysql-connector-java</artifactId> <version>5.1.38</version> </dependency> <!--数据库事务管理--> <dependency> <groupId>org.springframework</groupId> <artifactId>spring-jdbc</artifactId> <version>4.3.18.RELEASE</version> </dependency> <dependency> <groupId>org.springframework</groupId> <artifactId>spring-tx</artifactId> <version>4.3.18.RELEASE</version> </dependency> <!-- mybatis需要和spring整合,所以我们需要一个整合的包--> <dependency> <groupId>org.mybatis</groupId> <artifactId>mybatis-spring</artifactId> <version>1.3.2</version> </dependency> <!--jsp--> <dependency> <groupId>javax.servlet</groupId> <artifactId>jstl</artifactId> <version>1.2</version> </dependency> <dependency> <groupId>javax.servlet</groupId> <artifactId>javax.servlet-api</artifactId> <version>3.1.0</version> <scope>provided</scope> </dependency> <!-- 导入dbcp的jar包,用来在applicationContext.xml中配置数据库 --> <dependency> <groupId>commons-dbcp</groupId> <artifactId>commons-dbcp</artifactId> <version>1.4</version> </dependency> <!-- fastjson --> <dependency> <groupId>com.alibaba</groupId> <artifactId>fastjson</artifactId> <version>1.2.47</version> </dependency> <dependency> <groupId>junit</groupId> <artifactId>junit</artifactId> <version>4.11</version> <scope>test</scope> </dependency> </dependencies> <build> <finalName>ssm</finalName> <pluginManagement><!-- lock down plugins versions to avoid using Maven defaults (may be moved to parent pom) --> <plugins> <plugin> <artifactId>maven-clean-plugin</artifactId> <version>3.1.0</version> </plugin> <!-- see http://maven.apache.org/ref/current/maven-core/default-bindings.html#Plugin_bindings_for_war_packaging --> <plugin> <artifactId>maven-resources-plugin</artifactId> <version>3.0.2</version> </plugin> <plugin> <artifactId>maven-compiler-plugin</artifactId> <version>3.8.0</version> </plugin> <plugin> <artifactId>maven-surefire-plugin</artifactId> <version>2.22.1</version> </plugin> <plugin> <artifactId>maven-war-plugin</artifactId> <version>3.2.2</version> </plugin> <plugin> <artifactId>maven-install-plugin</artifactId> <version>2.5.2</version> </plugin> <plugin> <artifactId>maven-deploy-plugin</artifactId> <version>2.8.2</version> </plugin> </plugins> </pluginManagement> </build> </project>
4.数据库db:ssmmanage,sql
CREATE TABLE `sysuser` ( `id` BIGINT(20) NOT NULL AUTO_INCREMENT, `username` VARCHAR(20) NULL DEFAULT NULL, `nickname` VARCHAR(50) NULL DEFAULT NULL, `password` VARCHAR(50) NULL DEFAULT NULL, `avatar` VARCHAR(255) NULL DEFAULT NULL, `email` VARCHAR(100) NULL DEFAULT NULL, `enable` TINYINT(1) NULL DEFAULT '1', `open_id` VARCHAR(32) NULL DEFAULT NULL, `wx_open_id` VARCHAR(32) NULL DEFAULT NULL, `createtime` DATETIME NULL DEFAULT NULL, `updatetime` DATETIME NULL DEFAULT NULL, PRIMARY KEY (`id`), UNIQUE INDEX `username` (`username`) USING BTREE ) COLLATE='utf8_general_ci' ENGINE=InnoDB AUTO_INCREMENT=2 ;
5.web.xml
<!DOCTYPE web-app PUBLIC "-//Sun Microsystems, Inc.//DTD Web Application 2.3//EN" "http://java.sun.com/dtd/web-app_2_3.dtd" > <web-app xmlns="http://java.sun.com/xml/ns/javaee" xmlns:xsi="http://www.w3.org/2001/XMLSchema-instance" xsi:schemaLocation="http://java.sun.com/xml/ns/javaee http://java.sun.com/xml/ns/javaee/web-app_3_0.xsd" version="3.0" metadata-complete="true"> <display-name>Archetype Created Web Application</display-name> <!--请求和应答字符编码过滤器--> <filter> <filter-name>encoding-filter</filter-name> <filter-class>org.springframework.web.filter.CharacterEncodingFilter</filter-class> <init-param> <param-name>encoding</param-name> <param-value>UTF-8</param-value> </init-param> </filter> <filter-mapping> <filter-name>encoding-filter</filter-name> <!--<url-pattern>/*</url-pattern>--> <servlet-name>springDispatcherServlet</servlet-name> </filter-mapping> <!--启动spring容器--> <listener> <listener-class>org.springframework.web.context.ContextLoaderListener</listener-class> </listener> <context-param> <param-name>contextConfigLocation</param-name> <param-value>classpath*:spring/spring-mybatis.xml</param-value> </context-param> <!-- 用前端控制器初始化springmvc容器 --> <!-- The front controller of this Spring Web application, responsible for handling all application requests --> <servlet> <servlet-name>springDispatcherServlet</servlet-name> <servlet-class>org.springframework.web.servlet.DispatcherServlet</servlet-class> <init-param> <param-name>contextConfigLocation</param-name> <param-value>classpath*:spring/spring-mvc.xml</param-value> </init-param> <load-on-startup>1</load-on-startup> </servlet> <!-- Map all requests to the DispatcherServlet for handling --> <servlet-mapping> <servlet-name>springDispatcherServlet</servlet-name> <url-pattern>*.do</url-pattern> </servlet-mapping> <!--<welcome-file-list>--> <!--<welcome-file>/WEB-INF/views/index.jsp</welcome-file>--> <!--</welcome-file-list>--> </web-app>
6.jdbc.properties
driver=com.mysql.jdbc.Driver #driver=com.mysql.cj.jdbc.Driver #ssmmanage为我本地的数据库名 url=jdbc:mysql://localhost:3306/ssmmanage #url=jdbc:mysql://localhost:3306/ssmmanage username=root #下面输入自己数据库的密码 password=x5 #定义初始连接数 initialSize=1 #定义最大连接数 maxActive=20 #定义最大空闲 maxIdle=20 #定义最小空闲 minIdle=1 #定义最长等待时间 maxWait=60000
7.spring-mvc.xml
<?xml version="1.0" encoding="UTF-8"?> <beans xmlns="http://www.springframework.org/schema/beans" xmlns:xsi="http://www.w3.org/2001/XMLSchema-instance" xmlns:aop="http://www.springframework.org/schema/aop" xmlns:c="http://www.springframework.org/schema/c" xmlns:cache="http://www.springframework.org/schema/cache" xmlns:context="http://www.springframework.org/schema/context" xmlns:jee="http://www.springframework.org/schema/jee" xmlns:lang="http://www.springframework.org/schema/lang" xmlns:mvc="http://www.springframework.org/schema/mvc" xmlns:p="http://www.springframework.org/schema/p" xmlns:task="http://www.springframework.org/schema/task" xmlns:util="http://www.springframework.org/schema/util" xsi:schemaLocation="http://www.springframework.org/schema/beans http://www.springframework.org/schema/beans/spring-beans.xsd http://www.springframework.org/schema/aop http://www.springframework.org/schema/aop/spring-aop-4.3.xsd http://www.springframework.org/schema/cache http://www.springframework.org/schema/cache/spring-cache-4.3.xsd http://www.springframework.org/schema/context http://www.springframework.org/schema/context/spring-context-4.3.xsd http://www.springframework.org/schema/jee http://www.springframework.org/schema/jee/spring-jee-4.3.xsd http://www.springframework.org/schema/lang http://www.springframework.org/schema/lang/spring-lang-4.3.xsd http://www.springframework.org/schema/mvc http://www.springframework.org/schema/mvc/spring-mvc-4.3.xsd http://www.springframework.org/schema/task http://www.springframework.org/schema/task/spring-task-4.3.xsd http://www.springframework.org/schema/util http://www.springframework.org/schema/util/spring-util-4.3.xsd"> <!--使用注解驱动--> <mvc:annotation-driven/> <!--配置视图解析器--> <bean class="org.springframework.web.servlet.view.InternalResourceViewResolver"> <!--重定向时,是否加上上下文路径--> <property name="redirectContextRelative" value="true"/> <!--配置解析前后缀--> <property name="prefix" value="/WEB-INF/views/"/> <property name="suffix" value=".jsp"/> </bean> <mvc:resources mapping="/static/**" location="/static/"></mvc:resources> <!--扫描所有handler(控制器)--> <context:component-scan base-package="com.liuhy.ssm.controller"/> <!-- <import resource="classpath:spring/spring-mybatis.xml"/>--> </beans>
8.spring-mybatis.xml
<?xml version="1.0" encoding="UTF-8"?> <beans xmlns="http://www.springframework.org/schema/beans" xmlns:xsi="http://www.w3.org/2001/XMLSchema-instance" xmlns:p="http://www.springframework.org/schema/p" xmlns:context="http://www.springframework.org/schema/context" xmlns:mvc="http://www.springframework.org/schema/mvc" xsi:schemaLocation="http://www.springframework.org/schema/beans http://www.springframework.org/schema/beans/spring-beans-4.0.xsd http://www.springframework.org/schema/context http://www.springframework.org/schema/context/spring-context-4.0.xsd http://www.springframework.org/schema/mvc http://www.springframework.org/schema/mvc/spring-mvc-4.0.xsd"> <!--自动扫描--> <context:component-scan base-package="com.liuhy.ssm"/> <!--引入properties文件--> <bean id="placeholderConfigurer" class="org.springframework.beans.factory.config.PropertyPlaceholderConfigurer"> <property name="location" value="classpath:jdbc.properties"></property> </bean> <!--配置数据源--> <bean id="dataSource" class="org.apache.commons.dbcp.BasicDataSource"> <!--数据库连接池--> <property name="driverClassName" value="${driver}"/> <property name="url" value="${url}"/> <property name="username" value="${username}"/> <property name="password" value="${password}"/> <!-- 初始化连接大小 --> <property name="initialSize" value="${initialSize}"></property> <!-- 连接池最大数量 --> <property name="maxActive" value="${maxActive}"></property> <!-- 连接池最大空闲 --> <property name="maxIdle" value="${maxIdle}"></property> <!-- 连接池最小空闲 --> <property name="minIdle" value="${minIdle}"></property> <!-- 获取连接最大等待时间 --> <property name="maxWait" value="${maxWait}"></property> </bean> <!--配置sqlsession工厂--> <!-- spring和MyBatis完美整合,不需要mybatis的配置映射文件 --> <bean id="sqlSessionFactory" class="org.mybatis.spring.SqlSessionFactoryBean"> <property name="dataSource" ref="dataSource"/> <!-- 自动扫描mapping.xml文件 --> <property name="mapperLocations" value="classpath:mapper/*.xml"/> </bean> <!--配置DAO所在spring会自动查找下面的类--> <bean class="org.mybatis.spring.mapper.MapperScannerConfigurer"> <property name="basePackage" value="com.liuhy.ssm.dao"/> <property name="sqlSessionFactoryBeanName" value="sqlSessionFactory"/> </bean> <!-- (事务管理)transaction manager, use JtaTransactionManager for global tx --> <bean id="transactionManager" class="org.springframework.jdbc.datasource.DataSourceTransactionManager"> <property name="dataSource" ref="dataSource"/> </bean> <!-- 注解方式配置事物 --> <!-- <tx:annotation-driven transaction-manager="transactionManager" /> --> <!-- 拦截器方式配置事物 spring有很多事物管理,其中很多都是被淘汰的了,企业一直在用,最好配置方法如下,配置事务之后,用切面直接切入所有servic层 --> <!--<tx:advice id="transactionAdvice" transaction-manager="transactionManager">--> <!--<tx:attributes>--> <!--<tx:method name="add*" propagation="REQUIRED" />--> <!--<tx:method name="append*" propagation="REQUIRED" />--> <!--<tx:method name="insert*" propagation="REQUIRED" />--> <!--<tx:method name="save*" propagation="REQUIRED" />--> <!--<tx:method name="update*" propagation="REQUIRED" />--> <!--<tx:method name="modify*" propagation="REQUIRED" />--> <!--<tx:method name="edit*" propagation="REQUIRED" />--> <!--<tx:method name="delete*" propagation="REQUIRED" />--> <!--<tx:method name="remove*" propagation="REQUIRED" />--> <!--<tx:method name="repair" propagation="REQUIRED" />--> <!--<tx:method name="delAndRepair" propagation="REQUIRED" />--> <!--<tx:method name="get*" propagation="SUPPORTS" />--> <!--<tx:method name="find*" propagation="SUPPORTS" />--> <!--<tx:method name="load*" propagation="SUPPORTS" />--> <!--<tx:method name="search*" propagation="SUPPORTS" />--> <!--<tx:method name="datagrid*" propagation="SUPPORTS" />--> <!--<tx:method name="*" propagation="SUPPORTS" />--> <!--</tx:attributes>--> <!--</tx:advice>--> <!--<aop:config>--> <!--<aop:pointcut id="transactionPointcut" expression="execution(* com.jsx.service..*Impl.*(..))" />--> <!--<aop:advisor pointcut-ref="transactionPointcut" advice-ref="transactionAdvice" />--> <!--</aop:config>--> </beans>
9.ssm的结构


浙公网安备 33010602011771号