装饰模式

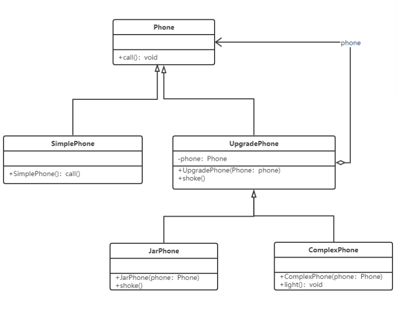
用装饰模式模拟手机功能的升级过程:简单的手机(SimplePhone)在接收来电时,会发出声音提醒主人;而JarPhone除了声音还能振动;更高级的手机(ComplexPhone)除了声音、振动外,还有灯光闪烁提示。

 

 

 

posted @ 2022-10-23 17:51  神秘人来访  阅读(20)  评论(0)    收藏  举报