eclpise断点调试Java代码
Eclipse支持对Java代码进行Debug
也就是在执行代码时暂停执行并可以观察相关的信息, 比如栈中的变量, 堆中的变量, 执行的代码, 方法调用栈等, 这个暂停的位置就是断点
一个简单的工程

如果需要观察getMax方法的执行, 可以在代码编辑器左边缘双击, 增加断点, 或者右键 Toggle Breakpoint, 或者crtl+shift+b快捷键

代码编辑器左边缘显示所增加的断点

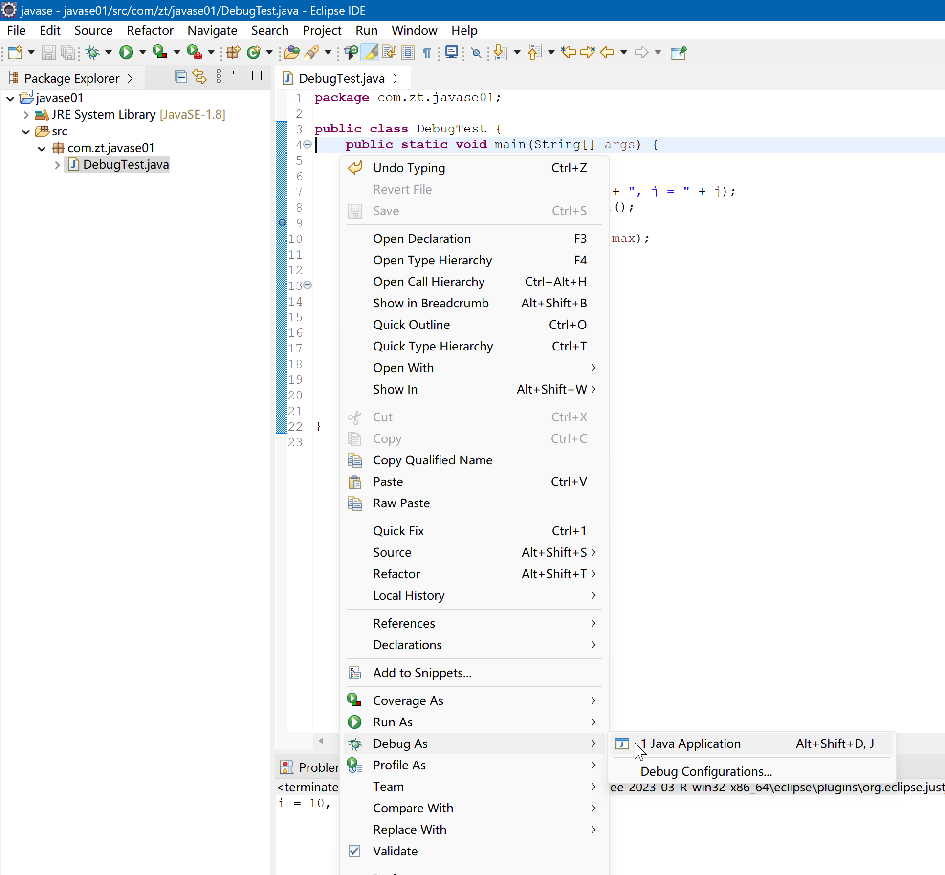
在代码编辑区右键 debug as Java Application

或者点击菜单栏图标

eclipse会提示是否切换debug视图, 点击switch

debug视图如下图

可以看到断点打在第9行代码, eclipse在执行第9行代码前暂停, 在Variables视图可以看到main方法中局部变量i=10, j=20, test为DebugTest类型
控制按钮如下

其中
step into f5 后会进入getMax()方法继续执行, 例如上面第9行step into会跳到第14行, 如果不涉及方法调用, step into的效果和step over相同, 例如14行step into会跳到15行
step over f6 执行完当前行代码, 进入下一行(不管当前行有没有方法调用), 例如上面如果在第9行step over会直接跳到第10行
step return f7 方法内任意一行step return会执行完当前行所在方法并返回 例如上例中14-20任意行step over都会跳到第9行
resume f8 从当前断点跳到下一个断点, 如果没有下一个断点就直接执行
terminate ctrl+f2 终止运行
debug视图和java视图切换


或者window->perspective->open perspective->相应视图
在debug视图下, step into, step over. step return结合variables视图, 可以观察程序执行过程
下图是一直step into直到执行到第14行时界面

下图右测Breakpoints标识了断点信息

expressions页可以输入一些语句执行,例如下图中在执行到15行时在expressions页输入max, 对应value就显示了值, 如果输入max==0, 那么value处就是显示的true, 这个expressions页面甚至可以在代码执行前修改局部变量的值, 让程序以被修改后的值继续向下执行

参考:

浙公网安备 33010602011771号