springboot jar包与war包与带web依赖的区别
一,官网下载,以下四种情况
1、springboot jar包

2、springboot jar包,含web依赖

3、springboot war包

4、springboot war包,含web依赖

二、对比
3和4包内容一样,不再截图说明
下面对比1、2、3 三种。
1、2对比


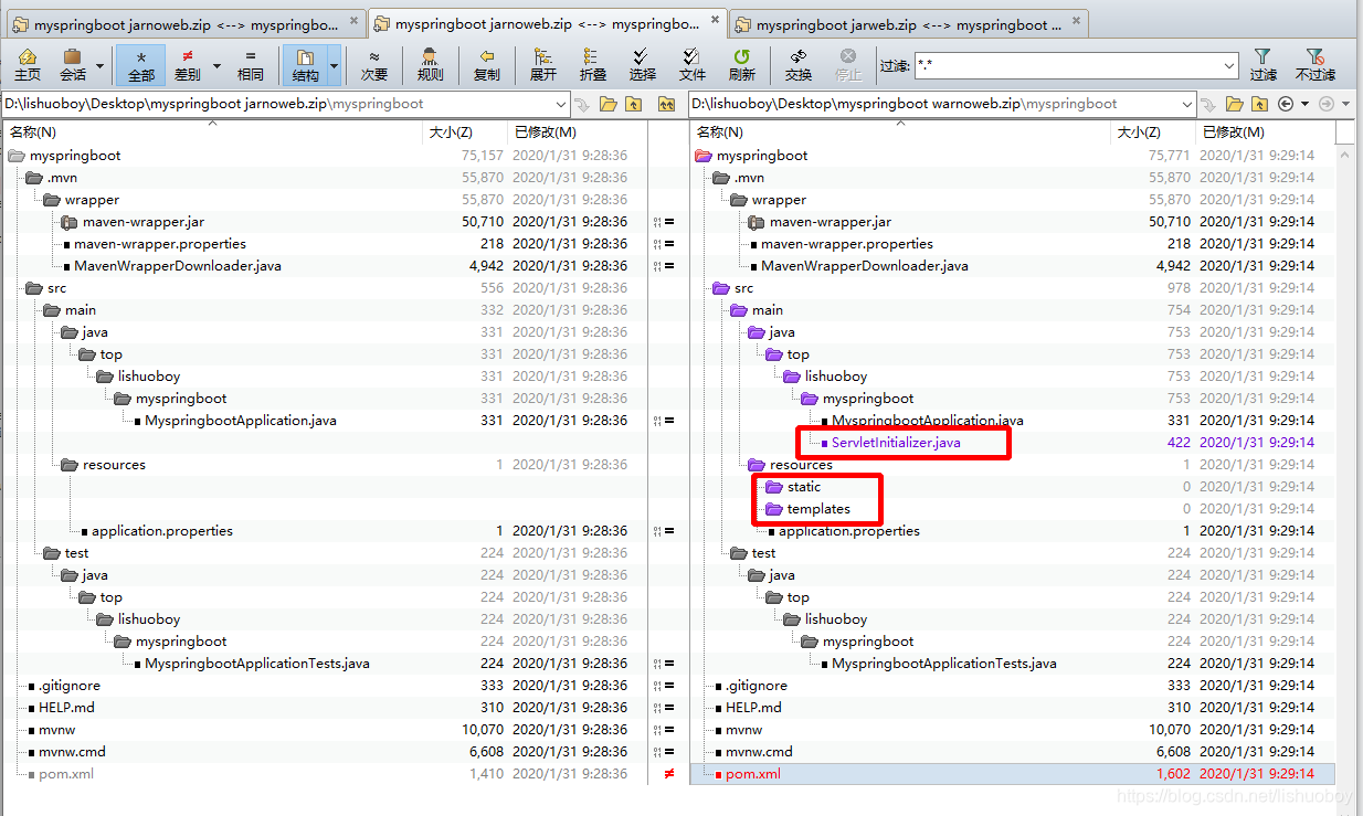
2、3对比



参考:
SpringBoot打成war包,部署到Tomcat服务器:https://blog.csdn.net/lishuoboy/article/details/103707336
SpringBoot项目打成war和jar的区别:https://blog.csdn.net/lishuoboy/article/details/104125936
浙公网安备 33010602011771号