


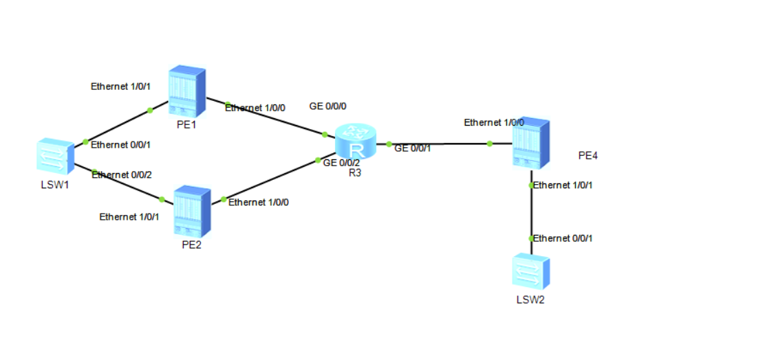
PE1,PE2配置:


CE1配置:

PE1配置:




sysname PE1
evpn vpn-instance A bd-mode
route-distinguisher 100:1
vpn-target 100:1 export-extcommunity
vpn-target 100:1 import-extcommunity
#
bridge-domain 1
evpn binding vpn-instance A
#
lacp e-trunk system-id 0000-0506-0708
lacp e-trunk priority 40000
#
e-trunk 1
peer-address 2.2.2.2 source-address 1.1.1.1
#
interface Eth-Trunk10
mode lacp-static
e-trunk 1
e-trunk mode force-master
esi 0000.1111.2222.3333.4444
#
interface Eth-Trunk10.1 mode l2
encapsulation dot1q vid 10
rewrite pop single
bridge-domain 1
#
interface Ethernet1/0/1
eth-trunk 10
bgp 100
peer 2.2.2.2 as-number 100
peer 2.2.2.2 connect-interface LoopBack0
peer 4.4.4.4 as-number 100
peer 4.4.4.4 connect-interface LoopBack0
#
ipv4-family unicast
undo synchronization
peer 2.2.2.2 enable
peer 4.4.4.4 enable
#
l2vpn-family evpn
undo policy vpn-target
peer 2.2.2.2 enable
peer 4.4.4.4 enable
#
ospf 1 router-id 1.1.1.1
area 0.0.0.0
network 0.0.0.0 255.255.255.255
#
evpn source-address 1.1.1.1
#
-------------------------------------------------------------------------------------------------------------------
PE2 配置:
sysname PE2
#
lacp e-trunk system-id 0000-0506-0708
lacp e-trunk priority 40000
#
evpn vpn-instance A bd-mode
route-distinguisher 100:2
vpn-target 100:1 export-extcommunity
vpn-target 100:1 import-extcommunity
#
bridge-domain 1
evpn binding vpn-instance A
#
e-trunk 1
peer-address 1.1.1.1 source-address 2.2.2.2
#
interface Eth-Trunk10
mode lacp-static
e-trunk 1
e-trunk mode force-master
esi 0000.1111.2222.3333.4444
#
interface Eth-Trunk10.1 mode l2
encapsulation dot1q vid 10
rewrite pop single
bridge-domain 1
#
interface Ethernet1/0/1
eth-trunk 10
#
bgp 100
peer 1.1.1.1 as-number 100
peer 1.1.1.1 connect-interface LoopBack0
peer 4.4.4.4 as-number 100
peer 4.4.4.4 connect-interface LoopBack0
#
ipv4-family unicast
undo synchronization
peer 1.1.1.1 enable
peer 4.4.4.4 enable
#
l2vpn-family evpn
undo policy vpn-target
peer 1.1.1.1 enable
peer 4.4.4.4 enable
#
#
evpn source-address 2.2.2.2
#
return
------------------------------------------------------------------------------------------------------------------------------------
PE4 配置:
<PE4>display cu
sysname PE4
#
evpn vpn-instance A bd-mode
route-distinguisher 100:4
vpn-target 100:1 export-extcommunity
vpn-target 100:1 import-extcommunity
#
bridge-domain 1
evpn binding vpn-instance A
#
interface Eth-Trunk10
mode lacp-static
esi 0000.4444.4444.4444.4444
#
interface Eth-Trunk10.1 mode l2
encapsulation dot1q vid 10
rewrite pop single
bridge-domain 1
#
interface Ethernet1/0/1
eth-trunk 10
#
bgp 100
peer 1.1.1.1 as-number 100
peer 1.1.1.1 connect-interface LoopBack0
peer 2.2.2.2 as-number 100
peer 2.2.2.2 connect-interface LoopBack0
#
ipv4-family unicast
undo synchronization
peer 1.1.1.1 enable
peer 2.2.2.2 enable
#
l2vpn-family evpn
undo policy vpn-target
peer 1.1.1.1 enable
peer 2.2.2.2 enable
#
evpn source-address 4.4.4.4
#
return
---------------------------------------------------------------------------------------------------------
CE2配置:
vlan batch 10
interface Vlanif10
ip address 192.168.10.2 255.255.255.0
#
interface Eth-Trunk10
port link-type trunk
port trunk allow-pass vlan 10
mode lacp-static
#
interface Ethernet0/0/1
eth-trunk 10
浙公网安备 33010602011771号