会员
众包
新闻
博问
闪存
赞助商
HarmonyOS
Chat2DB
所有博客
当前博客
我的博客
我的园子
账号设置
会员中心
简洁模式
...
退出登录
注册
登录
漫漫菜鸟路
走过最长的路就是编程的弯路。
博客园
首页
新随笔
联系
订阅
管理
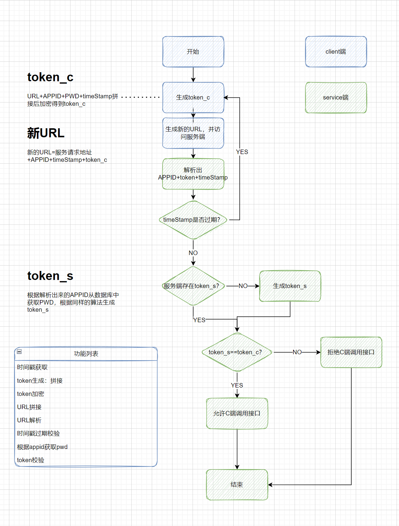
【设计方案】鉴权功能的设计
流程图如下,根据流程图总结出要实现的功能列表,再根据功能列表进行划分,把相似的功能抽象到一个类上。
posted @
2022-06-22 15:43
BerserkD
阅读(
103
) 评论(
0
)
收藏
举报
刷新页面
返回顶部
公告