前端知识 汇总
CORS
CORS是一个W3C标准,全称是"跨域资源共享"(Cross-origin resource sharing)跨域资源共享 CORS 详解。看名字就知道这是处理跨域问题的标准做法。
CORS背后的思想,就是使用自定义的HTTP头部让浏览器与服务器进行沟通,从而决定请求或响应是应该成功,还是应该失败。
Vue双向绑定原理及实现
Vue内部通过Object.defineProperty方法属性拦截的方式,把data对象里每个数据的读写转化成getter/setter,当数据变化时通知视图更新。
js 中常用的设计模式
设计模式 在面向对象软件设计中针对特定问题的简洁而优雅的解决方案。
工厂方法模式、单例模式、观察者模式、原型模式
发布订阅模式
发布订阅模式又称观察者模式,它定义对象间的一对多的依赖关系,当一个对象的状态发生改变时,所有依赖它的对象都将得到通知。现实生活中,
如我们去售楼中心,服务人员A接待了我们,然后再有客户找到A,这个时候暂时没房了,等到有房的时候不可能服务人员A挨个打电话通知,而是订阅A的
公共服务提醒。
如何在 Vue.js 中使用第三方库
在 Vuejs 项目中使用 JavaScript 库的一个优雅方式是讲其代理到 Vue 的原型对象上去. 按照这种方式, 我们引入 Moment 库:
import moment from 'moment';
Object.defineProperty(Vue.prototype, '$moment', { value: moment });
/*
由于所有的组件都会从 Vue 的原型对象上继承它们的方法, 因此在所有组件/实例中都可以通过 this.$moment: 的方式访问 Moment 而不需要定义全局变量或者手动的引入.
*/
权限验证
通过获取当前用户的权限去比对路由表,生成当前用户具的权限可访问的路由表,通过 router.addRoutes 动态挂载到 router 上。
你可以在后台通过一个 tree 控件或者其它展现形式给每一个页面动态配置权限,之后将这份路由表存储到后端。当用户登录后得到 roles,前端根据roles 去向后端请求可访问的路由表,从而动态生成可访问页面,之后就是 router.addRoutes 动态挂载到 router 上,
路由懒加载
当打包构建应用时,Javascript 包会变得非常大,影响页面加载速度。如果我们能把不同路由对应的组件分割成不同的代码块,然后当路由被访问的时候才加载对应组件,这样就更加高效了。
结合 Vue 的异步组件和 Webpack 的代码分割功能,轻松实现路由组件的懒加载。如:
const Foo = () => import('./Foo.vue')
Vue通信组件
 子组件内部通过this.$emit('方法名', 要传递的数据)方式,来调用父组件中的方法,同时把数据传递给父组件使用 。
> 子组件内部通过this.$emit('方法名', 要传递的数据)方式,来调用父组件中的方法,同时把数据传递给父组件使用。
父子组件最好还是通过props和$emit来通信
1、父与子通信 (props down)
    1.发送
        <son myName='zhangsan'>
        </son>
    2.接受
        到son组件:
        Vue.component('son',{
          props:['myName'],
          template:`
           <p>{{myName}}</p>
          `
        })
    
2、子与父通信 (events up)
     1.绑定
    methods:{
     handleEvent:function(msg){}
    }
    <son @customEvent="handleEvent"></son>
    2.触发
    子组件内部:
    this.$emit(‘customEvent’,100);
3、ref(reference 引用/参考 外号)
 帮助在父组件中 得到子组件中的数据、方法。
    1.指定ref属性
    <son ref="mySon"></son>
    2.根据ref得到子组件实例
    this.$refs.mySon
4、$parent
    this.$parent得到父组件的实例
5、兄弟组件通信
    1.var bus = new Vue();
    2.接收方
    bus.$on('eventName',function(msg){})
    3.发送方
    bus.$emit('eventName',123);
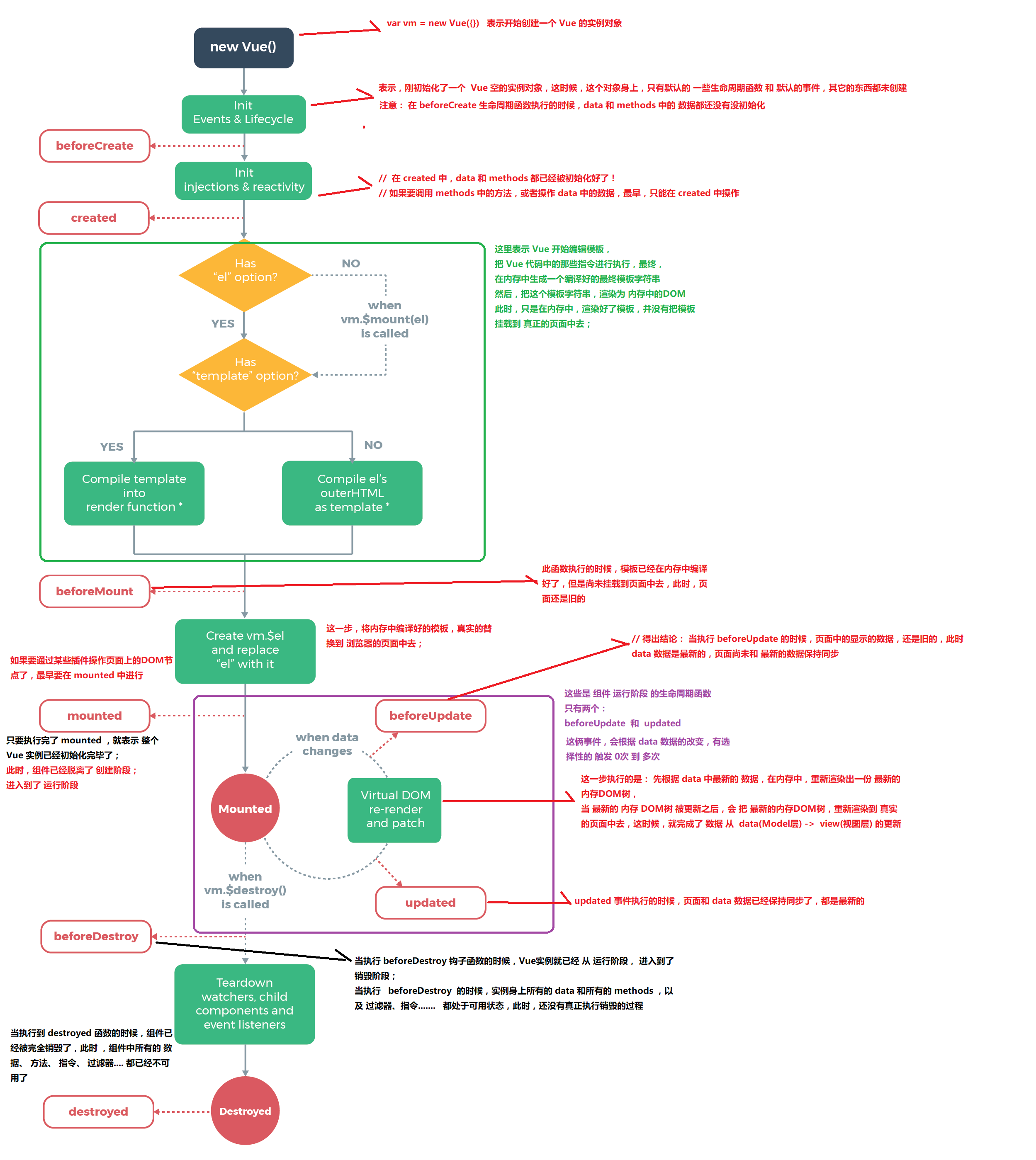
Vue生命周期

- 实例、组件通过new Vue() 创建出来之后会初始化事件和生命周期,然后就会执行beforeCreate钩子函数,这个时候,数据还没有挂载ね,只是一个空壳,无法访问到数据和真实的dom,一般不做操作
 - 挂载数据,绑定事件等等,然后执行created函数,这个时候已经可以使用到数据,也可以更改数据,在这里更改数据不会触发updated函数,在这里可以在渲染前倒数第二次更改数据的机会,不会触发其他的钩子函数,一般可以在这里做初始数据的获取
 - 接下来开始找实例或者组件对应的模板,编译模板为虚拟dom放入到render函数中准备渲染,然后执行beforeMount钩子函数,在这个函数中虚拟dom已经创建完成,马上就要渲染,在这里也可以更改数据,不会触发updated,在这里可以在渲染前最后一次更改数据的机会,不会触发其他的钩子函数,一般可以在这里做初始数据的获取
 - 接下来开始render,渲染出真实dom,然后执行mounted钩子函数,此时,组件已经出现在页面中,数据、真实dom都已经处理好了,事件都已经挂载好了,可以在这里操作真实dom等事情...
 - 当组件或实例的数据更改之后,会立即执行beforeUpdate,然后vue的虚拟dom机制会重新构建虚拟dom与上一次的虚拟dom树利用diff算法进行对比之后重新渲染,一般不做什么事儿
 - 当更新完成后,执行updated,数据已经更改完成,dom也重新render完成,可以操作更新后的虚拟dom
 - 当经过某种途径调用$destroy方法后,立即执行beforeDestroy,一般在这里做一些善后工作,例如清除计时器、清除非指令绑定的事件等等
 - 组件的数据绑定、监听...去掉后只剩下dom空壳,这个时候,执行destroyed,在这里做善后工作也可以
 
                    
                
                
            
        
浙公网安备 33010602011771号