第一个Java程序,HelloWorld!
创建HelloWorld项目
1.点击New Project

或者
点击导航栏的File-->New-->Project

2.选择Java,选择jdk版本,点击Next

3.点击Next

4.点击...,选择项目存放路径,加‘\’,在路径后面写上项目名,Project name会自动填充

5.点击Create

6.项目创建完成

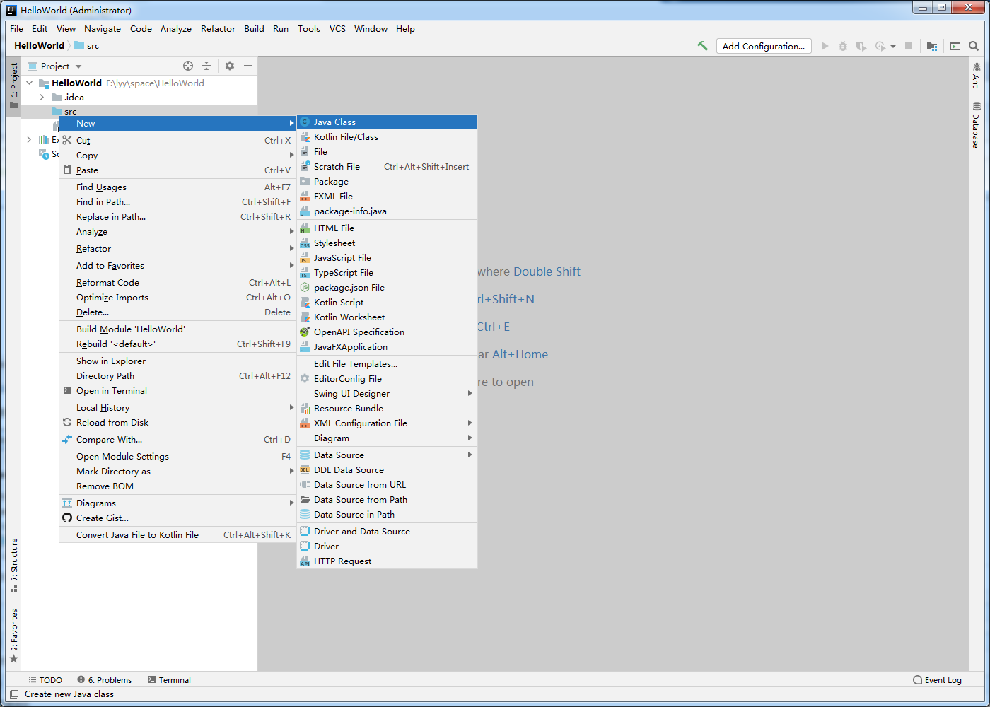
7.打开刚刚创建的项目,右击src-->New-->Java Class

8.输入类名,回车

9.在文件里面写上代码
快捷键:
main方法:psvm
打印输出:sout
public class HelloWorld {
public static void main(String[] args) {
System.out.println("Hello World!");
}
}
10.点击绿色箭头,Run...运行


浙公网安备 33010602011771号