zookeeper
1.单点故障问题
什么是分布式系统中的单点故障:通常分布式系统采用主从模式,就是一个主控机连接多个处理节点。主节点负责分发任务,从节点负责处理任务,当我们的主节点发生故障时,那么整个系统就都瘫痪了,那么我们把这种故障叫作单点故障。如下图:

传统方式是采用一个备用节点,这个备用节点定期给当前主节点发送ping包,主节点收到ping包以后向备用节点发送回复Ack,当备用节点收到回复的时候就会认为当前主节点还活着,让它继续提供服务。如下图所示:

但是这种方式有一个隐患,就是网络问题,来看一下网络问题会造成什么后果:

也就是说我们的主节点并没有挂,只是在回复的时候网络发生故障,这样我们的备用节点同样收不到回复,就会认为主节点挂了,然后备用节点将它的Master实例启动起来,这样我们的分布式系统当中就有了两个主节点,也就是双Master。出现双Master以后我们的从节点就会将它所做的事一部分汇报给主节点,一部分汇报给备用节点,这样服务就全乱了。为了防止出现这种情况,我们引入了ZooKeeper,它虽然不能避免网络故障,但它能够保证每时每刻只有一个Master。
2.ZooKeeper解决方案
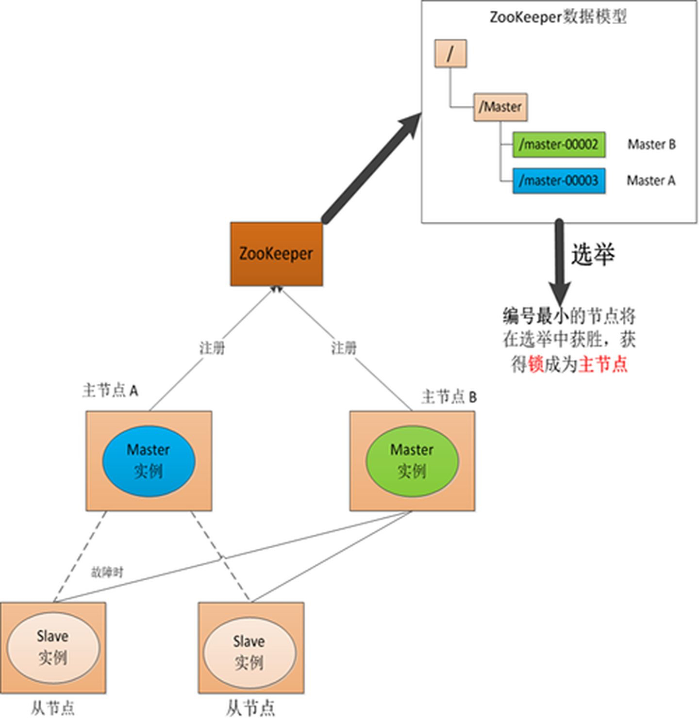
在引入Zookeeper以后,我们启动了两个主节点,"主节点-A"和"主节点-B"。它们启动以后,都向ZooKeeper去注册一个节点。我们假设"主节点-A"注册的节点是"master-00001","主节点-B"注册的节点是"master-00002",注册完以后进行选举,编号最小的节点将在选举中获胜,获得锁成为主节点,也就是我们的"主节点-A"将会获得锁成为主节点,然后"主节点-B"将被阻塞成为一个备用节点。那么,通过这种方式就完成了对两个Master进程的调度。

如果"主节点-A"挂了,这时候它所注册的节点将被自动删除,ZooKeeper会自动感知节点的变化,然后再次发出选举,这时候"主节点-B"将在选举中获胜,替代"主节点-A"成为主节点。

Master 恢复

如果主节点恢复了,它会再次向ZooKeeper注册一个节点,这时候它注册的节点将会是"master-00003",ZooKeeper会感知节点的变化再次发动选举,这时候"主节点-B"在选举中会再次获胜继续担任"主节点","主节点-A"会担任备用节点。

浙公网安备 33010602011771号