会员
众包
新闻
博问
闪存
赞助商
HarmonyOS
Chat2DB
所有博客
当前博客
我的博客
我的园子
账号设置
会员中心
简洁模式
...
退出登录
注册
登录
天马流星拳拯救地球
博客园
首页
新随笔
联系
订阅
管理
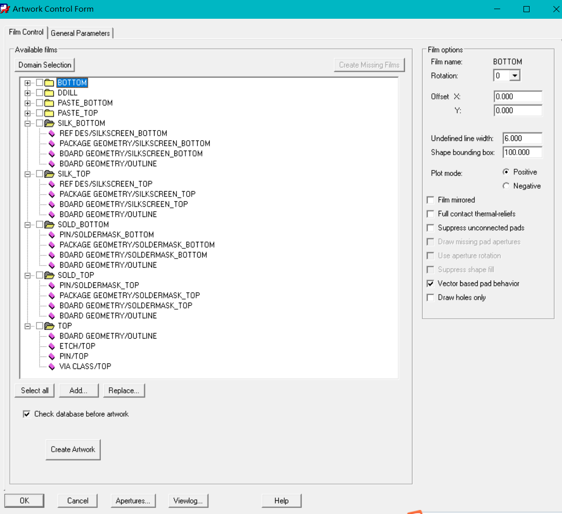
allegro 生产artwork 需要的文件
=====
生产钻孔表后在添加到artwork下的drill里面。
还需要在添加ADT和ABT,如下图
posted @
2021-09-02 15:48
天马流星拳拯救地球
阅读(
110
) 评论(
0
)
收藏
举报
刷新页面
返回顶部
公告