会员
周边
新闻
博问
闪存
赞助商
YouClaw
所有博客
当前博客
我的博客
我的园子
账号设置
会员中心
简洁模式
...
退出登录
注册
登录
liberalartsy
博客园
首页
新随笔
联系
订阅
管理
Git删除本地提交
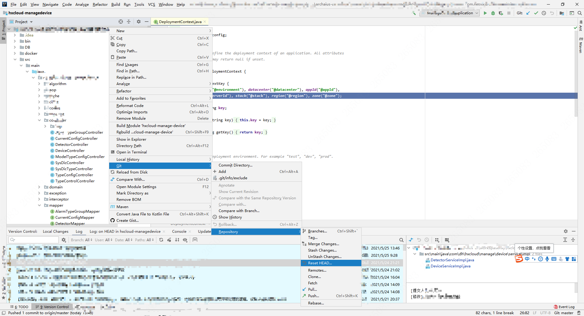
第一步:如下图
第二步:Rest_Type选择Soft,To_Conmit:默认为HEAD需要在末尾加上~1然后点击Reset即可,在查看本地就没有代码了
posted @
2021-06-02 10:46
liberalartsy
阅读(
356
) 评论(
0
)
收藏
举报
刷新页面
返回顶部
公告