微信小程序种子项目之自定义tabBar
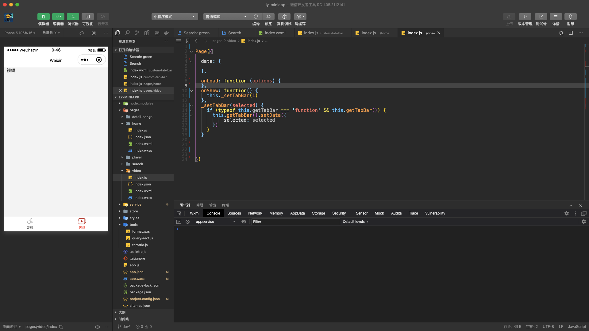
效果图


开始配置
1.设置custom
最关键的一步就是在app.json中的tabBar下开启custom为true,并且配置对应的路径,否则不会生效。
"tabBar": {
"custom": true,
"list": [
{
"pagePath": "pages/home/index",
"text": "发现"
},
{
"pagePath": "pages/video/index",
"text": "视频"
}
]
},
2.创建自定义组件
根目录下创建文件夹custom-tab-bar,并新建Components index
注意文件名称必须为custom-tab-bar
3.撸代码
输入各个文件的代码,录入结构/样式,控制行为等等
custom-tab-bar/index.wxml
<cover-view class="tab-bar">
<cover-view class="tab-bar-border"></cover-view>
<cover-view
class="tab-bar-item"
wx:for="{{list}}"
wx:key="index"
data-index="{{index}}"
data-path="{{item.pagePath}}"
bindtap="handleTabSwitch"
>
<cover-image
class="cover-image"
src="{{selected === index ? item.selectedIconPath : item.iconPath}}"
>
</cover-image>
<cover-view
class="tab-bar-item-text"
style="color: {{selected === index ? selectedColor : color}}"
>
{{item.text}}
</cover-view>
</cover-view>
</cover-view>
custom/index.js
// custom-tab-bar/index.js
Component({
data: {
selected: 0,
color: '#333333',
selectedColor: 'red',
list: [
{
text: '发现',
pagePath: '/pages/home/index',
iconPath: '/icons/tabbar/home.png',
selectedIconPath: '/icons/tabbar/home-active.png'
},
{
text: '视频',
pagePath: '/pages/video/index',
iconPath: '/icons/tabbar/video.png',
selectedIconPath: '/icons/tabbar/video-active.png'
}
]
},
/**
* 组件的方法列表
*/
methods: {
handleTabSwitch (evt) {
const data = evt.currentTarget.dataset
const url = data.path
wx.switchTab({url})
// tabbar图片会出现闪栋,注视下面的代码就可以了
// this.setData({selected: data.index})
}
}
})
custom/index.wxss
.tab-bar {
display: flex;
width: 100%;
height: 44px;
background-color: #ffffff;
justify-content: space-between;
position: fixed;
bottom: 0;
}
.tab-bar-border {
width: 100%;
height: 1px;
background-color: #999;
position: absolute;
top: 0;
}
.tab-bar-item {
flex: 1;
display: flex;
text-align: center;
align-items: center;
flex-direction: column;
}
.tab-bar-item .cover-image {
width: 27px;
height: 27px;
}
.tab-bar-item-text {
font-size: 10px;
}
custom/index.json
{
"component": true,
"usingComponents": {}
}
注意事项
问题
- 图片闪烁
- 切换tabbar,文字未正确选中
解决
在tabbar对应的那几个文件中,通过this.getTabBar().setData({})设置selected
Page({
onShow: function() {
# 首页为0 视频为1,根据tabbar配置的顺序设置
this._setTabBar(1)
},
_setTabBar(selected) {
if (typeof this.getTabBar === 'function' && this.getTabBar()) {
this.getTabBar().setData({
selected: selected
})
}
}
})
本文来自博客园,作者:杨凌云的博客,转载请注明原文链接:https://www.cnblogs.com/leacloud/articles/15894838.html

浙公网安备 33010602011771号