BLOG-3
(1)前言
本次博客主要涵盖了Java题目的几个主要知识点,包括:
1. 面向对象的基础知识:这部分主要包括了类和对象的基本概念,构造方法,访问权限和成员变量的相关内容。在面向对象编程中,对这些基础知识的理解至关重要。
2. 面向对象的设计原则:这个题目强调了两个重要的设计原则,即继承和组合。学生需要深入了解这两种设计原则的区别,并能根据实际需求选择合适的设计原则来解决问题。
3. 异常处理:在这个题目中,涉及到了大量的异常情况,学生需要能够正确地处理这些异常。异常处理是Java编程中必不可少的一部分,对于保证程序的稳定性和可靠性非常重要。
4. 字符串处理:题目涉及到了大量的字符串处理,包括字符串的拆分、组合和转换等。这部分内容对于处理输入和输出的格式非常关键,学生需要具备相应的字符串处理技巧。
5. 基础的控制流和数据结构:题目中还涉及到了一些基础的控制流和数据结构,比如循环、条件语句、数组和列表等。对于这些基础知识的掌握,对于解决问题非常重要。
整个题目的难度属于中等偏上,适合用来考察学生对面向对象设计原则和异常处理的理解。题目的数量适中,涵盖了多个细节和需求,包括各种异常处理和特殊情况的处理。
第一次作业:练习类的构造方法、方法的调用、参数传递、对象的构造与使用;练习循环结构;练习数据的输入与输出;理解抽象类与子类的关系,代码聚合性的调试。
第二次作业:练习类的构造方法、方法的调用、参数传递、对象的构造与使用;练习循环结构;练习数据的输入与输出;理解抽象类与子类的关系,代码聚合性的调试,HashMap的构造及使用,多态的原理及使用。
第三次作业:练习类的构造方法、方法的调用、参数传递、对象的构造与使用;练习循环结构;练习数据的输入与输出;理解抽象类与子类的关系,代码聚合性的调试,ArrayList的构造及使用,接口的原理及使用,接口的原理及使用。
题量
第一次作业:1题
第二次作业:4题
第三次作业:5题
难度等情况
第一次作业:简单
第二次作业:中等
第三次作业:较难
(2)设计与分析
输入多个学生的成绩信息,包括:学号、姓名、成绩。
学号是每个学生的唯一识别号,互不相同。
姓名可能会存在重复。
要求:使用HashMap存储学生信息。
输入格式:
输入多个学生的成绩信息,每个学生的成绩信息格式:学号+英文空格+姓名+英文空格+成绩
以“end”为输入结束标志
输出格式:
按学号从大到小的顺序输出所有学生信息,每个学生信息的输出格式:学号+英文空格+姓名+英文空格+成绩
输入样例:
在这里给出一组输入。例如:
20201124 张少军 83
20201136 李四 78
20201118 郑觉先 80
end
输出样例:
在这里给出相应的输出。例如:
20201136 李四 78
20201124 张少军 83
20201118 郑觉先 80
1 //动物发生模拟器. 请在下面的【】处添加代码 2 import java.util.HashMap; 3 import java.util.*; 4 import java.util.Map; 5 public class Main { 6 public static void main(String[] args) { 7 Map<String,Student> map = new HashMap<String,Student>(); 8 Scanner input = new Scanner(System.in) ; 9 String m="0"; 10 Student[] stu = new Student[20] ; 11 int p=0; 12 while(!m.equals("end") ){ 13 m = input.nextLine(); 14 String[] t = m.split(" ") ; 15 Student stu1 = new Student(); 16 if(m.equals("end")) 17 break; 18 stu1.id = t[0]; 19 stu1.name =t[1]; 20 stu1.score = Integer.parseInt(t[2]); 21 stu[p] =new Student() ; 22 stu[p] = stu1; 23 p++; 24 25 } 26 int i,k; 27 for(i=0;i< p ;i++) { 28 for (k = p - 1; k > i; k--) { 29 if (compareStrings(stu[i].id, stu[k].id) == 0) { 30 Student tem = new Student(); 31 tem = stu[i]; 32 stu[i] = stu[k]; 33 stu[k] = tem; 34 } 35 } 36 } 37 for(i= 0;i< p ;i++) 38 map.put(String.valueOf(i+1),stu[i]); 39 Set<String> keySet = map.keySet(); 40 for (String key : keySet){ 41 Student value = map.get(key); 42 System.out.println(value.id +' '+value.name+' '+value.score); 43 } 44 45 } 46 public static int compareStrings(String s1, String s2) { 47 s1 = s1.toLowerCase() ; 48 s2 = s2.toLowerCase() ; 49 int comparedResult = s1.compareTo(s2); 50 51 if (comparedResult > 0) { 52 return 1; 53 } 54 else if(comparedResult < 0) 55 return 0; 56 else { 57 return -1; 58 } 59 60 } 61 } 62 class Student { 63 String id; 64 String name ; 65 int score; 66 }

在这个题中我的想法是,先把数据排序再压入哈希map中,当然我的一些同学是用listarry数组进行排序的。
课程成绩统计程序-2在第一次的基础上增加了实验课,以下加粗字体显示为本次新增的内容。
某高校课程从性质上分为:必修课、选修课、实验课,从考核方式上分为:考试、考察、实验。
考试的总成绩由平时成绩、期末成绩分别乘以权重值得出,比如平时成绩权重0.3,期末成绩权重0.7,总成绩=平时成绩*0.3+期末成绩*0.7。
考察的总成绩直接等于期末成绩
实验的总成绩等于课程每次实验成绩的平均分
必修课的考核方式必须为考试,选修课可以选择考试、考察任一考核方式。实验课的成绩必须为实验。
1、输入:
包括课程、课程成绩两类信息。
课程信息包括:课程名称、课程性质、考核方式(可选,如果性质是必修课,考核方式可以没有)三个数据项。
课程信息格式:课程名称+英文空格+课程性质+英文空格+考核方式
课程性质输入项:必修、选修、实验
考核方式输入选项:考试、考察、实验
考试/考查课程成绩信息包括:学号、姓名、课程名称、平时成绩(可选)、期末成绩
考试/考查课程信息格式:学号+英文空格+姓名+英文空格+课程名称+英文空格+平时成绩+英文空格+期末成绩
实验课程成绩信息包括:学号、姓名、课程名称、实验次数、每次成绩
实验次数至少4次,不超过9次
实验课程信息格式:学号+英文空格+姓名+英文空格+课程名称+英文空格+实验次数+英文空格+第一次实验成绩+...+英文空格+最后一次实验成绩
以上信息的相关约束:
1)平时成绩和期末成绩的权重默认为0.3、0.7
2)成绩是整数,不包含小数部分,成绩的取值范围是【0,100】
3)学号由8位数字组成
4)姓名不超过10个字符
5)课程名称不超过10个字符
6)不特别输入班级信息,班级号是学号的前6位。
2、输出:
输出包含三个部分,包括学生所有课程总成绩的平均分、单门课程成绩平均分、单门课程总成绩平均分、班级所有课程总成绩平均分。
为避免误差,平均分的计算方法为累加所有符合条件的单个成绩,最后除以总数。
1)学生课程总成绩平均分按学号由低到高排序输出
格式:学号+英文空格+姓名+英文空格+总成绩平均分
如果某个学生没有任何成绩信息,输出:学号+英文空格+姓名+英文空格+"did not take any exams"
2)单门课程成绩平均分分为三个分值:平时成绩平均分(可选)、期末考试平均分、总成绩平均分,按课程名称的字符顺序输出
考试/考察课程成绩格式:课程名称+英文空格+平时成绩平均分+英文空格+期末考试平均分+英文空格+总成绩平均分
实验课成绩格式:课程名称+英文空格+总成绩平均分
如果某门课程没有任何成绩信息,输出:课程名称+英文空格+"has no grades yet"
3)班级所有课程总成绩平均分按班级由低到高排序输出
格式:班级号+英文空格+总成绩平均分
如果某个班级没有任何成绩信息,输出:班级名称+英文空格+ "has no grades yet"
异常情况:
1)如果解析某个成绩信息时,课程名称不在已输入的课程列表中,输出:学号+英文空格+姓名+英文空格+":"+课程名称+英文空格+"does not exist"
2)如果解析某个成绩信息时,输入的成绩数量和课程的考核方式不匹配,输出:学号+英文空格+姓名+英文空格+": access mode mismatch"
以上两种情况如果同时出现,按第一种情况输出结果。
3)如果解析某个课程信息时,输入的课程性质和课程的考核方式不匹配,输出:课程名称+" : course type & access mode mismatch"
4)格式错误以及其他信息异常如成绩超出范围等,均按格式错误处理,输出"wrong format"
5)若出现重复的课程/成绩信息,只保留第一个课程信息,忽略后面输入的。
信息约束:
1)成绩平均分只取整数部分,小数部分丢弃
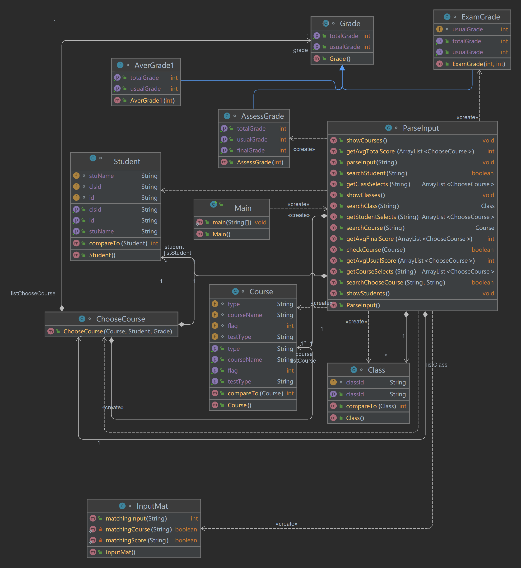
参考类图(与第一次相同,其余内容自行补充):

输入样例1:
在这里给出一组输入。例如:
java 实验 实验
20201103 张三 java 4 70 80 90
end
输出样例1:
在这里给出相应的输出。例如:
20201103 张三 : access mode mismatch
20201103 张三 did not take any exams
java has no grades yet
202011 has no grades yet
输入样例2:
在这里给出一组输入。例如:
java 实验 实验
20201103 张三 java 3 70 80 90
end
输出样例2:
在这里给出相应的输出。例如:
wrong format
java has no grades yet
输入样例3:
在这里给出一组输入。例如:
java 必修 实验
20201103 张三 java 3 70 80 90 100
end
输出样例3:
在这里给出相应的输出。例如:
java : course type & access mode mismatch
wrong format
输入样例4:
在这里给出一组输入。例如:
java 必修 实验
20201103 张三 java 4 70 80 90 105
end
输出样例4:
在这里给出相应的输出。例如:
java : course type & access mode mismatch
wrong format
输入样例5:
在这里给出一组输入。例如:
java 选修 考察
C语言 选修 考察
java实验 实验 实验
编译原理 必修 考试
20201101 王五 C语言 76
20201216 李四 C语言 78
20201307 张少军 编译原理 82 84
20201103 张三 java实验 4 70 80 90 100
20201118 郑觉先 java 80
20201328 刘和宇 java 77
20201220 朱重九 java实验 4 60 60 80 80
20201132 王萍 C语言 40
20201302 李梦涵 C语言 68
20201325 崔瑾 编译原理 80 84
20201213 黄红 java 82
20201209 赵仙芝 java 76
end
输出样例5:
在这里给出相应的输出。例如:
20201101 王五 76
20201103 张三 85
20201118 郑觉先 80
20201132 王萍 40
20201209 赵仙芝 76
20201213 黄红 82
20201216 李四 78
20201220 朱重九 70
20201302 李梦涵 68
20201307 张少军 83
20201325 崔瑾 82
20201328 刘和宇 77
C语言 65 65
java 78 78
java实验 77
编译原理 81 84 82
202011 70
202012 76
202013 77
1 import java.text.Collator; 2 import java.util.*; 3 4 public class Main { 5 public static void main(String[] args) { 6 Scanner input = new Scanner(System.in); 7 ParseInput handle=new ParseInput(); 8 int na = 1; 9 while (na==1) { 10 String line = input.nextLine() ; 11 if(line.equals("end") ) 12 break; 13 handle.parseInput(line);//解析用户输入的每一行数据 14 15 } 16 handle.showStudents(); 17 handle.showCourses(); 18 handle.showClasses(); 19 } 20 } 21 class ParseInput{ 22 ArrayList <Student> listStudent=new ArrayList<>(); 23 List<Course> listCourse=new ArrayList<>(); 24 List<Class> listClass=new ArrayList<>(); 25 List<ChooseCourse> listChooseCourse=new ArrayList<>(); 26 public void parseInput(String str){ 27 InputMat mat=new InputMat(); 28 int flag=mat.matchingInput(str); 29 String letters[]=str.split(" "); 30 31 switch (flag){ 32 case 0:System.out.println("wrong format"); 33 break; 34 //课程信息 35 case 1:{ 36 37 String coName=letters[0];//课程名 38 String type=letters[1];//课程类型 39 String testType=letters[2];//课程考试类型 40 Course course = new Course() ; 41 course.courseName = coName ; 42 course.type = type ; 43 course.testType = testType ; 44 if(checkCourse(course)){ 45 if(searchCourse(coName)==null) 46 listCourse.add(course); 47 } 48 break; 49 } 50 //成绩信息 51 case 2: { 52 if(letters.length >5){ 53 int p =letters.length -4; 54 int tim = Integer.parseInt(letters [3]); 55 if(tim<4||tim>9){ 56 System.out.println("wrong format"); 57 break; 58 } 59 int k=0; 60 for(int i = p; i<letters.length;i++){ 61 if(Integer.parseInt(letters[i] ) >100) 62 k=1; 63 } 64 if(k==1) { 65 System.out.println("wrong format"); 66 break; 67 } 68 } 69 String stuId= letters[0];//学生学号 70 int p =letters.length -4; 71 int tim = Integer.parseInt(letters [3]); 72 String classID= letters[0].substring(0,6); 73 String name=letters[1];//学生姓名 74 String courseName=letters[2];//课程名字 75 76 //如果该班级第一次出现 77 if(searchClass(classID)==null){ 78 Class cla=new Class(); 79 cla.classId = classID ; 80 listClass.add(cla); 81 } 82 83 Student stu = new Student() ; 84 stu.id = stuId ; 85 stu.clsId = classID ; 86 stu.stuName = name ; 87 88 if(!searchStudent(stuId)) 89 listStudent.add(stu);//将学生加入列表中 90 //课程是否存在 91 if(searchCourse(courseName)==null){ 92 System.out.println(courseName+" "+"does not exist"); 93 } 94 //当课程存在时 95 else if(searchCourse(courseName)!=null){ 96 Course course=searchCourse(courseName); 97 //考察 98 if(letters.length==4&&course.testType.equals("考察")){ 99 int finalGrade= Integer.parseInt(letters[3]); 100 AssessGrade assessGrade=new AssessGrade(finalGrade); 101 course.flag = 0; 102 ChooseCourse chooseCourse=new ChooseCourse(course,stu,assessGrade); 103 if(!searchChooseCourse(name,courseName)) 104 listChooseCourse.add(chooseCourse); 105 } 106 //考试 107 else if(letters.length==5&&course.testType.equals("考试")){ 108 int usualGrade= Integer.parseInt(letters[3]); 109 int finalGrade= Integer.parseInt(letters[4]); 110 ExamGrade examGrade=new ExamGrade(usualGrade,finalGrade); 111 course.flag =1; 112 ChooseCourse chooseCourse=new ChooseCourse(course,stu,examGrade); 113 listChooseCourse.add(chooseCourse); 114 } 115 //实验 116 else if(letters.length>5&&course.testType.equals("实验")&&p==tim) { 117 if (Integer.parseInt(letters[3]) >= 4 && Integer.parseInt(letters[3]) <= 9) { 118 if ((letters.length - 4) == Integer.parseInt(letters[3])) { 119 int sum = 0; 120 for (int i = 0; i < letters.length - 4; i++) { 121 sum += Integer.parseInt(letters[4 + i]); 122 } 123 int grade = sum / Integer.parseInt(letters[3]); 124 AssessGrade assessGrade=new AssessGrade(grade); 125 course.flag = 2; 126 ChooseCourse chooseCourse=new ChooseCourse(course,stu,assessGrade); 127 if(!searchChooseCourse(name,courseName)) 128 listChooseCourse.add(chooseCourse); 129 } else { 130 System.out.println("wrong format"); 131 break; 132 } 133 134 } 135 } 136 137 else{ 138 //学号+英文空格+姓名+英文空格+": access mode mismatch" 139 System.out.println(stuId+" "+name+" "+": access mode mismatch"); 140 } 141 } 142 break; 143 } 144 145 } 146 } 147 public boolean checkCourse(Course course){ 148 int flag1,flag2; 149 if(course.getType().equals("必修") ){ 150 flag1 = 0; 151 } 152 else if(course.getType().equals("选修") ){ 153 flag1 = 1; 154 } 155 else if(course.getType().equals("实验")){ 156 flag1 = 3; 157 } 158 else { 159 flag1 = 2; 160 } 161 if(course.getTestType() .equals("考试") ){ 162 flag2 = 0; 163 } 164 else if(course.getTestType() .equals("考察") ){ 165 flag2 = 1; 166 } 167 else if(course.getTestType() .equals("实验")){ 168 flag2 = 3; 169 } 170 else { 171 flag2 = 2; 172 } 173 if(flag1==0&&flag2==0) 174 return true; 175 if(flag1==1&&(flag2==0||flag2==1)) 176 return true; 177 if(flag1==3&&flag2==3) 178 return true; 179 System.out.println(course.getCourseName()+" : course type & access mode mismatch"); 180 return false; 181 } 182 183 public Class searchClass(String classId){ 184 for(Class cls:listClass){ 185 if(cls.getClassId().equals(classId)) 186 return cls; 187 } 188 return null; 189 } 190 public Course searchCourse(String name){ 191 for(Course course:listCourse){ 192 if(course.getCourseName().equals(name)) 193 return course; 194 } 195 return null; 196 } 197 public boolean searchStudent(String id){ 198 for(Student stu:listStudent){ 199 if(stu.getId().equals(id)) 200 return true; 201 } 202 return false; 203 } 204 //查找是否有重复选课成绩 205 public boolean searchChooseCourse(String stuName,String courseName){ 206 for(ChooseCourse cs:listChooseCourse){ 207 if(cs.student.getStuName().equals(stuName)&&cs.course.getCourseName().equals(courseName)) 208 return true; 209 } 210 return false; 211 } 212 public void showStudents(){ 213 Collections.sort(listStudent); 214 int j,t; 215 int[] arr1 = new int[listStudent.size()+2]; 216 Student[] stu3 = new Student[listStudent.size() ] ; 217 for(j=0;j<listStudent.size() ;j++){ 218 Student stu1 = listStudent.get(j); 219 String a = stu1.id.substring(6,8) ; 220 arr1[j]= Integer.parseInt(a) ; 221 stu3[j] = new Student() ; 222 stu3[j] = stu1; 223 } 224 225 for(int i=0;i<listStudent.size();i++){ 226 Student stu=stu3[i];//listStudent.get(i); 227 //从总选课表listChooseCourse中获取该生的选课记录 228 ArrayList<ChooseCourse> stuCourseSelects=getStudentSelects(stu.getId()); 229 if(stuCourseSelects.size()==0) { 230 System.out.print(stu.getId()+" "+stu.getStuName()+" "); 231 System.out.println("did not take any exams"); 232 } 233 else { 234 System.out.print(stu.getId()+" "+stu.getStuName()); 235 System.out.println(" "+getAvgTotalScore(stuCourseSelects)); 236 } 237 } 238 } 239 public void showCourses(){ 240 Collections.sort(listCourse); 241 int j,t; 242 int[] arr3 = new int[listCourse.size()+1] ; 243 Course[] cou2 = new Course[listCourse.size() +2] ; 244 for(j=0;j<listCourse.size() ;j++){ 245 Course course=listCourse.get(j); 246 cou2[j] = new Course() ; 247 cou2[j] = course; 248 ArrayList<ChooseCourse> stuCourseSelects=getCourseSelects(course.getCourseName()); 249 if(stuCourseSelects.size()!=0){ 250 if(course.getFlag() ==1) 251 arr3[j] = getAvgTotalScore(stuCourseSelects ) ; 252 if(course.getFlag() == 0) 253 arr3[j] = getAvgTotalScore(stuCourseSelects ) ; 254 } 255 else { 256 arr3[j] = -1; 257 } 258 } 259 for(j=0;j<listCourse.size() ;j++){ 260 for(t=listClass .size()-1;t>j;t--) { 261 if (arr3[j] != -1 || arr3[j - 1] != -1) { 262 if (arr3[j] > arr3[t-1]) { 263 int tem = arr3[j]; 264 arr3[j] = arr3[t]; 265 arr3[t] = tem; 266 Course cou3 = new Course(); 267 cou3 = cou2[j]; 268 cou2[j] = cou2[t]; 269 cou2[t] = cou3; 270 } 271 } 272 } 273 } 274 for(int i=0;i<listCourse.size();i++){ 275 Course course=listCourse.get(i) ; 276 ArrayList<ChooseCourse> stuCourseSelects=getCourseSelects(course.getCourseName()); 277 if(stuCourseSelects.size()!=0){ 278 if(course.getFlag() ==1) 279 System.out.println(course.getCourseName()+" "+getAvgUsualScore(stuCourseSelects)+" "+getAvgFinalScore(stuCourseSelects)+" "+getAvgTotalScore(stuCourseSelects)); 280 if(course.getFlag() == 0) 281 System.out.println(course.getCourseName()+" "+getAvgFinalScore(stuCourseSelects)+" "+getAvgTotalScore(stuCourseSelects)); 282 if(course.getFlag() == 2) 283 System.out.println(course.getCourseName()+" "+getAvgTotalScore(stuCourseSelects)); 284 285 } 286 else { 287 System.out.println(course.courseName+" "+"has no grades yet"); 288 } 289 } 290 } 291 public void showClasses(){ 292 Collections.sort(listClass); 293 int j,t; 294 int[] arr2 = new int[listClass.size() +1] ; 295 Class[] cla1 = new Class[listClass.size() ] ; 296 for(j=0;j<listClass.size() ;j++){ 297 Class clasd1 =new Class() ; 298 clasd1 = listClass.get(j); 299 arr2[j] = Integer.parseInt(clasd1.getClassId() )-Integer .parseInt(listClass.get(0).getClassId()) ; 300 cla1[j] = new Class() ; 301 cla1[j] = clasd1 ; 302 } 303 for(j=0;j<listClass.size() ;j++){ 304 for(t=j+1;t<listClass.size();t++){ 305 if(arr2[j]>arr2[t]){ 306 int temp = arr2[j]; 307 arr2[j] = arr2[t]; 308 arr2[t] = arr2[j]; 309 Class clasd2 = cla1[j]; 310 cla1[j] = cla1[t]; 311 cla1[t] = clasd2 ; 312 } 313 } 314 } 315 for(int i=0;i<listClass.size();i++){ 316 Class cls=cla1[i]; 317 ArrayList<ChooseCourse> stuCourseSelects=getClassSelects(cls.getClassId()); 318 if(stuCourseSelects.size()==0){ 319 System.out.print(cls.getClassId()+" "); 320 System.out.println("has no grades yet"); 321 } 322 else { 323 System.out.print(cls.getClassId()+" "); 324 System.out.println(getAvgTotalScore(stuCourseSelects)); 325 } 326 } 327 328 } 329 public ArrayList<ChooseCourse> getStudentSelects(String id){ 330 ArrayList<ChooseCourse> choose=new ArrayList<>(); 331 for(ChooseCourse cos:listChooseCourse) { 332 if (cos.student.getId().equals(id)) 333 choose.add(cos); 334 } 335 return choose; 336 } 337 public ArrayList<ChooseCourse> getCourseSelects(String courseName){ 338 ArrayList<ChooseCourse> choose=new ArrayList<>(); 339 for(ChooseCourse cos:listChooseCourse) { 340 if (cos.course.getCourseName().equals(courseName)) 341 choose.add(cos); 342 } 343 return choose; 344 } 345 public ArrayList<ChooseCourse> getClassSelects(String clsId){ 346 ArrayList<ChooseCourse> choose =new ArrayList<>(); 347 for(ChooseCourse cos:listChooseCourse) { 348 if (cos.student.getClsId().equals(clsId)) 349 choose.add(cos); 350 } 351 return choose; 352 } 353 public int getAvgTotalScore(ArrayList<ChooseCourse> cs){ 354 int average=0; 355 int sum=0; 356 for(ChooseCourse c:cs) { 357 sum += c.grade.getTotalGrade(); 358 } 359 average=sum/cs.size(); 360 return average; 361 } 362 public int getAvgUsualScore(ArrayList<ChooseCourse> cs){ 363 int average=0; 364 int sum=0; 365 for(ChooseCourse c:cs){ 366 if(c.course.getFlag() == 1){ 367 sum+=c.grade.getUsualGrade(); 368 } 369 } 370 average=sum/cs.size(); 371 return average; 372 } 373 public int getAvgFinalScore(ArrayList<ChooseCourse> cs){ 374 int average=0; 375 int sum=0; 376 for(ChooseCourse c:cs){ 377 sum+=c.grade.finalGrade; 378 } 379 average=sum/cs.size(); 380 return average; 381 } 382 } 383 class ChooseCourse{ 384 Course course; 385 Student student; 386 Grade grade; 387 int flag; 388 389 public ChooseCourse(Course course,Student student,Grade grade) { 390 this.course = course; 391 this.student=student; 392 this.grade=grade; 393 } 394 } 395 class Student implements Comparable<Student>{ 396 String stuName; 397 String id; 398 String clsId; 399 public String getId(){ 400 return id; 401 } 402 public String getStuName(){ 403 return stuName; 404 } 405 public String getClsId(){ 406 return clsId; 407 } 408 public int compareTo(Student stu){ 409 int id = getId().compareTo(stu.getId()); 410 return id; 411 } 412 } 413 class Course implements Comparable<Course>{ 414 String courseName; 415 String type; 416 String testType; 417 int flag; 418 public Course() { 419 420 } 421 public String getCourseName(){ 422 return courseName; 423 } 424 public String getType(){ 425 return type; 426 } 427 public String getTestType(){ 428 return testType; 429 } 430 public int getFlag (){ 431 return flag; 432 } 433 public int compareTo(Course o) { 434 Comparator<Object> compare = Collator.getInstance(java.util.Locale.CHINA); 435 int coursename = compare.compare(courseName,o.getCourseName()); 436 return coursename ; 437 } 438 439 } 440 class Class implements Comparable<Class>{ 441 String classId; 442 public Class() { 443 } 444 public String getClassId(){ 445 return classId; 446 } 447 public int compareTo(Class o) { 448 int claid = getClassId().compareTo(o.getClassId()); 449 return claid; 450 } 451 } 452 abstract class Grade{ 453 int finalGrade; 454 public Grade() { 455 } 456 public abstract int getUsualGrade(); 457 public abstract int getTotalGrade(); 458 } 459 460 class ExamGrade extends Grade{ 461 int usualGrade; 462 463 public ExamGrade(int usualGrade,int finalGrade) { 464 this.usualGrade=usualGrade; 465 this.finalGrade=finalGrade; 466 } 467 public int getUsualGrade(){ 468 return usualGrade; 469 } 470 public int getTotalGrade(){ 471 int total = (int)(usualGrade*0.3+finalGrade*0.7); 472 return total; 473 } 474 } 475 476 class AverGrade1 extends Grade{ 477 478 int sum=0,p=0; 479 int finalGrade; 480 public AverGrade1(int t){ 481 482 finalGrade = t; 483 } 484 @Override 485 public int getUsualGrade() { 486 return 0; 487 } 488 489 @Override 490 public int getTotalGrade() { 491 492 493 return finalGrade; 494 } 495 } 496 class AssessGrade extends Grade{ 497 public AssessGrade(int finalGrade) { 498 this.finalGrade=finalGrade; 499 } 500 public int getFinalGrade(){ 501 return finalGrade; 502 } 503 504 public int getUsualGrade() { 505 return 0; 506 } 507 508 public int getTotalGrade(){ 509 return finalGrade; 510 } 511 } 512 class InputMat { 513 static String stuNumMatching = "[0-9]{8}";//8个0-9的数字 514 static String stuNameMatching = "\\S{1,10}";//1到10个非空格(TAB)字符 515 static String scoreMatching = "([1-9]?[0-9]|100)"; 516 static String scoreMatching1 = "([1-9]?[0-9]|100).*"; 517 static String courseNameMatching = "\\S{1,10}";//1到10个非空格(TAB)字符 518 static String courseTypeMatching = "(选修|必修|实验)"; 519 static String checkCourseTypeMatching = "(考试|考察|实验)"; 520 521 //courseInput用于定义课程信息模式(正则表达式) 522 static String courseInput = courseNameMatching + " " + courseTypeMatching + " " + checkCourseTypeMatching; 523 //scoreInput用于定义成绩信息模式(正则表达式) 524 static String scoreInput1 = stuNumMatching + " " + stuNameMatching + " " + courseNameMatching + " " + 525 scoreMatching ; 526 static String scoreInput2= stuNumMatching + " " + stuNameMatching + " " + courseNameMatching + " " + 527 scoreMatching + " " +scoreMatching; 528 static String scoreInput3=stuNumMatching + " " + stuNameMatching + " " + courseNameMatching + " "+scoreMatching+ " "+scoreMatching+" "+scoreMatching1 ; 529 public InputMat() { 530 } 531 public int matchingInput(String s) { 532 533 if (matchingCourse(s)) 534 return 1; 535 if (matchingScore(s)) 536 return 2; 537 return 0; 538 539 } 540 //课程信息 541 private static boolean matchingCourse(String s) { 542 return s.matches(courseInput); 543 } 544 //成绩信息 545 private static boolean matchingScore(String s) { 546 if(s.matches(scoreInput1)||s.matches(scoreInput2)||s.matches(scoreInput3) ) 547 return true; 548 return false; 549 } 550 551 }


最后只有56分,因为只有一个半小时的时间,从24分到56分后来想改代码了,但是还有最后10秒了时间不够了,就没改过了,也没时间改了

编程求得正方体和正三棱锥的表面积和体积,要求必须体现扩展性(继承)和多态性。
类结构如下图所示(参考):

试编程完成如上类设计,主方法源码如下(可直接拷贝使用):
public static void main(String[] args) {
// TODO Auto-generated method stub
Scanner input = new Scanner(System.in);
double side = input.nextDouble();
display(new Cube(side));
display(new RegularPyramid(side));
}
其中,display(Solid solid)方法为定义在Main类中的静态方法,作用为体现程序的多态性。
注:正三棱锥的体积计算公式为底面积*高/3。
输入格式:
输入一个实型数,分别作为正方体的边长和正三棱锥的边长。
输出格式:
分别输出正方体的表面积、体积以及正棱锥的表面积和体积。保留两位小数,建议使用String.format(“%.2f”,value)
进行小数位数控制。
输入样例:
在这里给出一组输入。例如:
2.5
输出样例:
在这里给出相应的输出。例如:
37.50
15.63
10.83
1.84
import java.util.*; public class Main { public static void main(String[] args) { // TODO Auto-generated method stub Scanner input = new Scanner(System.in); double side = input.nextDouble(); display(new Cube(side)); display(new RegularPyramid(side)); } static void display(Solid st){ System.out.println(String.format("%.2f", st.getArea())); System.out.println(String.format("%.2f", st.getVolume())); } } abstract class Solid{ double t = 0; Solid(){ } public double getSide(){ return t; } public void getSide(double side){ } Solid(double side){ } public double getArea(){ return 0; } public double getVolume(){ return 0; } } class Cube extends Solid { double side; // double height; Cube(){ } Cube(double side){ this.side = side; } public double getArea(){ return 6 * side * side; } public double getVolume(){ return side * side * side; } } class RegularPyramid extends Solid{ double side; double height; RegularPyramid(){ } RegularPyramid(double side){ this.side = side; } public double getArea(){ return 4.0*side*(Math.sqrt(side*side*3.0/4))/2.0; } public double getVolume() { double hig=Math.sqrt(side*side*3.0/4); return ((side*Math.sqrt(2.0/3.0)))*side*hig/2.0/3.0; } }
问题描述:本问题中的魔方有两种,一种是正方体魔方,一种是正三棱锥魔方,其中,正方体或正三棱锥魔方是由单元正方体或正三棱锥组成,单元正方体或正三棱锥的个数由阶数(即层数)决定,即魔方边长=阶数*单元边长。魔方如下图所示:

利用“立体图形”问题源码,实现如下功能:
魔方有三个属性:颜色,阶数,类型(正方体魔方、正三棱锥魔方),程序要求输出魔方的颜色、表面积和体积。参考设计类图如下所示:

主方法部分可参考如下源码(可拷贝直接使用):
public class Main {
public static void main(String[] args) {
// TODO Auto-generated method stub
Scanner input = new Scanner(System.in);
String color = input.next();
int layer = input.nextInt();
double side = input.nextDouble();
RubikCube cube1 = new SquareCube(color, layer,new Cube(side));
color = input.next();
layer = input.nextInt();
side = input.nextDouble();
RubikCube cube2 = new RegularPyramidCube(color, layer,new RegularPyramid(side));
display(cube1);
display(cube2);
}
}
其中,display(RubikCube cube)方法为Main类中定义的静态方法,用户输出魔方的信息,用于体现多态性。
输入格式:
第一部分:正方体魔方颜色、阶数、单元正方体边长,以空格或回车分隔;
第二部分:正三棱锥魔方颜色、阶数、单元正三棱锥边长,以空格或回车分隔。
输出格式:
正方体魔方颜色
正方体魔方表面积
正方体魔方体积
正三棱锥魔方颜色
正三棱锥魔方表面积
正三棱锥魔方体积
注:小数点保留两位
输入样例:
在这里给出一组输入。例如:
red 3 4.5
black 4 2.1
输出样例:
在这里给出相应的输出。例如:
red
1093.50
2460.38
black
122.21
69.85
import java.util.*; public class Main { public static void main(String[] args) { // TODO Auto-generated method stub Scanner input = new Scanner(System.in); // 输入正方体魔方信息 String color = input.next(); int layer = input.nextInt(); double side = input.nextDouble(); RubikCube cube1 = new SquareCube(color, layer, new Cube(side)); // 输入正三棱锥魔方信息 color = input.next(); layer = input.nextInt(); side = input.nextDouble(); RubikCube cube2 = new RegularPyramidCube(color, layer, new RegularPyramid(side)); // 输出魔方信息 display(cube1); display(cube2); } public static void display(RubikCube cube) { cube.displayInfo(); System.out.println(); } } abstract class Solid{ double t = 0; Solid(){ } public double getSide(){ return t; } public void getSide(double side){ } Solid(double side){ } public double getArea(){ return 0; } public double getVolume(){ return 0; } } class Cube extends Solid { double side; // double height; Cube(){ } Cube(double side){ this.side = side; } public double getArea(){ return 6 * side * side; } public double getVolume(){ return side * side * side; } } class RegularPyramid extends Solid{ double side; double height; RegularPyramid(){ } RegularPyramid(double side){ this.side = side; } public double getArea(){ return 4.0*side*(Math.sqrt(side*side*3.0/4))/2.0; } public double getVolume() { double hig=Math.sqrt(side*side*3.0/4); return ((side*Math.sqrt(2.0/3.0)))*side*hig/2.0/3.0; } } abstract class RubikCube { protected String color; protected int layer; public RubikCube(String color, int layer) { this.color = color; this.layer = layer; } abstract double getArea(); abstract double getVolume(); public void displayInfo() { System.out.println( color); System.out.println( String.format("%.2f", getArea())); System.out.print( String.format("%.2f", getVolume())); } } class SquareCube extends RubikCube { Cube unitCube; public SquareCube(String color, int layer, Cube unitCube) { super(color, layer); this.unitCube = unitCube; } double getArea() { return layer * layer * unitCube.getArea(); } @Override double getVolume() { return layer * layer * layer * unitCube.getVolume(); } } class RegularPyramidCube extends RubikCube { RegularPyramid unitPyramid; public RegularPyramidCube(String color, int layer, RegularPyramid unitPyramid) { super(color, layer); this.unitPyramid = unitPyramid; } double getArea() { return layer * layer * unitPyramid.getArea(); } double getVolume() { double hig=Math.sqrt(layer*layer*unitPyramid.side* unitPyramid.side*3.0/4); return ((layer*unitPyramid.side*Math.sqrt(2.0/3.0)))*layer *unitPyramid.side*hig/2.0/3.0; // return layer * layer * unitPyramid.getVolume(); } }
在魔方问题的基础上,重构类设计,实现列表内魔方的排序功能(按照魔方的体积进行排序)。
提示:题目中RubikCube类要实现Comparable接口。
其中,Main类源码如下(可直接拷贝使用):
public class Main {
public static void main(String[] args) {
// TODO Auto-generated method stub
Scanner input = new Scanner(System.in);
String color;
int layer;
double side;
RubikCube cube;
ArrayList<RubikCube> list = new ArrayList<>();
int choice = input.nextInt();
while(choice != 0) {
switch(choice) {
case 1://SquareCube
color = input.next();
layer = input.nextInt();
side = input.nextDouble();
cube = new SquareCube(color, layer,new Cube(side));
list.add(cube);
break;
case 2://RegularPyramidCube
color = input.next();
layer = input.nextInt();
side = input.nextDouble();
cube = new RegularPyramidCube(color, layer,new RegularPyramid(side));
list.add(cube);
break;
}
choice = input.nextInt();
}
list.sort(Comparator.naturalOrder());//正向排序
for(int i = 0; i < list.size(); i++) {
System.out.print(list.get(i).getColor() + " " +
String.format("%.2f", list.get(i).getArea()) + " " +
String.format("%.2f", list.get(i).getVolume()) );
System.out.println("");
}
}
}
输入格式:
输入魔方类型(1:正方体魔方;2:正三棱锥魔方;0:结束输入)
魔方颜色、魔方阶数、魔方单元正方体、正三棱锥边长
..循环..
输出格式:
按魔方体积升序输出列表中各魔方的信息(实型数均保留两位小数),输出样式参见输出样例。
输入样例:
在这里给出一组输入。例如:
1 blue 3 4.5
2 red 4 2.1
1 yellow 5 2.3
2 black 4 9.42
1 white 4 5.4423
0
输出样例:
在这里给出相应的输出。例如:
red 122.21 69.85
yellow 793.50 1520.88
blue 1093.50 2460.38
black 2459.14 6304.73
white 2843.39 10316.38
1 import java.util.ArrayList; 2 import java.util.Comparator; 3 import java.util.Scanner; 4 5 class Cube { 6 private double side; 7 8 public Cube(double side) { 9 this.side = side; 10 } 11 12 public double getSide() { 13 return side; 14 } 15 } 16 17 abstract class RubikCube implements Comparable<RubikCube> { 18 protected String color; 19 protected int layer; 20 21 public RubikCube(String color, int layer) { 22 this.color = color; 23 this.layer = layer; 24 } 25 26 abstract double getSurfaceArea(); 27 abstract double getVolume(); 28 29 public String getColor() { 30 return color; 31 } 32 33 @Override 34 public int compareTo(RubikCube other) { 35 double volume1 = this.getVolume(); 36 double volume2 = other.getVolume(); 37 if (volume1 < volume2) { 38 return -1; 39 } else if (volume1 > volume2) { 40 return 1; 41 } else { 42 return 0; 43 } 44 } 45 } 46 47 class SquareCube extends RubikCube { 48 private final Cube cube; 49 50 public SquareCube(String color, int layer, Cube cube) { 51 super(color, layer); 52 this.cube = cube; 53 } 54 55 56 double getSurfaceArea() { 57 double side = layer * cube.getSide(); 58 return 6 * side * side; 59 } 60 61 double getVolume() { 62 double side = layer * cube.getSide(); 63 return side * side * side; 64 } 65 } 66 67 class RegularPyramidCube extends RubikCube { 68 private final RegularPyramid pyramid; 69 public RegularPyramidCube(String color, int layer, RegularPyramid pyramid) { 70 super(color, layer); 71 this.pyramid = pyramid; 72 } 73 74 double getSurfaceArea() { 75 double side = layer * pyramid.getSide(); 76 double height = layer * pyramid.getHeight(); 77 return side * side * Math.sqrt(3) ; 78 } 79 80 double getVolume() { 81 double side = layer * pyramid.getSide(); 82 double height = layer * pyramid.getHeight(); 83 return (side * side * Math.sqrt(3) * height) / 12.0 ; 84 } 85 } 86 87 class RegularPyramid { 88 private double side; 89 private double height; 90 91 public RegularPyramid(double side) { 92 this.side = side; 93 this.height = side * Math.sqrt(2.0 / 3.0); 94 } 95 96 public double getSide() { 97 return side; 98 } 99 100 public double getHeight() { 101 return height; 102 } 103 104 public double getSurfaceArea() { 105 return 4 * getTriangleArea(); 106 } 107 108 public double getVolume() { 109 return (getTriangleArea() * height) / 3.0; 110 } 111 112 private double getTriangleArea() { 113 return (side * side * Math.sqrt(3)) / 4.0; 114 } 115 } 116 117 public class Main { 118 public static void main(String[] args) { 119 Scanner input = new Scanner(System.in); 120 121 String color; 122 int layer; 123 double side; 124 RubikCube cube; 125 126 ArrayList<RubikCube> list = new ArrayList<>(); 127 128 int choice = input.nextInt(); 129 130 while (choice != 0) { 131 switch (choice) { 132 case 1://SquareCube 133 color = input.next(); 134 layer = input.nextInt(); 135 side = input.nextDouble(); 136 cube = new SquareCube(color, layer, new Cube(side)); 137 list.add(cube); 138 break; 139 case 2://RegularPyramidCube 140 color = input.next(); 141 layer = input.nextInt(); 142 side = input.nextDouble(); 143 cube = new RegularPyramidCube(color, layer, new RegularPyramid(side)); 144 list.add(cube); 145 break; 146 } 147 choice = input.nextInt(); 148 } 149 150 list.sort(Comparator.naturalOrder());//正向排序 151 152 for (int i = 0; i < list.size(); i++) { 153 System.out.print(list.get(i).getColor() + " " + 154 String.format("%.2f", list.get(i).getSurfaceArea()) + " " + 155 String.format("%.2f", list.get(i).getVolume())); 156 System.out.println(""); 157 } 158 } 159 }
前亚利桑那州境内的一位步枪销售商销售密苏里州制造的步枪机(lock)、枪托(stock)和枪管(barrel)。枪机卖45美元,枪托卖30美元,枪管卖25美元。销售商每月至少要售出一支完整的步枪,且生产限额是销售商在一个月内可销售70个枪机、80个枪托和90个枪管。
根据每个月的销售情况,计算销售商的佣金(提成)算法如下:
-
不到(含)1000美元的部分为10%;
-
1000(含)~1800美元的部分为15%;
-
超过1800美元的部分为20%。
佣金程序生成月份销售报告,汇总销售商的销售总额和佣金。
编程要求:必须符合面向对象编程,且保证类设计的单一职责模式,使用面向过程编程判定0分。
提示:可以设置一个销售订单类。参考类图如下:

输入格式:
输入销售商每个月售出枪机、枪托、枪管的数量,可以用空格或者回车分隔。
输出格式:
分别输出销售商在该月的销售额和佣金,中间用空格分开。
输入样例1:
在这里给出一组输入。例如:
30 40 50
输出样例1:
在这里给出相应的输出。例如:
3800.00 620.00
输入样例2:
在这里给出一组输入。例如:
88 56 98
输出样例2:
在这里给出相应的输出。例如:
Wrong Format
1 import java.util.Scanner; 2 3 public class Main { 4 public static void main(String[] args) { 5 Scanner scanner = new Scanner(System.in); 6 String input = scanner.nextLine(); 7 String[] sales = input.split(" "); 8 9 int gunCount = Integer.parseInt(sales[0]); 10 int stockCount = Integer.parseInt(sales[1]); 11 int barrelCount = Integer.parseInt(sales[2]); 12 if(gunCount>stockCount ||gunCount>barrelCount||stockCount>barrelCount||gunCount>70||stockCount>80||barrelCount>90){ 13 System.out.printf("Wrong Format"); 14 }else{ 15 GunSalesman salesman = new GunSalesman(gunCount, stockCount, barrelCount); 16 salesman.calculateSalesAmount(); 17 salesman.calculateCommission(); 18 19 System.out.printf("%.2f %.2f", salesman.getSalesAmount(), salesman.getCommission()); 20 } 21 } 22 } 23 24 class GunSalesman { 25 private int gunCount; 26 private int stockCount; 27 private int barrelCount; 28 private double salesAmount; 29 private double commission; 30 31 public GunSalesman(int gunCount, int stockCount, int barrelCount) { 32 this.gunCount = gunCount; 33 this.stockCount = stockCount; 34 this.barrelCount = barrelCount; 35 } 36 37 public void calculateSalesAmount() { 38 salesAmount = gunCount * 45 + stockCount * 30 + barrelCount * 25; 39 } 40 41 public void calculateCommission() { 42 if (salesAmount <= 1000) { 43 commission = salesAmount * 0.1; 44 } else if (salesAmount <= 1800) { 45 commission = 1000 * 0.1 + (salesAmount - 1000) * 0.15; 46 } else { 47 commission = 1000 * 0.1 + 800 * 0.15 + (salesAmount - 1800) * 0.2; 48 } 49 } 50 51 public double getSalesAmount() { 52 return salesAmount; 53 } 54 55 public double getCommission() { 56 return commission; 57 } 58 }

这一题我我没时间写了在后面的10秒才提交成功得到了9分,后来同学告诉我要判断机枪的数量大于0,就可以了
- 输入n,然后连续输入n个身份证号。
- 然后根据输入的是sort1还是sort2,执行不同的功能。输入的不是sort1或sort2,则输出
exit并退出。
输入sort1,将每个身份证的年月日抽取出来,按年-月-日格式组装,然后对组装后的年-月-日升序输出。
输入sort2,将所有身份证按照里面的年月日升序输出。
注意:处理输入的时候,全部使用Scanner的nextLine()方法,以免出错。
输入样例:
6
410425198309308225
320203197206115011
431227196108033146
330226196605054190
34080019810819327X
320111197112301539
sort1
sort2
e
输出样例:
1961-08-03
1966-05-05
1971-12-30
1972-06-11
1981-08-19
1983-09-30
431227196108033146
330226196605054190
320111197112301539
320203197206115011
34080019810819327X
410425198309308225
exit
1 import java.util.*; 2 3 public class Main { 4 5 public static void main(String[] args) { 6 Scanner scanner = new Scanner(System.in); 7 //System.out.println("请输入身份证个数:"); 8 int n = Integer.parseInt(scanner.nextLine()); 9 String[] idCards = new String[n]; 10 ArrayList<String> arry = new ArrayList<>(); 11 for (int i = 0; i < n; i++) { 12 // System.out.println("请输入第" + (i + 1) + "个身份证号:"); 13 idCards[i] = scanner.nextLine(); 14 arry.add(idCards[i]) ; 15 } 16 //System.out.println("请输入sort1或sort2:"); 17 String t = String.valueOf(0); 18 while(!t.equals("exit") ) { 19 String command = scanner.nextLine(); 20 if (command.equals("sort1")) { 21 sort1(idCards); 22 } else if (command.equals("sort2")) { 23 24 Collections.sort(arry, (o1, o2) -> { 25 String s1 = o1.substring(6, 14); 26 String s2 = o2.substring(6, 14); 27 return s1.compareTo(s2); 28 }); 29 sort2(arry); 30 } else { 31 t = "exit"; 32 System.out.println("exit"); 33 } 34 } 35 } 36 37 private static void sort1(String[] idCards) { 38 for (int i = 0; i < idCards.length; i++) { 39 String year = idCards[i].substring(6, 10); 40 String month = idCards[i].substring(10, 12); 41 String day = idCards[i].substring(12, 14); 42 idCards[i] = year + "-" + month + "-" + day; 43 } 44 Arrays.sort(idCards); 45 for (String idCard : idCards) { 46 System.out.println(idCard); 47 } 48 } 49 50 public static void sort2(ArrayList arry) { 51 52 53 for (Object o : arry) { 54 System.out.print(o + "\n"); 55 } 56 } 57 }
在这个题中我用了String数组和listarry数组以及两个不一样的数组排序,发现还是list数组比较好用,效率也比较高
课程成绩统计程序-3在第二次的基础上修改了计算总成绩的方式,
要求:修改类结构,将成绩类的继承关系改为组合关系,成绩信息由课程成绩类和分项成绩类组成,课程成绩类组合分项成绩类,分项成绩类由成绩分值和权重两个属性构成。
完成课程成绩统计程序-2、3两次程序后,比较继承和组合关系的区别。思考一下哪一种关系运用上更灵活,更能够适应变更。
题目最后的参考类图未做修改,大家根据要求自行调整,以下内容加粗字体显示的内容为本次新增的内容。
某高校课程从性质上分为:必修课、选修课、实验课,从考核方式上分为:考试、考察、实验。
考试的总成绩由平时成绩、期末成绩分别乘以权重值得出,比如平时成绩权重0.3,期末成绩权重0.7,总成绩=平时成绩*0.3+期末成绩*0.7。
考察的总成绩直接等于期末成绩
实验的总成绩等于课程每次实验成绩乘以权重后累加而得。
课程权重值在录入课程信息时输入。(注意:所有分项成绩的权重之和应当等于1)
必修课的考核方式必须为考试,选修课可以选择考试、考察任一考核方式。实验课的成绩必须为实验。
1、输入:
包括课程、课程成绩两类信息。
课程信息包括:课程名称、课程性质、考核方式、分项成绩数量、每个分项成绩的权重。
考试课信息格式:课程名称+英文空格+课程性质+英文空格+考核方式+英文空格+平时成绩的权重+英文空格+期末成绩的权重
考察课信息格式:课程名称+英文空格+课程性质+英文空格+考核方式
实验课程信息格式:课程名称+英文空格+课程性质+英文空格+考核方式+英文空格+分项成绩数量n+英文空格+分项成绩1的权重+英文空格+。。。+英文空格+分项成绩n的权重
实验次数至少4次,不超过9次
课程性质输入项:必修、选修、实验
考核方式输入选项:考试、考察、实验
考试/考查课程成绩信息包括:学号、姓名、课程名称、平时成绩(可选)、期末成绩
考试/考查课程成绩信息格式:学号+英文空格+姓名+英文空格+课程名称+英文空格+平时成绩+英文空格+期末成绩
实验课程成绩信息包括:学号、姓名、课程名称、每次成绩{在系列-2的基础上去掉了(实验次数),实验次数要和实验课程信息中输入的分项成绩数量保持一致}
实验课程信息格式:学号+英文空格+姓名+英文空格+课程名称+英文空格+第一次实验成绩+...+英文空格+最后一次实验成绩
以上信息的相关约束:
1)成绩是整数,不包含小数部分,成绩的取值范围是【0,100】
2)学号由8位数字组成
3)姓名不超过10个字符
4)课程名称不超过10个字符
5)不特别输入班级信息,班级号是学号的前6位。
2、输出:
输出包含三个部分,包括学生所有课程总成绩的平均分、单门课程总成绩平均分、班级所有课程总成绩平均分。
为避免四舍五入误差,
计算单个成绩时,分项成绩乘以权重后要保留小数位,计算总成绩时,累加所有分项成绩的权重分以后,再去掉小数位。
学生总成绩/整个班/课程平均分的计算方法为累加所有符合条件的单个成绩,最后除以总数。
1)学生课程总成绩平均分按学号由低到高排序输出
格式:学号+英文空格+姓名+英文空格+总成绩平均分
如果某个学生没有任何成绩信息,输出:学号+英文空格+姓名+英文空格+"did not take any exams"
2)单门课程成绩按课程名称的字符顺序输出
课程成绩输出格式:课程名称+英文空格+总成绩平均分
如果某门课程没有任何成绩信息,输出:课程名称+英文空格+"has no grades yet"
3)班级所有课程总成绩平均分按班级由低到高排序输出
格式:班级号+英文空格+总成绩平均分
如果某个班级没有任何成绩信息,输出:班级名称+英文空格+ "has no grades yet"
异常情况:
1)如果解析某个成绩信息时,课程名称不在已输入的课程列表中,输出:学号+英文空格+姓名+英文空格+":"+课程名称+英文空格+"does not exist"
2)如果解析某个成绩信息时,输入的成绩数量和课程的考核方式不匹配,输出:学号+英文空格+姓名+英文空格+": access mode mismatch"
以上两种情况如果同时出现,按第一种情况输出结果。
3)如果解析某个课程信息时,输入的课程性质和课程的考核方式不匹配,输出:课程名称+" : course type & access mode mismatch"
4)格式错误以及其他信息异常如成绩超出范围等,均按格式错误处理,输出"wrong format"
5)若出现重复的课程/成绩信息,只保留第一个课程信息,忽略后面输入的。
6)如果解析实验课程信息时,输入的分项成绩数量值和分项成绩权重的个数不匹配,输出:课程名称+" : number of scores does not match"
7)如果解析考试课、实验课时,分项成绩权重值的总和不等于1,输出:课程名称+" : weight value error"
信息约束:
1)成绩平均分只取整数部分,小数部分丢弃
参考类图(与第一次相同,其余内容自行补充):

输入样例1:
在这里给出一组输入。例如:
java 实验 实验 4 0.2 0.3 0.2 0.3
end
输出样例1:
在这里给出相应的输出。例如:
java has no grades yet
输入样例2:
在这里给出一组输入。例如:
java 实验 实验 4 0.2 0.3 0.2
end
输出样例2:
在这里给出相应的输出。例如:
java : number of scores does not match
输入样例3:
在这里给出一组输入。例如:
java 实验 实验 4 0.2 0.3 0.2 0.1
end
输出样例3:
在这里给出相应的输出。例如:
java : weight value error
输入样例4:
在这里给出一组输入。例如:
java 实验 实验 4 0.2 0.3 0.2 0.3
20201116 张三 java 70 80 90 100
end
输出样例4:
在这里给出相应的输出。例如:
20201116 张三 86
java 86
202011 86
输入样例5:
在这里给出一组输入。例如:
java 实验 实验 4 0.2 0.3 0.2 0.3
20201116 张三 java 70 80 90 100 80
end
输出样例5:
在这里给出相应的输出。例如:
20201116 张三 : access mode mismatch
20201116 张三 did not take any exams
java has no grades yet
202011 has no grades yet
1 import java.util.*; 2 import java.text.*; 3 class Calculate_grades { 4 int stu_all_grades(Data_storage data_storage,String num){//单个学生总课程平均分计算 返回一个分数 1) 5 int count =0;//这个学生有几门课 6 int sum = 0; 7 for (Map.Entry<String, Score> entry : data_storage.stu__st_cour.get(num).gradeMap.entrySet()) { 8 Score value = entry.getValue(); 9 if(Integer.parseInt(value.total_scores)>=0) { 10 count++; 11 sum += Integer.parseInt(value.total_scores); 12 } 13 } 14 if(count!=0) 15 return sum/count; 16 else 17 return -100;//没有参加任何考试 18 } 19 int[] single_course_grades(Data_storage data_storage,String name){ //2) 课程名 20 int count = 0; 21 int[] aver_grade = new int[3];//0:平时成绩 1:期末考试 2:总分平均 22 for (Map.Entry<String, StudentsAll_mes> e : data_storage.stu__st_cour.entrySet()) {//遍历选课类:num-选课类 23 StudentsAll_mes value = e.getValue(); 24 for (Map.Entry<String, Score> entry : value.gradeMap.entrySet()) {//遍历选课类:course.name-Score 25 String key1 = entry.getKey(); 26 Score value1 = entry.getValue(); 27 if (key1.equals(name)) { 28 if(Integer.parseInt(value1.total_scores)>=0) {//总分为- 说明算成绩无效 29 count++; 30 aver_grade[2] += Integer.parseInt(value1.total_scores); 31 if (value1 instanceof Test_Score) { 32 if (Integer.parseInt(value1.total_scores) >= 0) { 33 aver_grade[0] += Integer.parseInt(((Test_Score) value1).normal_score); 34 aver_grade[1] += Integer.parseInt(((Test_Score) value1).end_score); 35 } 36 } else if (value1 instanceof Inspect_Score){ 37 if (Integer.parseInt(value1.total_scores) >= 0) { 38 aver_grade[0] = -100;//不需要平时成绩 39 aver_grade[1] += Integer.parseInt(((Inspect_Score) value1).end_score); 40 } 41 }else if(value1 instanceof Lab_Score){ 42 if(Integer.parseInt(value1.total_scores)>=0){ 43 aver_grade[0] = -100; 44 aver_grade[1] += aver_grade[1] += Integer.parseInt(value1.total_scores); 45 } 46 } 47 } 48 } 49 } 50 } 51 if(count!=0) { 52 for (int i = 0; i < 3; i++) { 53 aver_grade[i] = aver_grade[i] / count; 54 } 55 }else { 56 for (int i = 0; i < 3; i++) { 57 aver_grade[i] = -100; 58 } 59 } 60 return aver_grade; 61 } 62 int Class_grades(Data_storage data_storage,String num){//3) 63 int sum = 0; 64 int count = 0; 65 for (Map.Entry<String, Student> mapEntry : data_storage.classes.get(num).students.entrySet()) {//班级号-Student类 66 Student value = mapEntry.getValue();//遍历这个班级的所有学生 67 for (Map.Entry<String, StudentsAll_mes> e : data_storage.stu__st_cour.entrySet()) {//stu_num-选课类 68 String key1 = e.getKey();//遍历学生的选课类 学号 69 StudentsAll_mes value1 = e.getValue(); 70 if (key1.equals(value.num)) {//选课类中 跟输入的学号一样 71 for (Map.Entry<String, Score> entry : value1.gradeMap.entrySet()) {//该num所有成绩遍历 72 Score gra = entry.getValue(); 73 if(Integer.parseInt(gra.total_scores)>=0) {//有效才算 74 sum += Integer.parseInt(gra.total_scores); 75 count++; 76 } 77 } 78 } 79 } 80 } 81 if(count!=0) 82 return sum/count; 83 else 84 return -100; 85 } 86 void final_score(Data_storage data_storage,String num){//计算没门课的成绩 学号 87 data_storage.stu__st_cour.get(num).gradeMap.forEach((key,value)->{//学号 成绩 88 if(value instanceof Test_Score&&((Test_Score) value).normal_score.matches("\\d+")&&((Test_Score) value).end_score.matches("\\d+")) { 89 double tem = ((Test_Course) data_storage.courses.get(key)).normal_weight*Integer.parseInt(((Test_Score) value).normal_score); 90 double tem1 = ((Test_Course) data_storage.courses.get(key)).end_weight*Integer.parseInt(((Test_Score) value).end_score); 91 value.total_scores = String.valueOf((int)(tem+tem1)); 92 }else if(value instanceof Inspect_Score&&((Inspect_Score) value).end_score.matches("\\d+")){ 93 value.total_scores = ((Inspect_Score) value).end_score; 94 }else if(value instanceof Lab_Score&&((Lab_Score) value).lab_num.matches("\\d+")){ 95 float sum = 0; 96 int i=0; 97 for (Integer score : ((Lab_Score) value).scores) { 98 sum+= score* ((Lab_Course) data_storage.courses.get(key)).weights.get(i); 99 i++; 100 } 101 value.total_scores = String.valueOf((int)sum); 102 } 103 }); 104 } 105 } 106 class Class { 107 String num; 108 TreeMap<String, Student> students = new TreeMap<>(); //班级里的学生 学号 学生 109 Class(String num){ 110 this.num = num; 111 } 112 } 113 class Course { 114 String type; 115 String test_way; 116 String name; 117 Course(String name,String type, String test_way){ 118 this.type = type; 119 this.name = name; 120 this.test_way = test_way; 121 } 122 } 123 class Inspect_Course extends Course{ 124 Inspect_Course(String name, String type, String test_way) { 125 super(name, type, test_way); 126 } 127 } 128 class Test_Course extends Course{ 129 double normal_weight; 130 double end_weight; 131 132 Test_Course(String name, String type, String test_way,String normal_weight,String end_weight) { 133 super(name, type, test_way); 134 this.normal_weight = Float.parseFloat(normal_weight); 135 this.end_weight = Float.parseFloat(end_weight); 136 } 137 } 138 class Lab_Course extends Course{ 139 int sub_scores_num; 140 ArrayList<Float> weights = new ArrayList<>(); 141 Lab_Course(String name, String type, String test_way,String line) { 142 super(name, type, test_way); 143 String[] lines = line.split(" "); 144 sub_scores_num = Integer.parseInt(lines[3]); 145 for(int i=4;i<lines.length; i++){ 146 weights.add(Float.parseFloat(lines[i])); 147 } 148 } 149 } 150 class Data_storage { 151 TreeMap<String , Course> courses;//课程 k:课程名 v:课程 152 TreeMap<String, Class> classes = new TreeMap<>();//班级 k:班级号V:班级 153 TreeMap<String, StudentsAll_mes> stu__st_cour;//选课类学生类结合 k:学号 v:选课类 154 InAndOut_put output = new InAndOut_put(); 155 Data_storage(){ 156 //学生和选课类结合 157 stu__st_cour = new TreeMap<>(Data_storage::compare);//重写排序 158 courses = new TreeMap<>(Data_storage::compare); 159 } 160 161 private static int compare(String o1, String o2) { 162 163 try { 164 Comparator<Object> comparator = Collator.getInstance(Locale.CHINA); 165 if (comparator.compare(o1, o2) < 0) { 166 return -1; 167 } else if (comparator.compare(o1, o2) > 0) { 168 return 1; 169 } 170 } catch (Exception ignored) { 171 } 172 return 0; 173 } 174 175 void setInspectCourses(String name, String type, String test_way){ 176 if(!courses.containsKey(name)) { 177 courses.put(name, new Inspect_Course(name, type, test_way)); 178 } 179 } 180 void setTestCourses(String name, String type, String test_way,String normal_weight, String end_weight){ 181 if(!courses.containsKey(name)) { 182 courses.put(name, new Test_Course(name, type, test_way,normal_weight, end_weight)); 183 } 184 } 185 void setLabCourses(String name, String type, String test_way,String line){ 186 if(!courses.containsKey(name)) { 187 courses.put(name, new Lab_Course(name, type, test_way,line)); 188 } 189 } 190 void setClasses(String num){ 191 if(!classes.containsKey(num)) { 192 classes.put(num, new Class(num)); 193 } 194 } 195 void setStudents(String clas_num, String name, String num){//班级号 姓名 学号 196 if(classes.containsKey(clas_num)){ 197 if(!classes.get(clas_num).students.containsKey(num)) 198 classes.get(clas_num).students.put(num,new Student(name,num)); 199 } 200 } 201 void setStu__st_courAndMap(String num,String course,String normal_score,String end_score){//添加选课类 学生姓名 课程名称 分数 202 if(!stu__st_cour.containsKey(num)){ 203 stu__st_cour.put(num,new StudentsAll_mes(num,course,normal_score,end_score)); 204 } 205 else{ 206 stu__st_cour.get(num).setGradeMap(course,normal_score,end_score); 207 } 208 } 209 void setStu__st_courAndMap(String num,String course,String end_score){ 210 if(!stu__st_cour.containsKey(num)){ 211 stu__st_cour.put(num,new StudentsAll_mes(num,course,end_score)); 212 } 213 else{ 214 stu__st_cour.get(num).setGradeMap(course,end_score); 215 } 216 } 217 void set_lab_grades(String stu_num,String course,String lab_num,String grades){ 218 ArrayList<Integer> scores = new ArrayList<>(); 219 String[] tem = grades.split(" "); 220 for(int i=3;i<tem.length;i++){ 221 if(tem[i].matches("\\d+")) 222 scores.add(Integer.parseInt(tem[i])); 223 } 224 if(!stu__st_cour.containsKey(stu_num)){ 225 StudentsAll_mes tem_stu_mes = new StudentsAll_mes(); 226 tem_stu_mes.set_lab_stu_mes(stu_num,course,lab_num,scores); 227 stu__st_cour.put(stu_num,tem_stu_mes); 228 }else{ 229 stu__st_cour.get(stu_num).set_lab_gradeMap(course,lab_num,scores); 230 } 231 } 232 } 233 class ipfor{ 234 String[] strings; 235 String wenzi = "^[\\u4e00-\\u9fa5a-zA-Z0-9]"; 236 String wenzi1 = "^\\d{8}\\s+[\\u4e00-\\u9fa5a-zA-Z0-9]{1,10}\\s+"; 237 String wenzi2 = "[\\u4E00-\\u9FA5A-Za-z0-9]"; 238 String wenzi3 = "{1,10}\\s*"; 239 String wenzi4 = "{1,10}\\s"; 240 String wenzi5 = "^\\d{8}\\s[\\u4e00-\\u9fa5a-zA-Z0-9]{1,10}\\s"; 241 String object1 ="{1,10}\\s(必修|选修)\\s考试\\s"; 242 String object2 = "{1,10}\\s选修\\s考察$"; 243 String object3 = "{1,10}\\s实验\\s实验\\s[4-9]\\s"; 244 245 String num1 = "((0.\\d{1,2})|(1-9?))\\s((0.\\d{1,2})|(1-9?))$"; 246 String num2 ="((0.\\d{1,2})|(1-9?))(\\s((0.\\d{1,2})|(1-9?))){3,9}$"; 247 String num3 ="((100)|(\\d{1,2})|(0))?\\s+((100)|(\\d{1,2})|(0))$"; 248 String num4="((100)|([1-9]\\d)|\\d)(\\s((100)|([1-9]\\d)|\\d)){2,9}$"; 249 250 String regex_c_test = wenzi+object1+num1; 251 String regex_c_inspect = wenzi+object2; 252 String regex_c_lab = wenzi+object3+num2; 253 String regex_CS = wenzi1+wenzi2+wenzi3+num3; 254 String regex_lab =wenzi5+ wenzi2+wenzi4+num4; 255 public int input6(String s){ 256 if(s.matches(regex_c_test) ) 257 return 1; 258 else if(s.matches(regex_c_inspect) ) 259 return 3; 260 else if(s.matches( regex_c_lab) ) 261 return 4; 262 else if(s.matches(regex_CS) ) 263 return 5; 264 else if(s.matches(regex_lab) ) 265 return 6; 266 else 267 return 0; 268 } 269 public int objecttxt(String s){ 270 if(s.equals("必修") ){ 271 return 1; 272 } 273 else if(s.equals("考察") ) 274 return 2; 275 else if(s.equals("实验") ) 276 return 3; 277 else if(s.equals("选修") ) 278 return 4; 279 else if(s.equals("考试") ) 280 return 5; 281 else return 0; 282 } 283 String[] lineProcessing(String line){ 284 strings = line.split(" "); 285 return strings; 286 } 287 } 288 289 class Input_Format { 290 boolean isEnd = true;//结束标志 291 ipfor judge = new ipfor(); 292 Print print = new Print() ; 293 void inputProcessing(String line,Data_storage data_storage) { 294 String[] strings =judge.lineProcessing(line);//分割 295 data_storage.output.add_input(line);//存储 296 if( judge.input6(line) == 3){ 297 data_storage.setInspectCourses(strings[0],strings[1],strings[2]); 298 }else if( judge.input6(line) == 4 ){ 299 data_storage.setLabCourses(strings[0],strings[1],strings[2],line); 300 }else if( judge.input6(line) == 1){ 301 data_storage.setTestCourses(strings[0],strings[1],strings[2],strings[3],strings[4]);//成绩信息 302 } else if( judge.input6(line) == 5 || judge.input6(line) == 6){ 303 data_storage.setClasses(strings[0].substring(0,6)); 304 data_storage.setStudents(strings[0].substring(0, 6), strings[1], strings[0]);//学生的添加 305 if (data_storage.courses.containsKey(strings[2])) {//课程里有这个课 306 if( judge.objecttxt(data_storage.courses.get(strings[2]).type)== 4 ){ 307 if( judge.objecttxt(data_storage.courses.get(strings[2]).test_way)== 5&&strings.length == 5){ 308 data_storage.setStu__st_courAndMap(strings[0], strings[2], strings[3], strings[4]); 309 }else if( judge.objecttxt(data_storage.courses.get(strings[2]).test_way)== 2 && strings.length == 4){ 310 data_storage.setStu__st_courAndMap(strings[0], strings[2], strings[3]); 311 } else { 312 313 print.error(data_storage,strings[0], strings[2]) ; 314 } 315 } else if( judge.objecttxt(data_storage.courses.get(strings[2]).type)== 1){ 316 if (strings.length == 5) { 317 data_storage.setStu__st_courAndMap(strings[0], strings[2], strings[3],strings[4]); 318 } else {//无效 319 320 print.error(data_storage,strings[0], strings[2]) ; 321 } 322 } else if( judge.objecttxt(data_storage.courses.get(strings[2]).type)== 3){ 323 if(strings.length == 3+((Lab_Course) data_storage.courses.get(strings[2])).sub_scores_num){ 324 data_storage.set_lab_grades(strings[0],strings[2], String.valueOf(((Lab_Course) data_storage.courses.get(strings[2])).sub_scores_num),line); 325 }else{ 326 327 print.error1(data_storage,strings[0], strings[2]) ; 328 } 329 } 330 }else{ 331 332 print.error2(data_storage,strings[0], strings[2]) ; 333 } 334 } 335 } 336 } 337 class Inspect_Score extends Score{ 338 String end_score; 339 Inspect_Score(String end_score) { 340 this.end_score = end_score; 341 } 342 } 343 class outjudge extends ipfor { 344 //String wenzi = "^[\\u4e00-\\u9fa5a-zA-Z0-9]"; 345 String wenzi1 = "^\\d{8}\\s+[\\u4e00-\\u9fa5a-zA-Z0-9]{1,10}\\s+"; 346 String wenzi2 = "[\\u4E00-\\u9FA5A-Za-z0-9]"; 347 String wenzi3 = "{1,10}\\s*"; 348 String wenzi4 = "{1,10}\\s"; 349 String wenzi5 = "^\\d{8}\\s[\\u4e00-\\u9fa5a-zA-Z0-9]{1,10}\\s"; 350 String object1 ="{1,10}\\s(必修|选修|实验)\\s(考试|考察|实验)\\s"; 351 352 String object4 = "{1,10}\\s(必修|选修|实验)\\s(考试|考察|实验)$"; 353 String num1 = "((\\d{1,2})|(1-9?))\\s((\\d{1,2})|(1-9?))$"; 354 String num2 ="[4-9]\\s((0.\\d{1,2})|(1-9?))(\\s((0.\\d{1,2})|(1-9?))){1,10}$"; 355 String num3 ="((100)|(\\d{1,2})|(0))?\\s+((100)|(\\d{1,2})|(0))$"; 356 String num4="((100)|([1-9]\\d)|\\d)(\\s((100)|([1-9]\\d)|\\d)){1,20}$"; 357 String num5 = "((0.\\d{1,2})|(1-9?))\\s((0.\\d{1,2})|(1-9?))$"; 358 String regex_c_test = wenzi +object1+ num1; 359 String regex_c_test_e = wenzi+object1 +num5; 360 String regex_c_inspect =wenzi2+ object4; 361 String regex_c_lab = wenzi+object1+num2 ; 362 String regex_CS =wenzi1+wenzi2+wenzi3+num3 ; 363 String regex_lab = wenzi5+wenzi2+wenzi4+num4 ; 364 public int iput1(String s){ 365 if(s.matches(regex_c_test) ) 366 return 1; 367 else if(s.matches(regex_c_test_e) ){ 368 return 2; 369 } 370 else if(s.matches(regex_c_inspect) ) 371 return 3; 372 else if(s.matches( regex_c_lab) ) 373 return 4; 374 else if(s.matches(regex_CS) ) 375 return 5; 376 else if(s.matches(regex_lab) ) 377 return 6; 378 else 379 return 0; 380 } 381 void output_all(Data_storage data){ 382 data.output.output.forEach(System.out::println); 383 } 384 } 385 class Print{ 386 public void error(Data_storage data_storage,String p,String p1){ 387 data_storage.setStu__st_courAndMap(p,p1, "no access", "no access"); 388 } 389 public void error1(Data_storage data_storage,String p,String p1){ 390 data_storage.set_lab_grades(p,p1,"num error","no access"); 391 } 392 public void error2(Data_storage data_storage,String p,String p1){ 393 data_storage.setStu__st_courAndMap(p, p1, " not exist"); 394 } 395 public void error3(Data_storage data,String p){ 396 data.output.add_output(p + " : course type & access mode mismatch"); 397 } 398 public void error4(Data_storage data,String p){ 399 data.output.add_output(p + " : number of scores does not match"); 400 } 401 public void error5(Data_storage data,String p,String p1){ 402 data.output.add_output(p+" "+p1+" : access mode mismatch"); 403 } 404 } 405 class Output_Format { 406 Calculate_grades calculate = new Calculate_grades(); 407 outjudge judege = new outjudge() ; 408 Print print = new Print() ; 409 void outputProcessing(Data_storage data) { 410 data.classes.forEach((num,Class)-> Class.students.forEach((name, student)-> calculate.final_score(data,student.num))); 411 for(String i:data.output.input){ 412 String[] tem = i.split(" "); 413 if(judege.iput1(i)==2 || judege.iput1(i)==1||judege.iput1(i)== 3 ||judege.iput1(i)== 4 ){ 414 if(judege.objecttxt(tem[1])== 1&& (judege.objecttxt(tem[2])== 2||judege.objecttxt(tem[2])== 3)){ 415 print.error3(data,tem[0]) ; 416 }else if(judege.objecttxt(tem[1])== 3&&judege.objecttxt(tem[2])!= 3){ 417 print.error3(data,tem[0]) ; 418 }else if(judege.objecttxt(tem[1])== 4 && judege.objecttxt(tem[2])== 3){ 419 print.error3(data,tem[0]) ; 420 } 421 if(judege.objecttxt(tem[1])== 3&&judege.objecttxt(tem[2])== 3){ 422 if(tem.length-4>=4&&tem.length - 4<=9) { 423 if (Integer.parseInt(tem[3]) != tem.length - 4) { 424 print.error4(data,tem[0]) ; 425 data.courses.remove(tem[0]); 426 continue; 427 } 428 float tem_weight = 0; 429 for (int j = 4; j < tem.length; j++) { 430 tem_weight += Float.parseFloat(tem[j]); 431 } 432 if (Math.abs(tem_weight - 1) > 0.0001) { 433 data.output.add_output(tem[0] + " : weight value error"); 434 data.courses.remove(tem[0]); 435 continue; 436 } 437 }else{ 438 try { 439 if (Integer.parseInt(tem[3]) != tem.length - 4) { 440 print.error4(data,tem[0]) ; 441 data.courses.remove(tem[0]); 442 continue; 443 } 444 } catch (Exception ignored) { 445 446 } 447 } 448 } 449 if((judege.objecttxt(tem[1])== 1||judege.objecttxt(tem[1])== 1)&&judege.objecttxt(tem[2])== 6){ 450 if(tem.length-3==2) { 451 float tem_weight = Float.parseFloat(tem[3]) + Float.parseFloat(tem[4]); 452 if (Math.abs(tem_weight - 1) > 0.0001) { 453 data.output.add_output(tem[0] + " : weight value error"); 454 data.courses.remove(tem[0]); 455 } 456 } 457 } 458 }else if(judege.iput1(i) == 5||judege.iput1(i) == 6){ 459 if(!data.courses.containsKey(tem[2])){//不存在 460 data.output.add_output(tem[2]+" does not exist"); 461 data.stu__st_cour.get(tem[0]).gradeMap.remove(tem[2]); 462 }else{ if(judege.objecttxt(data.courses.get(tem[2]).type)== 1 && tem.length!=5) {//必修 但是只有期末成绩 463 print.error5(data,tem[0],tem[1]) ; 464 }else 465 if(judege.objecttxt(data.courses.get(tem[2]).type)== 4 ){ 466 if((judege.objecttxt(data.courses.get(tem[2]).test_way)== 5&&tem.length != 5 )|| (judege.objecttxt(data.courses.get(tem[2]).test_way)== 2&&tem.length != 4)) 467 print.error5(data,tem[0],tem[1]) ; 468 }else if(judege.objecttxt(data.courses.get(tem[2]).type)== 3){ 469 if(judege.objecttxt(data.courses.get(tem[2]).test_way)==3&&(tem.length-3<4||tem.length-3>9||tem.length-3!=((Lab_Course) data.courses.get(tem[2])).sub_scores_num)) 470 print.error5(data,tem[0],tem[1]) ; 471 } 472 } 473 }else if(!i.equals("end")){ 474 data.output.add_output("wrong format"); 475 } 476 } 477 data.classes.forEach((cla_num,Class1)->{//遍历所有班级 478 Class1.students.forEach((stu_num,student)->{ 479 int tem=calculate.stu_all_grades(data,stu_num); 480 if(tem>=0) 481 data.output.add_output(stu_num+" "+Class1.students.get(stu_num).name+" "+tem); 482 else 483 data.output.add_output(stu_num+" "+Class1.students.get(stu_num).name+" "+"did not take any exams"); 484 }); 485 }); 486 data.courses.forEach((key,value)-> { 487 int[] tem = calculate.single_course_grades(data, key); 488 if (tem[0] < 0 && tem[1] < 0 && tem[2] < 0) {//三个为- 则没成绩 489 data.output.add_output(key + " has no grades yet"); 490 }else { 491 if(judege.objecttxt(value.type)==4||judege.objecttxt(value.type)==1||judege.objecttxt(value.type)==3){ 492 data.output.add_output(key + " " + tem[2]); 493 } 494 } 495 }); 496 data.classes.forEach((num,Class)->{ 497 int tem = calculate.Class_grades(data,num); 498 if(tem>=0) { 499 data.output.add_output(num + " " + tem); 500 }else 501 data.output.add_output(num+" has no grades yet"); 502 }); 503 } 504 505 } 506 abstract class Score { 507 String total_scores = "-100"; 508 } 509 class Student { 510 String name; 511 String num; 512 Student(String name, String num) { 513 this.name = name; 514 this.num = num; 515 } 516 } 517 class StudentsAll_mes { 518 String num;//学生 519 TreeMap<String,Score> gradeMap =new TreeMap<>(); 520 StudentsAll_mes(String stu_name, String course, String normal_score,String test_score){ 521 this.num = stu_name; 522 gradeMap.put(course,new Test_Score(normal_score,test_score)); 523 } 524 public StudentsAll_mes() { 525 526 } 527 StudentsAll_mes(String stu_name, String course, String test_score){ 528 this.num = stu_name; 529 gradeMap.put(course,new Inspect_Score(test_score)); 530 } 531 532 533 void set_lab_stu_mes(String stu_num,String course,String lab_num,ArrayList<Integer> scores){ 534 this.num = stu_num; 535 gradeMap.put(course,new Lab_Score(lab_num,scores)); 536 } 537 void set_lab_gradeMap(String course,String lab_num,ArrayList<Integer> scores){ 538 if(!gradeMap.containsKey(course)) 539 gradeMap.put(course,new Lab_Score(lab_num,scores)); 540 } 541 void setGradeMap(String course, String normal_score,String test_score){ 542 if(!gradeMap.containsKey(course)) 543 gradeMap.put(course, new Test_Score(normal_score,test_score)); 544 } 545 void setGradeMap(String course,String test_score){ 546 if(!gradeMap.containsKey(course)) 547 gradeMap.put(course,new Inspect_Score(test_score)); 548 } 549 550 } 551 class Test_Score extends Score{ 552 String normal_score; 553 String end_score; 554 Test_Score(String normal_score,String end_score) { 555 this.normal_score = normal_score; 556 this.end_score = end_score; 557 } 558 } 559 class Lab_Score extends Score { 560 String lab_num;//试验次数 561 562 ArrayList<Integer> scores; 563 Lab_Score(String lab_num,ArrayList<Integer> scores){ 564 this.lab_num = lab_num; 565 this.scores = scores; 566 } 567 } 568 class InAndOut_put { 569 List<String> output = new ArrayList<>(); 570 List<String> input = new ArrayList<>(); 571 void add_output(String out){ 572 output.add(out); 573 } 574 void add_input(String out){ 575 input.add(out); 576 } 577 } 578 public class Main { 579 public static void main(String[] args) { 580 Scanner scanner = new Scanner(System.in); 581 outjudge judege = new outjudge() ; 582 Input_Format inputFormat = new Input_Format();//输入 583 Output_Format outputFormat = new Output_Format();//输出 584 Data_storage data_storage = new Data_storage(); 585 int falg =0; 586 while (falg !=1){ 587 String inputLine = scanner.nextLine(); 588 if(inputLine.equals("end")){ 589 inputFormat.isEnd = false; 590 falg =1; 591 break; 592 } 593 inputFormat.inputProcessing(inputLine,data_storage); 594 } 595 outputFormat.outputProcessing(data_storage); 596 judege.output_all(data_storage); 597 } 598 }
这个代码最多只能610行代码,但是其他人是可以到800行甚至更多,所以我认为行数的有限与代码的调用的函数有关

(3)踩坑心得
前两次作业没啥说的,没有啥坑。第三次作业坑就挺多的了,首先就是运行超时,主要原因是正则表达式部分写得过于冗长,简化过后便没有运行超时的结果了;其次就是权重等于1的问题了,有时权重之和确实等于1,但运行出来总会有些误差,于是乎把权重之和等于1的条件改成与1的差值小于1e-6,便过了一个测试点;最后就是审题问题了,他最后的输出与前两次的输出都不一样,因此需要注意改动。
在处理输入输出时,需要注意格式的要求,使用适当的分隔符进行分割。还要注意数组越界的问题,确保课程索引在合法范围内。
在解决问题时要选择合适的数据结构来存储和处理数据,例如使用列表和映射。
计算平均成绩时,需设计合适的算法处理课程成绩和权重,例如使用循环遍历计算总成绩。
编写代码时,要注意可读性和可维护性,使用合适的命名、注释和代码结构。可以考虑封装一些功能成函数,提高代码的可维护性。
(4)改进建议
在处理数据时,需要考虑使用合适的数据结构来存储和处理数据。例如,使用Set来存储班级信息,使用Map来存储学生和成绩的关系。这样可以更方便地进行数据的查找和操作。
Java 8引入了流式操作和Lambda表达式,可以借助它们来简化代码,提高代码的可读性。例如,可以使用stream()方法和filter()方法来过滤数据,使用map()方法来转换数据等。
在处理输入时需要考虑错误处理和异常处理。例如,当解析学生信息时,可以使用try-catch块来捕获可能产生的异常,如数组越界异常,并进行相应的处理。
在设计和实现功能时,遵循单一职责原则,确保每个类和方法只负责一项具体的功能。这样可以提高代码的可维护性和复用性。
编写适当的单元测试来验证代码的正确性是很重要的。可以使用JUnit等单元测试框架编写测试用例,并进行测试。这样可以确保代码在不同情况下的正确性。
为代码添加适当的注释和文档也是很重要的。注释可以解释代码的意图和实现细节,文档可以提供代码的使用方法和示例。
(5)总结
Java是一门广泛应用于软件开发的高级编程语言。通过学习Java,我获得了以下几方面的知识和技能:
1. 语法基础:掌握了Java的基本语法规则,了解了标识符、变量、数据类型、运算符、流程控制语句等基本概念。通过练习和实践,熟悉了Java的编写风格和命名规范。
2. 面向对象编程:学习了面向对象的思想和相关的概念,包括类、对象、封装、继承、多态等。掌握了如何使用类和对象来组织代码,提高代码的可重用性和可维护性。
3. 常用类库和API:了解并熟悉了Java的常用类库和API,如字符串处理、集合框架、I/O操作、异常处理等。学会了使用这些工具来简化开发过程,提高效率。
4. 多线程编程:学习了Java多线程编程的基本概念和技巧,包括线程的创建、同步与互斥、线程池等。了解了如何使用多线程来提高程序的性能和响应性。
5. 异常处理:学习了如何设计和处理异常,包括如何捕获异常、抛出异常以及异常处理的机制。通过实践,提升了代码的健壮性和可靠性。
6. 输入输出操作:掌握了Java中的输入输出操作,包括文件读写、网络通信等。了解了如何使用Java提供的输入输出流来实现数据的读写和传输。
7. 开发工具和环境:熟悉了常用的开发工具和环境,如Eclipse、IntelliJ IDEA等。了解了如何配置和使用开发工具,提高开发效率。
通过Java的学习,我不仅获得了编程的基础知识和技能,还培养了分析问题、解决问题和合作开发的能力。Java作为一门广泛应用的编程语言,它的应用领域非常广泛,为我未来的学习和工作提供了坚实的基础。我会继续深入学习Java,并将它应用于实际的项目开发中。

浙公网安备 33010602011771号