OOP题目集总结
目录
一、前言
(1)第七次题目集
一道题目,菜单5
(2)第八次题目集
一道题目,课程成绩统计系统1
(3)第九次题目集
一道题目,统计Java程序中关键词的出现次数(必须使用map和set)
(4)第十次题目集
四道题目,容器-HashMap-检索、容器-HashMap-排序、课程成绩统计程序-2、动物发声模拟器(多态),考点是HashMap的使用和对多态的理解
(5)第十一次题目集
五道题目,容器-ArrayList-排序、课程成绩统计程序-3、jmu-Java-02基本语法-03-身份证排序、jmu-Java-04面向对象进阶-03-接口-自定义接口ArrayIntegerStack、jmu-Java-03面向对象基础-05-覆盖,对javase语法更深入的了解
二、设计与分析
7.5
这次的作业在菜单计价程序-3的基础上增加了特色菜系,每桌菜都有点订单的人名和电话号码,不同于菜单计价程序-4中的特色菜,菜单计价程序-5的特色菜有川菜、晋菜、浙菜之分,而且增加了口味度,在最后对每桌菜订单数据的输出增加了按英文字典顺序输出。首先处理人名、电话数据,由于人名和电话是和订单桌号相联系又对应关系的,我认为人名和电话应该属于table类中的属性,只需要在table类中加入人名、电话号属性即可,又因为每一桌的订单都有可能有特色菜及其口味度,所以又需要增加特色菜数和口味度属性,table类更改代码如下

又因为最后还要进行按人名用英文字典顺序输出,所以要用到每个table类中的name属性,这时排序的工作如果仍然用table类来完成显然有些不太合适,所以我创建了一个shop类,既能储存每个table类的数据,也能调用各个table类中的数据完成排序、输出数据等操作


而排序通过冒泡排序法和compareTo方法来完成,shop类中的tnum为桌号的角标,用以记录table的数量
接下来轮到特色菜的处理,受菜单计价程序-4的启发,我发现点普通菜、点特色菜、代点普通菜、代点特色菜能够用一个方法合并,代码如下



首先对是否有该菜品做判断,然后对特色菜、普通菜输入格式是否正确(特色菜以普通菜的格式输入的错误)做判断,如果都没问题则将数据进行储存处理,然后再看是否是特色菜,如果是,将对该条数据进行特色菜处理
至此大部分的代码以及修改完毕,只需要改main方法即可
由于做这次作业,并没有大量异常输入,并且发现用正则表达式会更简洁,而菜单计价程序-3的main类对数据的处理方面太差,我决定用正则表达式来完成数据的处理。在之前的学习中我了解了正则表达式的用法,首先格式的配对用matches方法,matches判断是否相等boolean返回值,substring[]看字符位置如【0,1】是首位,以此类推、\\d表示配对数字(字符型)"+"代表多位、\\s表示配对空格也可以直接输入空格、\\w表示配对单个字母、\\D表示配对除数字外任何单个字符(包括中文)、[\u4e00-\u9fa5]+匹配多个中文,有了这个知识点作为基础,于是main类对数据的处理就有了如下代码的更改

对菜品输入的处理分为普通菜、特色菜、错误输入,通过while循环来进行菜品的不断输入储存等处理,如果输入的数据分割后的第一个字符串为table说明菜品的输入结束,接下来是订单数据处理,代码如下



通过如上操作可以完成点普通菜、点特色菜、代点普通菜、代点特色菜、删菜的数据处理,同时也完成了菜单超时、菜单格式错误的操作
这次没拿到满分的原因我也不知道,就是有三分怎么都拿不到,想过很多异常情况,但都不是考点。
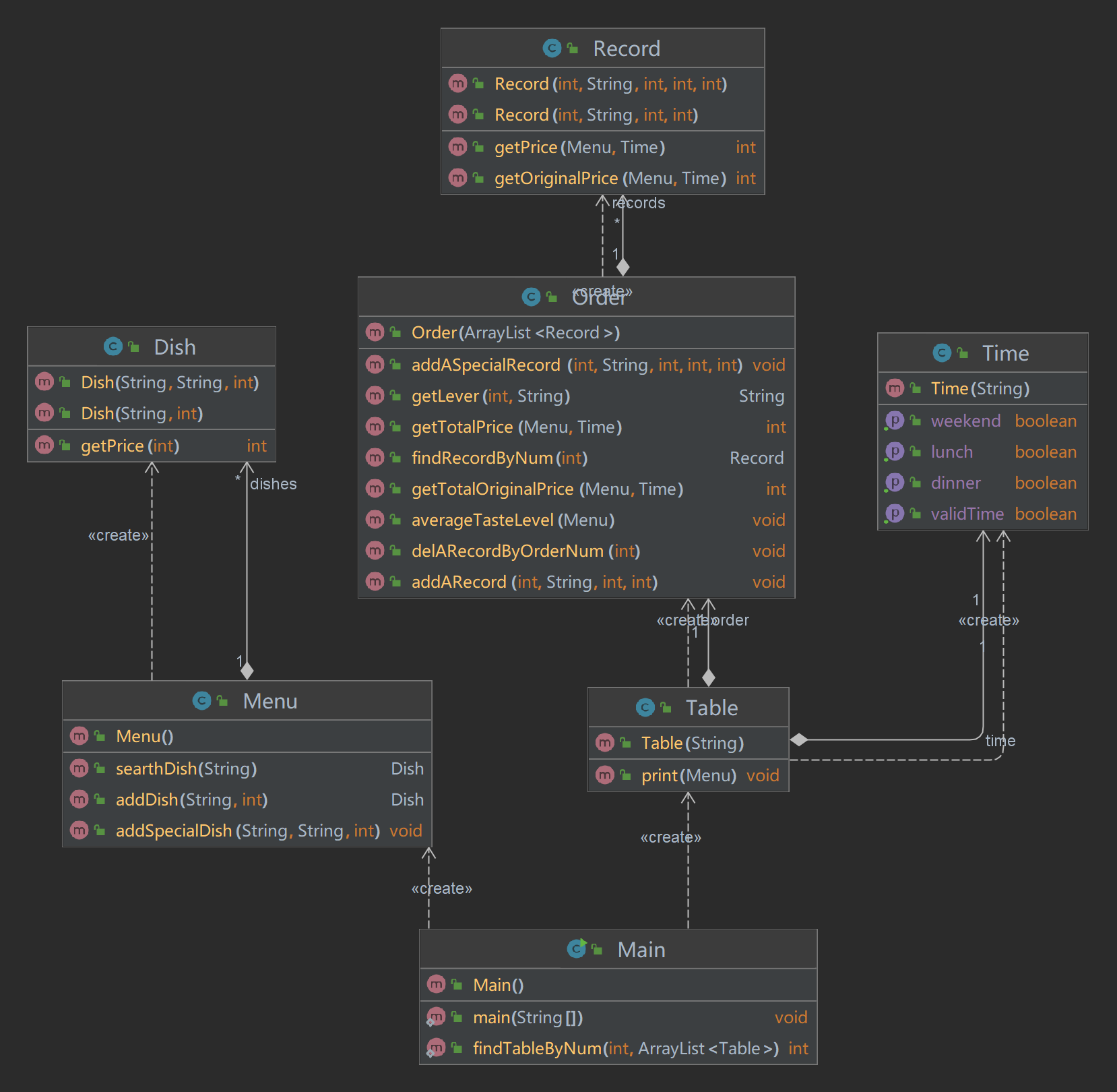
接下来看看类图和数据分析图


8.1
某高校课程从性质上分为:必修课、选修课,从考核方式上分为:考试、考察。
考试的总成绩由平时成绩、期末成绩分别乘以权重值得出,比如平时成绩权重0.3,期末成绩权重0.7,总成绩=平时成绩*0.3+期末成绩*0.7。
考察的总成绩直接等于期末成绩
必修课的考核方式必须为考试,选修课可以选择考试、考察任一考核方式。
1、输入:
包括课程、课程成绩两类信息。
课程信息包括:课程名称、课程性质、考核方式(可选,如果性质是必修课,考核方式可以没有)三个数据项。
课程信息格式:课程名称+英文空格+课程性质+英文空格+考核方式
课程性质输入项:必修、选修
考核方式输入选项:考试、考察
课程成绩信息包括:学号、姓名、课程名称、平时成绩(可选)、期末成绩
课程信息格式:学号+英文空格+姓名+英文空格+课程名称+英文空格+平时成绩+英文空格+期末成绩
以上信息的相关约束:
1)平时成绩和期末成绩的权重默认为0.3、0.7
2)成绩是整数,不包含小数部分,成绩的取值范围是【0,100】
3)学号由8位数字组成
4)姓名不超过10个字符
5)课程名称不超过10个字符
6)不特别输入班级信息,班级号是学号的前6位。
2、输出:
输出包含三个部分,包括学生所有课程总成绩的平均分、单门课程成绩平均分、单门课程总成绩平均分、班级所有课程总成绩平均分。
为避免误差,平均分的计算方法为累加所有符合条件的单个成绩,最后除以总数。
1)学生课程总成绩平均分按学号由低到高排序输出
格式:学号+英文空格+姓名+英文空格+总成绩平均分
如果某个学生没有任何成绩信息,输出:学号+英文空格+姓名+英文空格+"did not take any exams"
2)单门课程成绩平均分分为三个分值:平时成绩平均分(可选)、期末考试平均分、总成绩平均分,按课程名称的字符顺序输出
格式:课程名称+英文空格+平时成绩平均分+英文空格+期末考试平均分+英文空格+总成绩平均分
如果某门课程没有任何成绩信息,输出:课程名称+英文空格+"has no grades yet"
3)班级所有课程总成绩平均分按班级由低到高排序输出
格式:班级号+英文空格+总成绩平均分
如果某个班级没有任何成绩信息,输出:班级名称+英文空格+ "has no grades yet"
异常情况:
1)如果解析某个成绩信息时,课程名称不在已输入的课程列表中,输出:学号+英文空格+姓名+英文空格+":"+课程名称+英文空格+"does not exist"
2)如果解析某个成绩信息时,输入的成绩数量和课程的考核方式不匹配,输出:学号+英文空格+姓名+英文空格+": access mode mismatch"
以上两种情况如果同时出现,按第一种情况输出结果。
3)如果解析某个课程信息时,输入的课程性质和课程的考核方式不匹配,输出:课程名称+" : course type & access mode mismatch"
4)格式错误以及其他信息异常如成绩超出范围等,均按格式错误处理,输出"wrong format"
5)若出现重复的课程/成绩信息,只保留第一个课程信息,忽略后面输入的。
信息约束:
1)成绩平均分只取整数部分,小数部分丢弃
import java.util.*; import java.util.ArrayList; import java.text.Collator; public class Main { public static void main(String[] args) { String s1 = "[\\u4e00-\\u9fa5\\w]{1,10} (必修|(必修 考试)|(选修 考试)|(选修 考察)|(必修 考察))"; //匹配课程信息 String s2 = "\\d{8} [\\u4e00-\\u9fa5\\w]{1,10} [\\u4e00-\\u9fa5\\w]{1,10}( )?(100|0|[1-9]([0-9])?)? (100|0|[1-9]([0-9])?)"; //匹配学生信息 Scanner sc = new Scanner(System.in); String input = sc.nextLine(); AllCourse allCourse = new AllCourse(); ArrayList<Class> classes = new ArrayList<>(); //处理输入数据 while(!input.equals("end")){ String[] split = input.split(" "); if(input.matches(s1)){ //添加课程信息 //防止重复 boolean flag = true; for(Course course : allCourse.courses){ if(split[0].equals(course.getName())){ flag = false; break; } } if(flag){ if(split[1].equals("必修") && split[2].equals("考察")){ System.out.println(split[0]+" : course type & access mode mismatch"); }else if(split.length == 3){ allCourse.addCourse(split[0],split[1],split[2]); }else if(split.length == 2){ allCourse.addCourse(split[0],split[1]); } } }else if(input.matches(s2)){ //防止重复信息 boolean flag1 = true; boolean isSame = false; for(Class c : classes){ for(Student student : c.students){ if(student.getNum().equals(split[0]) && student.getName().equals(split[1])){ isSame = true; for (Course course : student.courses){ if(course.getName().equals(split[2])){ flag1 = false; break; } } if(!flag1){ break; } } } if(!flag1){ break; } } if(flag1){ boolean flag2 = false; int i ; for(i = 0; i < classes.size();i++){ if(classes.get(i).getClassNum().equals(split[0].substring(0,6))){//存在该班级,直接添加学生信息 flag2 = true; break; } } if(allCourse.findCourse(split[2]) == null){ System.out.println(split[2] + " " + "does not exist"); if(flag2){ if(!isSame){ classes.get(i).addStudent(split[0],split[1]); } }else{ classes.add(new Class(split[0])); classes.get(classes.size()-1).addStudent(split[0],split[1]); } }else if((allCourse.findCourse(split[2]).getMode().equals("考试") && split.length == 4) || (allCourse.findCourse(split[2]).getMode().equals("考察") && split.length == 5)) { System.out.println(split[0] + " " + split[1] + " " + ": access mode mismatch"); if (flag2) { if(!isSame){ classes.get(i).addStudent(split[0], split[1]); } } else { classes.add(new Class(split[0])); classes.get(classes.size() - 1).addStudent(split[0], split[1]); } }else{ if(split.length == 5){ if(flag2){ if(isSame){ classes.get(i).findStudent(split[0]).courses.add(new Course(split[2],Integer.parseInt(split[3]),Integer.parseInt(split[4]))); }else{ classes.get(i).addStudent(split[0],split[1],split[2],Integer.parseInt(split[3]),Integer.parseInt(split[4])); } }else{ classes.add(new Class(split[0])); classes.get(classes.size()-1).addStudent(split[0],split[1],split[2],Integer.parseInt(split[3]),Integer.parseInt(split[4])); } }else if(split.length == 4){ if(flag2){ if(isSame){ classes.get(i).findStudent(split[0]).courses.add(new Course(split[2],Integer.parseInt(split[3]))); }else{ classes.get(i).addStudent(split[0],split[1],split[2],Integer.parseInt(split[3])); } }else{ classes.add(new Class(split[0])); classes.get(classes.size()-1).addStudent(split[0],split[1],split[2],Integer.parseInt(split[3])); } } } } }else{ System.out.println("wrong format"); } input = sc.nextLine(); } //处理输出数据 //排序由低到高 Collections.sort(classes); for(Class x : classes){ Collections.sort(x.students); } Collections.sort(allCourse.courses); //输出学生成绩 for(Class c : classes){ for(Student student : c.students){ if(student.courses.size() == 0){ System.out.println(student.getNum()+" "+student.getName()+" "+"did not take any exams"); }else{ c.setR(true); System.out.println(student.getNum()+" "+student.getName()+" "+(int)(student.getScore(allCourse))); } } } //输出科目 for(Course course : allCourse.courses){ if(course.isR()){ float assessmentScore = 0; float examinationScore = 0; int count = 0; for(Class c : classes){ for(Student student : c.students){ if(student.findCourse(course.getName()) != null){ if(course.getMode().equals("考试")){ assessmentScore += student.findCourse(course.getName()).getAssessmentScore(); examinationScore += student.findCourse(course.getName()).getExaminationScore(); }else if(course.getMode().equals("考察")){ examinationScore += student.findCourse(course.getName()).getExaminationScore(); } count++; } } } if(course.getMode().equals("考试")){ System.out.println(course.getName()+" "+(int)(assessmentScore/count)+" "+(int)(examinationScore/count)+" "+(int)((assessmentScore*0.3+examinationScore*0.7)/count)); }else if(course.getMode().equals("考察")){ System.out.println(course.getName()+" "+(int)(examinationScore/count)+" "+(int)(examinationScore/count)); } }else{ System.out.println(course.getName()+" "+"has no grades yet"); } } //输出班级成绩 for(Class c : classes){ if(c.isR()){ System.out.println(c.getClassNum()+" "+c.getScore(allCourse)); }else{ System.out.println(c.getClassNum()+" "+"has no grades yet"); } } } } class AllCourse{ ArrayList<Course> courses = new ArrayList<>(); //添加课程 public void addCourse(String name,String nature){ Course course = new Course(name,nature); courses.add(course); } public void addCourse(String name,String nature,String mode){ Course course = new Course(name,nature,mode); courses.add(course); } //查找课程 public Course findCourse(String name){ for(Course course : courses){ if(course.getName().equals(name)){ return course; } } return null; } } class Class implements Comparable{ private String classNum; private boolean isR = false; ArrayList<Student> students = new ArrayList<>(); public Class(String classNum) { this.classNum = classNum.substring(0,6); } public String getClassNum() { return classNum; } public void setClassNum(String classNum) { this.classNum = classNum; } public boolean isR() { return isR; } public void setR(boolean r) { isR = r; } public void addStudent(String num, String name, String courseName, int assessmentScore, int examinationScore){ Student student = new Student(); student.setNum(num); student.setName(name); student.courses.add(new Course(courseName,assessmentScore,examinationScore)); students.add(student); } public void addStudent(String num,String name,String courseName,int examinationScore){ Student student = new Student(); student.setNum(num); student.setName(name); student.courses.add(new Course(courseName,examinationScore)); students.add(student); } public void addStudent(String num,String name){ Student student = new Student(); student.setNum(num); student.setName(name); students.add(student); } public Student findStudent(String num){ for(Student student : students){ if(student.getNum().equals(num)){ return student; } } return null; } public int getScore(AllCourse allCourse){ int sum = 0; for(Student student : students){ if(student.courses.size() != 0){ sum += (int)student.getScore(allCourse); } } return (int)(sum/(students.size()*1.0)); } @Override public int compareTo(Object o) { Class cl = (Class)o; if(Integer.parseInt(this.classNum) < Integer.parseInt(cl.classNum)){ return -1; }else if(Integer.parseInt(this.classNum) > Integer.parseInt(cl.classNum)){ return 1; } return 0; } } class Course implements Comparable{ private String name; private String nature; private String mode; private int assessmentScore; private int examinationScore; private boolean isR = false; public void setR(boolean r) { isR = r; } public boolean isR() { return isR; } public Course(String name, String nature) { this.name = name; this.nature = nature; } public Course(String name, String nature, String mode) { this.name = name; this.nature = nature; this.mode = mode; } public Course(String name, int assessmentScore, int examinationScore) { this.name = name; this.assessmentScore = assessmentScore; this.examinationScore = examinationScore; } public Course(String name, int examinationScore) { this.name = name; this.examinationScore = examinationScore; } public String getName() { return name; } public void setName(String name) { this.name = name; } public String getNature() { return nature; } public void setNature(String nature) { this.nature = nature; } public String getMode() { return mode; } public void setMode(String mode) { this.mode = mode; } public int getAssessmentScore() { return assessmentScore; } public void setAssessmentScore(int assessmentScore) { this.assessmentScore = assessmentScore; } public int getExaminationScore() { return examinationScore; } public void setExaminationScore(int examinationScore) { this.examinationScore = examinationScore; } @Override public int compareTo(Object o) { Course course = (Course)o; Collator collator = Collator.getInstance(java.util.Locale.CHINA); collator.setStrength(Collator.PRIMARY); if(collator.compare(this.name,course.name) > 0){ return 1; }else if(collator.compare(this.name,course.name) < 0){ return -1; } return 0; } } class Student implements Comparable{ private String num; private String name; ArrayList<Course> courses = new ArrayList<>(); public String getNum() { return num; } public void setNum(String num) { this.num = num; } public String getName() { return name; } public void setName(String name) { this.name = name; } public ArrayList<Course> getCourses() { return courses; } public void setCourses(ArrayList<Course> courses) { this.courses = courses; } public float getScore(AllCourse allCourse){ float sum = 0; for(Course course : courses){ if(allCourse.findCourse(course.getName()).getMode().equals("考试")){ allCourse.findCourse(course.getName()).setR(true); sum += course.getAssessmentScore() * 0.3 + course.getExaminationScore() * 0.7; }else if(allCourse.findCourse(course.getName()).getMode().equals("考察")){ allCourse.findCourse(course.getName()).setR(true); sum += course.getExaminationScore(); } } return (sum/courses.size()); } public Course findCourse(String courseName){ for(Course course : courses){ if(course.getName().equals(courseName)){ return course; } } return null; } @Override public int compareTo(Object o) { Student student = (Student) o; if(Integer.parseInt(this.num) < Integer.parseInt(student.num)){ return -1; }else if(Integer.parseInt(this.num) < Integer.parseInt(student.num)){ return 1; } return 0; } }
注意计算成绩的规则,不然很容易错,排序的话采用实现接口,可以简化很多的代码量。注意类与类之间的关系。


可以看出代码还是有需要改进的地方,类和类之间的关系也可以修改,达到更好的拓展性。
9.1
统计Java程序中关键词的出现次数
编写程序统计一个输入的Java源码中关键字(区分大小写)出现的次数。说明如下:
- Java中共有53个关键字(自行百度)
- 从键盘输入一段源码,统计这段源码中出现的关键字的数量
- 注释中出现的关键字不用统计
- 字符串中出现的关键字不用统计
- 统计出的关键字及数量按照关键字升序进行排序输出
- 未输入源码则认为输入非法
输入格式:
输入Java源码字符串,可以一行或多行,以exit行作为结束标志
输出格式
- 当未输入源码时,程序输出
Wrong Format - 当没有统计数据时,输出为空
- 当有统计数据时,关键字按照升序排列,每行输出一个关键字及数量,格式为
数量\t关键字
import java.util.*; import java.util.regex.Matcher; import java.util.regex.Pattern; public class Main { public static void main(String[] args) { String[] arr = {"abstract", "assert", "boolean", "break", "byte", "case", "catch", "char", "class", "const", "continue", "default", "do", "double", "else", "enum", "extends", "false", "final", "finally", "float", "for", "if", "goto", "implements", "import", "instanceof", "int", "interface", "long", "native", "new", "null", "package", "private", "protected", "public", "return", "short", "static", "strictfp", "super", "switch", "synchronized", "this", "throw", "throws", "true", "transient", "try", "void", "volatile", "while"}; HashSet<String> keyWords = new HashSet<>(Arrays.asList(arr)); //存储关键字 Map<String, Integer> key = new TreeMap<>(); //存储查找到的关键字和次数 排序 StringBuilder sb = new StringBuilder(); Scanner input = new Scanner(System.in); String s; for(String x: keyWords){ key.put(x,0); } while (input.hasNextLine()) { if (!(s = input.nextLine()).equals("exit")) { s = s.trim(); sb.append(s).append("\n"); } else { break; } } String code = sb.toString(); if (code.isEmpty()) { System.out.println("Wrong Format"); } code = code.replaceAll("\".*?\"",""); code = code.replaceAll("//[\\s\\S]*?\\n",""); Pattern pattern = Pattern.compile("/\\*.*?\\*/", Pattern.DOTALL); Matcher matcher = pattern.matcher(code); code = matcher.replaceAll(""); code = code.replaceAll("\\W+"," "); String[] words = code.split(" "); for (String word : words) { if (keyWords.contains(word)) { key.replace(word, key.get(word) + 1); } } if (!key.isEmpty()) { for (String word : key.keySet()) { if(key.get(word) > 0){ if(word.equals("null")){ if(key.get("double")==3) continue; } System.out.println(key.get(word) + "\t" + word); } } } } }
题目必须使用List、Set、Map中的一种或多种。题目的难点不仅在于找出关键词,还有代码注释的关键词不考虑。首先读取代码中的某一行,将该行split为字符串数组,逐个判断是否为关键字。通过for循环逐一统计每个字符串出现的次数,然后调用自定义方法输出。我遇到的问题就是自定义方法不知道该怎么写,在网上查阅资料发现和作业还是有较大出入。
10.3
课程成绩统计程序-2在第一次的基础上增加了实验课,实验课程成绩信息包括:学号、姓名、课程名称、实验次数、每次成绩实验次数至少4次,不超过9次,实验课程信息格式:学号+英文空格+姓名+英文空格+课程名称+英文空格+实验次数+英文空格+第一次实验成绩+...+英文空格+最后一次实验成绩
import java.util.*; import java.util.ArrayList; import java.text.Collator; public class Main { public static void main(String[] args) { String s1 = "[\\u4e00-\\u9fa5\\w]{1,10} (必修|(必修 考试)|(实验 实验)|(选修 考察)|(必修 考察))"; //匹配课程信息 String s2 = "\\d{8} [\\u4e00-\\u9fa5\\w]{1,10} [\\u4e00-\\u9fa5\\w]{1,10} \\b([1-9]|[1-9][0-9]|100)(\\s([1-9]|[1-9][0-9]|100))?\\b"; //匹配学生信息 String s3 = "[\\u4e00-\\u9fa5\\w]{1,10} ((必修 考察)|(必修 实验)|(选修 实验)|(实验 考试)|(实验 考察))"; //course type & access mode mismatch String s4 = "\\d{8} [\\u4e00-\\u9fa5\\w]{1,10} [\\u4e00-\\u9fa5\\w]{1,10} [4-9]( \\b(0|[1-9]\\d?|100)\\s*(\\b(0|[1-9]\\d?|100)\\s*)*\\b)?"; Scanner sc = new Scanner(System.in); String input = sc.nextLine(); AllCourse allCourse = new AllCourse(); ArrayList<Class> classes = new ArrayList<>(); //处理输入数据 while(!input.equals("end")){ String[] split = input.split(" "); if(input.matches(s1)){ //添加课程信息 //防止重复 boolean flag = true; for(Course course : allCourse.courses){ if(split[0].equals(course.getName())){ flag = false; break; } } if(flag){ if(split.length == 3){ allCourse.addCourse(split[0],split[1],split[2]); }else if(split.length == 2){ allCourse.addCourse(split[0],split[1]); } } }else if(input.matches(s3)){ System.out.println(split[0]+" : course type & access mode mismatch"); }else if(input.matches(s2) || input.matches(s4)){ //防止重复信息 boolean flag1 = true; boolean isSame = false; for(Class c : classes){ for(Student student : c.students){ if(student.getNum().equals(split[0]) && student.getName().equals(split[1])){ isSame = true; for (Course course : student.courses){ if(course.getName().equals(split[2])){ flag1 = false; break; } } if(!flag1){ break; } } } if(!flag1){ break; } } if(flag1){ boolean flag2 = false; int i ; for(i = 0; i < classes.size();i++){ if(classes.get(i).getClassNum().equals(split[0].substring(0,6))){//存在该班级,直接添加学生信息 flag2 = true; break; } } if(allCourse.findCourse(split[2]) == null){ System.out.println(split[2] + " " + "does not exist"); if(flag2){ if(!isSame){ classes.get(i).addStudent(split[0],split[1]); } }else{ classes.add(new Class(split[0])); classes.get(classes.size()-1).addStudent(split[0],split[1]); } }else if((allCourse.findCourse(split[2]).getMode().equals("考试") && split.length == 4) || (allCourse.findCourse(split[2]).getMode().equals("考察") && split.length == 5) || (allCourse.findCourse(split[2]).getMode().equals("实验") && (split.length -4 != Integer.parseInt(split[3])) )) { System.out.println(split[0] + " " + split[1] + " " + ": access mode mismatch"); if (flag2) { if(!isSame){ classes.get(i).addStudent(split[0], split[1]); } } else { classes.add(new Class(split[0])); classes.get(classes.size() - 1).addStudent(split[0], split[1]); } }else{ ArrayList<Integer> arrayList = new ArrayList<>(); int n; int j = 0; if(allCourse.findCourse(split[2]).getMode().equals("实验")){ n = 4; }else{ n = 3; } for(; n < split.length; n++){ arrayList.add(Integer.parseInt(split[n])); } if(flag2){ if(isSame){ classes.get(i).findStudent(split[0]).courses.add(new Course(split[2],arrayList)); }else{ classes.get(i).addStudent(split[0],split[1],split[2],arrayList); } }else{ classes.add(new Class(split[0])); classes.get(classes.size()-1).addStudent(split[0],split[1],split[2],arrayList); } } } }else{ System.out.println("wrong format"); } input = sc.nextLine(); } //处理输出数据 //排序由低到高 Collections.sort(classes); for(Class x : classes){ Collections.sort(x.students); } Collections.sort(allCourse.courses); //输出学生成绩 for(Class c : classes){ for(Student student : c.students){ if(student.courses.size() == 0){ System.out.println(student.getNum()+" "+student.getName()+" "+"did not take any exams"); }else{ c.setR(true); System.out.println(student.getNum()+" "+student.getName()+" "+(int)student.getScore(allCourse)); } } } //输出科目 for(Course course : allCourse.courses){ if(course.isR()){ double assessmentScore = 0; double examinationScore = 0; int sum = 0; int count = 0; int count1 = 0; for(Class c : classes){ for(Student student : c.students){ if(student.findCourse(course.getName()) != null){ if(course.getMode().equals("考试")){ assessmentScore += student.findCourse(course.getName()).getArrayList().get(0); examinationScore += student.findCourse(course.getName()).getArrayList().get(1); sum += (int)(student.findCourse(course.getName()).getArrayList().get(0) * 0.3 + student.findCourse(course.getName()).getArrayList().get(1) * 0.7); }else if(course.getMode().equals("考察")){ examinationScore += student.findCourse(course.getName()).getArrayList().get(0); }else if(course.getMode().equals("实验")){ for(int i = 0; i < student.findCourse(course.getName()).getArrayList().size(); i++){ count1++; examinationScore += student.findCourse(course.getName()).getArrayList().get(i); } } count++; } } } if(course.getMode().equals("考试")){ System.out.println(course.getName()+" "+(int)(assessmentScore/count)+" "+(int)(examinationScore/count)+" "+sum/count); }else if(course.getMode().equals("考察")){ System.out.println(course.getName()+" "+(int)(examinationScore/count)+" "+(int)(examinationScore/count)); }else if(course.getMode().equals("实验")){ System.out.println(course.getName()+" "+(int)(examinationScore/count1)); } }else{ System.out.println(course.getName()+" "+"has no grades yet"); } } //输出班级成绩 for(Class c : classes){ if(c.isR()){ System.out.println(c.getClassNum()+" "+c.getScore(allCourse)); }else{ System.out.println(c.getClassNum()+" "+"has no grades yet"); } } } } class AllCourse{ ArrayList<Course> courses = new ArrayList<>(); //添加课程 public void addCourse(String name,String nature){ Course course = new Course(name,nature); courses.add(course); } public void addCourse(String name,String nature,String mode){ Course course = new Course(name,nature,mode); courses.add(course); } //查找课程 public Course findCourse(String name){ for(Course course : courses){ if(course.getName().equals(name)){ return course; } } return null; } } class Class implements Comparable{ private String classNum; private boolean isR = false; ArrayList<Student> students = new ArrayList<>(); public Class(String classNum) { this.classNum = classNum.substring(0,6); } public String getClassNum() { return classNum; } public void setClassNum(String classNum) { this.classNum = classNum; } public boolean isR() { return isR; } public void setR(boolean r) { isR = r; } public void addStudent(String num, String name, String courseName, ArrayList<Integer> arrayList){ Student student = new Student(); student.setNum(num); student.setName(name); student.courses.add(new Course(courseName,arrayList)); students.add(student); } public void addStudent(String num,String name){ Student student = new Student(); student.setNum(num); student.setName(name); students.add(student); } public Student findStudent(String num){ for(Student student : students){ if(student.getNum().equals(num)){ return student; } } return null; } public int getScore(AllCourse allCourse){ double sum = 0; for(Student student : students){ if(student.courses.size() != 0){ sum += student.getScore(allCourse); } } return (int)(sum/(students.size())); } @Override public int compareTo(Object o) { Class cl = (Class)o; if(Integer.parseInt(this.classNum) < Integer.parseInt(cl.classNum)){ return -1; }else if(Integer.parseInt(this.classNum) > Integer.parseInt(cl.classNum)){ return 1; } return 0; } } class Course implements Comparable{ private String name; private String nature; private String mode; private ArrayList<Integer> arrayList = new ArrayList<>(); private boolean isR = false; public void setR(boolean r) { isR = r; } public boolean isR() { return isR; } public Course(String name, String nature) { this.name = name; this.nature = nature; } public Course(String name, String nature, String mode) { this.name = name; this.nature = nature; this.mode = mode; } public Course(String name, ArrayList<Integer> arrayList) { this.name = name; this.arrayList = arrayList; } public String getName() { return name; } public void setName(String name) { this.name = name; } public String getNature() { return nature; } public void setNature(String nature) { this.nature = nature; } public String getMode() { return mode; } public void setMode(String mode) { this.mode = mode; } public ArrayList<Integer> getArrayList() { return arrayList; } public void setArrayList(ArrayList<Integer> arrayList) { this.arrayList = arrayList; } @Override public int compareTo(Object o) { Course course = (Course)o; Collator collator = Collator.getInstance(java.util.Locale.CHINA); collator.setStrength(Collator.PRIMARY); if(collator.compare(this.name,course.name) > 0){ return 1; }else if(collator.compare(this.name,course.name) < 0){ return -1; } return 0; } } class Student implements Comparable{ private String num; private String name; ArrayList<Course> courses = new ArrayList<>(); public String getNum() { return num; } public void setNum(String num) { this.num = num; } public String getName() { return name; } public void setName(String name) { this.name = name; } public ArrayList<Course> getCourses() { return courses; } public void setCourses(ArrayList<Course> courses) { this.courses = courses; } public double getScore(AllCourse allCourse){ double sum = 0; int count = 0; for(Course course : courses){ if(allCourse.findCourse(course.getName()).getMode().equals("考试")){ count++; allCourse.findCourse(course.getName()).setR(true); sum += course.getArrayList().get(0) * 0.3 + course.getArrayList().get(1) * 0.7; }else if(allCourse.findCourse(course.getName()).getMode().equals("考察")){ count++; allCourse.findCourse(course.getName()).setR(true); sum += course.getArrayList().get(0); }else if(allCourse.findCourse(course.getName()).getMode().equals("实验")){ allCourse.findCourse(course.getName()).setR(true); for(int i = 0; i < course.getArrayList().size(); i++){ count++; sum += course.getArrayList().get(i); } } } return (sum/count); } public Course findCourse(String courseName){ for(Course course : courses){ if(course.getName().equals(courseName)){ return course; } } return null; } @Override public int compareTo(Object o) { Student student = (Student) o; if(Integer.parseInt(this.num) < Integer.parseInt(student.num)){ return -1; }else if(Integer.parseInt(this.num) < Integer.parseInt(student.num)){ return 1; } return 0; } }
对这个的加入,我代码修改的地方有修改了正则表达式,然后修改了储存成绩的方式,将其用ArryList储存,随之改动的就是计算成绩的方法,令人惊喜的是我原本的代码量还减少了。
11.2
相较于2修改的地方,
实验的总成绩等于课程每次实验成绩乘以权重后累加而得。
课程权重值在录入课程信息时输入。(注意:所有分项成绩的权重之和应当等于1)
课程信息包括:课程名称、课程性质、考核方式、分项成绩数量、每个分项成绩的权重。
考试课信息格式:课程名称+英文空格+课程性质+英文空格+考核方式+英文空格+平时成绩的权重+英文空格+期末成绩的权重
考察课信息格式:课程名称+英文空格+课程性质+英文空格+考核方式
实验课程信息格式:课程名称+英文空格+课程性质+英文空格+考核方式+英文空格+分项成绩数量n+英文空格+分项成绩1的权重+英文空格+。。。+英文空格+分项成绩n的权重实验课程成绩信息包括:学号、姓名、课程名称、每次成绩{在系列-2的基础上去掉了(实验次数),实验次数要和实验课程信息中输入的分项成绩数量保持一致}
为避免四舍五入误差,
计算单个成绩时,分项成绩乘以权重后要保留小数位,计算总成绩时,累加所有分项成绩的权重分以后,再去掉小数位。
学生总成绩/整个班/课程平均分的计算方法为累加所有符合条件的单个成绩,最后除以总数。
6)如果解析实验课程信息时,输入的分项成绩数量值和分项成绩权重的个数不匹配,输出:课程名称+" : number of scores does not match"
7)如果解析考试课、实验课时,分项成绩权重值的总和不等于1,输出:课程名称+" : weight value error"
import java.util.*;
import java.util.ArrayList;
import java.text.Collator;
public class Main {
public static void main(String[] args) {
String s1 = "[\\u4e00-\\u9fa5\\w]{1,10} (必修|选修) 考试 (-?\\d+)(\\.\\d+)?\\s+(-?\\d+)(\\.\\d+)?"; //匹配考试信息
String s2 = "[\\u4e00-\\u9fa5\\w]{1,10} 必修 (-?\\d+)(\\.\\d+)?\\s+(-?\\d+)(\\.\\d+)?"; //匹配考试信息
String s3 = "[\\u4e00-\\u9fa5\\w]{1,10} 选修 考察"; //匹配考察信息
String s4 = "[\\u4e00-\\u9fa5\\w]{1,10} 实验 实验 [4-9]+(\\.\\d+)*(\\s+\\d+(\\.\\d+)*)*"; //匹配实验课程
String s5 = "\\d{8} [\\u4e00-\\u9fa5\\w]{1,10} [\\u4e00-\\u9fa5\\w]{1,10} \\b([1-9]|[1-9][0-9]|100)(\\s([1-9]|[1-9][0-9]|100))?\\b"; //匹配考试考察课程信息
String s6 = "\\d{8} [\\u4e00-\\u9fa5\\w]{1,10} [\\u4e00-\\u9fa5\\w]{1,10} \\b([1-9]|[1-9][0-9]|100)(\\s([1-9]|[1-9][0-9]|100))*\\b"; //匹配实验课程信息
String s7 = "[\\u4e00-\\u9fa5\\w]{1,10} ((必修 考察)|(必修 实验)|(选修 实验)|(实验 考试)|(实验 考察)) \\d*(\\.\\d+)?(\\s+\\d+\\.\\d+)*"; //course type & access mode mismatch
Scanner sc = new Scanner(System.in);
String input = sc.nextLine();
AllCourse allCourse = new AllCourse();
ArrayList<Class> classes = new ArrayList<>();
//处理输入数据
while(!input.equals("end")){
String[] split = input.split(" ");
if(input.matches(s1)||input.matches(s2)){ //匹配考试信息
//防止重复
boolean flag = true;
for(Course course : allCourse.courses){
if(split[0].equals(course.getName())){
flag = false;
break;
}
}
if(flag){
ArrayList<Double> weighs = new ArrayList<>();
if(input.matches(s1)){
if(Math.abs(Double.parseDouble(split[3])+Double.parseDouble(split[4])-1) > 0.000001){
System.out.println(split[0]+" : "+"weight value error");
}else{
weighs.add(Double.parseDouble(split[3]));
weighs.add(Double.parseDouble(split[4]));
allCourse.addCourse(split[0],split[1],split[2],weighs);
}
}else if(input.matches(s2)){
if(Math.abs(Double.parseDouble(split[2])+Double.parseDouble(split[3])-1) > 0.0000001){
System.out.println(split[0]+" : "+"weight value error");
}else{
weighs.add(Double.parseDouble(split[2]));
weighs.add(Double.parseDouble(split[3]));
allCourse.addCourse(split[0],split[1],weighs);
}
}
}
}else if(input.matches(s3)){ //匹配考察信息
boolean flag = true;
for(Course course : allCourse.courses){
if(split[0].equals(course.getName())){
flag = false;
break;
}
}
if(flag){
ArrayList<Double> weighs = new ArrayList<>();
weighs.add(1.0);
allCourse.addCourse(split[0],split[1],split[2],weighs);
}
}else if(input.matches(s4)){ //匹配实验课程
//防止重复
boolean flag = true;
for(Course course : allCourse.courses){
if(split[0].equals(course.getName())){
flag = false;
break;
}
}
if(flag){
boolean flag1 = true;
double sum = 0.0;
for(int i = 4; i < split.length;i++){
sum += Double.parseDouble(split[i]);
}
if(Integer.parseInt(split[3]) != split.length - 4) {
System.out.println(split[0] + " : " + "number of scores does not match");
flag1 = false;
}else if(Math.abs(sum-1) > 0.1){
System.out.println(split[0]+" : "+"weight value error");
flag1 = false;
}
if(flag1){
ArrayList<Double> weighs = new ArrayList<>();
for(int i = 0; i < Integer.parseInt(split[3]);i++){
weighs.add(Double.parseDouble(split[i+4]));
}
allCourse.addCourse(split[0],split[1],split[2],weighs);
}
}
}else if((split[1].equals("必修")&&split[2].equals("考察")) || (split[1].equals("必修")&&split[2].equals("实验")) || (split[1].equals("选修")&&split[2].equals("实验")) || (split[1].equals("实验")&&split[2].equals("考试")) || (split[1].equals("实验")&&split[2].equals("考察"))){
System.out.println(split[0]+" : course type & access mode mismatch");
}else if(input.matches(s5) || input.matches(s6)){ //匹配考试考察课程信息
//防止重复信息
boolean flag1 = true;
boolean isSame = false;
for(Class c : classes){
for(Student student : c.students){
if(student.getNum().equals(split[0]) && student.getName().equals(split[1])){
isSame = true;
for (Course course : student.courses){
if(course.getName().equals(split[2])){
flag1 = false;
break;
}
}
if(!flag1){
break;
}
}
}
if(!flag1){
break;
}
}
if(flag1){
boolean flag2 = false;
int i ;
for(i = 0; i < classes.size();i++){
if(classes.get(i).getClassNum().equals(split[0].substring(0,6))){//存在该班级,直接添加学生信息
flag2 = true;
break;
}
}
if(allCourse.findCourse(split[2]) == null){
System.out.println(split[2] + " " + "does not exist");
if(flag2){
if(!isSame){
classes.get(i).addStudent(split[0],split[1]);
}
}else{
classes.add(new Class(split[0]));
classes.get(classes.size()-1).addStudent(split[0],split[1]);
}
}else if((allCourse.findCourse(split[2]).getMode().equals("考试") && split.length != 5) || (allCourse.findCourse(split[2]).getMode().equals("考察") && split.length != 4) || (allCourse.findCourse(split[2]).getMode().equals("实验") && (split.length - 3 != allCourse.findCourse(split[2]).getWeighs().size()) )) {
System.out.println(split[0] + " " + split[1] + " " + ": access mode mismatch");
if (flag2) {
if(!isSame){
classes.get(i).addStudent(split[0], split[1]);
}
} else {
classes.add(new Class(split[0]));
classes.get(classes.size() - 1).addStudent(split[0], split[1]);
}
}else{
ArrayList<Integer> arrayList = new ArrayList<>();
if(allCourse.findCourse(split[2]).getMode().equals("考试")){
arrayList.add(Integer.parseInt(split[3]));
arrayList.add(Integer.parseInt(split[4]));
}else if(allCourse.findCourse(split[2]).getMode().equals("考察")){
arrayList.add(Integer.parseInt(split[3]));
}else if(allCourse.findCourse(split[2]).getMode().equals("实验")){
for(int n = 0; n < allCourse.findCourse(split[2]).getWeighs().size(); n++){
arrayList.add(Integer.parseInt(split[n+3]));
}
}
if(flag2){
if(isSame){
classes.get(i).findStudent(split[0]).courses.add(new Course(split[2],arrayList));
}else{
classes.get(i).addStudent(split[0],split[1],split[2],arrayList);
}
}else{
classes.add(new Class(split[0]));
classes.get(classes.size()-1).addStudent(split[0],split[1],split[2],arrayList);
}
}
}
}else{
System.out.println("wrong format");
}
input = sc.nextLine();
}
//处理输出数据
//排序由低到高
Collections.sort(classes);
for(Class x : classes){
Collections.sort(x.students);
}
Collections.sort(allCourse.courses);
//输出学生成绩
for(Class c : classes){
for(Student student : c.students){
if(student.courses.size() == 0){
System.out.println(student.getNum()+" "+student.getName()+" "+"did not take any exams");
}else{
c.setR(true);
System.out.println(student.getNum()+" "+student.getName()+" "+(int)student.getScore(allCourse));
}
}
}
//输出科目
for(Course course : allCourse.courses){
if(course.isR()){
int count = 0;
int sum = 0;
for(Class c : classes){
for(Student student : c.students){
double sum1 = 0;
if(student.findCourse(course.getName()) != null){
for(int i = 0;i < allCourse.findCourse(course.getName()).getWeighs().size();i++){
sum1 += (student.findCourse(course.getName()).getArrayList().get(i)*allCourse.findCourse(course.getName()).getWeighs().get(i));
}
sum += (int)sum1;
count++;
}
}
}
System.out.println(course.getName()+" "+sum/count);
}else{
System.out.println(course.getName()+" "+"has no grades yet");
}
}
//输出班级成绩
for(Class c : classes){
if(c.isR()){
System.out.println(c.getClassNum()+" "+c.getScore(allCourse));
}else{
System.out.println(c.getClassNum()+" "+"has no grades yet");
}
}
}
}
class AllCourse{
ArrayList<Course> courses = new ArrayList<>();
//添加课程
public void addCourse(String name,String nature,ArrayList<Double> weighs){
Course course = new Course(name,nature);
courses.add(course);
}
public void addCourse(String name,String nature,String mode,ArrayList<Double> weighs){
Course course = new Course(name,nature,mode,weighs);
courses.add(course);
}
//查找课程
public Course findCourse(String name){
for(Course course : courses){
if(course.getName().equals(name)){
return course;
}
}
return null;
}
}
class Class implements Comparable{
private String classNum;
private boolean isR = false;
ArrayList<Student> students = new ArrayList<>();
public Class(String classNum) {
this.classNum = classNum.substring(0,6);
}
public String getClassNum() {
return classNum;
}
public void setClassNum(String classNum) {
this.classNum = classNum;
}
public boolean isR() {
return isR;
}
public void setR(boolean r) {
isR = r;
}
public void addStudent(String num, String name, String courseName, ArrayList<Integer> arrayList){
Student student = new Student();
student.setNum(num);
student.setName(name);
student.courses.add(new Course(courseName,arrayList));
students.add(student);
}
public void addStudent(String num,String name){
Student student = new Student();
student.setNum(num);
student.setName(name);
students.add(student);
}
public Student findStudent(String num){
for(Student student : students){
if(student.getNum().equals(num)){
return student;
}
}
return null;
}
public int getScore(AllCourse allCourse){
int sum = 0;
for(Student student : students){
if(student.courses.size() != 0){
sum += (int)student.getScore(allCourse);
}
}
return (sum/(students.size()));
}
@Override
public int compareTo(Object o) {
Class cl = (Class)o;
if(Integer.parseInt(this.classNum) < Integer.parseInt(cl.classNum)){
return -1;
}else if(Integer.parseInt(this.classNum) > Integer.parseInt(cl.classNum)){
return 1;
}
return 0;
}
}
class Course implements Comparable{
private String name;
private String nature;
private String mode;
private ArrayList<Integer> arrayList = new ArrayList<>();
private ArrayList<Double> weighs = new ArrayList<>();
private boolean isR = false;
public void setR(boolean r) {
isR = r;
}
public boolean isR() {
return isR;
}
public Course(String name, String nature) {
this.name = name;
this.nature = nature;
}
public Course(String name, String nature, String mode,ArrayList<Double> weighs) {
this.name = name;
this.nature = nature;
this.mode = mode;
this.weighs = weighs;
}
public Course(String name, ArrayList<Integer> arrayList) {
this.name = name;
this.arrayList = arrayList;
}
public String getName() {
return name;
}
public void setName(String name) {
this.name = name;
}
public String getNature() {
return nature;
}
public void setNature(String nature) {
this.nature = nature;
}
public String getMode() {
return mode;
}
public void setMode(String mode) {
this.mode = mode;
}
public ArrayList<Double> getWeighs() {
return weighs;
}
public void setWeighs(ArrayList<Double> weighs) {
this.weighs = weighs;
}
public ArrayList<Integer> getArrayList() {
return arrayList;
}
public void setArrayList(ArrayList<Integer> arrayList) {
this.arrayList = arrayList;
}
@Override
public int compareTo(Object o) {
Course course = (Course)o;
Collator collator = Collator.getInstance(java.util.Locale.CHINA);
collator.setStrength(Collator.PRIMARY);
if(collator.compare(this.name,course.name) > 0){
return 1;
}else if(collator.compare(this.name,course.name) < 0){
return -1;
}
return 0;
}
}
class Student implements Comparable{
private String num;
private String name;
ArrayList<Course> courses = new ArrayList<>();
public String getNum() {
return num;
}
public void setNum(String num) {
this.num = num;
}
public String getName() {
return name;
}
public void setName(String name) {
this.name = name;
}
public ArrayList<Course> getCourses() {
return courses;
}
public void setCourses(ArrayList<Course> courses) {
this.courses = courses;
}
public double getScore(AllCourse allCourse){
double sum = 0;
int count = 0;
for(Course course : courses){
allCourse.findCourse(course.getName()).setR(true);
for(int i = 0; i < allCourse.findCourse(course.getName()).getWeighs().size();i++){
sum += course.getArrayList().get(i) * allCourse.findCourse(course.getName()).getWeighs().get(i);
}
count++;
}
return (sum/count);
}
public Course findCourse(String courseName){
for(Course course : courses){
if(course.getName().equals(courseName)){
return course;
}
}
return null;
}
@Override
public int compareTo(Object o) {
Student student = (Student) o;
if(Integer.parseInt(this.num) < Integer.parseInt(student.num)){
return -1;
}else if(Integer.parseInt(this.num) < Integer.parseInt(student.num)){
return 1;
}
return 0;
}
}
和上面差不多,我修改了和增加匹配的正则表达式,因为异常情况增加了,对于成绩权重的添加,我增加了数组储存权重,计算成绩的方法就是一一对应将成绩数组和权重数组相乘,最终得出结果。
三、踩坑心得
-
类型转换异常:尤其是在涉及到基础数据类型时,需要进行强制类型转换,但如果转换的数据类型和实际数据类型不匹配,就会发生类型转换异常(ClassCastException)。因此,在类型转换之前必须进行类型检查,以确保没有发生类型转换异常。
- Java中的对象默认是null,如果在对null对象进行操作,就会发生空指针异常(NullPointerException)。在编写代码时要注意对对象进行判空处理,以避免该异常。
- 浮点数比较大小不能用等号
- 循环嵌套过多:使用过多的循环嵌套将极大地降低代码的运行效率,造成不必要的系统开销。在编写代码时,应该尽可能减少循环嵌套的层数。
- 避免使用全局变量,真的很容易出错
四、改进建议
- 在Array、ArrayList、LinkedList的使用上要有所选择。
- 长度确定且数据较小时使用Array,速度快,占内存小,操作简单;长度不确定且对元素的访问需求较多是,使用ArrayList,访问元素较快且ArrayList会自动扩容防止越界的情况出现;当对数据进行插入、删除操作需求较多时,使用LinkedList,插入、删除的速度更快,由于每一个节点都要储存引用,耗内存的缺点也很明显。
- Array是一个固定大小的容器,底层采用的是线性连续空间来存放元素。优点在于在内存中是连续的,速度较快,操作简单。缺点是定义数组时要定义其长度,不是很灵活,过长过短都会造成问题。不方便进行数据的添加、插入和移除。
- ArrayList是基于索引的数据接口,它的底层是数组。它可以以O(1)时间复杂度对元素进行随机访问。
- 与此对应,LinkedList是以元素列表的形式存储它的数据,每一个元素都和它的前一个和后一个元素链接在一起,在这种情况下,查找某个元素的时间复杂度是O(n)。
- 相对于ArrayList,LinkedList的插入,添加,删除操作速度更快,因为当元素被添加到集合任意位置的时候,不需要像数组那样重新计算大小或者是更新索引。
- LinkedList比ArrayList更占内存,因为LinkedList为每一个节点存储了两个引用,一个指向前一个元素,一个指向下一个元素。
- 需要输出一行很多个数据时,不使用循环一个一个输出,而直接使用StringBuilder不断append进行拼接。
- 因为每次虚拟机碰到"+"这个操作符对字符串进行拼接地时候会new出一个StringBuilder,然后调用append方法,最后调用toString()方法转换字符串赋值给对象,所以循环多少次,就会new出多少个StringBuileder()来,这对于内存是一种浪费。
五、总结
作为最后几次作业,基本上锻炼了我们编写基础OOP程序的所有核心基础技能,包括继承与多态,七大设计原则,基本的类之间关系的构建设计,把具体的需求多次抽象化解决复杂问题,尽可能不影响原有代码的基础上去进行代码重构以应对需求变更,等等。题目的难度复杂度逐渐加深,最终我们已经具备了真正解决有一定复杂度的实际问题的能力了。经过这样的训练,我们终于能够用实践去理解之前C语言这种面向过程编程和Java面向对象编程在思路上的具体差异。解决一个问题,OOP给出的思路就是抽丝剥茧,有条不紊地张开,一层层去抽象,以模块化的方式逐步解决问题,各个模块可随时装载卸载,虽然代码看上去复杂冗长,但是细看各个模块的组合十分有条理和逻辑,并没有哪行代码是真正多余的。因此OOP尤其适合应对大型工程,可读性、可复用性和可维护性都远高于传统一步到位的面向过程编程。
教学建议:老师可以讲解PTA上布置的题目集,不然一些学生不会做还是不会做,代码风格也应该培养,不然到了后面很难纠正过来。课堂上老师讲的少,却让我们练的多,是不合理的。当然,应该是我们学生去适应教学。

浙公网安备 33010602011771号