会员
周边
新闻
博问
闪存
众包
赞助商
YouClaw
所有博客
当前博客
我的博客
我的园子
账号设置
会员中心
简洁模式
...
退出登录
注册
登录
LanderHu
博客园
首页
新随笔
联系
订阅
管理
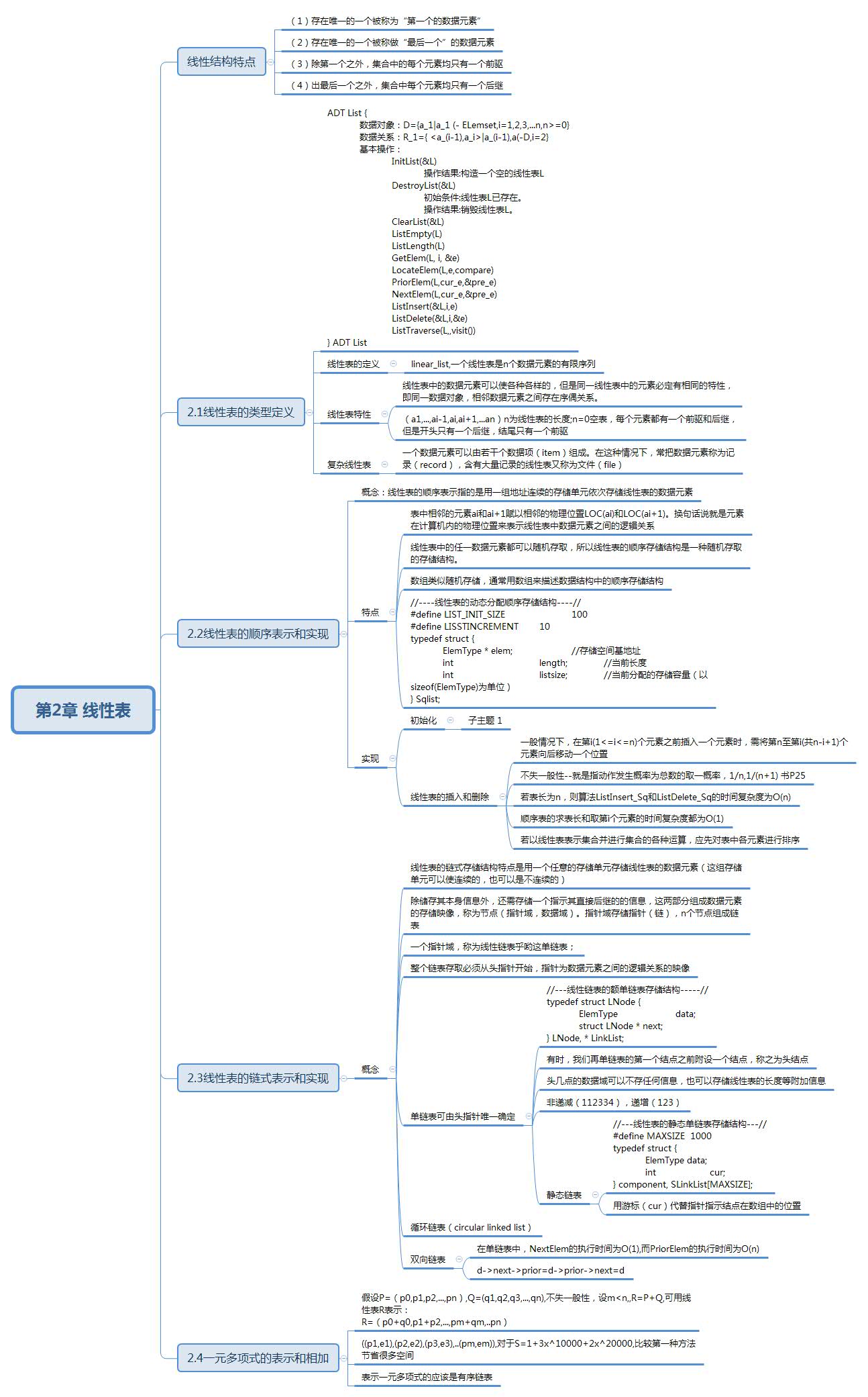
数据结构(c语言版,严蔚敏)第2章线性表
第2章线性表
posted @
2019-11-16 09:48
klandehu
阅读(
41
) 评论(
0
)
收藏
举报
刷新页面
返回顶部
公告