服务端设计方案_信息采集系统之二
本文所在的实例工具地址是 :http://www.webtool.cn/tools/list/n2399997.htm
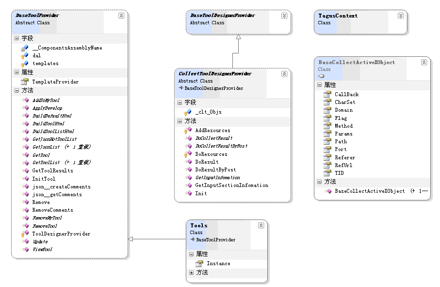
先看一下Tagus.Components的AD图

下面开始从JS代码进入整个过程进行分析。
sys.tools.getResults(..)
详细代码请使用firebug进入上面的页面查看,这里不做详细介绍了.
以上JS代码是一个封装的AJAX调用。他会直接访问我的tool.ashx页面,下面我们从tool.ashx开始讲起
public class Tool : APIFactory
此ASHX类继承自APIFactory抽象类
代码
using System.Data;
using System.Configuration;
using System.Web;
using System.Web.Security;
using System.Web.UI;
using System.Web.UI.WebControls;
using System.Web.UI.WebControls.WebParts;
using System.Web.UI.HtmlControls;
using Tagus.Components;
using System.IO;
using System.Xml;
using System.Text;
using System.Collections.Specialized;
namespace Tagus.Web.Tools.SAPI
{
public delegate void DoRequestEventHandler(HttpContext context, string[] param);
public abstract class APIFactory : IHttpHandler
{
protected abstract void callBack(HttpContext context, string[] param);
protected virtual string GetBigData()
{
System.IO.Stream instream = TagusContext.Current.Context.Request.InputStream;
BinaryReader br = new BinaryReader(instream, System.Text.Encoding.UTF8);
byte[] byt = br.ReadBytes((int)instream.Length);
string sXml = System.Text.Encoding.UTF8.GetString(byt);
System.Xml.XmlDocument xmlDoc = new System.Xml.XmlDocument();
xmlDoc.LoadXml(sXml);
XmlElement xe = xmlDoc.DocumentElement;
StringBuilder sGuid = new StringBuilder();
for (int i = 0; i < xe.ChildNodes.Count; i++)
{
if (i > 0)
sGuid.Append(",");
sGuid.Append("'" + xe.ChildNodes[i].InnerText + "'");
}
return sGuid.ToString();
}
protected virtual void DoPostRequest(NameValueCollection collection) { }
protected void doRequest(HttpContext context, string rspType)
{
context.Response.ContentType = rspType;
context.Response.ContentEncoding = System.Text.Encoding.UTF8;
context.Request.ContentEncoding = System.Text.Encoding.UTF8;
if (context.Request.HttpMethod.ToLower() == "post")
{
NameValueCollection collection = context.Request.Params;
DoPostRequest(collection);
}
else if (context.Request.HttpMethod.ToLower() == "get")
{
if (context.Request["do"] == null)
{
context.Response.Write("you must send params !");
}
else
{
string[] s = Security.CheckParams(context.Request.QueryString["do"]);
for (int i = 0; i < s.Length; i++)
{
s[i] = HttpFunctions.GetRepString(s[i]);
}
try
{
if (s != null && s.Length >= 3)
{
for (int i = 0; i < s.Length; i++)
{
s[i] = s[i].Replace("amp;", "&");
s[i] = s[i].Replace("sdot;", ",");
}
callBack(context, s);
}
}
catch (Exception ex)
{
context.Response.Write(ex.Message);
}
}
}
else
{
}
}
#region IHttpHandler 成员
public bool IsReusable
{
get
{
return false;
}
}
public void ProcessRequest(HttpContext context)
{
doRequest(context, "text/plain");
}
#endregion
}
}
此类主要是对AJAX进行安全或基础处理。
然后回到Tool类
context.Response.Write(s);
以上语句是此类中的获取工具结果的定义
代码
{
/// <summary>
/// 当前TagusContext对象
/// </summary>
public static TagusContext Current
{
get
{
if (HttpContext.Current == null)
return new TagusContext();
return (TagusContext)HttpContext.Current.Items["TagusContext"];
}
}
private BaseToolProvider provider = null;
/// <summary>
/// 基础工具提供者对象
/// </summary>
public BaseToolProvider Provider
{
get { return provider; }
}
/// <summary>
/// 构造函数
/// </summary>
public TagusContext()
{
provider = ToolFactory.CreateToolProvider();
}
}
此为系统上下文类,在类中定义了基础工具提供者对象,并且在构造函数中已经采用抽象工厂的设计模式实例化.
代码
/// 工具应用实现类抽象工厂
/// </summary>
public class ToolFactory
{
public static BaseToolProvider CreateToolProvider()
{
return Tools.Instance;
}
}
这里因为还没有实际性的抽象需要,所以直接用Tools.Instance属性实例化。
Tools实现BaseToolProvider抽象类,在BaseToolProvider抽象类中 我们有这样的定义
代码
/// 获取工具查询结果
/// </summary>
/// <param name="pid">工具编号</param>
/// <param name="param">工具所需参数数组</param>
/// <returns></returns>
public string GetToolResults(string pid, string[] param, NameValueCollection collection)
{
BaseToolDesignerProvider dProvider = ToolDesignerProvider(pid);
string s = null;
try
{
dProvider.Init(pid);
}
catch
{
switch (TagusContext.Current.Context.Request.HttpMethod.ToLower())
{
case "get":
s = dProvider.GetResult(pid, param);
break;
case "post":
s = dProvider.GetResult(pid, collection);
break;
}
return s;
}
switch (TagusContext.Current.Context.Request.HttpMethod.ToLower())
{
case "get":
s = dProvider.GetResult(pid, param);
break;
case "post":
s = dProvider.GetResult(pid, collection);
break;
}
return s;
}
pid 是工具的加密参数,在本例中大家或许已经注意到ToolDesignerProvider(pid)这个方法。 我们来看看这个方法到底是干嘛的。
代码
/// 工具开发者接口提供类
/// </summary>
/// <param name="pid"></param>
/// <returns></returns>
protected virtual BaseToolDesignerProvider ToolDesignerProvider(string pid)
{
ToolInfo t = dal.Get(int.Parse(DES.Decrypt(pid)));
return (BaseToolDesignerProvider)Assembly.Load(t.AssemblyName).CreateInstance(t.ClassName, false, BindingFlags.Default, null, null, null, null);
}
很显然,在此方法中会使用到反射。 那么为什么要使用反射呢? 其实这是因为在我们的系统中拥有开发者平台。工具并不是由一个人开发的,而是很多人一起开发,大家都有自己的类库,所以在这里需要使用反射来找到目标类库,嘿嘿 如果你有兴趣的话也可以联系QQ7437280来加入我们的开发者平台。
下面是BaseToolDesignerProvider类的全部代码
代码
// 实现此接口来支持工具初始化及返回查询结果等功能。
// Copyright 2009 四川百易年华网络服务有限公司
// 原始版本作者:王智 创建时间:2009-12-15 17:26
// 最后更新时间:2009-12-15 17:26,修改人:王智
using System;
using System.Collections.Generic;
using System.Text;
using Tagus.DataFactory;
using Tagus.Model;
using System.Collections.Specialized;
namespace Tagus.Components
{
public abstract class BaseToolDesignerProvider
{
/// <summary>
/// 初始化工具
/// </summary>
/// <param name="pid">工具编号</param>
/// <returns>返回的显示信息</returns>
public abstract string Init(string pid);
/// <summary>
/// 获取输入栏包含信息
/// </summary>
/// <returns></returns>
public abstract string GetInputSectionInfomation();
/// <summary>
/// 获取工具查询结果
/// </summary>
/// <param name="param">参数列表</param>
/// <returns>查询结果字符串</returns>
internal string GetResult(string pid, string[] param)
{
ToolInfo instance = TagusContext.Current.Provider.GetTool(DES.Decrypt(pid));
return DoResult(param, instance);
}
/// <summary>
/// 获取工具查询结果 Post
/// </summary>
/// <param name="pid">工具编号</param>
/// <param name="collection">Form窗体变量集合</param>
/// <returns></returns>
internal string GetResult(string pid, NameValueCollection collection)
{
ToolInfo instance = TagusContext.Current.Provider.GetTool(DES.Decrypt(pid));
return DoResultByPost(collection, instance);
}
/// <summary>
/// 生成工具查询结果 Get方式
/// </summary>
/// <param name="paras">参数列表</param>
/// <param name="tool">工具实体对象</param>
/// <returns></returns>
public abstract string DoResult(string[] paras,ToolInfo tool);
/// <summary>
/// 生成工具查询结果 Post方式
/// </summary>
/// <param name="collction"></param>
/// <param name="tool"></param>
/// <returns></returns>
public abstract string DoResultByPost(NameValueCollection collction, ToolInfo tool);
}
}
BaseToolProvider会调用此抽象类中的方法获取结果,但是此为抽象类 那么需要实现此抽象类的类,请看下面代码:
代码
using System.Collections.Generic;
using System.Text;
using Tagus.Model;
namespace Tagus.Components
{
public abstract class CollectToolDesignerProvider : BaseToolDesignerProvider
{
protected List<BaseCollectActiveXObject> _clt_Objs;
public override string Init(string pid)
{
if (_clt_Objs == null)
{
_clt_Objs = new List<BaseCollectActiveXObject>();
}
return "";
}
protected void AddResources(BaseCollectActiveXObject obj)
{
if (_clt_Objs == null)
{
_clt_Objs = new List<BaseCollectActiveXObject>();
}
_clt_Objs.Add(obj);
}
protected virtual void DoResources(StringBuilder sb,string flag)
{
if (sb != null)
{
foreach (BaseCollectActiveXObject obj in _clt_Objs)
{
if (obj.Flag == flag)
{
sb.Append("sys.behavior.$doAX('" + obj.TID + "','" + obj.Domain + "','" + obj.Port + "','" + obj.Path + "','" + obj.Method + "','" + obj.Params + "','" + obj.Flag + "','" + obj.RefUrl + "','" + obj.Referer + "','" + obj.CharSet + "','" + obj.CallBack + "');");
}
}
}
}
public override string GetInputSectionInfomation()
{
return GetInputInfomation();
}
public abstract string GetInputInfomation();
public override string DoResult(string[] paras, ToolInfo tool)
{
return DoCollectResult(paras, tool);
}
public abstract string DoCollectResult(string[] paras, ToolInfo tool);
public override string DoResultByPost(System.Collections.Specialized.NameValueCollection collction, ToolInfo tool)
{
return DoCollectResultByPost(collction, tool);
}
public abstract string DoCollectResultByPost(System.Collections.Specialized.NameValueCollection collction, ToolInfo tool);
}
}
此类为插件版本工具专用抽象类,插件版本工具必须要实现此类。此类有两个函数 AddResources DoResources yao zhuyi.
it's all.


浙公网安备 33010602011771号