会员
周边
新闻
博问
闪存
众包
赞助商
Chat2DB
所有博客
当前博客
我的博客
我的园子
账号设置
会员中心
简洁模式
...
退出登录
注册
登录
七芒星S
不积跬步,无以至千里。不积小流,无以成江海。
博客园
首页
新随笔
联系
管理
订阅
Vue生命周期
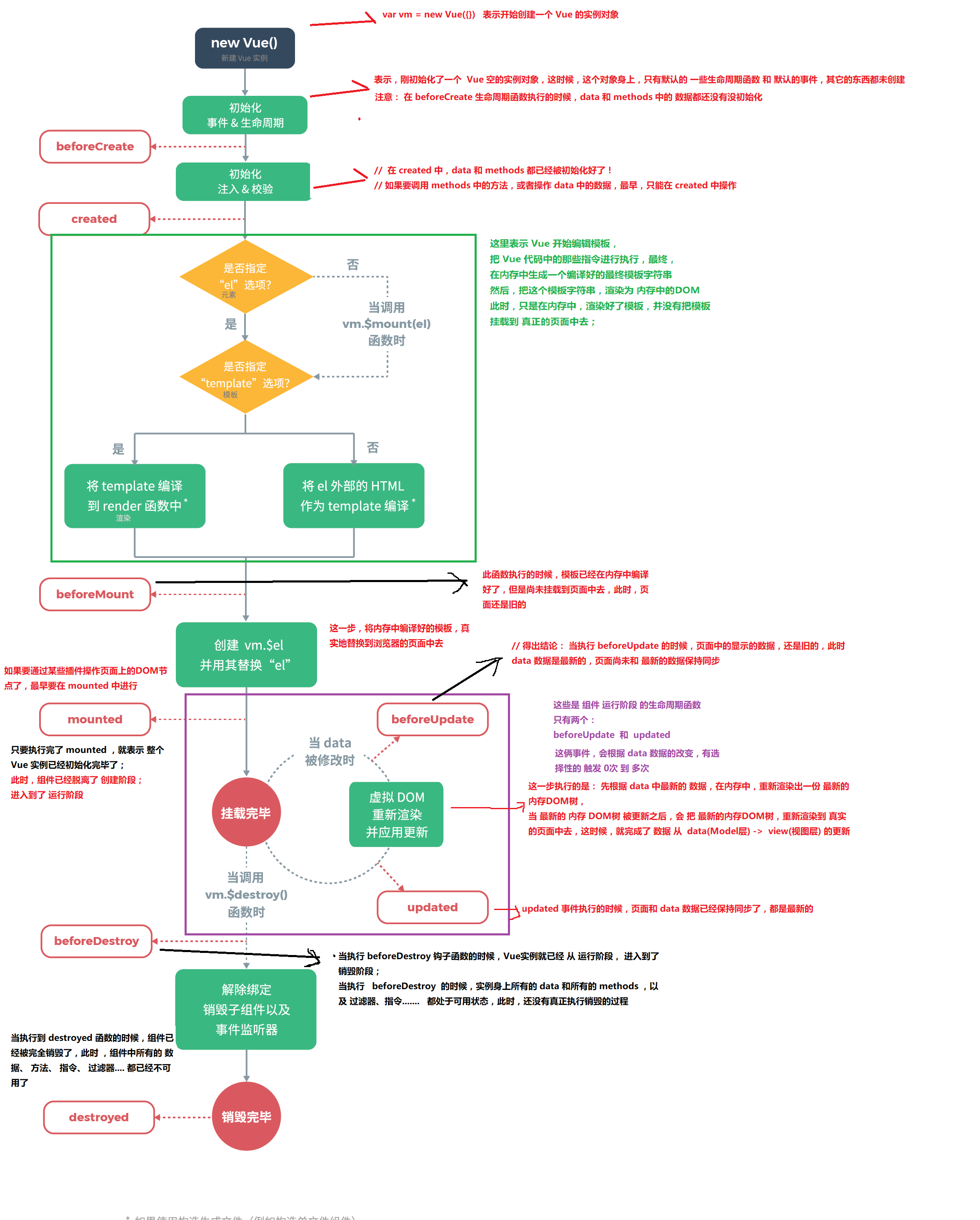
什么是生命周期
从vue实例创建、运行到销毁期间,总伴随着各种各样的事件,这些事件统称为生命周期。
posted @
2020-04-23 21:42
七芒星S
阅读(
159
) 评论(
0
)
收藏
举报
刷新页面
返回顶部
公告