Bean是什么
bean是什么?
1.bean定义
本质上指任何被Sping加载出来的对象。Spring Bean代表Spring最小的执行单位,其加载、作用域、生命周期的管理都由Spring操作
2.设计目的
当我们需要用容器内的对象时,只需要“告诉” Spring,Spring 就能自动帮我们加载,我们则无需考虑这个 Bean 到底是如何加载的、什么时候回收等细节逻辑。我们只需要使用即可。由此一来,降低了使用门槛,也减少了对于细节的一些管理。
3.名词介绍
- 定义:Bean 是在 Spring 容器中被实例化、管理和维护的对象。一个 Bean 可以是任何普通的 Java 对象,例如 POJO、Service、Respository、Controller 等等。将一个类声明为 Bean 的方式可以是在类级别上使用 ‘@Component’ 注解或其派生注解(‘@Service’、‘@Repository’、‘@Controller’等),也可以是通过配置文件进行显式的声明。
- 实例化:Spring 容器负责实例化 Bean。当应用程序启动时,Spring 容器会根据配置信息或注解扫描的结果,找到并实例化所有被标记为 Bean 的类,并将它们加入容器中。实例化的过程由 Spring 的 IoC 容器负责。
- 管理:一旦 Bean 被实例化,Spring 容器将负责管理 Bean 的生命周期和依赖关系。它会根据配置文件或注解的信息,自动解决 Bean 之间的依赖关系,确保在需要的时候正确的注入依赖。Spring 容器还会负责销毁不再需要的 Bean。
- 依赖注入:依赖注入是 Spring 框架的一个重要特性,它允许通过自动或显式配置的方式将 Bean 的依赖项注入到其它 Bean 中。依赖注入可以通过构造函数注入、Setter 方法注入或字段注入的方式实现,其中最常见的是使用 ‘@Autowired’注解进行注入。
- 作用域:Spring 框架提供了多种作用域(scope)来管理 Bean 的生命周期。常见的作用域包括单例(Singleton)、原型(Prototype)、会话(Session)、请求(Request)等。默认情况下,Bean 是单例的,即每个容器中只存在一个实例。但可以根据需要配置其它作用域。
点击查看代码
@Component // 默认为单例
public class MyBean {
// 代码...
}
-------------------------------------
@Component
@Scope("prototype")
public class MyPrototypeBean {
// 代码...
}
点击查看代码
@Component
public class MyService {
@Autowired
private MyBean myBean;
// 使用myBean的代码...
}
4.装配及注入
了解Spring设计Bean的目的后,我们了解如何告诉Spring我们需要一个Bean。下面以MyBean为例,我们一步一步介绍如何管理、加载Bean
点击查看代码
@Data
// 这是Lombok提供的组合注解,自动为类生成getter 和 setter 方法、toString方法、equals和hashCode方法
@AllArgsConstructor
// 生成一个包含所有字段的构造函数。
@NoArgsConstructor
// 生成一个无参构造函数
public class MyBean {
Integer filedA;
Integer fieldB;
}
xml 装配
xml装配就不介绍了,因为是比较老的装配方式了
Java 装配
经常在第三方项目中,如果我们想要注入一个容器,那么往往需要通过注解 @Configuration + @Bean 的方式进行实现。如下所示:
点击查看代码
@Configuration
public class MyBeanConfiguration {
@Bean(name = "myBean")
public MyBean initMyBean() {
return new MyBean();
}
}
-------------------------------------------------
@SpringBootApplication
@ComponentScan(basePackages = {"com.example.demo.*", "com.alibaba"}) // 需指明路径。
public class emptyDemoApplication {
public static void main(String[] args) {
ConfigurableApplicationContext context = SpringApplication.run(emptyDemoApplication.class, args);
Object myBean = context.getBean("myBean");
System.out.println(myBean); // MyBean(filedA=null, fieldB=null)
}
}
点击查看代码
@Data
@AllArgsConstructor
@NoArgsConstructor
@Component
public class MyBean {
Integer filedA;
Integer fieldB;
}
-------------------------------------------------
@SpringBootApplication
@ComponentScan(basePackages = {"com.example.demo.*", "com.alibaba"}) // 需指明路径。
public class emptyDemoApplication {
public static void main(String[] args) {
ConfigurableApplicationContext context = SpringApplication.run(emptyDemoApplication.class, args);
Object myBean = context.getBean("myBean");
System.out.println(myBean); // MyBean(filedA=null, fieldB=null)
}
}
五、生命周期
5.1 作用域
在了解了 Bean 的设计目的及其装配注入的方式后,咋们有必要对 Bean 的整个生命周期做一个了解。但是在了解具体的生命周期之前,我们需要了解一个概念,即容器的作用域。作用域大致有以下五种:
- singleton(默认):将单个 bean 定义限定为每个 Spring IoC 容器的单个对象实例。
- prototype:将单个 bean 定义限定为任意数量的对象实例
- request:每次用户请求时,只生成一个 Bean 对象
- session:每次 Http 会话建立到终止时,只能够生成一个对应的 Bean 实例
- application: 每次应用启动到终止,只维持一个对应的 Bean 实例对象
从含义的解释上来看,作用域主要是解决 Bean 的作用范围的。以 singleton 和 prototype 来说,singleton 在创建之后,springboot 会保证整个上下文环境中都只存在一个该类型的 bean。而如果是 prototype 情况,那么每次 springboot 发生加载的时候,都会新创建一个 bean 进行注入。
相似的,request、session则是在每次用户请求、每次会话建立都新创建 bean 进行注入。通过指定作用域,我们就可以判断出当前这个 Bean 对象的大致生命周期和作用范围。
5.2 生命周期
从主观上来考虑,一个 Bean 在容器中管理,大概需要以下这么几步:
- 调用构造方法,创建对应的 Bean 类。此时 Bean 类中的属性都是空的。
- 将 Bean 所依赖的一些数据,如待注入的容器等,填充到 Bean 对象中。
- 调用 bean 内的一些方法,如启动数据库链接等。同时将 Bean 填充到容器中存储起来,以方便应用程序获取使用。
- 如果当前不再使用该 Bean 对象,则调用销毁方法,将当前 Bean 销毁。
而这上述几步,其实也就对应着 Bean 生命周期:
实例化 Instantiation(指创建对象的过程,也就是说,当 Spring 容器启动时,它会扫描所有的配置文件,读取 Bean 定义,然后根据定义创建 Bean 对象的实例。这个过程中,Spring 容器会使用反射机制来调用 Bean 的构造函数来实例化对象。)
属性赋值 Populate
初始化 Initialization(指 Bean 对象被创建后,Spring 容器会根据配置文件中的定义来对其进行一系列的属性设置、依赖注入等操作,使其可以正常运行。这个过程中,Spring 容器会调用 Bean 的一些特定方法,如 set 方法、init-method 方法等来完成对象的初始化。)
销毁 Destruction
实例化和初始化的区别:实例化是创建对象的过程,而初始化是为对象设置属性、注入依赖以及调用特定方法来使其准备好执行操作的过程。在 Spring 框架中,实例化和初始化都是由容器来管理的,可以通过配置文件或者注解来指定 Bean 的创建和初始化过程。
同时,为了方便拓展,Spring 也在特定的生命周期前后提供了接口以供拓展实现,最重要的两个实现接口就是如下两个:
InstantiationAwareBeanPostProcessor
BeanPostProcessor
InstantiationAwareBeanPostProcessor 主要在 Bean 实例化、属性赋值的时候提供了拓展接口;
而 BeanPostProcessor 则主要在 Bean 初始化前后提供拓展接口。我们熟知的 @PostConstruct 注解,就是通过实现了 BeanPostProcessor 接口,来实现的后处理机制。
总体来说,Spring 中 bean 的基本生命流程主要如下所示:
生命周期
从主观上来考虑,一个 Bean 在容器中管理,大概需要以下这么几步:
调用构造方法,创建对应的 Bean 类。此时 Bean 类中的属性都是空的。
将 Bean 所依赖的一些数据,如待注入的容器等,填充到 Bean 对象中。
调用 bean 内的一些方法,如启动数据库链接等。同时将 Bean 填充到容器中存储起来,以方便应用程序获取使用。
如果当前不再使用该 Bean 对象,则调用销毁方法,将当前 Bean 销毁。
而这上述几步,其实也就对应着 Bean 生命周期:
实例化 Instantiation(指创建对象的过程,也就是说,当 Spring 容器启动时,它会扫描所有的配置文件,读取 Bean 定义,然后根据定义创建 Bean 对象的实例。这个过程中,Spring 容器会使用反射机制来调用 Bean 的构造函数来实例化对象。)
属性赋值 Populate
初始化 Initialization(指 Bean 对象被创建后,Spring 容器会根据配置文件中的定义来对其进行一系列的属性设置、依赖注入等操作,使其可以正常运行。这个过程中,Spring 容器会调用 Bean 的一些特定方法,如 set 方法、init-method 方法等来完成对象的初始化。)
销毁 Destruction
实例化和初始化的区别:实例化是创建对象的过程,而初始化是为对象设置属性、注入依赖以及调用特定方法来使其准备好执行操作的过程。在 Spring 框架中,实例化和初始化都是由容器来管理的,可以通过配置文件或者注解来指定 Bean 的创建和初始化过程。
同时,为了方便拓展,Spring 也在特定的生命周期前后提供了接口以供拓展实现,最重要的两个实现接口就是如下两个:
InstantiationAwareBeanPostProcessor
BeanPostProcessor
InstantiationAwareBeanPostProcessor 主要在 Bean 实例化、属性赋值的时候提供了拓展接口;
而 BeanPostProcessor 则主要在 Bean 初始化前后提供拓展接口。我们熟知的 @PostConstruct 注解,就是通过实现了 BeanPostProcessor 接口,来实现的后处理机制。
总体来说,Spring 中 bean 的基本生命流程主要如下所示:

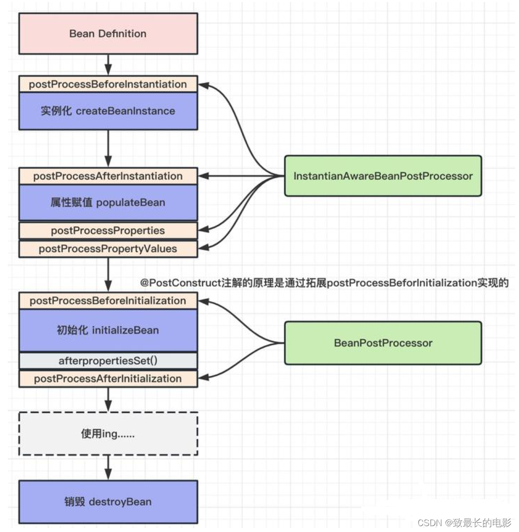
这张图展示了 Spring 框架中 Bean 的生命周期及其与 BeanPostProcessor 和 InstantiationAwareBeanPostProcessor 接口的交互过程。Spring 容器管理 Bean 的整个生命周期,从定义到销毁,而这些接口允许开发者在特定阶段对 Bean 进行自定义处理。
- Bean Definition
起点:一切开始于一个 Bean 的定义(Bean Definition),它描述了如何创建和配置一个 Bean。 - 实例化(createBeanInstance)
postProcessBeforeInstantiation:
在 Bean 实例化之前,Spring 会调用所有实现了 InstantiationAwareBeanPostProcessor 接口的处理器的 postProcessBeforeInstantiation 方法。
如果某个处理器返回了一个非空对象,那么这个对象将被用作最终的 Bean 实例,跳过后续的实例化步骤。
实例化 createBeanInstance:
如果没有处理器返回非空对象,则 Spring 将根据 Bean 定义创建一个新的 Bean 实例。 - 属性赋值(populateBean)
postProcessAfterInstantiation:
在 Bean 实例化之后、属性赋值之前,Spring 会再次调用 InstantiationAwareBeanPostProcessor 的 postProcessAfterInstantiation 方法。
如果该方法返回 false,则跳过属性赋值步骤。
属性赋值 populateBean:
如果 postProcessAfterInstantiation 返回 true 或未实现,Spring 将根据 Bean 定义设置 Bean 的属性值。
postProcessProperties:
属性赋值完成后,Spring 调用 BeanPostProcessor 的 postProcessProperties 方法(如果实现的话)。
postProcessPropertyValues:
最后,Spring 调用 InstantiationAwareBeanPostProcessor 的 postProcessPropertyValues 方法,允许进一步修改属性值。 - 初始化(initializeBean)
postProcessBeforeInitialization:
在 Bean 初始化之前,Spring 调用 BeanPostProcessor 的 postProcessBeforeInitialization 方法。
初始化 initializeBean:
Bean 初始化包括调用初始化方法(如 @PostConstruct 注解的方法或通过元素的 init-method 属性指定的方法)。
afterPropertiesSet():
如果 Bean 实现了 InitializingBean 接口,Spring 会调用其 afterPropertiesSet() 方法。
postProcessAfterInitialization:
在 Bean 初始化完成之后,Spring 调用 BeanPostProcessor 的 postProcessAfterInitialization 方法。 - 使用 ing……
Bean 准备就绪,可以被应用程序使用。 - 销毁(destroyBean)
当 Bean 不再需要时,Spring 调用销毁方法(如 @PreDestroy 注解的方法或通过元素的 destroy-method 属性指定的方法)来清理资源。
总结
BeanPostProcessor 和 InstantiationAwareBeanPostProcessor 是两个重要的接口,允许开发者在 Bean 生命周期的不同阶段进行干预和自定义处理。
图中的箭头表示流程的方向,绿色方框代表可以在对应阶段进行干预的接口方法。
通过理解这些流程和接口,开发者可以更灵活地控制和扩展 Spring 容器中 Bean 的行为。
参考文章:https://blog.csdn.net/yuxiangdeming/article/details/135648586
浙公网安备 33010602011771号