EAS常用快捷操作,查类路径, 查sql,查菜单
1.eas如何快速查看类加载路径
在付款单序时簿界面,使用CTRL+SHIFT+A,调出如下页面弹窗,比如如果想知道费用申请单的加载ui路径,可以先点击tab页签上的“费用申请单“,
然后,回到弹窗页面,点击刷新,然后再点击查找选中,再点击脚本选中,就可以看到类的路径了

这里注意,文本域里要填CoreUI才有用


2.序时簿的SQL语句查看
有时候想要知道某个序时簿的查询sql,其实不必去bos平台开,可以直接在这里,使用如下语句:FMClientHelper.getListSql(CoreUI) ,选择并执行脚本即可,
注意有时候执行脚本没反应,可以手动选择脚本文字后再执行

3.sql的录制和执行效率查看
有时,事务执行的慢,或web端查询的慢,有可能是因为sql的执行效率较慢,这时候,我们可以通过sql录制来记录sql执行的耗时,具体操作如下
使用快捷键:Ctrl +Shift+ Alt + 】可以调出如下弹窗,点击开始录制,然后点击开始事务,输入事务的名称,然后结束,最后查看即可


操作之后可以点击查看,即可查看该段时间内的sql执行情况

3.gui界面属性查看
快捷键:shift + Alt + D可以调出debug界面,选中左边的树中节点,其对应的对象会再界面以红色方框标识,可以使用getText()来获取对象值

4,增加系统参数
快捷键:参数设置界面F12 【tips】建立参数时切记用管理员用户在管理单元下建立

5.清除系统参数缓存
快捷键:参数设置界面F11

6.引出模板的脚本
快捷键:引入引出模板界面 F9

7.新建客户端菜单
快捷键:ctrl+shift+alt+k
8.web端快捷键
Ctrl + shift + alt +s 打开web实用开发功能
Ctrl + shift + alt+ d 打开调试界面
Ctrl + shift + alt + m 打开性能分析工具
Ctrl + shift + alt + p 清除文件缓存
9.查询分析器查找当前客户端登录的实例
java.lang.System.getProperty("EAS_INSTANCE_HOME")

10.客户端类加载路径
//查询分析器执行客户端脚本,定位类加载位置-客户端 com.kingdee.eas.fm.common.client.FMClientHelper.locateClassClt("com.kingdee.eas.fi.cas.client.CasPaymentBillUI.class")
//查询分析器执行客户端脚本,定位类加载位置-服务端 com.kingdee.eas.fm.common.client.FMClientHelper.locateClassSvr("com.kingdee.eas.scm.cal.app.PurWriteOffStrategy.class")
//查询分析器执行客户端脚本,定位元数据加载位置-客户端 com.kingdee.eas.fm.common.client.FMClientHelper.locateMetaClt("com.kingdee.eas.fi.cas.PaymentBillQuery.query")
//查询分析器执行客户端脚本,定位元数据加载位置-服务端 com.kingdee.eas.fm.common.client.FMClientHelper.locateMetaSvr("com.kingdee.eas.fi.cas.app.T_CAS_ReceivingBill.table")
11.重建实体引用关系
用法示例: t_sys_entityref
com.kingdee.eas.framework.app.CoreBaseControllerBean._isReferenced(Context, IObjectPK, Connection)
com.kingdee.eas.common.app.dao.ReferenceDAO.getReferenceNew(Context, BOSUuid)

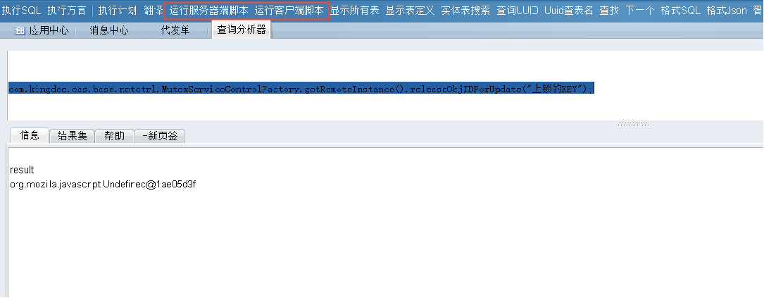
12.查询分析器执行代码逻辑
com.kingdee.eas.base.netctrl.MutexServiceControlFactory.getRemoteInstance().releaseObjIDForUpdate("上锁的KEY");

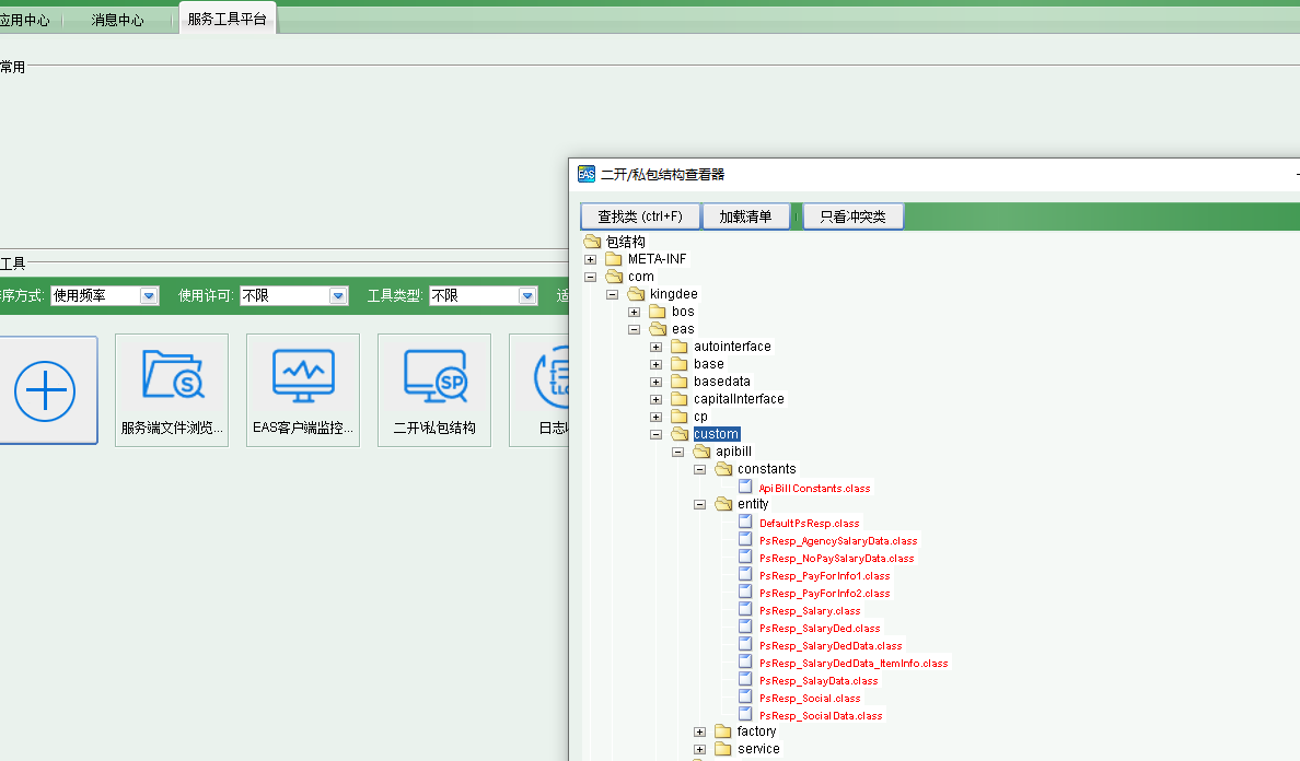
13.查看服务器私包结构并反编译
菜单路径:系统平台--系统工具--工具平台--服务工具平台,添加“二开\私包结构”工具

点开后如下

选择需要编译的class,如下,然后双击正确的jar,即可编译

14.日志收集
同13添加“日志收集”


a.选择“错误日志”,下载的errlogs.zip,是客户端日志和服务端的当前登录的实例的apsic日志,“全实例错误日志一般超过50M”,这里无法下载

b.选择rpc日志,下载的如下,说明:
日志名称:KSqlD.V60SP1.log 主要功能:记录系统真实执行的SQL语句,方便定位排查问题
日志名称:RpcSqlD.V60SP1.log 主要功能:记录操作每个环节的耗时,方便定位分析性能问题
日志名称:SqlPlanD.V60SP1.log 主要功能:记录慢sql的执行计划 方便查看索引命中情况 常用于做性能优化


浙公网安备 33010602011771号