【AI News | 20250717】每日AI进展
AI Repos
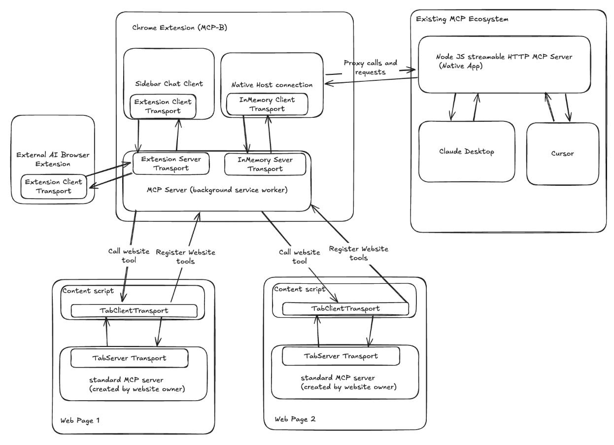
1、WebMCP
MCP-B是一个创新的浏览器内MCP(模型上下文协议)实现,它将AI助手与网页应用直接连接,解决了传统MCP绕过浏览器、需要复杂认证配置的痛点。通过在网页内运行MCP服务器,MCP-B利用浏览器现有的认证和安全模型,为AI提供结构化、精确的工具接口,而非依赖于屏幕抓取。这使得AI助手能够安全地使用用户已有的会话和权限,实现跨应用的自动化工作流。

2、stagehand
Stagehand是一款面向生产环境的浏览器自动化工具,旨在解决传统工具需要编写低级代码、而纯AI代理又行为不可预测的痛点。它巧妙地将Playwright的精确代码控制与自然语言的灵活性相结合,允许开发者根据任务场景自由选择,从而大幅提升自动化流程的可靠性。该工具支持预览和缓存AI动作,并能一键集成OpenAI和Anthropic等领先的AI模型,是构建稳定、高效浏览器自动化方案的理想选择。
3、ruler
Ruler是一款旨在解决AI编码助手指令分散问题的工具。它通过在项目中心化管理AI指令,并自动分发到GitHub Copilot、Claude、Aider等多种工具的配置文件中,确保指令的一致性。Ruler支持MCP服务器配置传播,自动管理.gitignore文件,并提供简洁的命令行接口进行初始化和应用。这大大简化了团队协作中的AI工具配置,减少了重复工作和项目上下文漂移。
4、LoFT
LoFT CLI是一款轻量级的开源命令行工具,专为本地GenAI应用开发者设计。它允许用户在CPU,甚至是8GB内存的MacBook上,对1-3B参数的小型语言模型进行LoRA微调、模型合并、GGUF导出和量化。整个工作流无需GPU,完全在本地运行,为开发者提供了私密、高效的离线模型定制和部署方案。项目旨在降低AI应用开发的门槛,并为开发者构建适配器驱动的GenAI工作流奠定基础。
5、Revornix
Revornix是一款专为AI时代设计的智能信息管理工具,旨在帮助用户高效聚合和管理全平台可见信息。它能够将新闻、博客、论坛等内容进行集中收集,并利用多模态大模型进行文档转换和向量化存储,支持多租户和本地化部署。该工具内置智能AI助手和MCP(模型上下文协议),可实现与文档及工具的交互,并允许自由切换LLM。Revornix支持多种语言,提供Docker一键部署,确保数据隐私与便捷使用。
AI News
1、字节跳动AI视觉多模态团队负责人更迭,Seed视觉模型研发持续推进
字节跳动豆包大模型视觉多模态方向负责人杨建朝宣布暂时休息,由原阿里M6大模型技术负责人周畅接任,继续带领Seed视觉模型团队。此次人事变动引发对字节AI核心技术团队稳定性的关注。杨建朝因工作与家庭原因选择离岗,而周畅的加入被视为字节跳动在AI视觉领域持续投入的信号。Seed团队专注于图像、视频生成等前沿AI研究,字节跳动强调对基础研究的长期投入不会动摇。
2、谷歌DeepMind推出Mixture-of-Recursions架构
谷歌DeepMind最新推出的Mixture-of-Recursions(MoR)架构,通过动态分配计算资源和创新的缓存机制,显著提高了大型语言模型的效率和性能。在相同计算预算下,MoR以更少的参数数量超越了传统Transformer和递归Transformer模型,展现了其在AI研究领域的突破性潜力,适合大规模预训练与部署。
3、OpenMed项目发布380个免费医疗AI模型,推动全球医疗创新
OpenMed项目在Hugging Face平台上推出了超过380个先进的医疗命名实体识别(NER)模型,全部免费开放,采用Apache2.0许可。这一举措旨在打破医疗AI技术的高昂许可费用和有限访问的壁垒,促进全球医疗创新。项目首批发布的模型性能与付费选项不相上下,已在多个基准测试中表现出色。OpenMed团队呼吁全球开发者共同参与,推动医疗AI的快速发展。
4、开源火车票查询新星12306MCP Server上线,FastAPI架构引领实时查询
2023年10月,开发者drfccv发布了基于Model Context Protocol(MCP)标准的12306MCP Server,一个专为复杂火车票信息查询设计的开源后端系统。该系统利用FastAPI架构实现秒级响应,支持余票、列车、车站等核心数据的实时查询,并通过Streamable HTTP协议确保数据高效传输。此外,它还提供智能时间工具和全面的API文档,便于开发集成,但明确禁止商业用途,确保合规使用。
5、百度推出Tizzy.ai:无广告智能搜索助手
百度近日推出了基于多个大模型能力的AI智能搜索助手Tizzy.ai,旨在提供无广告的智能搜索体验。该应用设计简洁,支持智能搜索、深度思考和智能总结等功能,特别提供丰富的影视资源。Tizzy.ai支持自动和深度搜索模式,强化推理能力,帮助用户在复杂信息中提炼关键点。此外,它还采用聚合跳转模式整合全网播放源,设有短剧专区,更新速度快,支持倍速播放。Tizzy.ai的发布标志着百度在AI智能助手领域的重要进步。
6、ReadMeX:AI驱动的GitHub文档生成新星
近日,由中国团队开发的AI工具ReadMeX在GitHub社区引发热议。该工具能够快速生成高质量的README文件,支持中英文双语输出,且在生成速度和内容准确性上表现优异。ReadMeX不仅提供一站式文档管理功能,还整合了多个热门开源项目的文档资源,完全免费的特点使其成为开发者的新宠。AIbase编辑团队认为,ReadMeX的出现降低了文档编写的门槛,展现了国产AI技术在开源领域的强大潜力。
7、开源SaaS启动模板FireGEO:加速现代化Web应用开发
FireGEO作为一款开源的SaaS启动模板,集成了品牌监控、用户认证、计费系统和AI聊天功能等核心特性,旨在帮助开发者快速搭建现代化Web应用。其开源模式提供了高度的透明度和社区支持,显著降低了开发复杂SaaS应用的门槛。FireGEO的推出,为SaaS行业的创新和发展注入了新的活力。
文章内容引用自:jungleBlog
浙公网安备 33010602011771号