【AI News | 20250616】每日AI进展
AI Repos
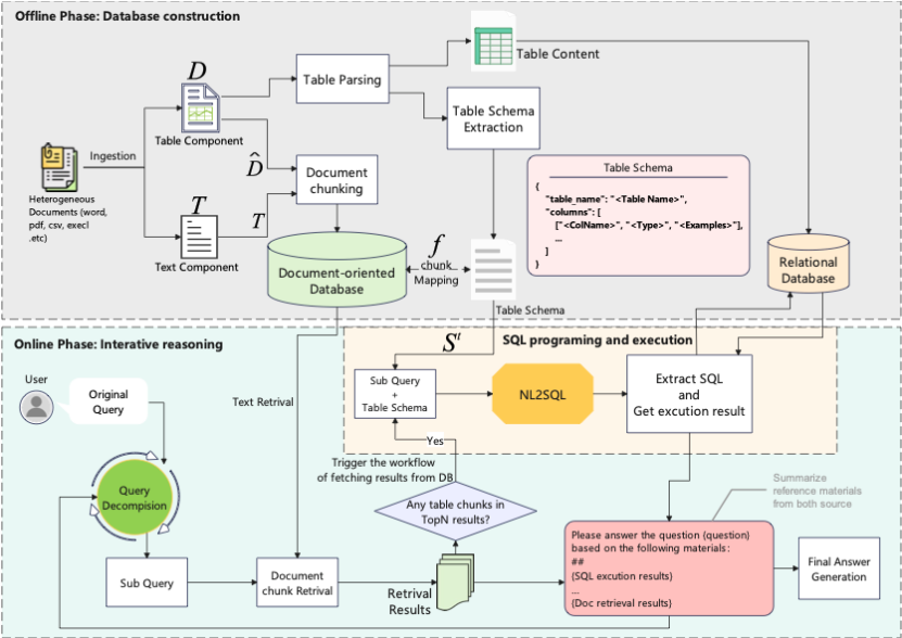
1、TableRAG
TableRAG 是一个创新的 检索增强生成(RAG)框架,专为解决 异构文档问答 中的结构信息丢失和缺乏全局视图问题而设计。它结合了 SQL执行和文本检索,实现了对表格数据的统一理解和复杂操作。该框架包含 离线数据库构建 和 四步在线迭代推理过程。TableRAG 在新基准 HeteQA 和其他公共基准测试中表现卓越,超越现有RAG和程序化方法,为处理复杂异构文档推理提供了最先进的解决方案。

2、Ming
Ming-Lite-Omni 是一个参数量为28亿的 轻量级多模态模型,能统一处理图像、文本、音频和视频,并具备强大的 语音和图像生成 能力。它基于 Ling(MoE架构) 和模态特定路由器,高效融合多模态输入,无需额外模型或微调即可完成多任务。Ming-Lite-Omni 实现了上下文感知对话、文本转语音及图像编辑等功能,在多模态感知与生成任务上表现卓越,是首个与GPT-4o在模态支持上匹敌的开源模型,旨在推动社区进一步研究。

3、davia
Davia 是一款专为Python开发者设计的工具,能将 AI agent 和 数据驱动的内部工具 轻松转换为交互式 Web 应用。它通过自动化UI生成、实时更新和后端管理,省去了前端开发的复杂性,让开发者专注于Python逻辑。Davia 基于 FastAPI,支持 LangGraph agent,提供开箱即用的实时流媒体和美观UI组件。用户只需几分钟即可创建完整应用,实现从Python代码到功能性应用的快速部署。
4、graph-rag-agent
本项目创新性地结合 GraphRAG 和 私域Deep Search,旨在构建一个 可解释、可推理的智能问答系统,并集成 多Agent协作 与 知识图谱增强,提供完整的RAG智能交互解决方案。其亮点包括 GraphRAG的完整复现、DeepSearch与知识图谱的融合、多Agent协同架构 及 增量更新机制。该项目通过将知识表示为图结构,并利用多种Agent(如NaiveRagAgent, GraphAgent, DeepResearchAgent等)处理复杂问题,同时提供全面的评估系统和可视化推理过程,以提升问答系统的效率与透明度。
AI News
1、字节跳动重磅发布Seaweed APT2:实时互动AI视频生成开启虚拟世界新纪元
字节跳动革命性的AI视频生成模型 Seaweed APT2 震撼发布,凭借其 实时视频流生成、互动相机控制 和 虚拟人类生成 的核心功能,被誉为通往“虚拟全息甲板”的关键一步。这款8亿参数的模型采用 自回归对抗后训练(AAPT)技术,在单块NVIDIA H100 GPU上即可实现24帧/秒、736×416分辨率的流畅视频生成,有效降低了计算复杂性。Seaweed APT2 在 虚拟主播、互动影视、虚拟现实游戏 等领域展现出巨大潜力,预示着AI视频生成正从静态创作迈向动态交互的新时代,并将重塑内容创作的未来。
2、MagicTryOn:基于Wan2.1视频模型,实现视频版AI虚拟试穿新突破
MagicTryOn 是一款基于 Wan2.1视频模型 和 扩散变换器 的创新型视频虚拟试穿框架,旨在解决传统视频虚拟试穿(VVT)中 时空一致性 和 服装内容保留 的难题。通过其独特的 粗到细服装保留策略 和 基于掩码的损失函数,MagicTryOn 能更自然地模拟服装与人体动作的互动,尤其在 大幅度运动场景 如舞蹈视频中表现卓越。这项技术有望在时尚产业中革新用户体验,为动态虚拟试穿带来新的可能性。
3、蚂蚁集团与Inclusion AI联合发布Ming-Omni:首个开源多模态GPT-4o级模型
蚂蚁集团与 Inclusion AI 联合推出了 Ming-Omni,这是一款革命性的 开源多模态模型,能处理图像、文本、音频和视频。该模型采用 “Ling”模块(MoE架构) 和模态特定路由器,高效融合多模态输入,并支持 语音和图像生成、上下文感知对话 及 多方言语音克隆 等功能。作为首个与GPT-4o匹敌的开源模型,Ming-Omni 的发布旨在推动多模态智能技术的进一步研究与发展,为各类智能应用带来广阔前景。
4、Genspark AI 发布革新性 AI Browser,开启智能网络浏览新时代
Genspark AI 近日推出了 Genspark AI Browser,一款集成先进AI技术的创新浏览器。该浏览器内置 AI代理 和 “超级代理” 功能,可实现 超高速无广告浏览、全网比价 及 自动驾驶模式 执行复杂任务,显著提升用户生产力和效率。它还支持 MCP Store 定制AI工具扩展。Genspark AI Browser有望在学术研究、商业决策和内容创作等领域带来革命性变革,并在AI浏览器市场中凭借其独特设计和模块化扩展能力脱颖而出。
5、微软开源Azure DevOps 本地 MCP 服务器:VS Code中无缝管理DevOps任务
微软近日开源了 Azure DevOps MCP Server,旨在将 Azure DevOps 功能无缝集成到代码编辑器中,提升开发者效率。这个本地服务器让用户可以在 VS Code 等编辑器中,通过 自然语言提示词 执行项目管理、构建、发布、代码仓库操作、测试计划及工作项处理等多项DevOps任务。它支持与 GitHub Copilot Agent Mode 集成,提供灵活安装选项和完善文档。此举标志着微软在 AI赋能DevOps管理 方面取得重要进展,进一步简化了开发流程。
6、微软发布 700 个真实 AI 案例,探索智能化工作新模式
微软近日发布了 700 个来自全球各行业的真实 AI 智能体和 Copilot 应用案例,全面展示了人工智能如何重塑工作模式。这些案例覆盖金融、医疗、科技、教育、汽车制造等领域,揭示了AI在自动化逾期付款跟进、简化销售流程、快速访问医疗文档、提升信息获取效率、优化合规性以及节省工作时间等方面的显著成效。微软此举旨在激励更多企业探索AI带来的无限可能性,共同迈向智能化工作新纪元,推动业务增长和提升客户体验。
7、腾讯混元3D 2.1大模型对外开源,引领工业级3D生成新时代
在CVPR2025上,腾讯宣布将 混元3D 2.1大模型 全链路开源,成为首个工业级3D生成大模型。新版本显著提升了几何生成质量,并开放 PBR材质生成模型,有效提升3D资产的质感和光影表现,告别“塑料感”。混元3D 2.1模型具备 高精度细节建模 和 多样化纹理生成能力,广泛适用于游戏、电影、线上商城等领域。此外,该模型 降低了开发门槛,支持消费级显卡运行,并提供详细部署教程,旨在推动3D生成技术普惠化发展。
浙公网安备 33010602011771号