借助URLOS快速安装AliSQL
环境需求
1. 最低硬件配置:1核CPU,1G内存(1+1)提示:如果你的应用较多,而主机节点的硬件配置较低,建议在部署节点时开通虚拟虚拟内存;
2. 生产环境建议使用2G或以上内存;
3. 推荐安装系统:Ubuntu-16.04、Ubuntu-18.04、CentOS7.X、Debian9X的64位的纯净的操作系统;
安装URLOS应用容器管理软件
curl -LO www.urlos.com/iu && sh iu
AliSQL安装流程
1. 登录URLOS系统后台,在应用市场中选择别名并搜索“AliSQL”,找到之后,选择合适的版本点击安装按钮
2. 填写服务名称、选择运行节点、服务端口、选择智能部署
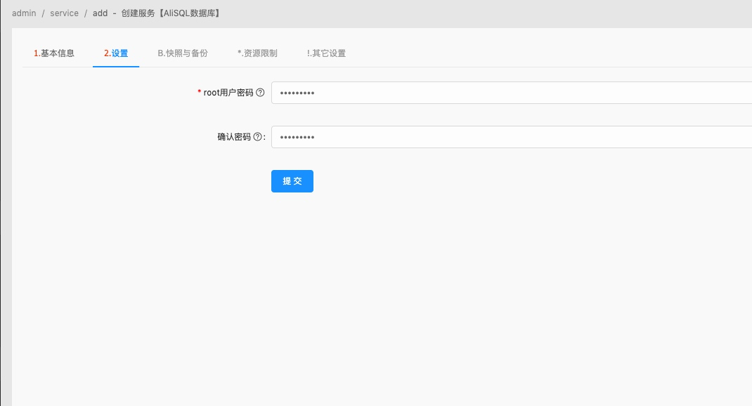
3. 填写数据库root用户密码
然后点击“提交”按钮,等待部署完成。

浙公网安备 33010602011771号