会员
周边
新闻
博问
闪存
众包
赞助商
Chat2DB
所有博客
当前博客
我的博客
我的园子
账号设置
会员中心
简洁模式
...
退出登录
注册
登录
Jonycai
博客园
首页
新随笔
联系
订阅
管理
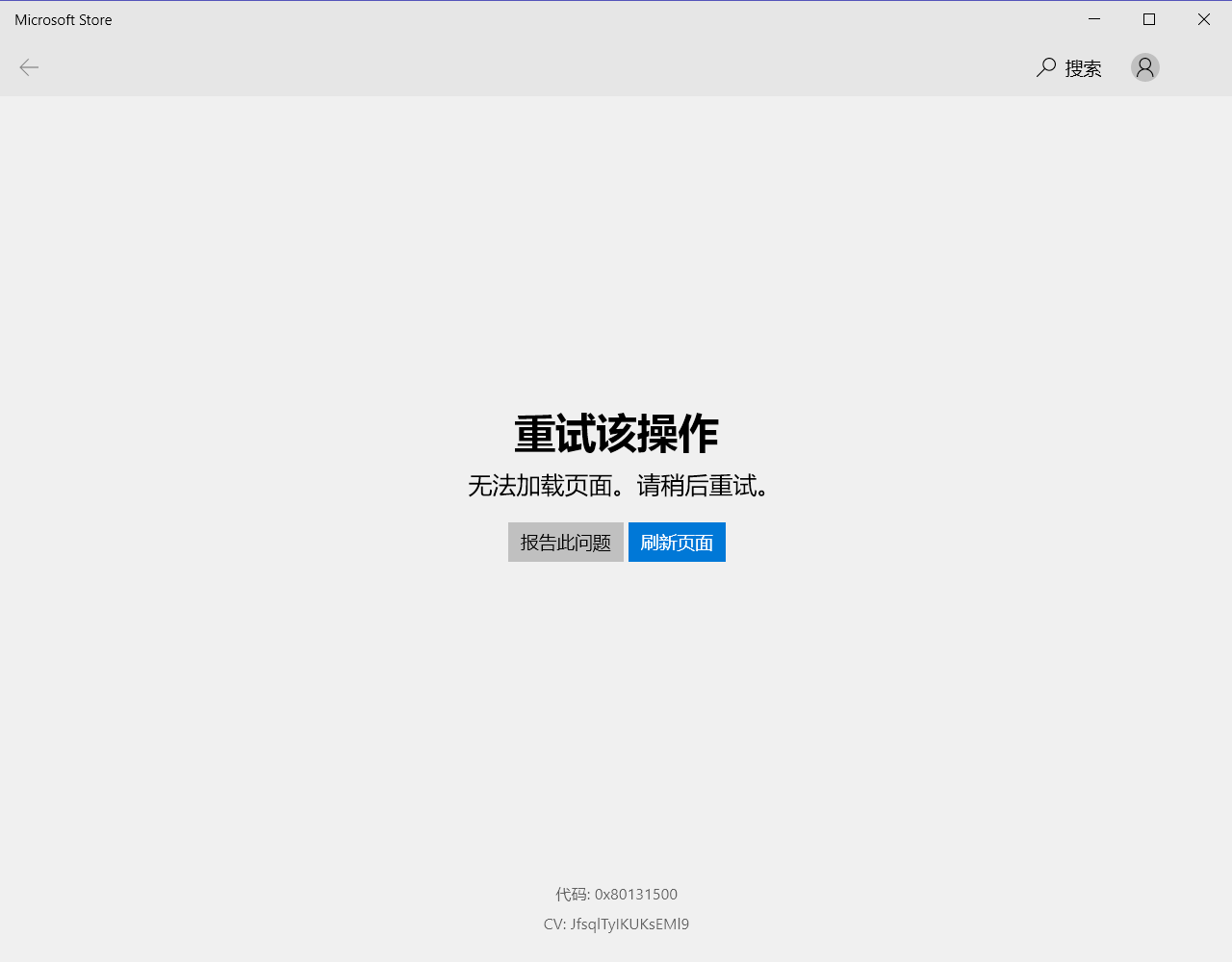
Win10应用商店打不开的解决方法
Win10系统经常会出现一些莫名其妙的问题,比如下图的,打开应用商店提示无法加载
解决方法如下
快速打开键盘“win”+“R”键,再输入 inetcpl.cpl
posted @
2021-06-08 12:32
Jonycai
阅读(
415
) 评论(
0
)
收藏
举报
刷新页面
返回顶部
公告