hibernate单向一对多然后又多方的每一个个体又一对多的实现
以我现在的需求,单向为例子
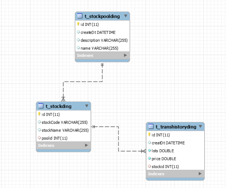
股票池对应很多股票,典型一对多,而且我只要单向就好
一个股票会有很多操作记录,又是典型的一对多,我只要单向
其实这个父子关系类似,只不过这个父子关系,当爹的不是老大了,又出来个爷爷
先看爷爷StockPool
private Set<Stock> stocks = new HashSet<>();
@OneToMany(cascade = CascadeType.ALL, fetch = FetchType.LAZY) @JoinColumn(name = "poolid")//stockpool中该字段为外键,股票表中指向本表的外键名称 public Set<Stock> getStocks() { return stocks; }
再看父Stock
private int id; private String stockCode; private String stockName; private Set<TransactionHistory> histories = new HashSet<>();
@OneToMany(cascade = CascadeType.ALL, fetch = FetchType.LAZY) @JoinColumn(name = "stockid")//transHistories中该字段为外键,股票交易表中指向本表的外键名称 public Set<TransactionHistory> getHistories() { return histories; }
再看子(爷爷的孙子)TransactionHistory
private int id; private double lots; private double price; private Timestamp creatDt;
完事儿了
上个图


浙公网安备 33010602011771号