分布式事务
1事务基本概念
事务四大特征:
1原子性:一个事务中的所有操作,要不全部完成,不会结束在中间某个环节。事务在执行过程中发生错误,会被回滚到事务开始前的状态,就像一个事务从来没有执行过一样。简单来说:不要全部成功,要不全部失败。
工作单元中的每项任务都必须正确执行,如果有任何一个任务执行失败,则整个工作单元或者事务就会被终止。即此前对数据所有操作都将被撤销
2一致性:在事务开始之前和事务结束以后,数据完成没有被破坏。
3隔离性:数据库允许多个并发事务同事对其数据进行读写和修改的能力,隔离性可以 防止多个事务并发执行时由于交叉执行而导致数据的不一致。事务隔离分为不同级别,包括读为提交(read uncommitted)、读提交(read committed)、可重复读(repeatable read)和串行化(Serializable)
定义这4个隔离级别主要是解决以下问题:
三类数据问题:
3.11脏读(Dirty Read):一个事务在处理过程中读取了另外一个事务未提交的数据。

余额应该为1100元但实际上只有1000元,问题出现在t6时间点上,由于事务A导致此时查询余额为900元,这个数据就是饿脏数据,此时的读取操作则为脏读。读取的数据是临时处理未提交的数据均是脏读
3.2不可重复读(Unrepeatable Read):在一个事务范围内,多次查询某个数据,却得到不同的数据
容易引起误解:

正确示例:

注意:脏读和不可重复读的区别:
1脏读读取的是另外一个事务未提交的数据,不可重复读是读取其他事务提交的数据
2不可重复读为多次查询
https://blog.csdn.net/u014079773/article/details/52808193/
3.3幻读(Phantom Read)

注意:幻读和不可重复读的区别:幻读和不可重复读都是读取了另一条已经提交的事务(这点就脏读不同),所不同的是不可重复读查询的都是同一个数据项,而幻读针对的是一批数据整体(比如数据的个数)。

俩类数据更新问题:
3.4第一类丢失更新
A事务撤销时,把已经提交的b事务的更新数据覆盖了。详细过程如下:

3.5第二类丢失更新
b事务覆盖了a事务已经提交的数据,造成a事务所做操作丢失

4持久性:事务处理结束后,对数据的修改是永久的,系统故障也不会丢失。
2分布式事务发展历程
2.1 cap理论
1998年,加州大学的计算机科学家 Eric Brewer 提出,分布式系统有三个指标(cap)。
1.1.1一致性(Consistency):所有数据在每个时刻均是一致的,所有数据和状态均是一样的
1.1.2可用性(Availability):所有服务在每个时刻均可用,对外提供服务的
1.1.3分区容错性(Partition tolerance):多个服务器之间允许出错
CAP 定理:cap不可能同时做到,最多只能满足其中的两个。
由于cap定理,有以下如何方式
CA(放弃P):讲所有的数据放在一个节点。满足一致性、可用性。
AP(放弃C):放弃强一致性,用最终一致性来保证。
CP(放弃A):一旦系统遇见故障,受到影响的服务器需要等待一段时间,在恢复期间无法。
这三种方式衍生出来的则是base理论。
BASE理论
基本可用(bascially available)、软状态(soft state)、最终一致性(Eventually consistent)
基本可用:在分布式系统出现,允许损失部分可用性(服务降级、页面降级)
软状态:允许分布式系统出现中间状态。而且中间状态不影响系统的可用性。
最终一致性:data replications经过一段时间达到一致性(最终是一致的,也可以理解为延迟的一致性)。
2.2 2P/3P
为了保证事务的ACID(原子性、一致性、隔离性、持久性)
2P= Two Phase commit 二段提交(RDBMS经常就这种机制,保证强一致性)
3P= Three Phase commit 三段提交
2P- 阶段1:提交事务请求(投票阶段)

2P- 阶段2:执行事务提交(commit、rollback)

3P- 阶段1:是否提交
3P- 阶段2:预先提交
3P- 阶段3:提交(commit、rollback)

Paxos算法
拜占庭将军问题
拜占庭帝国就是5~15世纪的东罗马帝国,拜占庭即现在土耳其的伊斯坦布尔。我们可以想象,拜占庭军队有许多分支,驻扎在敌人城外,每一分支由各自的将军指挥。将军们只能靠通讯员进行通讯。在观察敌人以后,忠诚的将军们必须制订一个统一的行动计划——进攻或者撤退。然而,这些将军里有叛徒,他们不希望忠诚的将军们能达成一致,因而影响统一行动计划的制订与传播。
问题是:将军们必须有一个协议,使所有忠诚的将军们能够达成一致,而且少数几个叛徒不能使忠诚的将军们作出错误的计划——使有些将军进攻而另一些将军撤退。
如果这11位将军中有间谍呢? 假设有9位忠诚的将军,5位判断进攻,4位判断撤退,还有2个间谍恶意判断撤退,虽然结果是错误的撤退,但这种情况完全是允许的。因为这11位将军依然保持着状态一致性。
1.11位将军进攻城池
2.同时进攻(议案、决议)、同时撤退(议案、决议)
3.不管撤退还是进攻,必须半数的将军统一意见才可以执行
4.将军里面有叛徒,会干扰决议生成
在Paxos算法面前,其他(包括2P、3P)都是渣渣,都是残次品。Google Chubby的作者Mike Burrows说过这个世界上只有一种一致性算法,那就是Paxos,其它的算法都是残次品。
Paxos:多数派决议(最终解决一致性问题)
三种角色:
Proposer:提交者(议案提交者)
提交议案(判断是否过半),提交批准议案(判断是否过半)
Acceptor:接收者(议案接收者)
接受议案或者驳回议案,给proposer回应(promise)
Learner:学习者(打酱油的)
如果议案产生,学习议案。
设定1:如果Acceptor没有接受议案,那么他必须接受第一个议案
设定2:每个议案比必须有一个编号,并且编号只能增长,不能重复。越往后越大。
设定3:接受编号大的议案,如果小于之前接受议案编号,那么不接受
设定4:议案有2种(提交的议案,批准的议案)

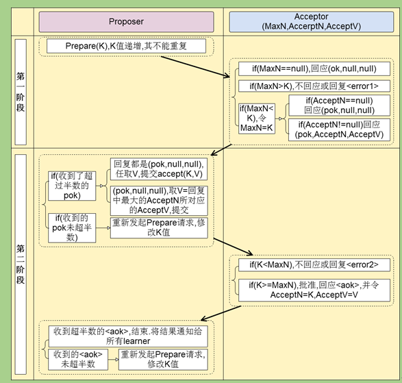
- Prepare阶段(决议提交)
a)Proposer希望议案V。首先发出Prepare请求至大多数Acceptor。Prepare请求内容为序列号K
b)Acceptor收到Prepare请求为编号K后,检查自己手里是否有处理过Prepare请求。
c)如果Acceptor没有接受过任何Prepare请求,那么用OK来回复Proposer,代表Acceptor必须接受收到的第一个议案(设定1)
d)否则,如果Acceptor之前接受过任何Prepare请求(如:MaxN),那么比较议案编号,如果K<MaxN,则用reject或者error回复Proposer
e)如果K>=MaxN,那么检查之前是否有批准的议案,如果没有则用OK来回复Proposer,并记录K
f)如果K>=MaxN,那么检查之前是否有批准的议案,如果有则回复批准的议案编号和议案内容(如:<AcceptN, AcceptV>, AcceptN为批准的议案编号,AcceptV为批准的议案内容)
- Accept阶段(批准阶段)
a)Proposer收到过半Acceptor发来的回复,回复都是OK,且没有附带任何批准过的议案编号和议案内容。那么Proposer继续提交批准请求,不过此时会连议案编号K和议案内容V一起提交(<K, V>这种数据形式)
b)Proposer收到过半Acceptor发来的回复,回复都是OK,且附带批准过的议案编号和议案内容(<pok,议案编号,议案内容>)。那么Proposer找到所有回复中超过半数的那个(假设为<pok,AcceptNx,AcceptVx>)作为提交批准请求(请求为<K,AcceptVx>)发送给Acceptor。
c)Proposer没有收到过半Acceptor发来的回复,则修改议案编号K为Kx,并将编号重新发送给Acceptors(重复Prepare阶段的过程)
d)Acceptor收到Proposer发来的Accept请求,如果编号K<MaxN则不回应或者reject。
e)Acceptor收到Proposer发来的Accept请求,如果编号K>=MaxN则批准该议案,并设置手里批准的议案为<K,接受议案的编号,接受议案的内容>,回复Proposer。
f)经过一段时间Proposer对比手里收到的Accept回复,如果超过半数,则结束流程(代表议案被批准),同时通知Leaner可以学习议案。
g)经过一段时间Proposer对比手里收到的Accept回复,如果未超过半数,则修改议案编号重新进入Prepare阶段。

1. 先后提议的场景
角色:
proposer:参谋1,参谋2
acceptor:将军1,将军2,将军3(决策者)
- 参谋1发起提议,派通信兵带信给3个将军,内容为(编号1);
- 3个将军收到参谋1的提议,由于之前还没有保存任何编号,因此把(编号1)保存下来,避免遗忘;同时让通信兵带信回去,内容为(ok);
- 参谋1收到至少2个将军的回复,再次派通信兵带信给3个将军,内容为(编号1,进攻时间1);
- 3个将军收到参谋1的时间,把(编号1,进攻时间1)保存下来,避免遗忘;同时让通信兵带信回去,内容为(Accepted);
- 参谋1收到至少2个将军的(Accepted)内容,确认进攻时间已经被大家接收;
- 参谋2发起提议,派通信兵带信给3个将军,内容为(编号2);
- 3个将军收到参谋2的提议,由于(编号2)比(编号1)大,因此把(编号2)保存下来,避免遗忘;又由于之前已经接受参谋1的提议,因此让通信兵带信回去,内容为(编号1,进攻时间1);
- 参谋2收到至少2个将军的回复,由于回复中带来了已接受的参谋1的提议内容,参谋2因此不再提出新的进攻时间,接受参谋1提出的时间;

1. 交叉场景
proposer:参谋1,参谋2
acceptor:将军1,将军2,将军3(决策者)
- 参谋1发起提议,派通信兵带信给3个将军,内容为(编号1);
- 3个将军的情况如下
a)将军1和将军2收到参谋1的提议,将军1和将军2把(编号1)记录下来,如果有其他参谋提出更小的编号,将被拒绝;同时让通信兵带信回去,内容为(ok);
b)负责通知将军3的通信兵被抓,因此将军3没收到参谋1的提议;
- 参谋2在同一时间也发起了提议,派通信兵带信给3个将军,内容为(编号2);
- 3个将军的情况如下
a)将军2和将军3收到参谋2的提议,将军2和将军3把(编号2)记录下来,如果有其他参谋提出更小的编号,将被拒绝;同时让通信兵带信回去,内容为(ok);
b)负责通知将军1的通信兵被抓,因此将军1没收到参谋2的提议;
- 参谋1收到至少2个将军的回复,再次派通信兵带信给有答复的2个将军,内容为(编号1,进攻时间1);
- 2个将军的情况如下
a)将军1收到了(编号1,进攻时间1),和自己保存的编号相同,因此把(编号1,进攻时间1)保存下来;同时让通信兵带信回去,内容为(Accepted);
b)将军2收到了(编号1,进攻时间1),由于(编号1)小于已经保存的(编号2),因此让通信兵带信回去,内容为(Rejected,编号2);
- 参谋2收到至少2个将军的回复,再次派通信兵带信给有答复的2个将军,内容为(编号2,进攻时间2);
- 将军2和将军3收到了(编号2,进攻时间2),和自己保存的编号相同,因此把(编号2,进攻时间2)保存下来,同时让通信兵带信回去,内容为(Accepted);
- 参谋2收到至少2个将军的(Accepted)内容,确认进攻时间已经被多数派接受;
- 参谋1只收到了1个将军的(Accepted)内容,同时收到一个(Rejected,编号2);参谋1重新发起提议,派通信兵带信给3个将军,内容为(编号3);
- 3个将军的情况如下
a)将军1收到参谋1的提议,由于(编号3)大于之前保存的(编号1),因此把(编号3)保存下来;由于将军1已经接受参谋1前一次的提议,因此让通信兵带信回去,内容为(编号1,进攻时间1);
b)将军2收到参谋1的提议,由于(编号3)大于之前保存的(编号2),因此把(编号3)保存下来;由于将军2已经接受参谋2的提议,因此让通信兵带信回去,内容为(编号2,进攻时间2);
c)负责通知将军3的通信兵被抓,因此将军3没收到参谋1的提议;
- 参谋1收到了至少2个将军的回复,比较两个回复的编号大小,选择大编号对应的进攻时间作为最新的提议;参谋1再次派通信兵带信给有答复的2个将军,内容为(编号3,进攻时间2);
- 将军1和将军2收到了(编号3,进攻时间2),和自己保存的编号相同,因此保存(编号3,进攻时间2),同时让通信兵带信回去,内容为(Accepted);
- 参谋1收到了至少2个将军的(accepted)内容,确认进攻时间已经被多数派接受。
浙公网安备 33010602011771号