前后端系统部署——后端篇
华为云耀云服务器L实例提供可靠的基础设施和稳定性,并通过使用分布式存储和备份机制,确保数据的安全性和可靠性。其采用弹性架构,可以根据项目需求动态扩展或缩减资源,允许根据实际需求灵活调整服务器规格、性能和数量,以适应流量和用户数量的变化。这使得项目后端具备良好的扩展能力,能够应对不同规模和负载的需求。
华为云耀云服务器L实例提供了一套完善的管理和监控工具,能够在主机上轻松管理和监控云服务器的性能、资源使用情况和运行状况。这些工具提供了实时的性能指标、日志分析和报警功能,帮助用户及时发现并解决潜在的问题,保证项目后端的稳定运行。
要将项目后端部署到华为云耀云服务器L实例上,需要遵循以下步骤:
选择合适的云服务器规格:根据项目需求和预算,选择适当的华为云耀云服务器L实例规格。考虑到计算能力、内存、存储和网络等因素进行选择。
可以在华为云耀云官网界面获取适当的华为云耀云服务器L实例:
https://www.huaweicloud.com/product/hecs-light.html
创建云服务器实例:登录到华为云控制台,选择合适的云服务器服务,按照相关指引创建一个新的云服务器实例。填写实例配置信息,包括地域、镜像、安全组等。
配置安全组:根据项目需求,设置安全组规则以允许项目后端的入站和出站流量,并保障服务器的安全。
部署项目代码:通过SSH或其他远程登录方式,连接到云服务器,并将项目后端的代码文件传输到服务器上。确保项目代码与服务器上的目录结构和配置文件相匹配。
配置运行环境:根据项目所需,配置服务器上的运行环境。包括设置环境变量、安装运行时依赖库等。确保项目后端代码能够顺利运行。
启动项目后端:通过命令行或其他方式启动项目后端。监控日志输出,确保项目后端能够正常启动并对外提供服务。
监控和管理:使用华为云提供的监控和管理工具,监测云服务器的性能和资源使用情况。根据需要进行扩展或调整服务器资源配置,以确保项目后端的稳定运行。
要实现后端交互,就要实现数据库与servlet类的交互。
首先,要修改mysql的配置,使其能够在远程被连接:
输入指令 mysql -uroot -p
注意,在linux系统中password被隐藏并不代表不用输入,需要正确输入密码才能进入。

输入指令use mysql,进入指定数据库。

下面开启远程连接权限:
update user set Host='%' where User='root';

出现该界面即表明权限修改成功。
刷新权限,输入指令:
flush privileges;

完成后退出mysql环境:
输入指令exit

对mysql环境的修改完成。
现在,为了确保远程服务器的连接正常,我们还需要对配置文件进行调整:
首先,查找配置文件的位置:
sudo find / -name "my.cnf" -o -name "my.cnf.d"

可以看到/etc/mysql/my.cnf即为我们所要找的配置文件目录
输入指令:sudo vi /etc/mysql/mysql.conf.d


输入后进入界面如图
移动光标至mysql.conf.d行,按回车
将会出现如图界面

光标移至bind-address,按i并修改127.0.0.1为0.0.0.0

如图。
按esc,输入:wq即可保存并退出。
重新启动mysql:

现在,sql端应当配置完毕。
先登录本地的项目,将url修改为:url= "jdbc:mysql://121.36.108.102:3306/Demo?useUnicode=true&characterEncoding=utf8&useSSL=false&serverTimezone=UTC";
其中121.36.108.102为公网ip,Demo为数据库名称。
在DB类中设断点调试文件,报错如下:

java.sql.SQLException: Access denied for user 'root'@'116.246.2.251'
即访问被拒绝。
经检查密码正确无误,权限也无问题,则寻找mysql本身的配置问题
输入指令:select user,host,plugin from mysql.user;
出现表格,root的host是%是正确的,但plugin为auth_socket存在一定问题。

输入指令:UPDATE user SET plugin='mysql_native_password' WHERE User='root';

刷新权限:

修改后项目的数据库应当能够正常运行
输入指令:./startup.sh

在浏览器输入公网ip:8080/liuyan
注意,这里的liuyan是我的项目名。

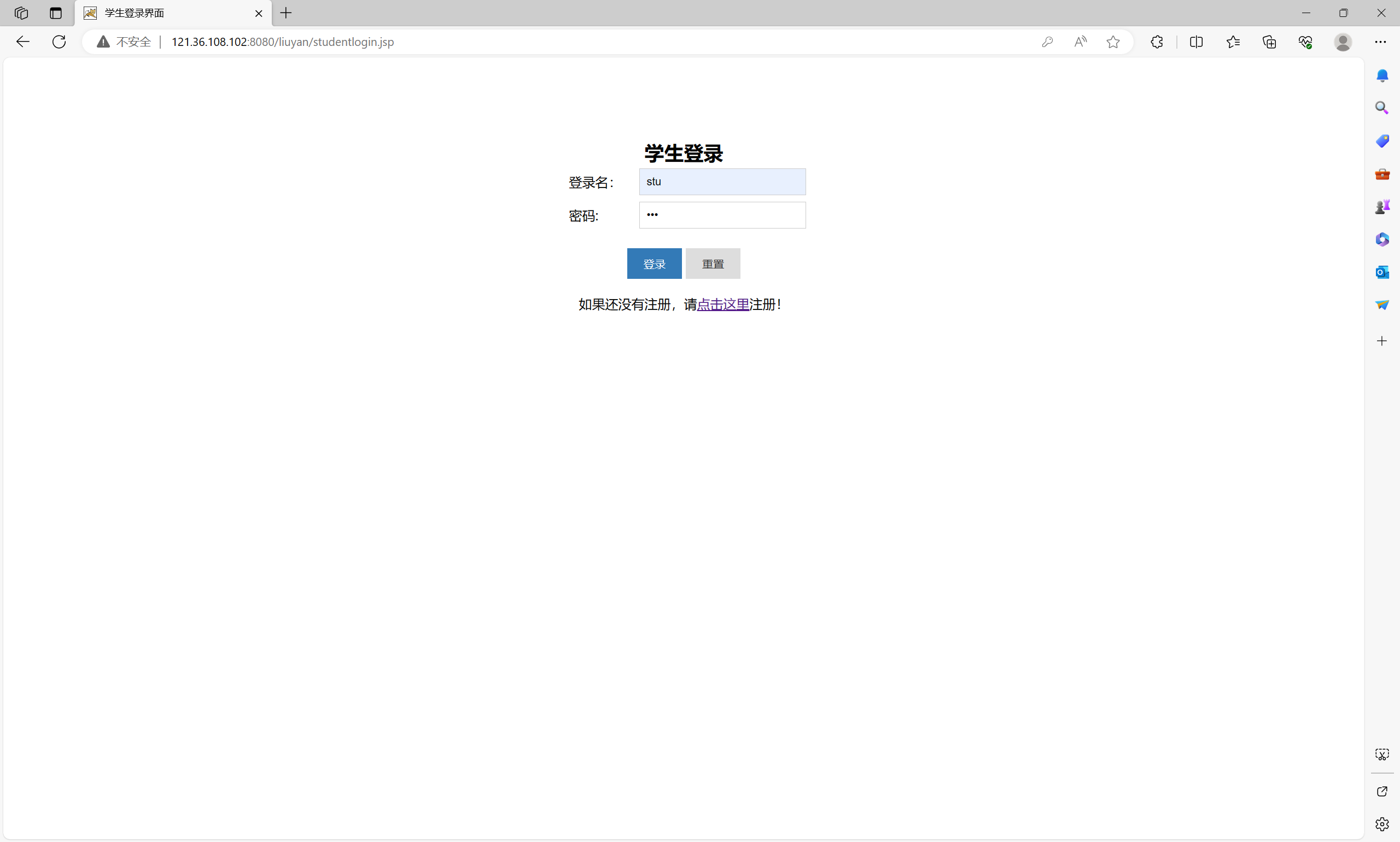
前端没有出现问题,选择“我是学生”进行登录来测试数据库连接:

如图,正确地输入账号密码后点击登录

可以看到正确地进入了主页,说明数据库验证成功。
这表明数据库的导入与连接都成功了,即后端部署成功。
简单的试用几个功能以验证数据库查询功能无虞



至此,项目后端部署完成。
在华为云耀云服务器L实例上部署项目后端可以充分利用云服务器的优势和功能,确保项目能够以高性能、高可靠性和高安全性的方式运行,提供优质的服务体验。

浙公网安备 33010602011771号