华为云耀云服务器L实例 - bookstore项目(2)
要在华为云耀云服务器L实例安装Tomcat(Apache Tomcat),可以按照以下步骤进行操作:
使用Apache Tomcat的二进制发行版安装
1. 下载Tomcat:首先,您需要从Tomcat官方网站下载Tomcat的二进制发行版。访问 Tomcat下载页面 并选择最新版本的二进制发行版。通常,您会选择一个tar.gz(Unix/Linux)或zip(Windows)文件。
2. 传输到服务器:将下载的Tomcat压缩文件传输到华为云耀云服务器L实例上,可以使用工具如scp(对于Unix/Linux)或FTP等。
3. 解压文件:在服务器上,使用以下命令解压Tomcat二进制发行版文件:
对于tar.gz文件(Unix/Linux):
bash
tar -xvzf apache-tomcat-xx.yy.zz.tar.gz
对于zip文件(Windows):
bash
unzip apache-tomcat-xx.yy.zz.zip
请注意将xx.yy.zz替换为您下载的Tomcat版本号。
4. 配置环境变量(可选):为了方便,您可以配置环境变量,以便轻松访问Tomcat的目录。编辑服务器上的.bashrc文件(或适当的shell配置文件)并添加以下行:
bash
export CATALINA_HOME=/path/to/tomcat
export PATH=$CATALINA_HOME/bin:$PATH
请将/path/to/tomcat替换为您解压Tomcat的实际路径。
5. 启动Tomcat:使用以下命令启动Tomcat服务器:
bash
$CATALINA_HOME/bin/startup.sh
Tomcat将会启动并监听默认端口(通常是8080)。
6. 验证安装:在服务器上打开Web浏览器,并访问Tomcat的管理界面,通常是 http://your_server_ip:8080。您应该能够看到Tomcat欢迎页面,表明安装成功。
接下来我们将用华为云耀云服务器L实例来演示如何安装Tomcat并完成项目部署,我们可以先进入https://www.huaweicloud.com/product/hecs-light.html挑选服务器并进行购买。购买完成后在进行以下操作,已经购买的同学可以直接后面的操作。
1. 下载Tomcat
我们先去Tomcat官网https://tomcat.apache.org/download-10.cgi
下载Tomcat

这里下载Tomcat示范

2. 将Tomcat安装包上传至华为云耀云服务器L实例
使用xshell登录华为云服务器然后使用ftp工具将Tomcat安装包上传至华为云耀云服务器L实例。
将Tomcat安装包上传至/usr/local/文件夹中

上传完成后输入tar -zxvf apache-tomcat-8.5.93.tar.gz解压安装包

解压完成后输入cd /usr/local/apache-tomcat-8.5.93/bin
进入tomcat的bin文件夹
随后输入 ./startup.sh启动tomcat服务
3. 验证tomcat是否启动
在浏览器中输入自己服务器的ip地址加端口号8080
忘了自己的服务器IP地址也没事,登录华为云账号进入华为云耀云服务器L实例控制台查看服务器IP地址

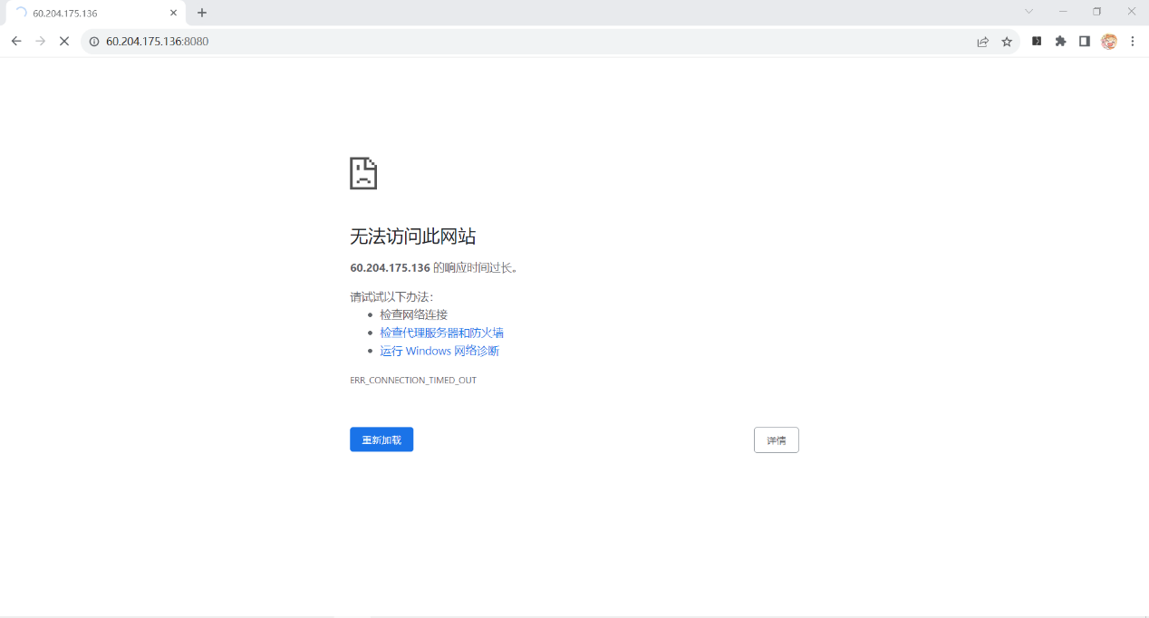
在浏览器输入60.204.175.136:8080 (冒号是英文输入下的冒号不要输错了)
如果等待很长时间没有进入或者显示无法访问此网站,有可能是你的服务器没有添加安全组导致8080端口没有开放

4. 开放8080端口
我们登录华为云进入华为云耀云服务器L实例控制台配置安全组的界面,在入方向规则中添加8080端口

这一步完成后我们在xshell界面输入sudo ufw status查看8080端口是否开放
若没有开放则输入sudo ufw allow 8080开放8080端口

开放8080端口后我们再次在浏览器中输入60.204.175.136:8080 查看tomcat是否运行成功,出现以下界面则表示启动成功,


浙公网安备 33010602011771号