让mybatis不再难懂(二)

上一篇文章写了mybatis的基本原理和配置文件的基本使用,这一篇写mybatis的使用,主要包括与sping集成、动态sql、还有mapper的xml文件一下复杂配置等。值得注意的是,导图17和18中讲解resultMap子元素的时候可能讲得不是很清楚,应该需要大量的代码来讲解使用方法,思维导图恰恰不适合这种表现方法。所以需要读者根据给出的链接去读一些好的博客文章,这样才能更好理解。毕竟是技术性的东西,实践出真理。

mybatis简介

MyBatis 是支持普通 SQL查询,存储过程和高级映射的优秀持久层框架。MyBatis 消除了几乎所有的JDBC代码和参数的手工设置以及结果集的检索。MyBatis 使用简单的 XML或注解用于配置和原始映射,将接口和 Java 的POJOs(Plain Old Java Objects,普通的 Java对象)映射成数据库中的记录。

思维导图

11、mybatis的优缺点.png

 

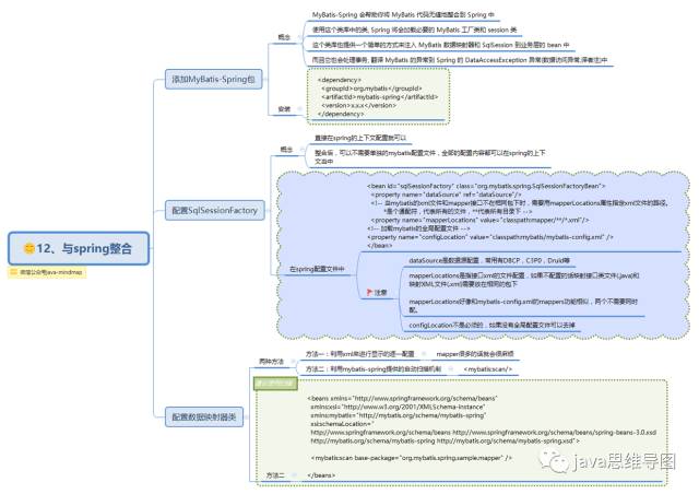
12、与spring整合.png

 

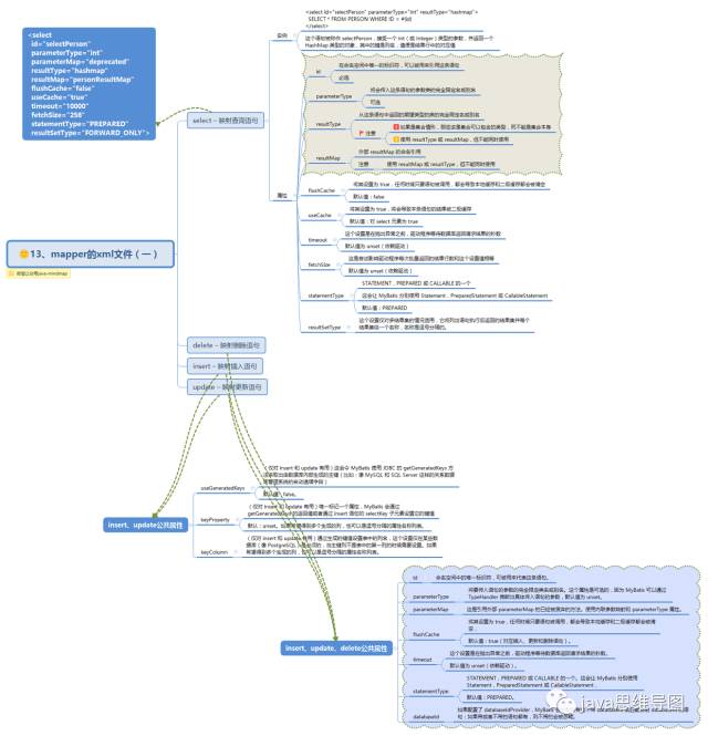
13、mapper的xml文件(一).png

 

14、mapper的xml文件(二).png

 

15、mapper的xml文件(三).png

 

16、mapper的xml文件(四).png

 

17、resultMap子元素.png

 

18、元素集合collection .png

 

19、mapper的xml文件(五).png

 

20、动态 SQL.png

 

21、#{}和${}的区别.png

 

参考文档:https://mp.weixin.qq.com/s?__biz=MzI4OTA3NDQ0Nw==&mid=2455543982&idx=1&sn=ac140014179740c1a9ff737933255c52&chksm=fb9cbccecceb35d83e915a91db3114e24b1200903200fe7aa83a9c0bb30d81312fb735a421f3&scene=21#wechat_redirect

posted on 2018-05-19 16:10  布衣小工  阅读(148)  评论(0)    收藏  举报

导航