OO入门之旅
经过OO的前三周课程,对java程序设计语言有了基本的了解,可以算作是基本的入门吧。
第一次作业:多项式加法
目的:熟悉java编程语言,体会过程式编程与面向对象编程的区别,了解正则表的基本使用
第一次作业要求使用C语言跟java两种语言一起实现。对于C语言最主要的流程是字符串的处理,转换为桶存的多项式,进行加减运算最后进行结果的输出。
其中最麻烦的部分是C语言的字符串处理部分,我采用的是有限状态机的方式处理,过程及其复杂麻烦,很容易出错,就连OO作业也逃不过28定理。其余的部分实现较为容易。
在使用java编程的时候,整个任务由两个部分构成,一是多项式部分,主要负责多项式格式的检查,并进行系数的提取。另一个类主要负责多项式的计算。
多项式部分:
多项式格式检查部分采用的是正则表达式,比C语言简单很多,语法需要一定时间的学习,以及尝试。格式检查完之后就采用正则表达式的捕获组进行多项式系数的提取。加入待计算的多项式队列。
多项式还有一个计算的方法(由于多项式的构造方法不同,我只有加法),负责多项式之间的运算。
多项式还有一个展示的方法,负责多项式结果的展示。
多项式计算部分:
字符串的输入
字符串的分割(正则表达式爆栈)
计算的流程,遍历多项式的列表进行运算。
遇到的难点及问题:
1.正则表达式的使用,因为一开始不太会正则表达式,所以匹配格式的时候会出现很多的问题。
2.正则表达式的爆栈处理,当需要匹配的字符串过大,会导致爆栈。关于爆栈的原因,进行了简单的了解。正则表达式匹配的引擎分两种——DFA与NFA,其中一个区别是他们的可回溯性,NFA是可回溯的(java等多种语言默认),DFA是不回溯的,所以其匹配的速度很快,但其功能性不如NFA。关于其匹配的原理请移步至 https://sine-x.com/regexp-1/
我作业中出现的bug:
1.使用输出中间结果的匹配方法,在de完bug之后忘了删除。以后就更加细心一点(其实是不太会调试,只能System.out.println,但现在不一样了,翻身农奴做主人)。
2.由于正则表达式爆栈,导致的bug,将要匹配的字符串分为多个短的字符串放入匹配,放入的标志是检查是否有“}”,但是这种方式出现了很对问题,{(1,3)能正常判错,但{(1,3)}+@,对于这种就失效,因为找到{(1,3)}后放入,而+@不会检查,所以会出现问题,但这样的bug很难发现。应该在最后判断是否到了字符串的尾,这个bug是在我测试别人作业发现的,幸好测我那个人没有发现。
对方作业中的bug:
按照错误分支树进行测试,没出现什么bug,但是对于极端的情况,比如“{}”作为输入,就会判错,对于这一类极端的情况很难考虑到,需要有扣分的决心才能找到。
类的分析:
这次实验较为简单,类的构成也比较标准,故不在此赘述,类图如下:

这也算是对面向对象编程的基本入门。
第二次作业:实现傻瓜电梯(stupid elevater)。
遇到这个作业的时候,构思大概就是跟第一次作业差不多,第一部分是电梯的处理,过程跟第一次作业类似。这个请求的处理包括三个部分,一是电梯类,二是楼层类,三是请求类。电梯类主要处理电梯的请求,楼层类处理楼层的请求,处理完请求之后统一作为请求类存在于请求队列之中。然后由调度器类实现电梯的运行并将结果进行输出。
请求处理过程在此不再赘述(读者自己脑补),主要讲电梯的运行过程,由调度器负责实行。
调度器类:
每一次将请求队列中的一个请求进行答复。当电梯运行完一条指令之后。会根据电梯目前的运行状态跟后续的指令进行处理,判断同质请求等,并进行同质请求的输出。
此次作业比较简单,所以其实很多类都会显得十分的冗余。自己在写的过程中都觉得很多类都可以省去,没按照教学的方法写,以至于后来的ALS的电梯实现会比较困难与累赘。此次作业的类图如下。

从类图可以看出,结构还是比较清晰的,但是显得过程比较冗余,对于请求处理的部分完全可以用一个请求类代替,这样再需要一个调度器类进行结果运行就好了(仅仅是个人看法,其他类完全是尸位素餐)。
难点分析:
最主要的问题是同质的判断,我的方法是完成一个请求之后,遍历后面请求(请求发出时间小于等于该请求结束)。
bug:
此次作业出错的地方不多,但是在查bug的时候发现,有一个人因为没加#,错了一半多,功能完全正确,看着特别心疼,算是杀鸡儆猴吧。
第三次作业:ALS电梯
这次的电梯的调度策略比较复杂花了很多时间,很多时间都在了解他的调度策略到底是什么,吾日三(三:多次,高三的拿笔记一下,高考要考的)省吾身,捎带否?同质否?到底是捎带还是同质?输出顺序对不对?那怎么实现啊?
这次的ALS电梯比上次的stupid电梯的改动主要在于调度器的策略,调度策引入了主请求跟副请求的概念。所以请求的处理分为以下几个部分:
1.主请求的选取(实现麻烦,暴力遍历,要考虑捎带的ER请求)
2.主请求的运行(因为我的运行方式是按楼层一楼一楼的运行,从开始楼层到目标楼层)(实现麻烦,还要特判开始楼层没有捎带只有同质)
3.副请求的捎带(每运行到一个楼层的时候都要判断有没有到该楼层的捎带)(实现麻烦)
4..副请求的同质(实现巨麻烦,因为捎带和同质判断的时间点是不同的,捎带的时间段截止在开门之间,同质时间的判断是在关门包括关门的瞬间)
5.一个主请求的同质在目标楼层判断(实现麻烦)
看不懂以上过程也没关系,估计除了我没人能看懂。
可能输我的实现问题导致出现了很多特殊情况的特判,代码冗长难看。特别麻烦,也就说我的调度器类相当于教材中调度器与电梯类功能的结合,所以我尝试在最近将我的代码改一下,不然感觉多线程要凉。但是改的话会面临很多的问题,因为我的请求是在边运行边进行请求的分析的,所以很难把这两个部分分开。可能再以后参考一下课上给出的类图,看能不能抢救一波。
看一下类图

可以看出来控制器十分臃肿肥胖。再看看代码的分析
心得体会的分享:
1.开始写之前最好仔细的理解提议,并构思实现的过程,
---恢复内容结束---
经过OO的前三周课程,对java程序设计语言有了基本的了解,可以算作是基本的入门吧。
第一次作业:多项式加法
目的:熟悉java编程语言,体会过程式编程与面向对象编程的区别,了解正则表的基本使用
第一次作业要求使用C语言跟java两种语言一起实现。对于C语言最主要的流程是字符串的处理,转换为桶存的多项式,进行加减运算最后进行结果的输出。
其中最麻烦的部分是C语言的字符串处理部分,我采用的是有限状态机的方式处理,过程及其复杂麻烦,很容易出错,就连OO作业也逃不过28定理。其余的部分实现较为容易。
在使用java编程的时候,整个任务由两个部分构成,一是多项式部分,主要负责多项式格式的检查,并进行系数的提取。另一个类主要负责多项式的计算。
多项式部分:
多项式格式检查部分采用的是正则表达式,比C语言简单很多,语法需要一定时间的学习,以及尝试。格式检查完之后就采用正则表达式的捕获组进行多项式系数的提取。加入待计算的多项式队列。
多项式还有一个计算的方法(由于多项式的构造方法不同,我只有加法),负责多项式之间的运算。
多项式还有一个展示的方法,负责多项式结果的展示。
多项式计算部分:
字符串的输入
字符串的分割(正则表达式爆栈)
计算的流程,遍历多项式的列表进行运算。
遇到的难点及问题:
1.正则表达式的使用,因为一开始不太会正则表达式,所以匹配格式的时候会出现很多的问题。
2.正则表达式的爆栈处理,当需要匹配的字符串过大,会导致爆栈。关于爆栈的原因,进行了简单的了解。正则表达式匹配的引擎分两种——DFA与NFA,其中一个区别是他们的可回溯性,NFA是可回溯的(java等多种语言默认),DFA是不回溯的,所以其匹配的速度很快,但其功能性不如NFA。关于其匹配的原理请移步至 https://sine-x.com/regexp-1/
我作业中出现的bug:
1.使用输出中间结果的匹配方法,在de完bug之后忘了删除。以后就更加细心一点(其实是不太会调试,只能System.out.println,但现在不一样了,翻身农奴做主人)。
2.由于正则表达式爆栈,导致的bug,将要匹配的字符串分为多个短的字符串放入匹配,放入的标志是检查是否有“}”,但是这种方式出现了很对问题,{(1,3)能正常判错,但{(1,3)}+@,对于这种就失效,因为找到{(1,3)}后放入,而+@不会检查,所以会出现问题,但这样的bug很难发现。应该在最后判断是否到了字符串的尾,这个bug是在我测试别人作业发现的,幸好测我那个人没有发现。
对方作业中的bug:
按照错误分支树进行测试,没出现什么bug,但是对于极端的情况,比如“{}”作为输入,就会判错,对于这一类极端的情况很难考虑到,需要有扣分的决心才能找到。
类的分析:
这次实验较为简单,类的构成也比较标准,故不在此赘述,类图如下:

这也算是对面向对象编程的基本入门。
第二次作业:实现傻瓜电梯(stupid elevater)。
遇到这个作业的时候,构思大概就是跟第一次作业差不多,第一部分是电梯的处理,过程跟第一次作业类似。这个请求的处理包括三个部分,一是电梯类,二是楼层类,三是请求类。电梯类主要处理电梯的请求,楼层类处理楼层的请求,处理完请求之后统一作为请求类存在于请求队列之中。然后由调度器类实现电梯的运行并将结果进行输出。
请求处理过程在此不再赘述(读者自己脑补),主要讲电梯的运行过程,由调度器负责实行。
调度器类:
每一次将请求队列中的一个请求进行答复。当电梯运行完一条指令之后。会根据电梯目前的运行状态跟后续的指令进行处理,判断同质请求等,并进行同质请求的输出。
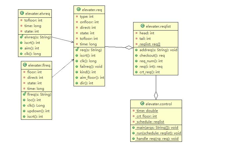
此次作业比较简单,所以其实很多类都会显得十分的冗余。自己在写的过程中都觉得很多类都可以省去,没按照教学的方法写,以至于后来的ALS的电梯实现会比较困难与累赘。此次作业的类图如下。

从类图可以看出,结构还是比较清晰的,但是显得过程比较冗余,对于请求处理的部分完全可以用一个请求类代替,这样再需要一个调度器类进行结果运行就好了(仅仅是个人看法,其他类完全是尸位素餐)。
难点分析:
最主要的问题是同质的判断,我的方法是完成一个请求之后,遍历后面请求(请求发出时间小于等于该请求结束)。
bug:
此次作业出错的地方不多,但是在查bug的时候发现,有一个人因为没加#,错了一半多,功能完全正确,看着特别心疼,算是杀鸡儆猴吧。
第三次作业:ALS电梯
这次的电梯的调度策略比较复杂花了很多时间,很多时间都在了解他的调度策略到底是什么,吾日三(三:多次,高三的拿笔记一下,高考要考的)省吾身,捎带否?同质否?到底是捎带还是同质?输出顺序对不对?那怎么实现啊?
这次的ALS电梯比上次的stupid电梯的改动主要在于调度器的策略,调度策引入了主请求跟副请求的概念。所以请求的处理分为以下几个部分:
1.主请求的选取(实现麻烦,暴力遍历,要考虑捎带的ER请求)
2.主请求的运行(因为我的运行方式是按楼层一楼一楼的运行,从开始楼层到目标楼层)(实现麻烦,还要特判开始楼层没有捎带只有同质)
3.副请求的捎带(每运行到一个楼层的时候都要判断有没有到该楼层的捎带)(实现麻烦)
4..副请求的同质(实现巨麻烦,因为捎带和同质判断的时间点是不同的,捎带的时间段截止在开门之间,同质时间的判断是在关门包括关门的瞬间)
5.一个主请求的同质在目标楼层判断(实现麻烦)
看不懂以上过程也没关系,估计除了我没人能看懂,因为写的太糟糕了,望多多包涵。
可能输我的实现问题导致出现了很多特殊情况的特判,代码冗长难看。特别麻烦,也就说我的调度器类相当于教材中调度器与电梯类功能的结合,所以我尝试在最近将我的代码改一下,不然感觉多线程要凉。但是改的话会面临很多的问题,因为我的请求是在边运行边进行请求的分析的,所以很难把这两个部分分开。可能再以后参考一下课上给出的类图,看能不能抢救一波。
看一下类图

可以看出来控制器十分臃肿肥胖。再看看代码的分析

可以看出来我的调度器类的圈复杂度太高了10.5,这个太高说明代码质量特别低,而且难以维护,自己也有真切的体会,觉得十分麻烦,是自己的功能没有构思得太好,schedule类的功能太复杂,尤其是捎带和同质判断部分,这个部分是最难处理的,所以写得比较多,if的嵌套语句太多,应该好好的构思一下实现的功能再去实现。另一方面schedule类的功能太多了,每一个功能的代码量及其巨大,导致它的代码长度也最长,最难以理解,以后在写得时候应该把功能细分,代码量跟条理很更加的清晰,以后会加油改进的,希望自己以后能够注意吧,算是给大家一个忠告吧,是自己写作业太着急了,要改掉拖延这个坏习惯,希望大家引以为戒(这也算是杀鸡儆猴吧)。
心得体会的分享:
1.开始写之前最好仔细的理解题意,并构思实现的过程,把实现的功能想好了之后,再开始写,每个类实现的功能不要太杂,条理一定要清晰,如果发现自己没考虑到的情况还可以再加一些东西,也不会显得太复杂,我这个也就当一个反面教材了。
2.一定要留出充足的时间写作业,不一定要非得马上动手开始写,可以先构思,不要赶ddl,不要赶ddl,不要赶ddl,重要的事情说三(多次)遍。至少要花一天的时间测自己的bug跟写说明文档。
3.最后是对大家跟自己的祝愿吧,希望自己从OO中获得的不仅是学会用java编程,更多的是学会如何写出代码质量高,规范,可维护性,鲁棒性好的程序,学会一些编程的技巧,向着一个真正的程序员进发。也希望大家能在OO中有所收获,大家加油 (ง •̀-•́)ง!

浙公网安备 33010602011771号