题目集4~6的总结性Blog
题目集4~6的总结性Blog
一、前言
题目集4,第一题就十分复杂,第二题将日期功能集合,第三题图形继承,难度较前几次有显著提升。
题目集5,在我看来难度难度低于题目集4,但7-5中我仍是无法解决一些测试点。
题目集6,更简单了一丢丢。
但是这个简单只是相对而言,对我来说,难还是难的。
二、设计与分析
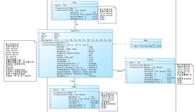
- 题目集4(7-2)和题目集5(7-4)两种日期类聚合设计的优劣比较。
7-2 日期问题面向对象设计(聚合一) (35 分)
参考题目7-2的要求,设计如下几个类:DateUtil、Year、Month、Day,其中年、月、日的取值范围依然为:year∈[1900,2050] ,month∈[1,12] ,day∈[1,31] , 设计类图如下:

应用程序共测试三个功能:
- 求下n天
- 求前n天
- 求两个日期相差的天数
注意:严禁使用Java中提供的任何与日期相关的类与方法,并提交完整源码,包括主类及方法(已提供,不需修改)
该题像是7-2定义日期类的升级版,将DateUtil和Year和Month和Day紧密联系在一起,DateUtil类中提供Day类、Day类中提供Month类、Month类中提供Year类,层层递进,以实现对各种数据的访问。
在DateUtil类中,我增加syts方法,计算本年剩余天数。
7-5 日期问题面向对象设计(聚合二) (40 分)
参考题目7-3的要求,设计如下几个类:DateUtil、Year、Month、Day,其中年、月、日的取值范围依然为:year∈[1820,2020] ,month∈[1,12] ,day∈[1,31] , 设计类图如下:

应用程序共测试三个功能:
- 求下n天
- 求前n天
- 求两个日期相差的天数
在7-5中,Year、Month、Day在DateUtil中给出,我认为这种结构相较7-2更加清晰明了,凸显了DateUtil在功能中的主体地位,减少冗余代码,从另一个角度上看,7-2拓展性强。
但是,7-5的测试点有一部分我怎么也过不去,我就不明白了,7-2我都过了,怎么7-5就过不了了?
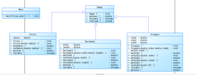
- 题目集4(7-3)、题目集6(7-5、7-6)三种渐进式图形继承设计的思路与技术运用(封装、继承、多态、接口等)
7-3 图形继承 (15 分)
编写程序,实现图形类的继承,并定义相应类对象并进行测试。
- 类Shape,无属性,有一个返回0.0的求图形面积的公有方法public double getArea();//求图形面积
- 类Circle,继承自Shape,有一个私有实型的属性radius(半径),重写父类继承来的求面积方法,求圆的面积
- 类Rectangle,继承自Shape,有两个私有实型属性width和length,重写父类继承来的求面积方法,求矩形的面积
- 类Ball,继承自Circle,其属性从父类继承,重写父类求面积方法,求球表面积,此外,定义一求球体积的方法public double getVolume();//求球体积
- 类Box,继承自Rectangle,除从父类继承的属性外,再定义一个属性height,重写父类继承来的求面积方法,求立方体表面积,此外,定义一求立方体体积的方法public double getVolume();//求立方体体积
- 注意:
- 每个类均有构造方法,且构造方法内必须输出如下内容:Constructing 类名
- 每个类属性均为私有,且必须有getter和setter方法(可用Eclipse自动生成)
- 输出的数值均保留两位小数
主方法内,主要实现四个功能(1-4): 从键盘输入1,则定义圆类,从键盘输入圆的半径后,主要输出圆的面积; 从键盘输入2,则定义矩形类,从键盘输入矩形的宽和长后,主要输出矩形的面积; 从键盘输入3,则定义球类,从键盘输入球的半径后,主要输出球的表面积和体积; 从键盘输入4,则定义立方体类,从键盘输入立方体的宽、长和高度后,主要输出立方体的表面积和体积;
假如数据输入非法(包括圆、矩形、球及立方体对象的属性不大于0和输入选择值非1-4),系统输出Wrong Format

本题中定义一个无自身属性,有一个返回值为0.0的求面积方法——Shape类。
Circle、Rectangle、Ball、Box均继承Shape,并重写了父类Shape中的求面积方法,整体结构简单。
7-5 日图形继承与多态 (50 分)
掌握类的继承、多态性及其使用方法。具体需求参见作业指导书。


三个图形Circle、Rectangle、Triangle继承Shape类,继承其求面积、判断图形是否合法、toString及属性,代码简洁,提高复用性,实现多态
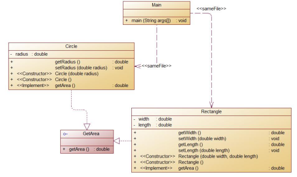
7-6 实现图形接口及多态性 (30 分)
编写程序,使用接口及类实现多态性,类图结构如下所示:

其中:
- GetArea为一个接口,无属性,只有一个GetArea(求面积)的抽象方法;
- Circle及Rectangle分别为圆类及矩形类,分别实现GetArea接口
- 要求:在Main类的主方法中分别定义一个圆类对象及矩形类对象(其属性值由键盘输入),使用接口的引用分别调用圆类对象及矩形类对象的求面积的方法,直接输出两个图形的面积值。(要求只保留两位小数)

本题就更简单一些,通过接口类中的求面积方法,代码就更简单了,基本只有构造方法、getter、setter,使得代码整体简洁明了,思路清晰。
- 对三次题目中用到的正则表达式技术的分析总结
正则表达式即为描述一些查找规则的工具
|
元字符 |
描述 |
|
\ |
将下一个字符标记符、或一个向后引用、或一个八进制转义符。例如,“\\n”匹配\n。“\n”匹配换行符。序列“\\”匹配“\”而“\(”则匹配“(”。即相当于多种编程语言中都有的“转义字符”的概念。 |
|
^ |
匹配输入字行首。如果设置了RegExp对象的Multiline属性,^也匹配“\n”或“\r”之后的位置。 |
|
$ |
匹配输入行尾。如果设置了RegExp对象的Multiline属性,$也匹配“\n”或“\r”之前的位置。 |
|
* |
匹配前面的子表达式任意次。例如,zo*能匹配“z”,也能匹配“zo”以及“zoo”。*等价于{0,}。 |
|
+ |
匹配前面的子表达式一次或多次(大于等于1次)。例如,“zo+”能匹配“zo”以及“zoo”,但不能匹配“z”。+等价于{1,}。 |
|
? |
匹配前面的子表达式零次或一次。例如,“do(es)?”可以匹配“do”或“does”。?等价于{0,1}。 |
|
{n} |
n是一个非负整数。匹配确定的n次。例如,“o{2}”不能匹配“Bob”中的“o”,但是能匹配“food”中的两个o。 |
|
{n,} |
n是一个非负整数。至少匹配n次。例如,“o{2,}”不能匹配“Bob”中的“o”,但能匹配“foooood”中的所有o。“o{1,}”等价于“o+”。“o{0,}”则等价于“o*”。 |
|
{n,m} |
m和n均为非负整数,其中n<=m。最少匹配n次且最多匹配m次。例如,“o{1,3}”将匹配“fooooood”中的前三个o为一组,后三个o为一组。“o{0,1}”等价于“o?”。请注意在逗号和两个数之间不能有空格。 |
|
? |
当该字符紧跟在任何一个其他限制符(*,+,?,{n},{n,},{n,m})后面时,匹配模式是非贪婪的。非贪婪模式尽可能少地匹配所搜索的字符串,而默认的贪婪模式则尽可能多地匹配所搜索的字符串。例如,对于字符串“oooo”,“o+”将尽可能多地匹配“o”,得到结果[“oooo”],而“o+?”将尽可能少地匹配“o”,得到结果 ['o', 'o', 'o', 'o'] |
|
.点 |
匹配除“\n”和"\r"之外的任何单个字符。要匹配包括“\n”和"\r"在内的任何字符,请使用像“[\s\S]”的模式。 |
|
(pattern) |
匹配pattern并获取这一匹配。所获取的匹配可以从产生的Matches集合得到,在VBScript中使用SubMatches集合,在JScript中则使用$0…$9属性。要匹配圆括号字符,请使用“”或“”或“”。 |
|
(?:pattern) |
非获取匹配,匹配pattern但不获取匹配结果,不进行存储供以后使用。这在使用或字符“(|)”来组合一个模式的各个部分时很有用。例如“industr(?:y|ies)”就是一个比“industry|industries”更简略的表达式。 |
|
(?=pattern) |
非获取匹配,正向肯定预查,在任何匹配pattern的字符串开始处匹配查找字符串,该匹配不需要获取供以后使用。例如,“Windows(?=95|98|NT|2000)”能匹配“Windows2000”中的“Windows”,但不能匹配“Windows3.1”中的“Windows”。预查不消耗字符,也就是说,在一个匹配发生后,在最后一次匹配之后立即开始下一次匹配的搜索,而不是从包含预查的字符之后开始。 |
|
(?!pattern) |
非获取匹配,正向否定预查,在任何不匹配pattern的字符串开始处匹配查找字符串,该匹配不需要获取供以后使用。例如“Windows(?!95|98|NT|2000)”能匹配“Windows3.1”中的“Windows”,但不能匹配“Windows2000”中的“Windows”。 |
|
(?<=pattern) |
非获取匹配,反向肯定预查,与正向肯定预查类似,只是方向相反。例如,“(?<=95|98|NT|2000)Windows”能匹配“2000Windows”中的“Windows”,但不能匹配“3.1Windows”中的“Windows”。 *python的正则表达式没有完全按照正则表达式规范实现,所以一些高级特性建议使用其他语言如java、scala等 |
|
(?<!patte_n) |
非获取匹配,反向否定预查,与正向否定预查类似,只是方向相反。例如“(?<!95|98|NT|2000)Windows”能匹配“3.1Windows”中的“Windows”,但不能匹配“2000Windows”中的“Windows”。 *python的正则表达式没有完全按照正则表达式规范实现,所以一些高级特性建议使用其他语言如java、scala等 |
|
x|y |
匹配x或y。例如,“z|food”能匹配“z”或“food”(此处请谨慎)。“[z|f]ood”则匹配“zood”或“food”。 |
|
[xyz] |
字符集合。匹配所包含的任意一个字符。例如,“[abc]”可以匹配“plain”中的“a”。 |
|
[^xyz] |
负值字符集合。匹配未包含的任意字符。例如,“[^abc]”可以匹配“plain”中的“plin”任一字符。 |
|
[a-z] |
字符范围。匹配指定范围内的任意字符。例如,“[a-z]”可以匹配“a”到“z”范围内的任意小写字母字符。 注意:只有连字符在字符组内部时,并且出现在两个字符之间时,才能表示字符的范围; 如果出字符组的开头,则只能表示连字符本身. |
|
[^a-z] |
负值字符范围。匹配任何不在指定范围内的任意字符。例如,“[^a-z]”可以匹配任何不在“a”到“z”范围内的任意字符。 |
|
\b |
匹配一个单词的边界,也就是指单词和空格间的位置(即正则表达式的“匹配”有两种概念,一种是匹配字符,一种是匹配位置,这里的\b就是匹配位置的)。例如,“er\b”可以匹配“never”中的“er”,但不能匹配“verb”中的“er”;“\b1_”可以匹配“1_23”中的“1_”,但不能匹配“21_3”中的“1_”。 |
|
\B |
匹配非单词边界。“er\B”能匹配“verb”中的“er”,但不能匹配“never”中的“er”。 |
|
\cx |
匹配由x指明的控制字符。例如,\cM匹配一个Control-M或回车符。x的值必须为A-Z或a-z之一。否则,将c视为一个原义的“c”字符。 |
|
\d |
匹配一个数字字符。等价于[0-9]。grep 要加上-P,perl正则支持 |
|
\D |
匹配一个非数字字符。等价于[^0-9]。grep要加上-P,perl正则支持 |
|
\f |
匹配一个换页符。等价于\x0c和\cL。 |
|
\n |
匹配一个换行符。等价于\x0a和\cJ。 |
|
\r |
匹配一个回车符。等价于\x0d和\cM。 |
|
\s |
匹配任何不可见字符,包括空格、制表符、换页符等等。等价于[ \f\n\r\t\v]。 |
|
\S |
匹配任何可见字符。等价于[^ \f\n\r\t\v]。 |
|
\t |
匹配一个制表符。等价于\x09和\cI。 |
|
\v |
匹配一个垂直制表符。等价于\x0b和\cK。 |
|
\w |
匹配包括下划线的任何单词字符。类似但不等价于“[A-Za-z0-9_]”,这里的"单词"字符使用Unicode字符集。 |
|
\W |
匹配任何非单词字符。等价于“[^A-Za-z0-9_]”。 |
|
\xn |
匹配n,其中n为十六进制转义值。十六进制转义值必须为确定的两个数字长。例如,“\x41”匹配“A”。“\x041”则等价于“\x04&1”。正则表达式中可以使用ASCII编码。 |
|
\num |
匹配num,其中num是一个正整数。对所获取的匹配的引用。例如,“(.)\1”匹配两个连续的相同字符。 |
|
\n |
标识一个八进制转义值或一个向后引用。如果\n之前至少n个获取的子表达式,则n为向后引用。否则,如果n为八进制数字(0-7),则n为一个八进制转义值。 |
|
\nm |
标识一个八进制转义值或一个向后引用。如果\nm之前至少有nm个获得子表达式,则nm为向后引用。如果\nm之前至少有n个获取,则n为一个后跟文字m的向后引用。如果前面的条件都不满足,若n和m均为八进制数字(0-7),则\nm将匹配八进制转义值nm。 |
|
\nml |
如果n为八进制数字(0-7),且m和l均为八进制数字(0-7),则匹配八进制转义值nml。 |
|
\un |
匹配n,其中n是一个用四个十六进制数字表示的Unicode字符。例如,\u00A9匹配版权符号(©)。 |
|
\p{P} |
小写 p 是 property 的意思,表示 Unicode 属性,用于 Unicode 正表达式的前缀。中括号内的“P”表示Unicode 字符集七个字符属性之一:标点字符。 其他六个属性: L:字母; M:标记符号(一般不会单独出现); Z:分隔符(比如空格、换行等); S:符号(比如数学符号、货币符号等); N:数字(比如阿拉伯数字、罗马数字等); C:其他字符。 *注:此语法部分语言不支持,例:javascript。 |
|
\< \> |
匹配词(word)的开始(\<)和结束(\>)。例如正则表达式\<the\>能够匹配字符串"for the wise"中的"the",但是不能匹配字符串"otherwise"中的"the"。注意:这个元字符不是所有的软件都支持的。 |
|
( ) |
将( 和 ) 之间的表达式定义为“组”(group),并且将匹配这个表达式的字符保存到一个临时区域(一个正则表达式中最多可以保存9个),它们可以用 \1 到\9 的符号来引用。 |
|
| |
将两个匹配条件进行逻辑“或”(or)运算。例如正则表达式(him|her) 匹配"it belongs to him"和"it belongs to her",但是不能匹配"it belongs to them."。注意:这个元字符不是所有的软件都支持的。 |
1. 数字:^[0-9]*$
2. n位的数字:^\d{n}$
3. 至少n位的数字:^\d{n,}$
4. m-n位的数字:^\d{m,n}$
5. 零和非零开头的数字:^(0|[1-9][0-9]*)$
6. 非零开头的最多带两位小数的数字:^([1-9][0-9]*)+(.[0-9]{1,2})?$
7. 带1-2位小数的正数或负数:^(\-)?\d+(\.\d{1,2})?$
8. 正数、负数、和小数:^(\-|\+)?\d+(\.\d+)?$
9. 有两位小数的正实数:^[0-9]+(.[0-9]{2})?$
10. 有1~3位小数的正实数:^[0-9]+(.[0-9]{1,3})?$
11. 非零的正整数:^[1-9]\d*$ 或 ^([1-9][0-9]*){1,3}$ 或 ^\+?[1-9][0-9]*$
12. 非零的负整数:^\-[1-9][]0-9"*$ 或 ^-[1-9]\d*$
13. 非负整数:^\d+$ 或 ^[1-9]\d*|0$
14. 非正整数:^-[1-9]\d*|0$ 或 ^((-\d+)|(0+))$
15. 非负浮点数:^\d+(\.\d+)?$ 或 ^[1-9]\d*\.\d*|0\.\d*[1-9]\d*|0?\.0+|0$
16. 非正浮点数:^((-\d+(\.\d+)?)|(0+(\.0+)?))$ 或 ^(-([1-9]\d*\.\d*|0\.\d*[1-9]\d*))|0?\.0+|0$
17. 正浮点数:^[1-9]\d*\.\d*|0\.\d*[1-9]\d*$ 或 ^(([0-9]+\.[0-9]*[1-9][0-9]*)|([0-9]*[1-9][0-9]*\.[0-9]+)|([0-9]*[1-9][0-9]*))$
18. 负浮点数:^-([1-9]\d*\.\d*|0\.\d*[1-9]\d*)$ 或 ^(-(([0-9]+\.[0-9]*[1-9][0-9]*)|([0-9]*[1-9][0-9]*\.[0-9]+)|([0-9]*[1-9][0-9]*)))$
19. 浮点数:^(-?\d+)(\.\d+)?$ 或 ^-?([1-9]\d*\.\d*|0\.\d*[1-9]\d*|0?\.0+|0)$
二、校验字符的表达式
1. 汉字:^[\u4e00-\u9fa5]{0,}$
2. 英文和数字:^[A-Za-z0-9]+$ 或 ^[A-Za-z0-9]{4,40}$
3. 长度为3-20的所有字符:^.{3,20}$
4. 由26个英文字母组成的字符串:^[A-Za-z]+$
5. 由26个大写英文字母组成的字符串:^[A-Z]+$
6. 由26个小写英文字母组成的字符串:^[a-z]+$
7. 由数字和26个英文字母组成的字符串:^[A-Za-z0-9]+$
8. 由数字、26个英文字母或者下划线组成的字符串:^\w+$ 或 ^\w{3,20}$
9. 中文、英文、数字包括下划线:^[\u4E00-\u9FA5A-Za-z0-9_]+$
10. 中文、英文、数字但不包括下划线等符号:^[\u4E00-\u9FA5A-Za-z0-9]+$ 或 ^[\u4E00-\u9FA5A-Za-z0-9]{2,20}$
11. 可以输入含有^%&',;=?$\"等字符:[^%&',;=?$\x22]+ 12 禁止输入含有~的字符:[^~\x22]+
其它:
.*匹配除 \n 以外的任何字符。
/[\u4E00-\u9FA5]/ 汉字
/[\uFF00-\uFFFF]/ 全角符号
/[\u0000-\u00FF]/ 半角符号
三、踩坑心得
注意题目要求输出格式,弄清楚正则表达式的种种条件
四、改进建议
没什么改进建议,现在写出来的代码就已经很不容易了,就多看看别人的代码,能做到理解和用自己的话修改代码,消化好java各种知识
五、总结
- 学习了封装、继承、多态的概念,对书本知识有了更具体的了解
- 学习了正则表达式
- 在学习过程中也更意识到了自身的基础知识十分糟糕,写代码时常感到吃力,所有还是摆正心态,好好学习吧。

浙公网安备 33010602011771号