
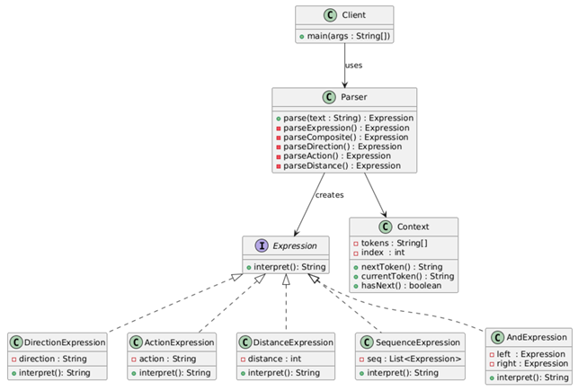
类图:

代码:
点击查看代码
import java.util.*;
/**
* 机器人控制程序,解释器模式实现
*/
public class RobotInterpreter {
/* ---------- 表达式接口 ---------- */
interface Expression {
String interpret();
}
/* ---------- 终结符表达式 ---------- */
static class DirectionExpression implements Expression {
private final String direction;
DirectionExpression(String direction) { this.direction = direction.toLowerCase(); }
public String interpret() {
switch (direction) {
case "up": return "向上";
case "down": return "向下";
case "left": return "向左";
case "right": return "向右";
default: return direction;
}
}
}
static class ActionExpression implements Expression {
private final String action;
ActionExpression(String action) { this.action = action.toLowerCase(); }
public String interpret() {
return action.equals("run") ? "移动" : "移动";
}
}
static class DistanceExpression implements Expression {
private final int distance;
DistanceExpression(int distance) { this.distance = distance; }
public String interpret() { return distance + "个单位"; }
}
/* ---------- 非终结符表达式 ---------- */
static class SequenceExpression implements Expression {
private final List<Expression> list;
SequenceExpression(List<Expression> list) { this.list = list; }
public String interpret() {
StringBuilder sb = new StringBuilder();
for (Expression e : list) sb.append(e.interpret());
return sb.toString();
}
}
static class AndExpression implements Expression {
private final Expression left, right;
AndExpression(Expression left, Expression right) {
this.left = left; this.right = right;
}
public String interpret() {
return left.interpret() + "再" + right.interpret();
}
}
/* ---------- 上下文 ---------- */
static class Context {
private final String[] tokens;
private int index = 0;
Context(String text) { tokens = text.trim().split("\\s+"); }
boolean hasNext() { return index < tokens.length; }
String current() { return hasNext() ? tokens[index] : null; }
String next() { return hasNext() ? tokens[index++] : null; }
}
/* ---------- 解析器 ---------- */
static class Parser {
private Context ctx;
Expression parse(String text) {
ctx = new Context(text);
return parseExpression();
}
private Expression parseExpression() {
Expression dir = new DirectionExpression(ctx.next());
Expression act = new ActionExpression(ctx.next());
Expression dis = new DistanceExpression(Integer.parseInt(ctx.next()));
List<Expression> seq = Arrays.asList(dir, act, dis);
Expression seqExp = new SequenceExpression(seq);
if (ctx.hasNext() && "and".equals(ctx.current())) {
ctx.next(); // consume "and"
Expression next = parseExpression();
return new AndExpression(seqExp, next);
}
return seqExp;
}
}
/* ---------- 测试 ---------- */
public static void main(String[] args) {
Parser parser = new Parser();
String[] tests = {
"up move 5",
"down run 10 and left move 20",
"right run 3 and up move 2 and down run 1"
};
for (String t : tests) {
System.out.println("输入:" + t);
System.out.println("输出:" + parser.parse(t).interpret());
System.out.println();
}
}
}
浙公网安备 33010602011771号