数据库上云有多轻松?华为云技术专家带你玩转云数据库API
本文分享自华为云开发者联盟微信公众号《DTSE Tech Talk | 第65期:智能数据底座使能千行百业,华为云数据库服务API揭秘与实践探索》
华为云 GaussDB 是一款软硬全栈协同的企业级原生分布式数据库,支持 x86 和 Kunpeng 硬件架构,基于 Share-nothing 架构,具备高可用、高安全、高性能、高弹性、高智能和易部署、易迁移 “五高两易” 的核心能力,广泛应用于金融、电信、政府等行业关键核心系统
GaussDB (for MySQL) 作为最新一代企业级高扩展海量存储云原生数据库,完全兼容 MySQL。GaussDB (for MySQL) 基于华为最新一代 DFV 存储,采用计算存储分离架构,128TB 的海量存储,实现数据 0 丢失,既拥有商业数据库的高可用和性能,又具备开源低成本效益。
探索数据库开发者生态资源
华为云数据库服务具备丰富的开发者生态能力,包括开发者指南、示例代码、帮助指导、视频课程、开发工具、API、SDK、专业认证等。
数据库服务 API 揭秘与实践探索
1. 何为 API
API,即应用程序接口,可以看作是一组编程语言的函数和方法,它定义了软件系统中组件之间的交互方式,允许不同的软件之间进行数据通信和功能交互。那么,在什么场景下适合使用 API 接口,能实现什么效果?
通过 API 允许用户调用华为云的能力,将华为云的数据和功能集成到用户的数据库管理系统中。
例如,用户在采用华为云数据库服务的同时,亦拥有自建的本地 IT 管理中心。他们既可利用云上资源,又掌握本地机房设施。在此背景下,用户可通过调用数据库实例查询接口,将数据库资源整合至自身的 IT 资源管理系统中,从而在一个集成看板上实现对多地 IT 资源的统一管理。
在快速入门数据库 API 接口之前,需要了解 API 接口的组成部分,如请求 URL、请求方法、请求消息头和请求消息体;数据库服务 API 支持两种权限认证方式,分别是 Token 认证和 AK/SK 认证;API 返回结果则包含状态码、响应消息头和消息体。
2. 快速入门数据库 API 接口
数据库服务的 API 提供了丰富的功能,在功能完备度上与华为云控制台是相同的。这也就意味着,在华为云页面上可以操作的功能,用户通过编程的方式都可以实现自动化控制。
我们为每一个 API 提供了详细的说明,涵盖了鉴权方式、接口约束、请求体样例,响应体样例、错误码详解等,功能包括实例管理、备份管理、日志管理、任务管理等多个模块。
1)一站式 API Explorer 工具
华为云提供了一站式 API 解决方案统一平台 ——API Explorer。API Explorer 集成了华为云所有的开放 API,支持全量接口检索、可视化调试、帮助文档查阅、示例代码展示等能力,帮助开发者快速上手 API 实践。下面,我们将在一站式 API Explorer 平台上实践数据库 API 的调试。
2)一键调试
在 API Explorer 平台上,用户选择需要调试的 API 接口后,API Explorer 会自动填充请求 URI、方法、消息头和认证信息,对用户填写的入参进行校验和友好提示。在触发调试接口后,可以在页面上查看接口响应结果,实现一站式接口调试。

API Explorer 一键调试流程图
如 “API Explorer 一键调试” 图所示,是 API Explorer 的一键调试页面,在用户选择调试接口后,调试页面会根据不同接口的入参要求,引导用户输入指定参数,提升接口调试效率。

API Explorer 一键调试
3)代码示例
数据库服务为帮助用户快速接入相关 API,在 API Explorer 中还为每个接口生成了多语言的代码示例,如 “API Explorer 代码示例” 图所示,输入请求参数,然后点击页面上方标签页的 “代码示例”,在下方选择不同的开发语言,选择之后即可查看对应接口对应语言的代码 demo。

API Explorer 代码示例
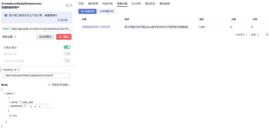
4)场景示例
数据库服务还对如用户创建数据库实例、备份等关键场景进行了更为详细的场景示例说明,如图点击页面上方标签页的 “场景示例”,进入创建数据库用户场景示例,可以看到在实际的使用场景中,如何完整地进行数据库用户查询和创建数据库用户的 API 组合调用。

API Explorer 场景示例
总结
华为云数据库 API 是华为云提供的一系列用于操作和管理云数据库服务的编程接口,用户可通过使用华为云数据库 API,更高效地管理和操作数据库服务,提升业务系统的性能和稳定性,打造智能数据底座,真正使能千行百业。
浙公网安备 33010602011771号