《Entity Framework Core in Action》--- 读书随记(1)
Part 1 Getting started
《Entity Framework Core in Action》
-- SECOND EDITIONAuthor: JON P SMITH
如果需要电子书的小伙伴,可以留下邮箱,看到了会发送的
1 Introduction to Entity Framework Core
1.8 Setting up the MyFirstEfCoreApp application
在创建任何数据库访问代码之前,您需要编写两个基本部分:
- 您希望 EF Core 映射到数据库中的表的类
- 应用程序的 DbContext,这是用于配置和访问数据库的主要类
public class Book
{
public int BookId { get; set; }
public string Title { get; set; }
public string Description { get; set; }
public DateTime PublishedOn { get; set; }
public int AuthorId { get; set; }
public Author Author { get; set; }
}
这个实体类的主键,是BookId,它是根据EF Core 的命名约定<ClassName>Id,它还有一个导航属性Author,以及一个AuthorId指向Author的主键,这两个属性告诉 EF Core,您需要从 Book 类到 Author 类的链接,并且应该使用 AuthorId 属性作为外键来链接数据库中的两个表
public class AppDbContext : DbContext
{
private const string ConnectionString = "Server=(localdb)\mssqllocaldb;Database=MyFirstEfCoreDb;Trusted_Connection=True”;
protected override void OnConfiguring(DbContextOptionsBuilder optionsBuilder)
{
optionsBuilder.UseSqlServer(connectionString);
}
public DbSet<Book> Books { get; set; }
}
这个类包含 EF Core 配置数据库映射所需的信息,也是您在代码中用于访问数据库的类
1.9 Looking under the hood of EF Core
1.9.1 Modeling the database

上图显示了 EF Core 在 AppDbContext 上使用的建模步骤,这在您第一次创建 AppDbContext 的实例时发生。(之后,缓存模型,以便快速创建后续实例。)下面是更加详细的步骤:
- EF Core 查看应用程序的 DbContext 并找到所有 public DbSet < T > 属性。从这些数据中,它定义所找到的一个表的初始名称: Books
- EF Core 查看 DbSet < T > 中引用的所有类,并查看其属性以计算列名、类型等。它还查找类和/或属性上提供额外建模信息的特殊属性
- EF Core 查找 DbSet < T > 类所引用的任何类。在我们的示例中,Book 类有一个对 Author 类的引用,因此 EF Core 也会扫描该类。它对 Author 类的属性执行与步骤2中的 Book 类相同的搜索。它还采用类名 Author 作为表名
- 对于建模过程的最后一个输入,EF Core 在应用程序的 DbContext 中运行 virtual 方法 OnModelCreate。在这个简单的应用程序中,没有覆盖 OnModelCreate 方法,但是如果覆盖了,您可以通过一个流畅的 API 提供额外的信息来进行更多的建模配置
- EF Core 根据收集到的所有信息创建数据库的内部模型。这个数据库模型是缓存的,这样以后的访问会更快。然后使用此模型执行所有数据库访问
可能已经注意到上图没有显示数据库。这是因为当 EFCore 构建其内部模型时,它不会查看数据库。我强调这个事实是为了说明建立一个好的数据库模型有多么重要; 否则,如果 EF Core 认为数据库的外观和实际数据库的外观之间存在不匹配,就可能出现问题
在您的应用程序中,您可以使用 EF Core 来创建数据库,在这种情况下不会出现不匹配的情况。即便如此,如果您想要一个好的、高效的数据库,那么在代码中构建您想要的数据库的良好表示是值得注意的,这样创建的数据库就可以执行得很好
1.9.2 Reading data from the database

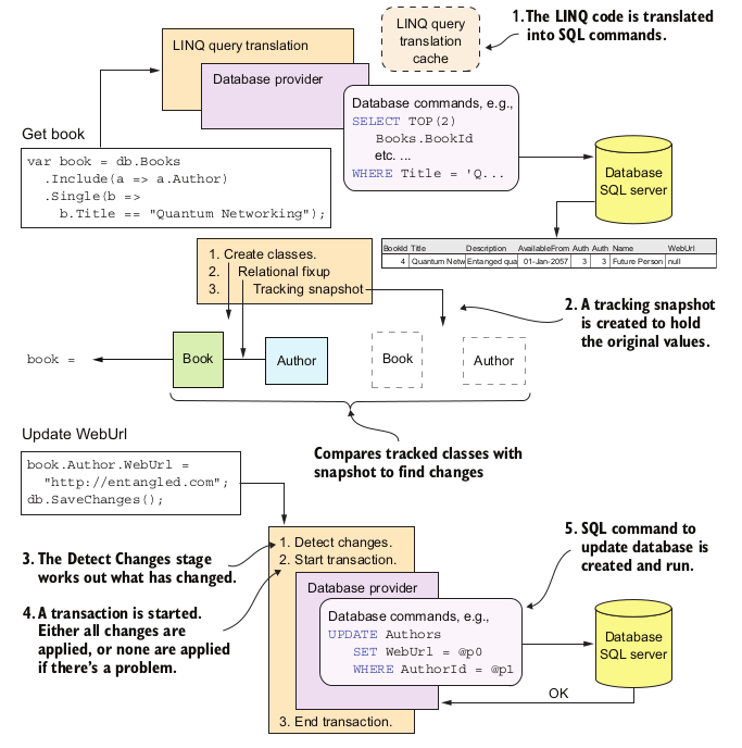
因为代码包含 AsNoTrace 命令,所以 EF Core 知道禁止创建跟踪快照。跟踪快照用于发现对数据的更改,由于此查询是只读的,因此取消跟踪快照会使命令更快
1.9.3 Updating the database

2 Querying the database
2.1 Setting the scene: Our book-selling site
2.1.1 The Book App’s relational database
ONE-TO-ONE RELATIONSHIP

在这个示例中,我使用了一个主键和一个外键,以使关系更容易理解。但是对于一对一关系,您也可以将外键作为主键。在图中所示的 PriceOffer 表中,有一个主键,名为 BookId,它也是外键。因此,将丢失 PriceOfferId 列,这使得表在数据库方面的效率略有提高
ONE-TO-MANY RELATIONSHIP

MANY-TO-MANY RELATIONSHIP: MANUALLY CONFIGURED

MANY-TO-MANY RELATIONSHIP: AUTOCONFIGURED BY EF CORE

和上面的我们自己写的中间表不一样,因为手动的那张除了双方的主键之外,还有order列这种额外信息,而自动的表是没有任何业务需求的
2.1.2 Other relationship types not covered in this chapter
除了上面说的三种主要的关系,EF Core 还支持其他的关系:
- Owned Type class
- Table splitting
- Table per hierarchy (TPH)
- Table per type (TPT)
2.1.4 The classes that EF Core maps to the database
数据库中的表关系总览

但是对应到entity中的时候,会有一点点不同,因为我们需要在entity中表达表之间的关系
public class Book
{
public int BookId { get; set; }
public string Title { get; set; }
public string Description { get; set; }
public DateTime PublishedOn { get; set; }
public string Publisher { get; set; }
public decimal Price { get; set; }
public string ImageUrl { get; set; }
//-----------------------------------------------
//relationships
public PriceOffer Promotion { get; set; } // one-to-one
public ICollection<Review> Reviews { get; set; } // one-to-many-or-zero
public ICollection<Tag> Tags { get; set; } // EF Core 自动 many-to-many
public ICollection<BookAuthor> AuthorsLink { get; set; } // 手动指定 many-to-many
}
为了简单起见,我们使用 EF Core 的按照约定的配置方法对数据库进行建模。对于每个实体类中包含主键和外键的属性,我们使用按约定命名。此外,。NET 类型的导航属性,例如 ICollection < Review > Reviews,定义了我们想要的关系类型
2.2 Creating the application’s DbContext
2.2.2 Creating an instance of the application’s DbContext
前面展示了如何通过重写 OnConconfiguration 方法来设置应用程序的 DbContext。这种方法的缺点是连接字符串是固定的。下面,您将使用另一种方法,因为您希望使用不同的数据库进行开发和单元测试。您将使用一个通过应用程序的 DbContext 构造函数提供该数据库的方法
public EfCoreContext : DbContext
{
public DbSet<Book> Books { get; set; }
public DbSet<Author> Authors { get; set; }
public DbSet<Tag> Tags { get; set; }
public DbSet<PriceOffer> PriceOffers { get; set; }
public EfCoreContext(DbContextOptions<EfCoreContext> options) : base(options)
{}
...
}
const string connection = "";
var optionsBuilder = new DbContextOptionsBuilder<EfCoreContext>();
optionsBuilder.UseSqlServer(connection);
var options = optionsBuilder.Options;
using (var context = new EfCoreContext(options))
{
var bookCount = context.Books.Count();
// ...etc
}
2.2.3 Creating a database for your own application
有几种方法可以使用 EF Core 创建数据库,但通常的方法是使用 EF Core 的迁移特性。该特性使用应用程序的 DbContext 和 entity 类作为数据库结构的模型。“Add-Migration”命令首先对数据库建模,然后使用该模型构建命令以创建符合该模型的数据库
除了处理数据库创建之外,迁移的伟大之处在于,它们可以使用您在软件中所做的任何更改来更新数据库。如果您更改了实体类或应用程序的任何 DbContext 配置,则“Add-Migration”命令将构建一组命令来更新现有数据库。下面是添加迁移和创建或迁移数据库所需的步骤
- 包含 DbContext 的项目需要 NuGet 包 Microsoft.EntityFrameworkCore.SqlServer 或其他数据库提供程序(如果使用的是其他数据库)
- ASP.NET Core 还有需要 Microsoft.EntityFrameworkCore.Tools 包
- (因为我是在Linux环境下,所以我直接使用dotnet命令行工具)然后执行命令
dotnet ef migrations add MyMigrationName - 执行指令
dotnet ef database update,将生成的迁移指令应用到数据库,如果不存在数据库,指令将创建一个。如果存在数据库,该命令将检查该数据库是否已将此迁移应用于该数据库,如果缺少任何数据库迁移,则该命令将它们应用于该数据库
2.3 Understanding database queries

2.3.1 Application’s DbContext property access
命令的第一部分通过 EF Corea 连接到数据库。引用数据库表的最常见方法是通过应用程序的 DbContext 中的 DbSet < T > 属性
基本思想是相同的: 您需要从通过 EF Core 连接到数据库的东西开始
2.3.2 A series of LINQ/EF Core commands
命令的主要部分是一组 LINQ 和/或 EF Core 方法,它们可以创建您需要的查询类型。LINQ 查询可以非常简单,也可以非常复杂
2.3.3 The execute command
命令的最后一部分揭示了一些关于 LINQ 的东西。在 LINQ 命令序列的末尾应用了最终的执行命令之前,LINQ 被保存为表达式树中的一系列命令,这意味着它还没有在数据上执行。EF Core 可以将表达式树转换为您正在使用的数据库的正确命令
2.4 Loading related data
现在我想解释一下,作为一个开发人员,您如何访问这些关系背后的数据。可以通过四种方式加载数据: 即时加载、显式加载、选择加载和延迟加载。然而,在我介绍这些方法之前,您需要知道 EF Core 不会加载实体类中的任何关系,除非您要求它这样做。如果加载 Book 类,则 Book 实体类中的每个关系属性在默认情况下都将为空
2.4.1 Eager loading: Loading relationships with the primary entity class
Eager loading 通过两种 fluent 方法指定,Include 和 ThenInclude
var firstBook = context.Books
.Include(book => book.AuthorsLink)
.ThenInclude(bookAuthor => bookAuthor.Author)
.Include(book => book.Reviews)
.Include(book => book.Tags)
.Include(book => book.Promotion)
.FirstOrDefault();
SORTING AND FILTERING WHEN USING INCLUDE AND/OR THENINCLUDE
var firstBook = context.Books
.Include(book => book.AuthorsLink
.OrderBy(bookAuthor => bookAuthor.Order))
.ThenInclude(bookAuthor => bookAuthor.Author)
.Include(book => book.Reviews
.Where(review => review.NumStars == 5))
.Include(book => book.Promotion)
.First();
2.4.2 Explicit loading: Loading relationships after the primary entity class
加载主实体类之后,可以显式加载所需的任何其他关系
// 首先查询主实体
var firstBook = context.Books.First();
// 然后是加载关系实体,这个是 手动 many-to-many
context.Entry(firstBook).Collection(book => book.AuthorsLink).Load();
foreach (var authorLink in firstBook.AuthorsLink)
{
context.Entry(authorLink).Reference(bookAuthor => bookAuthor.Author).Load();
}
context.Entry(firstBook).Collection(book => book.Tags).Load();
context.Entry(firstBook).Reference(book => book.Promotion).Load();
或者,可以使用显式加载来对关系应用查询,而不是加载关系
var firstBook = context.Books.First();
var numReviews = context.Entry(firstBook)
.Collection(book => book.Reviews)
.Query().Count();
var starRatings = context.Entry(firstBook)
.Collection(book => book.Reviews)
.Query().Select(review => review.NumStars)
.ToList();
显式加载的缺点是更多的数据库往返,这可能是低效的。如果您事先知道需要的数据,那么即时加载数据通常更有效,因为加载关系所需的数据库往返次数更少
2.4.3 Select loading: Loading specific parts of primary entity class and any relationships
加载数据的第三种方法是使用 LINQ Select 方法来选择您想要的数据,我称之为选择加载
var books = context.Books
.Select(book => new
{
book.Title,
book.Price,
NumReviews = book.Reviews.Count,
})
.ToList();
这种方法的优点是只加载您需要的数据,如果您不需要所有数据,那么加载效率会更高
2.4.4 Lazy loading: Loading relationships as required
延迟加载使编写查询变得容易,但对数据库性能有不良影响。延迟加载确实需要对 DbContext 或实体类进行一些更改,但是在进行这些更改之后,读取就很容易了; 如果访问未加载的导航属性,EF Core 将执行一个数据库查询来加载该导航属性
您可以通过以下两种方式设置延迟加载:
- 添加 Microsoft.EntityFrameworkCore.Proxies 包,用来配置DbContext
- 通过构造函数将延迟加载方法注入到实体类中
第一个选项很简单,但是将您锁定在为所有关系设置延迟加载。第二个选项要求您编写更多代码,但允许您选择使用延迟加载的关系
现在只会讲解第一种方式,后面才会讲第二种
第一种方式需要两步:
- 在每个关系属性前面添加关键字 virtual
- 在设置 DbContext 时添加 UseLazyLoadingProxy 方法
public class BookLazy
{
public int BookLazyId { get; set; }
//… Other properties left out for clarity
public virtual PriceOffer Promotion { get; set; }
public virtual ICollection<Review> Reviews { get; set; }
public virtual ICollection<BookAuthor> AuthorsLink { get; set; }
}
var optionsBuilder = new DbContextOptionsBuilder<EfCoreContext>();
optionsBuilder
.UseLazyLoadingProxies()
.UseSqlServer(connection);
var options = optionsBuilder.Options;
using (var context = new EfCoreContext(options))
如果在实体类中配置了延迟加载,并按照创建 DbContext 的方式,那么读取关系就很简单; 在查询中不需要额外的 Include 方法,因为当代码访问关系属性时,数据是从数据库中加载的
许多开发人员认为延迟加载是有用的,但我避免它是因为它的性能问题。对数据库服务器的每次访问都有时间开销,因此最佳方法是尽量减少对数据库服务器的调用次数。但是延迟加载(和显式加载)可以创建大量的数据库访问,使查询变慢,并导致数据库服务器工作更加困难
2.6 Building complex queries

public static IQueryable<BookListDto> MapBookToDto(this IQueryable<Book> books)
{
return books.Select(book => new BookListDto
{
BookId = book.BookId,
Title = book.Title,
Price = book.Price,
PublishedOn = book.PublishedOn,
ActualPrice = book.Promotion == null
? book.Price
: book.Promotion.NewPrice,
PromotionPromotionalText = book.Promotion == null
? null
: book.Promotion.PromotionalText,
AuthorsOrdered = string.Join(", ",
book.AuthorsLink
.OrderBy(ba => ba.Order)
.Select(ba => ba.Author.Name)),
ReviewsCount = book.Reviews.Count,
ReviewsAverageVotes = book.Reviews
.Select(review => (double?) review.NumStars).Average(),
TagStrings = book.Tags.Select(x => x.TagId).ToArray(),
});
}
2.8 Adding sorting, filtering, and paging
public static IQueryable<BookListDto> OrderBooksBy(this IQueryable<BookListDto> books, OrderByOptions orderByOptions)
{
switch (orderByOptions)
{
case OrderByOptions.SimpleOrder:
return books.OrderByDescending(x => x.BookId);
case OrderByOptions.ByVotes:
return books.OrderByDescending(x => x.ReviewsAverageVotes);
case OrderByOptions.ByPublicationDate:
return books.OrderByDescending(x => x.PublishedOn);
case OrderByOptions.ByPriceLowestFirst:
return books.OrderBy(x => x.ActualPrice);
case OrderByOptions.ByPriceHighestFirst:
return books.OrderByDescending(x => x.ActualPrice);
default:
throw new ArgumentOutOfRangeException(nameof(orderByOptions), orderByOptions, null);
}
}
public static IQueryable<BookListDto> FilterBooksBy(this IQueryable<BookListDto> books,BooksFilterBy filterBy, string filterValue)
{
if (string.IsNullOrEmpty(filterValue))
return books;
switch (filterBy)
{
case BooksFilterBy.NoFilter:
return books;
case BooksFilterBy.ByVotes:
var filterVote = int.Parse(filterValue);
return books.Where(x => x.ReviewsAverageVotes > filterVote);
case BooksFilterBy.ByTags:
return books.Where(x => x.TagStrings.Any(y => y == filterValue));
case BooksFilterBy.ByPublicationYear:
if (filterValue == AllBooksNotPublishedString)
return books.Where(x => x.PublishedOn > DateTime.UtcNow);
var filterYear = int.Parse(filterValue);
return books.Where(
x => x.PublishedOn.Year == filterYear
&& x.PublishedOn <= DateTime.UtcNow);
default:
throw new ArgumentOutOfRangeException(nameof(filterBy), filterBy, null);
}
}
public static IQueryable<T> Page<T>(this IQueryable<T> query,int pageNumZeroStart, int pageSize)
{
if (pageSize == 0)
throw new ArgumentOutOfRangeException(nameof(pageSize), "pageSize cannot be zero.");
if (pageNumZeroStart != 0)
query = query.Skip(pageNumZeroStart * pageSize);
return query.Take(pageSize);
}
2.9 Putting it all together: Combining Query Objects
public class ListBooksService
{
private readonly EfCoreContext _context;
public ListBooksService(EfCoreContext context)
{
_context = context;
}
public IQueryable<BookListDto> SortFilterPage(SortFilterPageOptions options)
{
var booksQuery = _context.Books
.AsNoTracking()
.MapBookToDto()
.OrderBooksBy(options.OrderByOptions)
.FilterBooksBy(options.FilterBy,options.FilterValue);
options.SetupRestOfDto(booksQuery);
return booksQuery.Page(options.PageNum-1,options.PageSize);
}
}

浙公网安备 33010602011771号