会员
众包
新闻
博问
闪存
赞助商
HarmonyOS
Chat2DB
所有博客
当前博客
我的博客
我的园子
账号设置
会员中心
简洁模式
...
退出登录
注册
登录
别忘了带红领巾
博客园
首页
新随笔
联系
订阅
管理
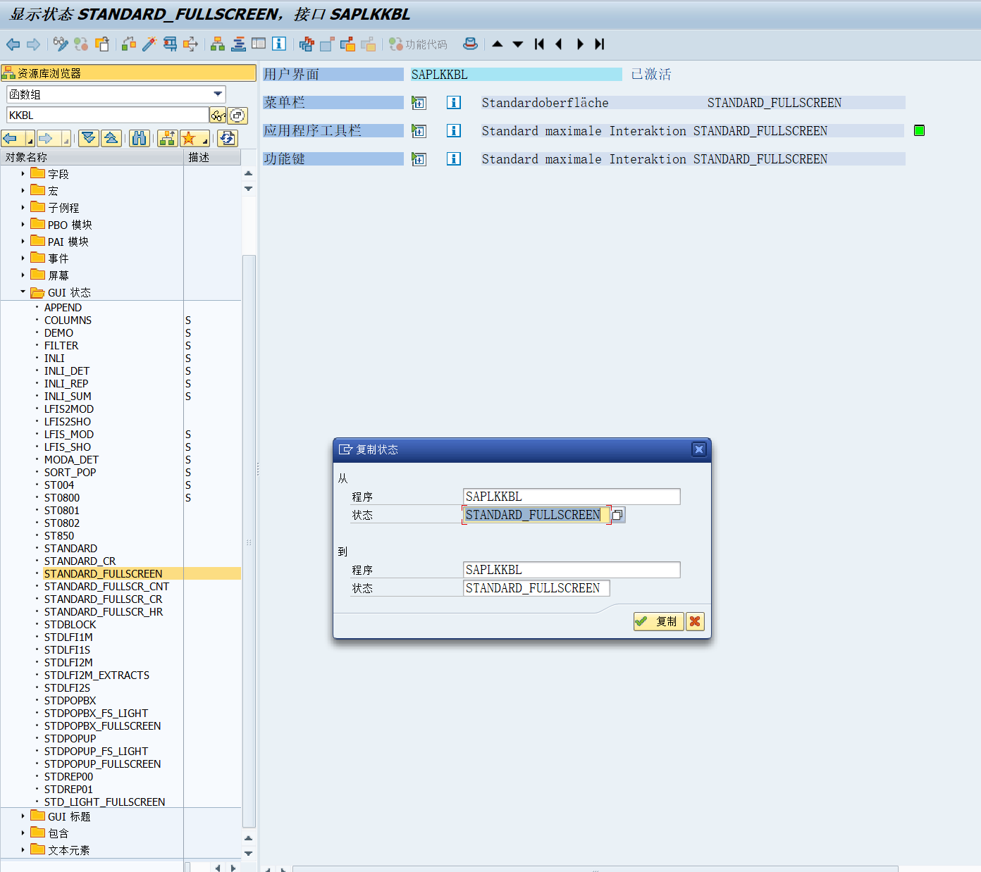
获取标准程序的GUI状态
输入事物代码SE38;
输入标准的SAPLKKBL程序;
找到标准GUI STATUS:STANDARD_FULLSCREEN
posted @
2022-04-27 16:05
别忘了带红领巾
阅读(
76
) 评论(
0
)
收藏
举报
刷新页面
返回顶部
公告