Embedding Flash Fullscreen in the Browser Window
Embedding Flash Fullscreen in the Browser Window
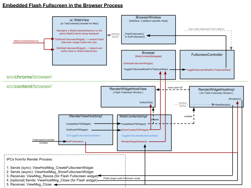
Author: Yuri Wiitala (miu@chromium.org)ObjectiveEnhance the [Pepper] Flash fullscreen user experience in Chromium to match the HTML5 fullscreen experience. This would provide users with a single, consistent fullscreen-mode experience, with Flash fullscreen gaining the improved window/desktop management behaviors of HTML5 fullscreen. For example, on Mac, one cannot switch to other apps from Flash fullscreen, but this action is intelligently handled in the HTML5 fullscreen case. Side note: Later on, we seek to improve the fullscreen UX further by introducing a new "Fullscreen in Tab" concept for tab capture/screencasting (http://crbug.com/256870). While a user is "casting," fullscreen content is being displayed on a remote screen. Therefore, the local screen should be usable for other tabs or applications. The changes proposed in this document are a necessary prerequisite for this. Background Currently, Flash fullscreen is implemented in the "content" component where a raw, platform-dependent fullscreen window is created. Some minimal focus/keyboard control logic is added to support exit and mouse-lock. The entire stack assumes the Flash plugin handles the user permissions with respect to allowing fullscreen and/or mouse-locking, and so blindly allows all requests. Fullscreen mode is initiated by the render process, which is proxying the request from the Pepper Flash process. It sends a "create" message followed immediately by a "show" message. Once the fullscreen window is shown, a resize message is sent back to the renderer as a signal that painting may begin. The control flow for entering and exiting Flash fullscreen is as follows: On the other hand, the Browser (user-initiated, "F11") and Tab/HTML5 (renderer-initiated) fullscreen modes are controlled by the browser UI implementation in the "chrome" component, one abstraction level higher. The browser uses FullscreenController to manage the window sizing and show "permissions balloons" for both modes, and handles the transitions of switching in-between or in-and-out. To engage fullscreen mode for an HTML5 element, the renderer sends a "toggle" message to the browser process. Unlike Flash fullscreen, no new widgets are created. FullscreenController instructs the browser window to expand to fill the screen, and this causes the tab content view to be resized via the layout process. Then, the renderer process receives a resize message signalling that fullscreen mode is on. The originating HTML5 element (e.g., a video element), will then be resized to fill the content area. The control flow for entering and exiting HTML5 fullscreen is as follows: Thus, there exist two separate fullscreen control/view implementations in Chromium that operate independently and at different component layers. There actually exists a conflict, should a page choose to initiate HTML5 fullscreen during Flash fullscreen or vice versa. Observations and GoalsFortunately, there are key similarities between the implementations of Flash fullscreen and HTML5 fullscreen that suggests the former can be merged into the machinery of the latter. First, renderer-side, both send one or more messages to the browser process to engage fullscreen mode, and both expect an asynchronous ViewMsg_Resize message to confirm and receive the fullscreen dimensions. Second, browser-side, the messages from the renderer are handled by delegating to the same WebContentsImpl instance to initialize and kick-off. Finally, the browser process sends one or more ViewMsg_Resize messages to notify the renderer of "screen size" changes, and a ViewMsg_Close to shut down rendering of the widget. In the past, developing for the Pepper Flash plugin required overcoming very temperamental compatibility issues. Since one permeating goal is to ensure Flash fullscreen does not break, no changes will be made that could be observable by the renderer process (and, by proxy, the pepper flash plugin). This means no changes to IPC messaging, with the ordering and content of the messages being exactly the same as in the current implementation. If we are to proceed, one UX issue to resolve is the "Press Esc to Exit Fullscreen" message rendered by the Pepper Flash plugin: Ideally, for consistency, this would be removed in favor of the balloon pop-up shown by FullscreenController. If this is not possible, then the balloon pop-up should not be displayed for Flash. DesignA three-part change to the existing design is proposed. First, the Flash "fullscreen" render widget will become embedded within the browser window. More specifically, it will replace the normal tab content view in the view hierarchy and participate in layout like any other widget. The owner and creator of the widget will remain the same and, from the renderer's perspective, Flash will still be painting into its own dedicated "fullscreen" widget. Second, the FullscreenController will be used to manage the the sizing/expansion of the browser window for all fullscreen modes, including Flash, and will treat Flash fullscreen in the same way as HTML5 fullscreen. As an embedded widget within the browser window, the Flash fullscreen widget will become expanded to fill the entire screen during the layout process. FullscreenController itself will need only small tweaks: Just as for HTML5 fullscreen, it will be tasked to decide whether the fullscreen and mouse-lock privileges are allowed, but will instead treat Flash fullscreen mode as fully-privileged by default. Finally, WebContentsImpl will be modified to invoke the new "embedded widget" code paths for startup and shutdown (described in detail below). Use of the new code paths versus the old will be switchable via a new WebContentsDelegate method, EmbedsFullscreenWidget(). This method will declare whether the browser implements embedded Flash fullscreen and whether it is enabled/disabled via command-line flags. The control flow for entering and exiting embedded Flash fullscreen is as follows (additions/changes in red): Entering Embedded Flash Fullscreen ModeWebContentsImpl drives this process, being the delegate of the RenderViewHostImpl which receives the "show" message from the renderer. Instead of showing the window it created as a raw, fullscreened window, the behavior of ShowCreatedFullscreenWidget() changes to the following:
Exiting Embedded Flash Fullscreen ModeExiting must be considered from two possible originators. When the exit is requested by the Flash widget itself, RenderWidgetHostImpl::Shutdown() will be invoked in the browser process, which in turn calls WebContentsImpl::RenderWidgetDeleted(). From here, two steps are taken:
When the exit originates from the Browser UI (e.g., user action in the "Allow/Exit" balloon):
Other ConsiderationsWindows 8 Metro Snap mode: When entering Flash fullscreen mode, the FullscreenController will no-op. However, WebView will still receive the DidShowFullscreenWidget() notification, allowing it to correctly embed the Flash fullscreen widget within itself, all properly laid out within the Metro-Snapped browser window. Kiosk (Fullscreen App) mode: Just like Windows 8 Metro Snap mode, the FullscreenController will no-op and WebView will correctly embed the Flash fullscreen widget. Content Shell and non-Chromium applications that use src/content/ as a library: By default, the non-embed Flash fullscreen code path will be used. The key to this is the new WebContentsDelegate::EmbedsFullscreenWidget() method, whose default implementation returns false. The method is only overridden to return true for the Chromium browser on supported platforms. Work PlanPrototyping/Feasibility of Design: Completed (http://crrev.com/23656002). Implementation for Aura, Windows and Mac; disabled by default, behind feature flag: M31 (http://crrev.com/23477051). Implementation for GTK: M32 (with M31 as a stretch goal). Launch goal: Tested, UI review, and enabled by default for M32. |
posted on 2018-11-19 19:25 huangguanyuan 阅读(242) 评论(0) 收藏 举报



浙公网安备 33010602011771号