oracle数据库备份时空表无法备份问题
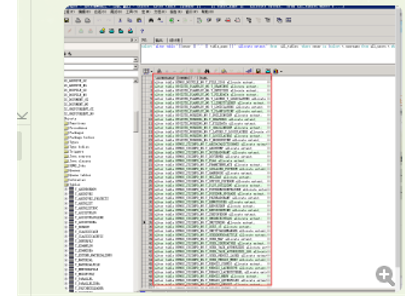
select 'alter table '||owner || '.' || table_name || ' allocate extent;' from all_tables where owner in (select t.username from all_users t where username like '%FQ3%') and NUM_ROWS = 0 and Table_Name like 'T_%';
* 把上面sql中的FQ3换成自己的库后缀后执行sql,执行后是一组sql,拷贝出来都执行一遍再重新备份即可


浙公网安备 33010602011771号