路由传参,路由重定向和模式,编程式导航,编程式导航传参
路由传参
先配置好路由
在父组件种添加
<template>
<div class="footer_wrap">
<!-- 头部点击-->
<div>
<router-link to="/practice1">点击测试1</router-link>
<router-link to="/practice2">点击测试2</router-link>
<router-link to="/practice3">点击测试3</router-link>
<router-link to="/practice4">点击测试4</router-link>
</div>
<br>
<!-- 点击对应路由组件显示-->
<router-view></router-view>
</div>
</template>
<script>
export default {
}
</script>
<style scoped>
.router-link-exact-active {
background: #0dcaf0!important;
}
.footer_wrap a {
flex: 1;
text-decoration: none;
padding: 20px 0;
line-height: 20px;
background-color: #333;
color: #ccc;
border: 1px solid black;
}
</style>
创建4个路由组件,点击的时候进行展示(路由组件中填写内容,便于区分)

配置对应路由的js文件
import Vue from "vue"; import VueRouter from "vue-router"; import practice1 from "@/views/practice1"; import practice2 from "@/views/practice2"; import practice3 from "@/views/practice3"; import practice4 from "@/views/practice4"; Vue.use(VueRouter) const router = new VueRouter({ routes : [ {path:"/practice1",component:practice1}, {path:"/practice2",component:practice2}, {path:"/practice3",component:practice3}, {path:"/practice4",component:practice4} ] }) export default router
在mian.js中进行引入对应封装的路由配置进行引入
import Vue from 'vue' import App from './04-路由传参' // 切换到practice路由封装包上边 import router from "@/router/practice"; Vue.config.productionTip = false new Vue({ router, render: h => h(App), }).$mount('#app')
开始传参
路由传参,有几种方式?两种
第一种方式query传参,父组件进行参数传递 /(传递链接)?传递的参数名=我们传递的参数 子组件进行接收$route.quer.传递的参数名
第二种方式params(路径传参)
1,路由规则里面提供占位符/:id/:name.../链接地址/:id/:name
2,在主组件种传递参数 /链接/(传递的参数1,对应:id)/(传递的参数2,对应:name)
3,接收参数,$route.params.id $route.params.name,进行id参数和name参数进行接收
使用query传参
父组件中写入传递的参数
<router-link to="/practice1?name=学而时习之">点击测试1</router-link>
然后去组件practice1路由组件进行接收
<template> <div> 练习1 <br> {{this.$route.query.name}} </div> </template> <script> export default { name: "practice1", mounted() { console.log(this.$route) //使用this.$route获取路由传递的参数 console.log(this.$route.query.name) //拿到传递的参数 } } </script>

使用params进行传参(路径传参)需要修改路由配置
1,路由规则里面提供占位符/:id/:name.../链接地址/:id/:name
2,在主组件种传递参数 /链接/(传递的参数1,对应:id)/(传递的参数2,对应:name)
3,接收参数,$route.params.id $route.params.name,进行id参数和name参数进行接收
首先我们在主页面进行参数传递
<router-link to="/practice2/王路飞/时不我待">点击测试2</router-link>
然后添加路由上的占位符
import Vue from "vue"; import VueRouter from "vue-router"; import practice1 from "@/views/practice1"; import practice2 from "@/views/practice2"; import practice3 from "@/views/practice3"; import practice4 from "@/views/practice4"; Vue.use(VueRouter) const router = new VueRouter({ routes : [ {path:"/practice1",component:practice1}, {path:"/practice2/:id/:name",component:practice2}, {path:"/practice3",component:practice3}, {path:"/practice4",component:practice4} ] }) export default router
最后practice2页面进行渲染
<template> <div> 练习2 <br> {{$route.params.id}} {{$route.params.name}} </div> </template> <script> export default { name: "practice2", mounted() { console.log(this.$route) //获取传递参数的位置 console.log(this.$route.params.id) //获取到id的参数 console.log(this.$route.params.name) //获取到name的参数 } } </script>

路由的重定向和模式
路由重定向
什么是重定向,当用户输入指定URl路径的时候,我们重定向到指定的路径,我们定向的为这个URL进行页面指定,不用输入hash值后边的数字
如何使用重定向,我们在路由规则的routes中添加一个新的对象
path后边指定访问的路径,(也就是URL输出的路径),指定的路径也就是我们vue启动时候的路径,没有后边的哈希值
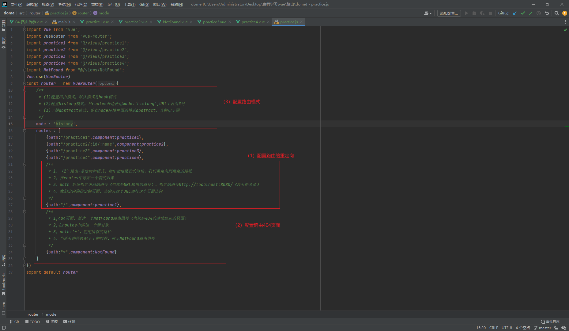
const router = new VueRouter({ routes : [ {path:"/practice1",component:practice1}, {path:"/practice2/:id/:name",component:practice2}, {path:"/practice3",component:practice3}, {path:"/practice4",component:practice4}, /** * 1,(2)路由-重定向和模式,命中指定路径的时候,我们重定向到指定的路径 * 2,在routes中添加一个新的对象 * 3,path 后边指定访问的路径(也就是URL输出的路径),指定的路径http://localhost:8080/(没有哈希值) * 4,我们定向到指定的页面,当输入这个URL进行这个页面访问 */ {path:"/",component:practice1} ] })
路由重定向,在用户首次打开的时候定向我们的指定页面(redirect)
{ path: "/", name: "welcome", component: () => import("../views/welcome"), redirect: "/welcomes", //路由重定向 children: [ { path: "welcomes", component: () => import("../views/welcomes"), }, { path: "user", component: () => import("../views/user"), }, { path: "roles", component: () => { return import("../views/roles"); }, }, ], },
路由设置页面404(配置路由)
1,404页面,我们要新创建一个404的路由组件,(也就是404的时候展示的页面)
2,在routes中添加一个新对象
3,path : ' * ',匹配所有的路径
4,当所有的路径匹配不上的时候,展示404的路由组件
import NotFound from "@/views/NotFound";
const router = new VueRouter({ routes : [ {path:"/practice1",component:practice1}, {path:"/practice2/:id/:name",component:practice2}, {path:"/practice3",component:practice3}, {path:"/practice4",component:practice4}, {path:"/",component:practice1}, /** * 1,404页面,新建一个NotFound路由组件(也就是404的时候展示的页面) * 2,在routes中添加一个新对象 * 3,path:'*',匹配所有的路径 * 4,当所有路径匹配不上的时候,展示NotFound路由组件 */ {path:"*",component:NotFound} ] })
配置路由的模式
配置路由模式,默认是hash模式,我们配置成history模式
两个模式的区别hash模式URL上边是有一个#号,后边跟上hash值,但是history模式后边是没有#号的
如何配置,还是在配置路由的地方,中添加mode:样式这样就可以了,不要添加routs里边,放在外边

路由编程式导航
vue路由编程式导航
通过js事件进行跳转到其他页面,我们在practice3和practice4中创建一个点击事件,跳转到practice1链接中
声明式导航:通过a链接进行页面的转跳,也就是URl对应一个路由组件
编程式导航:通过js事件跳转,通过js事件跳转到对应的URL链接上
编程式导航也有两种办法进行转跳,使用path和URL指定名称进行跳转
1,使用path进行指定页面的跳转
(1)在practice3中添加一个点击事件,进行跳转
(2)在点击按钮中添加this.$router.push({path : '/practice1' (转跳到的页面)})) 进行跳转
2,使用name值进行转跳,需要到路由中进行配置
(1)在practice4添加一个点击事件,然后去路由中配置。给需要转跳到的页面,后边添加name的值
(2)在practice4的点击事件中添加,this.$router.push({name : '(添加的name值)'})
使用path进行指定页面的跳转,在practice3中进行按钮声明
<template> <div> 练习3 <br> <button @click="dian">点我转跳测试1页面</button> </div> </template> <script> export default { name: "practice3", methods : { dian () { this.$router.push({ path : '/practice1' //进行转跳的页面 }) } } } </script> <style scoped> </style>

使用name进行指定页面的跳转,在practice4中进行按钮声明,然后配置对应URL的name
我们先去practice4中添加点击事件
<template> <div> 练习4 <br> <button @click="dian">点我转跳测试1页面</button> </div> </template> <script> export default { name: "practice4", methods : { dian () { this.$router.push({ name : "toPractice1" }) } } } </script> <style scoped> </style>
然后去修改路由配置
routes : [ {path:"/practice1",component:practice1,name:"toPractice1"}, {path:"/practice2/:id/:name",component:practice2}, {path:"/practice3",component:practice3}, {path:"/practice4",component:practice4}, {path:"/",component:practice1}, {path:"*",component:NotFound} ]

编程式传参
编程式导航传参,practice3页面的点击事件,对practice1页面进行传参,触发点击事件的时候进行传参
编程式导航传参也有两周方式:1,query传参;2,params配置项传参
1,query传参
(1)再点击事件中添加:this.$router.push(path:'/practice1',query:{useName:`红发香克斯`})
当我们点击按钮的时候,进行转跳和传递参数
(2)在practice1中添加{{this.query.usrName}}进行接收
2,params配置项传参,参数不会出现在URL上;支支持name;刷新丢失;接收使用$route.params
(1)因为只支持编程式导航的name属性,所以我们写在practice4上,practice3上进行测试
(2)在点击事件中添加,this.$router.push({name:`toPractice1`,params:{useName:`小丑皇巴基`}})
(3)在practice1中添加,{{$route.params.useName}},进行接收
编程式query传参
我们先在practice3进行传参
<template> <div> 练习3 <br> <button @click="dian">点我转跳测试1页面</button> </div> </template> <script> export default { name: "practice3", methods : { dian () { this.$router.push({ path : '/practice1', //进行转跳的页面 query:{useName:`红发香克斯`} //进行传递参数 }) } } } </script> <style scoped> </style>
在practice1中进行接收
{{this.$route.query.useName}}

编程式params配置项传参
先去practice4中进行传参
<template> <div> 练习4 <br> <button @click="dian">点我转跳测试1页面</button> </div> </template> <script> export default { name: "practice4", methods : { dian () { this.$router.push({ name : "toPractice1", params : {useName:`小丑皇巴基`} }) } } } </script> <style scoped> </style>
然后去practice1中进行参数接收
{{this.$route.params.useName}}

测试使用params在path中进行传参
methods : { dian () { this.$router.push({ path : '/practice1', //进行转跳的页面 // query:{useName:`红发香克斯`} //进行传递参数 // 我们的practice3使用的是path进行页面转跳的 params : {useName:`红发香克斯`} //我们使用params进行传参 }) } }
{{this.$route.params.useName}}
这里是拿不到获取的值的,因为path使用的URl后边进行拼接的,但是使用params后边没有拼接,所以页面也拿不到数据

浙公网安备 33010602011771号