C语言I博客作业04
问题|答案
-|:-😐-:
这个专业属于哪个课程|C语言程序设计II
这个作业要求在哪里|https://edu.cnblogs.com/campus/zswxy/CST2019-3/homework/9771
我在这个课程的目标是| 将代码编辑进一步熟悉
这个作业在哪个具体方面帮助我实现目标|PTA作业编写代码及查阅资料
参考文献|《C语言程序设计》
1.PTA实验作业!
1.1求N分之一序列前N项和
- 本题要求编写程序,计算序列 1 + 1/2 + 1/3 + ... 的前N项之和。
- 输入格式:输入在一行中给出一个正整数N。
- 输出格式:在一行中按照“sum = S”的格式输出部分和的值S,精确到小数点后6位。题目保证计算结果不超过双精度范围。
1.1.1数据处理
- 数据表达:运用了变量n和s,和浮点型变量sum。
- 数据处理:
1.表达式:
sum=sum+1.0/s
2.循环结构
1.1.2实验代码截图

1.1.3 造测试数据
| 输入数据 | 输出数据 | 说明 |
|---|---|---|
| 15 | 3.318229 | n<50 |
| 10 | 2.928 | n=50 |
| 11 | 3.0198 | n<0 |
1.1.4 PTA提交列表及说明
说明:
- 1.编译错误:符号的大小中英文错误。
- 2.编译错误:符号之间的
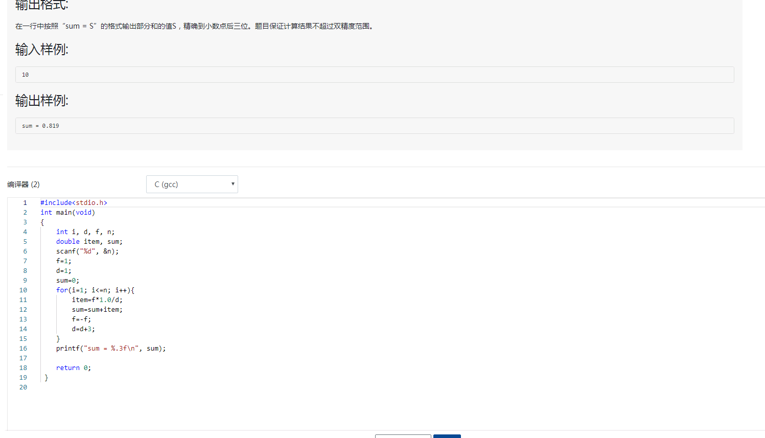
1.2 7-5求交错序列前n项和
1.2.1数据处理
- 数据表达:运用了四个整数变量,并且使用了双精度浮点型,使用了for语句。
- 数据处理:运用了数学的计算的方法,并且保留了三位小数。
1.2.2实验代码截图

1.2.3造测试数据
| 输入数据 | 输出数据 | 说明 |
|---|---|---|
| 7 | 0.860 | 当n=7时输出数据 |
| 8 | 0.857 | 当n=8时输出数据 |
| 33 | 0.841 | 当n=33时输出数据 |
1.2.4PTA的提交列表及说明
说明:
- 格式错误:输出的头尾多了空格或者换行符
2.代码互评

- 格式整洁明了,代码输入正确,书面非常好。
我的代码
![]()
- 他的编程简单,我运用了较多变量,但都能得出答案。
3.学习总结
3.1学习进度条
| 周/日期 | 这周所花时间 | 代码行 | 学到的知识点简介 | 目前比较迷惑的问题 |
|---|---|---|---|---|
| 10.7-10.14 | 21小时 | 73行 | 循环语句 | 对这种结构的操作不够了解 |
3.2累积代码行和博客数

3.3学习内容总结与感悟
从学习C语言到现在遇到各种各样的问题,但还是艰难解决了。现在打代码也越来越熟练,希望以后能继续进步。

浙公网安备 33010602011771号